- Řešení
- Implementované normy pro statické výpočty
- Italské národní normy (NTC)
Italské normy (NTC)
Normy a předpisy jsou důležité. Kde plánujete svůj projekt a na co musíte dbát? Pokud jde o mezinárodní normy, programy Dlubal jsou spolehlivými pomocníky pro zákazníky z celého světa. V programech RFEM a RSTAB najdete řadu integrovaných norem, přičemž pomocí příslušných addonů můžete navrhovat ocelové, železobetonové a dřevěné konstrukce. Zde najdete přehled norem dostupných v programech pro jednotlivé země.
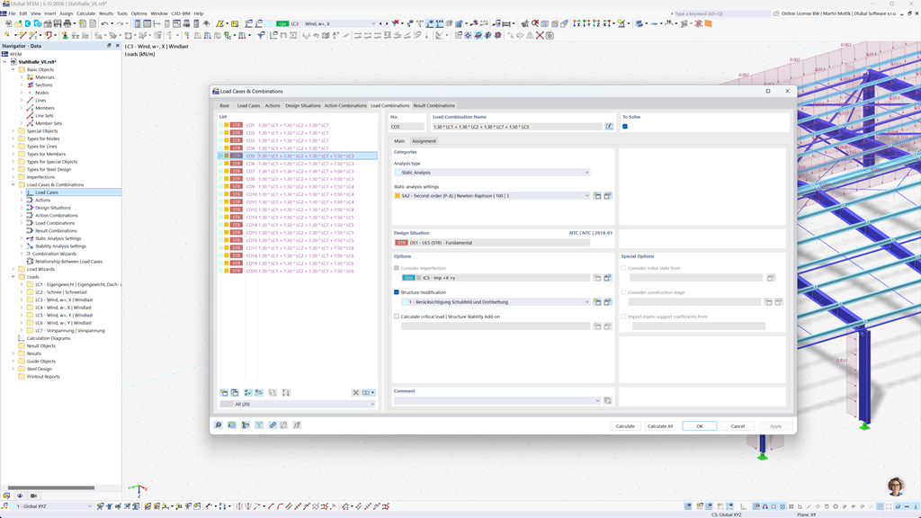
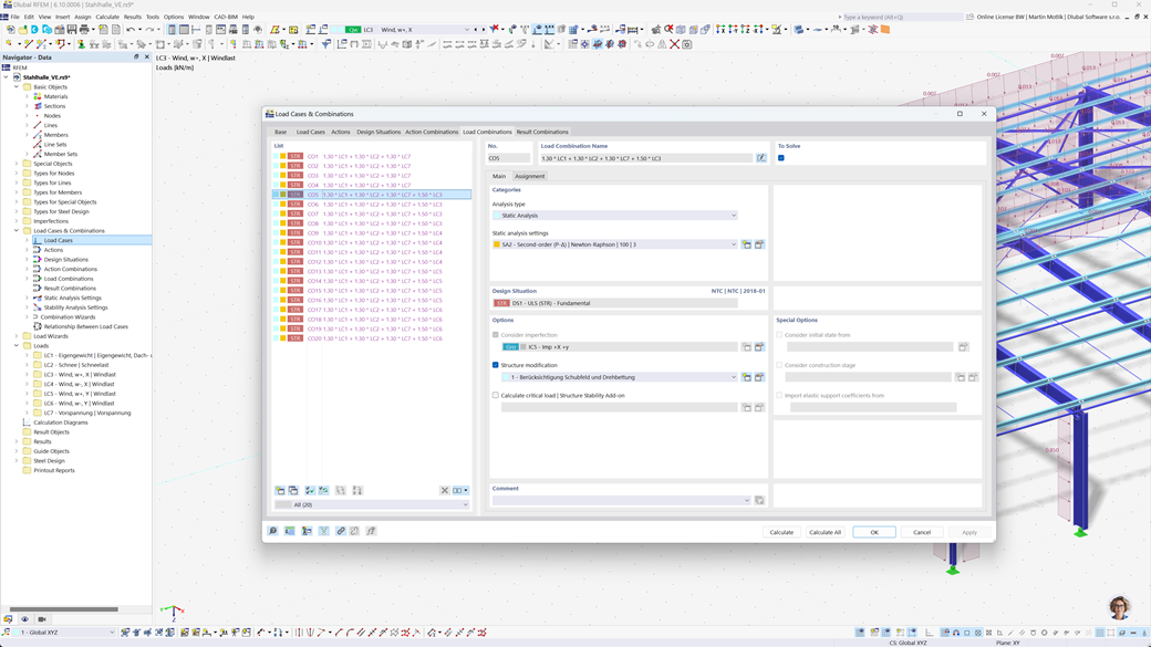
Automatické generování kombinací v RFEM 6 a RSTAB 9
Programy Dlubal se zaměřují na efektivní a jednoduchou práci. Proto mohou RFEM 6 a RSTAB 9 automaticky generovat kombinace účinků a zatížení, stejně jako návrhové situace podle NTC 2018 a dalších mezinárodních standardů. Například můžete také kopírovat nebo přidávat případy zatížení v přehledně uspořádaném okně. Dále mohou být případy zatížení a kombinace také snadno spravovány v tabulkách.
Seizmická analýza podle NTC 2018
Použijte tyto přídavné moduly, aby vaše stavby měly vždy bezpečný základ.
Doplněk Modální analýza pro RFEM 6 / RSTAB 9 vám umožňuje určit vlastní frekvence a tvary modů.
V doplňku Analýza spektra odezvy pro RFEM 6 / RSTAB 9 můžete provádět seizmickou analýzu pomocí multi-modální analýzy spektra odezvy. Mimo jiné je implementován standard NTC 2018.
Posouzení ocelových konstrukcí podle NTC 2018
Zajistěte bezpečnost a soulad vašich projektů ocelových konstrukcí s národními normami. Addon "Posouzení ocelových konstrukcí" pro RFEM 6 / RSTAB 9 provádí všechny relevantní posudky pro konstrukční bezpečnost, stabilitu, deformaci a požární odolnost v souladu s italskou normou Norme Tecniche per le Costruzioni (NTC 2018).
Ať už navrhujete průmyslové haly, komerční budovy nebo ocelové konstrukce na míru, addon podporuje kontroly mezních stavů únosnosti i použitelnosti, jak vyžaduje norma NTC.
Posouzení dřeva a CLT podle NTC 2018
Pokud navrhujete dřevěné konstrukce v souladu s italskými předpisy, je pro vás addon Navrhování dřevěných konstrukcí pro program RFEM 6 / RSTAB 9 tím pravým řešením. Umožňuje návrh dřevěných prutů, včetně konstrukcí z křížem lepeného dřeva (CLT), podle norem Norme Tecniche per le Costruzioni (NTC 2018).
Tento addon provádí všechny potřebné posudky návrhu z hlediska bezpečnosti konstrukce, stability, použitelnosti a požární odolnosti - rychle, přesně a plně v souladu s požadavky NTC.