- Rozwiązania
- Zaimplementowane normy
- Normy włoskie (NTC)
Normy włoskie (NTC)
Zasady i normy są ważne. Gdzie planujesz swój projekt i na co musisz zwrócić uwagę? W przypadku międzynarodowych norm, programy Dlubal są niezawodnymi towarzyszami dla klientów z całego świata. W RFEM i RSTAB znajdziesz zintegrowane liczne normy, a odpowiednie dodatki umożliwią Ci wymiarowanie konstrukcji stalowych, żelbetowych i drewnianych. Tutaj znajdziesz przegląd norm dostępnych w programach dla poszczególnych krajów.
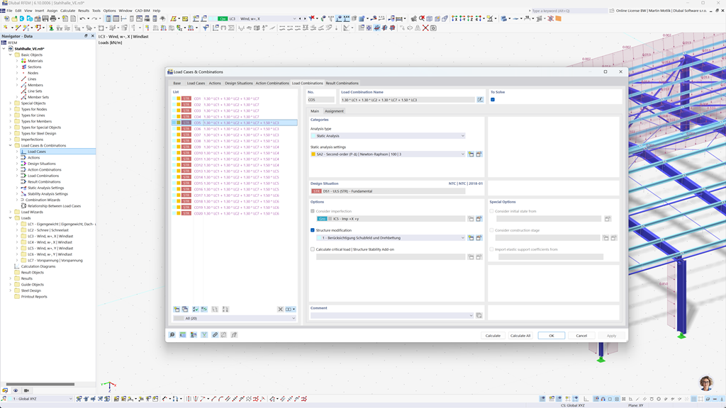
Automatyczne generowanie kombinacji w RFEM 6 i RSTAB 9
Programy Dlubal koncentrują się na efektywnej i nieskomplikowanej pracy. Dlatego RFEM 6 i RSTAB 9 mogą automatycznie generować kombinacje działań i obciążeń, jak również sytuacje projektowe zgodnie z NTC 2018 i innymi międzynarodowymi normami. Na przykład można również kopiować lub dodawać przypadki obciążeń w przejrzystym oknie. Ponadto przypadki obciążeń oraz kombinacje można łatwo zarządzać w tabelach.
Projektowanie sejsmiczne zgodnie z normą NTC 2018
Używaj tych dodatków, aby Twoje budynki zawsze były na bezpiecznym fundamencie.
Dodatek Analiza Modalna dla RFEM 6 / RSTAB 9 pozwala na określenie częstotliwości własnych i postaci drgań.
W dodatku Analiza Spektrum Odpowiedzi dla RFEM 6 / RSTAB 9 możesz przeprowadzić analizę sejsmiczną przy użyciu analizy wielomodowego spektrum odpowiedzi. Między innymi, wdrożono normę NTC 2018.
Projektowanie konstrukcji stalowych zgodnie z NTC 2018
Zapewnij bezpieczeństwo i zgodność w projektach konstrukcji stalowych, mając na uwadze krajowe normy. Dodatek Steel Design do RFEM 6 / RSTAB 9 wykonuje wszystkie istotne sprawdzenia projektowe dla bezpieczeństwa konstrukcji, stabilności, odkształceń oraz odporności na ogień zgodnie z włoską normą Norme Tecniche per le Costruzioni (NTC 2018).
Niezależnie od tego, czy projektujesz hale przemysłowe, budynki komercyjne, czy niestandardowe konstrukcje stalowe, dodatek wspiera kontrole zarówno stanu granicznego nośności, jak i stanu granicznego użytkowalności, zgodnie z wymogami NTC.
Projektowanie i wymiarowanie konstrukcji drewnianych zgodnie z NTC 2018
Jeśli projektujesz konstrukcje drewniane zgodnie z włoskimi przepisami, dodatkowy moduł Timber Design dla RFEM 6 / RSTAB 9 jest odpowiednim rozwiązaniem. Umożliwia on projektowanie elementów drewnianych, w tym konstrukcji z drewna klejonego warstwowo (CLT), zgodnie z Norme Tecniche per le Costruzioni (NTC 2018).
Dodatkowy moduł wykonuje wszystkie niezbędne sprawdzenia projektu w zakresie bezpieczeństwa konstrukcji, stabilności, użytkowalności i odporności ogniowej — szybko, dokładnie i w pełnej zgodności z wymaganiami NTC.