- Solutions
- Normes de calcul des structures implémentées
- Normes techniques italiennes pour les constructions (NTC)
Normes italiennes (NTC)
Les règles et normes sont importantes. Où planifiez-vous votre projet et à quoi devez-vous faire attention ? Pour les normes internationales, les logiciels Dlubal sont des compagnons fiables pour les clients du monde entier. De nombreuses normes sont intégrées dans RFEM et RSTAB, et des modules complémentaires correspondants vous permettent le dimensionnement des structures en acier, en béton armé et en bois. Vous trouverez ici un aperçu des normes disponibles dans les logiciels pour chaque pays.
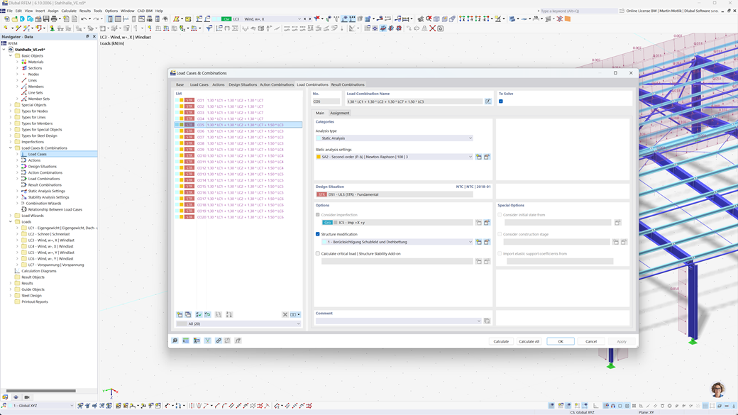
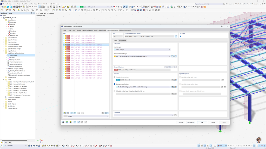
Génération automatique de combinaisons dans RFEM 6 et RSTAB 9
Les programmes Dlubal se concentrent sur un travail efficace et simple. Par conséquent, RFEM 6 et RSTAB 9 peuvent générer automatiquement des combinaisons d'actions et de charges, ainsi que des situations de conception selon NTC 2018 et d'autres normes internationales. Par exemple, vous pouvez également copier ou ajouter des cas de charge dans une fenêtre clairement agencée. De plus, les cas de charge et les combinaisons peuvent également être facilement gérés dans des tableaux.
Calcul parasismique selon les NTC 2018
Utilisez ces modules complémentaires pour que vos bâtiments soient toujours sur un pied sûr.
Le module complémentaire d'Analyse Modale pour RFEM 6 / RSTAB 9 vous permet de déterminer les fréquences naturelles et les formes modales.
Dans le module complémentaire d'Analyse par Spectre de Réponse pour RFEM 6 / RSTAB 9, vous pouvez effectuer une analyse sismique en utilisant l'analyse modale multi-spectrale. Entre autres, la norme NTC 2018 est mise en œuvre.
Calcul des structures en acier selon les normes NTC 2018
Assurez la sécurité et la conformité de vos projets de structures en acier en tenant compte des normes nationales. L'extension Steel Design pour RFEM 6 / RSTAB 9 effectue toutes les vérifications de conception pertinentes pour la sécurité structurelle, la stabilité, la déformation et la résistance au feu conformément à la norme italienne Norme Tecniche per le Costruzioni (NTC 2018).
Que vous conceviez des halls industriels, des bâtiments commerciaux ou des structures en acier personnalisées, l'extension prend en charge à la fois les vérifications à l'état limite ultime et à l'état limite de service comme l'exige le NTC.
Vérification de structures en bois et CLT selon les NTC 2018
Si vous concevez des structures en bois conformément aux réglementations italiennes, l'add-on the Timber Design pour RFEM 6 / RSTAB 9 est la solution idéale. Il permet la conception des éléments en bois, y compris les structures en bois lamellé-croisé (CLT), selon les Norme Tecniche per le Costruzioni (NTC 2018).
L'add-on effectue tous les contrôles de conception nécessaires pour la sécurité structurelle, la stabilité, le service et la résistance au feu — rapidement, avec précision et en totale conformité avec les exigences NTC.