- Solutions
- Implemented Structural Design Standards
- Italian Standards (NTC)
Italian Standards (NTC)
Standards and codes are important. Where do you plan your project and what do you have to pay attention to? When it comes to international standards, the Dlubal programs are reliable companions for customers from all over the world. You can find numerous standards integrated in RFEM and RSTAB, whereby the corresponding add-ons allow you to design steel, reinforced concrete, and timber structures. Here you will find an overview of the standards available in the programs for the respective countries.
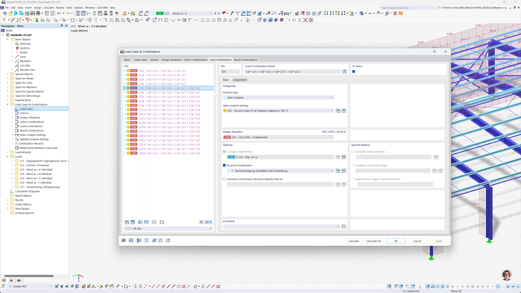
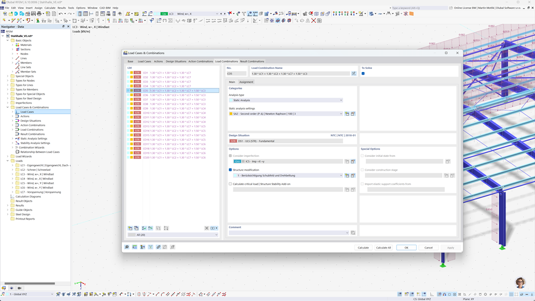
Automatic Generation of Combinations in RFEM 6 and RSTAB 9
Dlubal programs focus on efficient and uncomplicated work. Therefore, RFEM 6 and RSTAB 9 can automatically generate action and load combinations, as well as design situations according to NTC 2018 and other international standards. For example, you can also copy or add load cases in a clearly arranged window. Furthermore, the load cases and combinations can also be easily managed in tables.
Seismic Design According to NTC 2018
Use these add-ons so that your buildings are always on a safe footing.
The Modal Analysis add-on for RFEM 6 / RSTAB 9 allows you to determine natural frequencies and mode shapes.
In the Response Spectrum Analysis add-on for RFEM 6 / RSTAB 9, you can perform a seismic analysis using the multi-modal response spectrum analysis. Among others, the NTC 2018 standard is implemented.
Steel Structures Design According to NTC 2018
Ensure safety and compliance in your steel structure projects with national standards in mind. The Steel Design add-on for RFEM 6 / RSTAB 9 performs all relevant design checks for structural safety, stability, deformation, and fire resistance in accordance with the Italian standard Norme Tecniche per le Costruzioni (NTC 2018).
Whether you're designing industrial halls, commercial buildings, or custom steel structures, the add-on supports both ultimate and serviceability limit state checks as required by the NTC.
Timber and CLT Design According to NTC 2018
If you're designing timber structures in accordance with Italian regulations, the Timber Design add-on for RFEM 6 / RSTAB 9 is the right solution. It allows for the design of timber members, including cross-laminated timber (CLT) structures, according to Norme Tecniche per le Costruzioni (NTC 2018).
The add-on performs all necessary design checks for structural safety, stability, serviceability, and fire resistance — quickly, accurately, and in full compliance with NTC requirements.