- Lösungen
- Implementierte Statik-Normen
- Italienische Normen (NTC)
Italienische Normen (NTC)
Regeln und Normen sind wichtig. Wo planen Sie Ihr Projekt und worauf müssen Sie achten? Bei internationalen Normen sind die Dlubal-Programme verlässliche Begleiter für Kunden aus aller Welt. Zahlreiche Normen finden Sie in RFEM und RSTAB integriert, wobei Ihnen entsprechende Add-Ons die Bemessung von Stahl-, Stahlbeton- und Holzkonstruktionen ermöglichen. Hier erhalten Sie eine Übersicht, welche Normen in den Programmen für die jeweiligen Länder verfügbar sind.
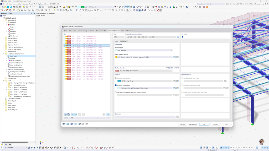
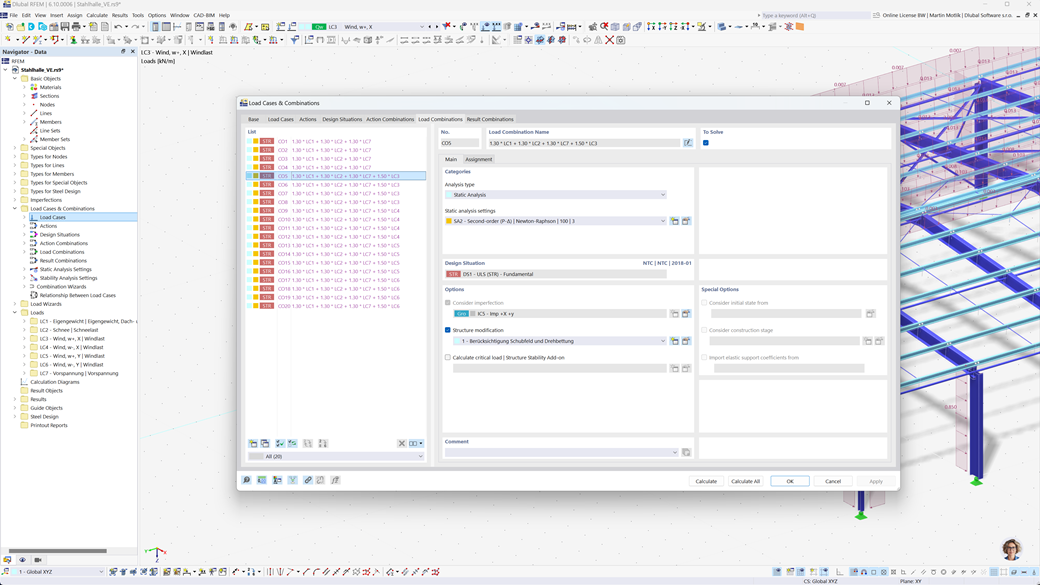
Automatische Bildung von Kombinationen in RFEM 6 und RSTAB 9
Dlubal-Programme legen Wert auf effizientes und unkompliziertes Arbeiten. Daher können RFEM 6 und RSTAB 9 automatisch Einwirkungs- und Lastkombinationen sowie Bemessungssituationen nach NTC 2018 und anderen internationalen Normen generieren. So können Sie beispielsweise Lastfälle in einem übersichtlichen Fenster kopieren oder hinzufügen. Darüber hinaus lassen sich die Lastfälle und Kombinationen auch bequem in Tabellen verwalten.
Erdbebenbemessung nach NTC 2018
Verwenden Sie diese Add-Ons, damit Ihre Gebäude immer auf einem sicheren Fundament stehen.
Das Add-On Modalanalyse für RFEM 6 / RSTAB 9 ermöglicht Ihnen die Ermittlung von Eigenfrequenzen und Eigenformen.
Im Add-On Antwortspektrenverfahren für RFEM 6 / RSTAB 9 können Sie eine Erdbebenanalyse mit dem multimodalen Antwortspektrenverfahren durchführen. Unter anderem ist die Norm NTC 2018 implementiert.
Bemessung von Stahlkonstruktionen nach NTC 2018
Sorgen Sie für Sicherheit und Konformität in Ihren Stahlbauprojekten, unter Berücksichtigung nationaler Normen. Das Add-On Stahlbemessung für RFEM 6 / RSTAB 9 führt alle relevanten Nachweise für Tragsicherheit, Stabilität, Verformung und Brandschutz gemäß der italienischen Norm „Norme Tecniche per le Costruzioni” (NTC 2018) durch.
Ob Sie nun Industriehallen, Gewerbegebäude oder spezielle Stahlkonstruktionen planen – das Add-On unterstützt sowohl Tragfähigkeits- als auch Gebrauchsfähigkeitsnachweise gemäß den Anforderungen der NTC.
Bemessung von Holz und BSP nach NTC 2018
Wenn Sie Holzkonstruktionen gemäß italienischer Vorschriften entwerfen, ist das Add-On Holzbemessung für RFEM 6/RSTAB 9 die richtige Lösung. Es ermöglicht die Bemessung von Holzstäben, einschließlich Brettsperrholzkonstruktionen, gemäß der „Norme Tecniche per le Costruzioni“ (NTC 2018).
Das Add-On führt alle erforderlichen Nachweise für Tragsicherheit, Stabilität, Gebrauchstauglichkeit und Brandschutz durch – schnell, präzise und unter vollständiger Einhaltung der NTC-Anforderungen.