Community
    Zaloguj się na swoje konto

    Zarejestruj się w Extranecie Dlubal, aby maksymalnie wykorzystać możliwości oprogramowania oraz mieć ekskluzywny dostęp do swoich danych osobowych.

    Utwórz konto
    Logując się, wyrażasz zgodę na Warunki użytkowania firmy Dlubal. Zapoznaj się z naszą Polityką prywatności, naszą Informacją o plikach cookie.
    0
    Sklep internetowy
    Kontakt z zespołem sprzedaży
    Język
    • Deutsch
    • English
    • Français
    • Español
    • Português
    • Italiano
    • Česky
    • Polski
    • Pусский
    • 中文(简体)
    • Branże
      • Konstrukcje żelbetowe
      • Konstrukcje z betonu sprężonego
      • Konstrukcje stalowe
      • Konstrukcje drewniane
      • Konstrukcje murowe
      • Lekkie konstrukcje aluminiowe
      • Budynki
      • Konstrukcje przemysłowe
      • Rurociągi
      • Konstrukcje mostów
      • Suwnice i belki podsuwnicowe
      • Kratowe konstrukcje wsporcze
      • Konstrukcje szklane
      • Rozciągane konstrukcje membranowe
      • Konstrukcje linowe i kablowe
      • Konstrukcje warstwowe i typu sandwich
      • Konstrukcje tymczasowe
      • Rusztowania i konstrukcje stelażowe
      • Konstrukcje offshore
      • Silosy i zbiorniki
      • Konstrukcje dla energii odnawialnej
      • Konstrukcje pod panele fotowoltaiczne i systemy montażowe
      • Przemysł stoczniowy
      • Przenośniki taśmowe
      • Konstrukcje wiertnicze
      • Baseny i parki wodne
      • Konstrukcje kontenerowe
      • Fundamenty z pali wierconych
      • Konstrukcje schodów
      • Elektrownie
      • Inżynieria hydrotechniczna
      • Inżynieria mechaniczna
      • Konstrukcje Pneu
      Obszary zastosowania
      • Inżynieria konstrukcyjna
      • Analiza metodą elementów skończonych (MES)
      • Symulacja przepływu wiatru i generowanie obciążenia wiatrem
      • Analiza naprężeń
      • Analiza nieliniowa
      • Analiza stateczności
      • Nieliniowa analiza wyboczenia
      • Analiza skręcania skrępowanego
      • Analiza sejsmiczna i dynamiczna
      • Nieliniowa analiza dynamiczna
      • Analiza pushover
      • Form-Finding i szablony cięcia
      • Połączenia stalowe
      • Modelowanie Informacji o Budynku (BIM)
      • Profile formowane na zimno
      • Interakcja grunt-konstrukcja
      • Analiza konstrukcji fasadowych
      • Fundamenty i ich projektowanie
      • Etapy budowy
      • Odporność ogniowa
      Normy
      • Eurokody (EC)
      • Normy niemieckie (DIN)
      • Normy brytyjskie (BS EN, BS)
      • Normy włoskie (NTC)
      • Normy amerykańskie
      • Normy kanadyjskie (CSA)
      • Normy australijskie (AS)
      • Normy szwajcarskie (SIA)
      • Normy chińskie (GB, HK)
      • Normy indyjskie (IS)
      • Normy meksykańskie (RCDF, CFE Sismo 15)
      • Normy rosyjskie (SP)
      • Normy południowoafrykańskie (SANS)
      • Normy brazylijskie (NBR)
      Usługi online
      • Ikona menu głównego narzędzia do lokalizacji stref Mapa obciążeń śniegiem, prędkości wiatru i obciążeń sejsmicznych
      • Ikona obliczeń w chmurze Obliczenia w chmurze
      • Ikona Wiki analizy statyczno-wytrzymałościowej Wiki dotyczące statyki
      • Przekrój icon Właściwości przekrojów stalowych
      Projektowanie konstrukcji dla instalacji fotowoltaicznych

      Dlubal Software pomaga w tworzeniu i weryfikacji dowolnego systemu montażu solarnego. Pracuj wydajnie z konstrukcjami stalowymi, aluminiowymi i betonowymi w jednym środowisku.

      Poznaj narzędzia
      Konstrukcje pod instalacje solarne Konstrukcje wsporcze paneli słonecznych | Wersja mobilna
      API Dlubal

      Nowa usługa API Dlubal (gRPC) oferuje elastyczny interfejs do oprogramowania do analizy statycznej bazujący na językach Python i C#, z bezpośrednim dostępem do całego asortymentu produktów Dlubal.

      Rozpocznij z API
      Tło dla banera głównego menu API Tło dla banera głównego menu API
    • Ikona przedstawiająca RFEM 6, aplikację do analizy metodą elementów skończonych RFEM 6 Jedyny program do analizy konstrukcji, jakiego potrzebujesz do swoich projektów

      RFEM 6 stanowi podstawę modułowej rodziny programów i służy do definiowania konstrukcji, materiałów i oddziaływań dla układów składających się z płyt, ścian, powłok i prętów, a także dla brył i elementów kontaktowych.

      Więcej informacji
      Ikona przełącznika rozszerzenia Rozszerzenia
      • Dodatkowe analizy
      • Obliczenia dynamiczne
      • Rozwiązanie specjalne
      • Obliczenia
      • Połączenia
      Ikona programu RSTAB 9 bez obramowania RSTAB 9 Kultowy program do obliczania konstrukcji szkieletowych

      RSTAB 9 to wydajne oprogramowanie do obliczeń konstrukcji szkieletowych 3D, odzwierciedlające aktualny stan wiedzy i pomagające inżynierom sprostać wymaganiom współczesnej inżynierii lądowej.

      Więcej informacji
      Ikona przełącznika rozszerzenia Rozszerzenia
      • Dodatkowa analiza
      • Obliczenia dynamiczne
      • Rozwiązania specjalne
      • Obliczenia
      Symbol RSECTION 1 bez obramowania RSECTION 1 Właściwości przekrojów zdefiniowanych przez użytkownika

      RSECTION wspiera projektantów konstrukcji poprzez określanie właściwości przekrojów dla szerokiej gamy profili oraz możliwość przeprowadzenia analizy naprężeń.

      Więcej informacji
      Ikona RWIND 3 bez obramowania RWIND 3 Oprogramowanie CFD do cyfrowych tuneli aerodynamicznych

      RWIND 3 to cyfrowy tunel aerodynamiczny do symulacji przepływów wiatru wokół budynków o dowolnej geometrii i do obliczania obciążeń wiatrem na ich powierzchniach.

      Więcej informacji
      Ikona API API Dlubal Twoja brama do modelowania parametrycznego i automatyzacji

      Nowa usługa Dlubal API (gRPC) oferuje elastyczny interfejs do oprogramowania statycznego na bazie Pythona i C#, z bezpośrednim dostępem do całego asortymentu produktów Dlubal. Skorzystaj z bezproblemowej i wydajnej integracji z oprogramowaniem Dlubal – idealnej do modelowania parametrycznego i zadań złożonej optymalizacji.

      Odkryj API
      Dokumentacja API Dokumentacja API
      • Indeks
      • Pierwsze kroki
      • Zastosowania
      • Obiekty modelu
      • Abonamenty i ceny
      • Przykłady
      MES dla połączeń stalowych

      Projektuj i analizuj połączenia stalowe za pomocą CBFEM, zgodnie z EN 1993‑1‑8 i AISC 360, w pełni zintegrowane z RFEM 6 dla szybszych, dokładniejszych przepływów pracy w inżynierii konstrukcyjnej.

      Dowiedz się więcej
      Połączenia stalowe Połączenia stalowe
      Narzędzie stref geologicznych

      Usługa online Dlubal zapewnia mapy stref do szybkiego określania obciążeń śniegiem, prędkości wiatru i danych sejsmicznych.

      Sprawdź strefy obciążeń
      Narzędzie do wizualizacji stref geograficznych wyświetlające mapy śniegu, wiatru i sejsmiczne z ilustracjami do ocen obciążeń środowiskowych. Ilustracja map stref geograficznych śniegu, wiatru i sejsmiczności w wersji mobilnej pokazująca różne regiony i dane.
      Przestarzałe produkty
    • Wsparcie techniczne
      • Często zadawane pytania (FAQ)
      • Baza informacji
      • Funkcje produktu
      • Licencjonowanie
      • Zadaj indywidualne pytanie
      • Nasz zespół wsparcia technicznego
      • Prześlij propozycję funkcji lub pomysł
      • Najczęściej zadawane pytania dotyczące licencji i autoryzacji
      • Zgłoś problem lub błąd w programie
      • Aktualizacje programu
      • Problemy z programem
      • Wzory | Matematyka jest fajna!
      Szkolenie
      • Pierwsze kroki z RFEM
      • Pierwsze kroki z RSTAB
      • Szkolenia online
      • Szkolenie w firmie Dlubal
      • Szkolenie indywidualne
      • Filmy wideo
      • Filmy do e-learningu
      • Webinaria - ucz się online
      • Szkolenia online
      Serwis
      • Bezpłatne wsparcie / Obsługa
      • Ekstranet | Moje konto
      • Umowa serwisowa
      • Geo-Zone Tool do definiowania obciążenia
      • Aktualizacje i upgrade'y
      • Poprzednie wersje programów
      Sprzedaż
      • Sklep internetowy
      • Nasz dział sprzedaży
      • Skontaktuj się z działem sprzedaży
      • Umów się na prezentację online
      • Dlaczego Dlubal Software
      Asystentka ds. wsparcia oparta na sztucznej inteligencji
      • Mia – Twoja asystentka AI 24/7
      • Poznaj swoją osobistą asystentkę AI
      Bezpłatne wsparcie i serwis

      Potrzebujesz pomocy? Skorzystaj z bezpłatnych opcji wsparcia, w tym 24/7 pomocy AI, wsparcia e-mail i webinariów.

      Dowiedz się więcej
      Bezplatne wsparcie i serwis Bezpłatne wsparcie techniczne i obsługa
      Znajdź odpowiedzi szybko

      Znajdź szybkie odpowiedzi na typowe pytania dotyczące oprogramowania Dlubal. Przeszukaj lub filtruj setki FAQ, aby błyskawicznie rozwiązać problemy.

      Zobacz FAQ
      Najczęściej zadawane pytania (FAQ) FAQ | Wersja mobilna
    • Aktualności
      • Aktualności
      • Nowe funkcje produktu
      • Subskrybuj newsletter
      • Nowe produkty
      • Blog Dlubal
      Szkolenie
      • Szkolenie online
      • Szkolenie indywidualne
      Wydarzenia
      • Przegląd wydarzeń
      • Targi i konferencje
      • Webinaria
      Opanuj inżynierię dzięki webinariom

      Dołącz do liderów branży i odkrywaj rozwiązania w inżynierii budowlanej i oprogramowaniu. Zwiększ swoje umiejętności dzięki naszym sesjom na żywo!

      Zobacz kolejne webinaria
      3D FEA Software RFEM 6 | First Steps Obraz menu baneru | Aktualności webinaria | Wersja mobilna
      Odkryj siłę innowacji

      Odkryj nowoczesne narzędzia i ulepszenia zaprojektowane, aby zwiększyć wydajność Twojego przepływu pracy w inżynierii.

      Poznaj nowe funkcje
      Explore New Features Obraz banera z menu | News_ProductFeatures | Wersja mobilna
    • Pobierz pełną wersję

      Chcesz wypróbować możliwości programów Dlubal Software? To Twoja szansa! Dzięki 90-dniowej pełnej wersji, możesz w pełni przetestować wszystkie nasze programy.

      Uruchom teraz wersję trial
      Bezpłatna strefa Dlubal

      W bezpłatnym obszarze Dlubal otrzymasz dostęp do webinariów, artykułów i możliwości testowania oprogramowania – wszystko bezpłatnie i przejrzyście w jednym miejscu.

      Więcej informacji
      Przykłady
      • Modele analityczne do pobrania
      • Wyślij model konstrukcyjny
      • Przykłady wprowadzające i tutoriale
      • Przykłady obliczeniowe
      • Przegląd obrazów
      Dokumenty
      • Instrukcje online
      • Instrukcje obsługi
      • Ulotki, broszury i certyfikaty
      Odniesienia
      • Projekty klientów
      • Dlaczego warto przesłać swój projekt?
      • W jaki sposób mogę przesłać swój projekt?
      • Prześlij projekt klienta
      Bezpłatne modele do pobrania

      Odkryj tysiące gotowych do użycia modeli konstrukcyjnych. Pobierz, dostosuj i użyj ich jako szablonów, aby przyspieszyć swój proces projektowania.

      Poznaj modele
      Modele do analizy konstrukcji do pobrania Bezpłatne modele do pobrania | Wersja mobilna
      Strefa bezpłatnych materiałów Dlubal

      Uzyskaj fachową pomoc, gdy tylko jej potrzebujesz. Ciesz się darmową pomocą AI, wsparciem e-mailowym, webinarami na żywo i usługami premium dla użytkowników umowy serwisowej Pro.

      Skontaktuj się z działem pomocy technicznej
      Bezpłatne wsparcie i obsługa Bezpłatne wsparcie i obsługa techniczna | Wersja mobilna
    • E-learning
      • RFEM 6 dla początkujących
      • RFEM 6 dla studentów
      • Programowanie w RFEM 6 i Python
      • RFEM 6 z programem Rhino & Grasshopper
      • RFEM 5 dla początkujących
      • Modelowanie w RFEM 5
      • Wykłady dla studentów
      • Krótkie tutoriale wideo dla programów Dlubal
      • Najlepsze porady i wskazówki dotyczące RFEM
      • Nagrania ze szkoleń online
      • Zrealizowane i nagrane webinaria
      Studenci i uczelnie
      • Bezpłatne oprogramowanie do analizy statyczno-wytrzymałościowej dla studentów
      • Złóż wniosek o bezpłatną wersję studencką lub przedłużenie
      • Prośba o bezpłatną licencję dla nauczycieli
      • Przyślij pracę dyplomową
      • Dlaczego warto przysłać pracę dyplomową?
      • Prace dyplomowe wykorzystujące oprogramowanie Dlubal
      • Bezpłatne oprogramowanie do analizy statyczno-wytrzymałościowej dla uczelni
      • Poproś o pakiet dla uczelni
      • Bezpłatne szkolenie wprowadzające dla Twojej uczelni
      • Zapytaj o termin szkolenia
      Platforma wiedzy
      • Pierwsze kroki z RFEM
      • Filmy wideo
      • Instrukcje online
      • Wiki dla analizy konstrukcyjnej
      • Baza informacji
      • Często zadawane pytania (FAQs)
      Infotainment
      • Podcast
      • Blog Dlubal
      • Wprowadzenie do analizy statyczno-wytrzymałościowej
      Pierwsze kroki z programem RFEM 6

      Zrób swoje pierwsze kroki z RFEM 6 i odkryj, jak szybko możesz modelować i obliczać. Dostosuj za pomocą dodatków, aby uzyskać jeszcze więcej możliwości.

      Zacznij teraz
      3D FEA Software RFEM 6 | First Steps Obraz menu baneru | Aktualności webinaria | Wersja mobilna
      Bezpłatne oprogramowanie do analizy statyczno-wytrzymałościowej dla studentów

      Tysiące studentów na całym świecie czerpią już korzyści z oprogramowania Dlubal. Ciesz się darmowym dostępem, szkoleniami i wsparciem ekspertów przez cały okres studiów.

      Uzyskaj bezpłatną licencję
      Darmowe oprogramowanie do analizy konstrukcyjnej dla studentów Bezpłatne oprogramowanie do analizy konstrukcji dla studentów
    • O nas
      • Historia i fakty
      • Filozofia firmy
      • Dlaczego Dlubal Software?
      • Porównanie produktów
      • Polityka zapewnienia jakości
      • Nasz zespół
      Kontakt
      • Lokalizacje firmy Dlubal na świecie
      • Autoryzowani dystrybutorzy Dlubal
      Odniesienia
      • Opinie klientów
      • Projekty klientów
      • Projekty klientów
      • Dlaczego warto przesłać swój projekt?
      • Przykłady obliczeniowe
      • Twoja opinia
      • Udział w projektach badawczych
      Nasi klienci

      Przedstawiamy naszych klientów, którzy realizują swoje projekty za pomocą oprogramowania Dlubal. Dowiedz się, jak nasi klienci na całym świecie wdrażają innowacyjne rozwiązania w budownictwie i inżynierii dzięki zaawansowanym narzędziom do analiz statycznych i dynamicznych.

      Zobacz naszych klientów
      Razem budujemy sukces

      Odkryj, jak wiodący inżynierowie na całym świecie ufają naszym rozwiązaniom, aby podnosić swoje projekty z nami.

      Zobacz naszych klientów
      See Our Customers Obraz w pasku menu | Firma_NasiKlienci_Mobile
      Poznaj ekspertów

      Nasi dedykowani inżynierowie są tutaj, aby pomóc Ci w modelowaniu, projektowaniu i wyzwaniach technicznych—zawsze i wszędzie.

      Skontaktuj się z wsparciem technicznym
      Our Team Baner Menu Image | Firma_NaszZespół | Wersja mobilna
    • Kariera
      • Praca
      • Zespoły
      • Blog pracowników
      • Informacje
      Oferty pracy
      • Wszystkie oferty pracy
      • Rozwój produktu
      • Wsparcie klienta
      • Sprzedaż
      • Marketing
      • Rozwój oprogramowania
      • Administracja
      • Stażyści
      • Inne
      Zespoły
      • Rozwój produktów
      • Obsługa klienta
      • Sprzedaż
      • Marketing
      • Rozwój oprogramowania
      • Administracja
      Dlaczego Dlubal?
      • Kultura firmy
      • Korzyści dla pracowników
      Zbuduj z nami swoją przyszłość

      Ujawniamy, jak nasz zespół kształtuje przyszłość inżynierii. Doświadcz innowacji, rozwoju i ekscytujących wyzwań.

      Kariera w Dlubal Obraz banera menu | Kariera mobilna w Dlubal
      Znajdź swoją wymarzoną pracę

      Dołącz do globalnego lidera w dziedzinie oprogramowania inżynierskiego i wynieś swoją karierę na nowe wyżyny.

      Sprawdź oferty pracy
      All Open Positions Obraz Menu Baner | Oferty pracy
    • Sklep internetowy
    Główne produkty
    Ikona przedstawiająca RFEM 6, aplikację do analizy metodą elementów skończonych
    RFEM 6
    Ikona programu RSTAB 9 bez obramowania
    RSTAB 9
    Ikona RWIND 3 bez obramowania
    RWIND 3
    Symbol RSECTION 1 bez obramowania
    RSECTION
    Usługi online
    Ikona narzędzia Geo-Zone
    Geo-Zone Tool
    Właściwości przekroju
    Właściwości przekroju
    Ikona API
    Interfejs API
    Ikona obliczeń w chmurze
    Obliczenia w chmurze
    Modele do pobrania
    Modele do pobrania
    Dlubal Community – ikona
    Społeczność Dlubal
    Ikona artykułów technicznych
    Baza wiedzy
    Webinary online
    Webinaria
    Zaloguj się na swoje konto

    Zarejestruj się w Extranecie Dlubal, aby maksymalnie wykorzystać możliwości oprogramowania oraz mieć ekskluzywny dostęp do swoich danych osobowych.

    Login Utwórz konto
    90-dniowa bezpłatna wersja trial
    Zaloguj się na swoje konto

    Zarejestruj się w Extranecie Dlubal, aby maksymalnie wykorzystać możliwości oprogramowania oraz mieć ekskluzywny dostęp do swoich danych osobowych.

    Login Utwórz konto
    • Produkty
    • Analiza metodą elementów skończonych (MES)
    • Rozszerzenia dla RFEM 6
    • Rozwiązania specjalne
    • Model budynku dla programu RFEM 6
    Ikona programu RFEM 6 w rozmiarze 32px używana w banerach nagłówkowych, symbolizująca branding oprogramowania. Rozszerzenie dla RFEM 6
    Podręczniki online
    • Instrukcje online RFEM 6 | Model budynku | Ogólne
    • Tutorial dla programu RFEM 6
    • RFEM 6 / RSTAB 9 | Pierwsze kroki
    Pokaż ceny

    Model budynku dla RFEM 6

    Dodatek Model Budynku pozwala zdefiniować kondygnacje dla Twojego budynku. Możesz także dostosować kondygnacje na wiele sposobów później – dokładnie tak, jak potrzebujesz. Możesz wykonywać obliczenia usztywnień, projektować ściany usztywniające, analizować stropy jako oddzielne struktury 2D, określać kluczowe parametry do analizy dynamicznej i wiele więcej.

    Wyraźna zielona ikona pobierania na ciemnym tle stanowi wizualny wyróżnik rozpoczynania pobrań. Pobierz 90-dniową wersję testową za darmo Skontaktuj się z naszym działem sprzedaży
    Szczegółowy widok modelu konstrukcyjnego budynku z wykorzystaniem zaawansowanych funkcji rozszerzenia w celu zwiększenia efektywności projektowania. Szczegółowy widok modelu konstrukcyjnego budynku z wykorzystaniem zaawansowanych funkcji rozszerzenia w celu zwiększenia efektywności projektowania.
    • Przegląd
    • Funkcje
    • Zakładka Ściana usztywniająca i ścinana
    • Analiza sejsmiczna
    • Przykłady
    Ikona przedstawiająca RFEM 6, aplikację do analizy metodą elementów skończonych

    Efektywne modelowanie konstrukcji budynków za pomocą RFEM 6

    Dzięki temu dodatkowi zredukujesz swój model budynku do elementów istotnych statycznie. W ten sposób uzyskasz precyzyjne i przejrzyste przedstawienie struktury nośnej – idealne do efektywnych obliczeń i klarownych wyników.

    Model budynku to istotny dodatek, który jest idealny dla wielokondygnacyjnych budynków. Dzięki funkcjom takim jak podział na stropy i wymiarowanie ścian (2D/3D), łatwe zarządzanie obiektami (stropy, ściany, podpory itp.) oraz intuicyjna obsługa, model budynku oferuje kompleksowe wsparcie dla efektywnego i precyzyjnego modelowania konstrukcji.

    W połączeniu z dodatkiem Analiza stanu budowy (CSA) można uwzględnić przebieg budowy konstrukcji.

    To narzędzie umożliwia szybkie przetwarzanie danych konstrukcyjnych, łatwe wprowadzanie zmian w modelu – od prostych planów budowlanych po skomplikowane konstrukcje.

    • Wymagania dotyczące sprzętu i systemu
    Rysunek przedstawia model wielokondygnacyjnego budynku betonowego demonstrujący wyniki sił w ścianach usztywniających
    Wideo: Model budynku dla budynków wielokondygnacyjnych | RFEM 6 od Dlubal Software
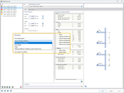
    Ilustracja przedstawiająca różne typy diafragm stropowych – sztywna, półsztywna, giętka – przypisane niezależnie do każdej kondygnacji
    Ilustracja typów przepon podłogowych
    Analiza rozkładu obciążeń i optymalizacji obliczeń w modelach budynków z zastosowaniem rozszerzenia Model budynku w RFEM 6.
    • 3D Viewer
    • 3D Viewer | Babylon
    • Wirtualna rzeczywistość
    Comparison of the Concrete Structure Model Without Load Distribution (Left) and with Load Distribution (Right)
    Wizualizacja współczynników wrażliwości wynikających z analizy spektrum odpowiedzi w RFEM 6 do analizy konstrukcyjnej
    Analiza wizualizacji współczynnika czułości widma odpowiedzi
    Rysunek przedstawia model wielokondygnacyjnego budynku betonowego demonstrujący wyniki sił w ścianach usztywniających Wideo: Model budynku dla budynków wielokondygnacyjnych | RFEM 6 od Dlubal Software
    Ilustracja przedstawiająca różne typy diafragm stropowych – sztywna, półsztywna, giętka – przypisane niezależnie do każdej kondygnacji Ilustracja typów przepon podłogowych
    Analiza rozkładu obciążeń i optymalizacji obliczeń w modelach budynków z zastosowaniem rozszerzenia Model budynku w RFEM 6. Comparison of the Concrete Structure Model Without Load Distribution (Left) and with Load Distribution (Right)
    Wizualizacja współczynników wrażliwości wynikających z analizy spektrum odpowiedzi w RFEM 6 do analizy konstrukcyjnej Analiza wizualizacji współczynnika czułości widma odpowiedzi
    Wideo: Model budynku dla budynków wielokondygnacyjnych | RFEM 6 od Dlubal Software
    Kluczowe korzyści z dodatku Model budynku
    Przydatne narzędzia do modelowania wielokondygnacyjnego (słup, ściana, belka, strop itp.)
    Różne typy poziomych tarcz usztywniających (sztywna, półsztywna, elastyczna)
    Projektowanie stropów i ścian z wykorzystaniem rozszerzeń takich jak Projektowanie konstrukcji betonowych, Projektowanie konstrukcji drewnianych itp.
    Niezależna analiza przestrzennych układów bocznych (ściany) i płaskich układów grawitacyjnych (stropy)
    Wymiarowanie ścian usztywniających (łącznie z analizą stateczności) i graficzne przedstawienie sił w ścianach usztywniających
    Przemieszczenia międzykondygnacyjne, środek sztywności oraz wyniki ścinania kondygnacji
    Tabelaryczny wynik współczynników czułości kondygnacji
    Uwzględnianie i wizualizacja mas kondygnacji

    Przypadki użycia

    Dodatek Model Budynku organizuje Twój model 3D w zdefiniowane kondygnacje, usprawniając analizę konstrukcji wielopoziomowych. Automatycznie upraszcza rozkład obciążeń i zarządza specyficznymi ustawieniami sztywności, co umożliwia precyzyjną ocenę sejsmiczną i globalną kontrolę stabilności w oparciu o realistyczne zachowanie budynku.

    Grafika przedstawiająca 3D model budynku, ilustrująca złożone elementy projektowania konstrukcyjnego dla celów promocyjnych. Grafika przedstawiająca 3D model budynku, ilustrująca złożone elementy projektowania konstrukcyjnego dla celów promocyjnych.
    Wszechstronne modelowanie stropu

    Przypisz do każdego piętra niezależnie sztywne, półsztywne lub elastyczne diafragmy. Kontroluj sztywność w płaszczyźnie i poza płaszczyzną, aby dokładnie modelować złożone zachowania stropów bez zbędnego nakładu obliczeniowego.

    Sztywność poprzeczna i droga obciążenia

    Efektywnie obliczaj boczną stabilność i sztywność. Upewnij się, że siły poziome od wiatru lub trzęsień ziemi są bezpośrednio absorbowane przez ściany usztywniające, ramy momentowe lub stężenia, w zależności od modelowania kondygnacji.

    Statecznaść i kontrola pochylenia

    Zweryfikuj globalną stabilność za pomocą zautomatyzowanych kontroli dla ścinania kondygnacyjnego, przemieszczeń oraz współczynników wrażliwości. Natychmiast oceń przemieszczenie międzykondygnacyjne, aby upewnić się, że konstrukcja spełnia ograniczenia użytkowalności.

    Projektowanie ścian usztywniających

    Automatycznie identyfikuj środek masy i sztywności dla każdej kondygnacji. Wykrywaj nieregularności skrętne we wczesnym etapie i optymalizuj układy ścian nośnych, aby bezpiecznie przeciwstawiać się siłom wiatru i sejsmicznym.

    Kluczowe funkcje
    Model RFEM 6 sześciokondygnacyjnego budynku w technologii CLT w Modenie we Włoszech, przedstawiający wyniki analizy modalnej.
    Stateczność i optymalizacja konstrukcji

    Po obliczeniu analizy sejsmicznej wyniki tabelaryczne są wyprowadzane dla każdego poziomu kondygnacji, w tym środek masy, środek sztywności, siła ścinająca i przemieszczenia kondygnacji. Umożliwia to dokładną ocenę reakcji konstrukcji na te zastosowane obciążenia sejsmiczne. Dodatkowe informacje o wynikach, takie jak współczynniki czułości i dryf kondygnacji, wskazują, czy wymagana jest dodatkowa optymalizacja konstrukcji, aby zapewnić wymagania dotyczące stabilności.

    Rozszerzenie Model budynku w programie RFEM 6 dostarcza wyniki rozkładu obciążeń w ścianach i słupach, wspomagając optymalizację konstrukcji.
    Analiza obciążenia pionowego i poziomego

    Podczas korzystania ze sztywnych lub półsztywnych diafragm z dodatkowym modułem Building Model, analiza 3D sił poziomych (ściany) jest wykonywana niezależnie od analizy 2D sił grawitacyjnych (stropy). Dodatek automatycznie identyfikuje środek masy, a w przypadku sztywnych diafragm - środek sztywności dla każdej kondygnacji. Określa również kluczowe parametry, takie jak odpowiedź torsyjna, zachowanie przemieszczeń oraz siły działające na każdą ścianę usztywniającą.

    Ilustracja przedstawiająca różne typy przepon stropowych: sztywna, półsztywna i elastyczna, z możliwością niezależnego przypisywania do kondygnacji.
    Przepony stropowe

    Przepony mogą być przypisane do każdej kondygnacji niezależnie. Typy przepon obejmują sztywne, półsztywne lub elastyczne. Dodatkowo dostępne jest również przypisanie "bez przepony". Przy korzystaniu z oferowanych typów przepon wykorzystywana będzie odpowiednia sztywność w płaszczyźnie i poza płaszczyzną dla obliczeń lateralnych i grawitacyjnych budynku. Modelowanie przepon zapewnia elastyczność podczas modelowania złożonych systemów konstrukcyjnych bez powodowania zbędnego wysiłku obliczeniowego.

    Pokaż wszystkie funkcje

    Wymiarowana z wykorzystaniem rozszerzenia Model budynku dla RFEM 6

    Projekt rzeczywisty, który prezentuje efektywne modelowanie i analizę złożonych konstrukcji wielokondygnacyjnych z wykorzystaniem dodatku Building Model w RFEM 6.

    Budynek laboratorium w Garching, niedaleko Monachium

    Dodatek Model Budynku odegrał kluczową rolę w analizie tej imponującej konstrukcji drewnianej. Umożliwił inżynierom z Lignaconsult efektywne zarządzanie definicjami kondygnacji oraz weryfikację stabilności wielowarstwowych powierzchni CLT podczas fazy budowy.

    Zobacz projekt klienta
    Model cyfrowy przedstawia projekt konstrukcyjny budynku laboratorium w Garching, ilustrując koncepcje architektoniczne i inżynierskie Model cyfrowy przedstawia projekt konstrukcyjny budynku laboratorium w Garching, ilustrując koncepcje architektoniczne i inżynierskie

    Artykuły o analizie modeli budynków

    Wizualizacja współczynników wrażliwości wynikających z analizy spektrum odpowiedzi w RFEM 6 do analizy konstrukcyjnej

    Ocena przesunięcia międzykondygnacyjnego pod wpływem obciążeń sejsmicznych zgodnie z ASCE 7-22

    Nadmierny przechył może prowadzić do niestabilności systemu i uszkodzeń elementów niekonstrukcyjnych. Ten artykuł szczegółowo opisuje procedurę oceny międzykondygnacyjnego przechyłu w RFEM 6 zgodnie z normami ASCE 7-22.

    Ilustracja przedstawiająca różne typy przepon stropowych w budynku wielokondygnacyjnym, ukazująca opcje sztywne, półsztywne i elastyczne

    Typy kondygnacji w dodatkowym module Model budynku firmy Dlubal

    Czy koncentrujesz się na dynamicznym zachowaniu, uproszczeniu struktury lub elementach drugorzędnych? Dowiedz się, jak wybrać odpowiednią definicję kondygnacji dla swoich konkretnych celów i zapoznaj się z różnymi typami dostępnymi w dodatku Building Model.

    Zobacz wszystkie artykuły
    Wypróbuj oprogramowanie Dlubal za darmo przez 90 dni

    Odkryj pełen potencjał oprogramowania Dlubal z potężnymi programami, takimi jak RFEM, RSTAB, RWIND i RSECTION. Wypróbuj je za darmo i zobacz, jak łatwo można modelować, analizować i dokumentować nawet skomplikowane konstrukcje. Nasi eksperci z przyjemnością przeprowadzą Cię przez krótką, dostosowaną do Twojej branży prezentację online.

    Wyraźna zielona ikona pobierania na ciemnym tle stanowi wizualny wyróżnik rozpoczynania pobrań. Pobierz 90-dniową wersję testową za darmo Ikona przedstawiciela handlowego | Banner wersji próbnej Umów się na konsultacje

    Najczęściej zadawane pytania

    Jakie jest kluczowa korzyść wykorzystania rozszerzenia Model budynku do analizy sejsmicznej?

    Kluczową zaletą dodatku Building Model jest jego zdolność do dokładnego określenia międzypiętrowego przesunięcia, kluczowego parametru w projektowaniu sejsmicznym. Ocena przesunięcia kondygnacji jest niezbędna do zapewnienia integralności strukturalnej poprzez ograniczenie nadmiernego przemieszczenia, które może powodować niestabilność lub uszkodzenia elementów niestrukturalnych, takich jak ścianki działowe.

    Dzięki tej funkcjonalności inżynierowie mogą również obliczyć współczynniki stabilności i czułości przesunięcia międzypiętrowego, co pomaga ocenić, czy efekty P-delta powinny być uwzględnione w analizie sejsmicznej. Te efekty mogą być następnie płynnie zintegrowane z RFEM 6, wraz z dodatkiem Response Spectrum Analysis, dla dokładniejszej i kompleksowej oceny wydajności sejsmicznej budynku.

    Czy dzięki temu rozszerzeniu mogę projektować zarówno drewniany, jak i betonowy ściany usztywniające?

    Tak. Dodatek Moduł Konstrukcyjny obsługuje sprawdzenia projektowe dla obu materiałów. Integruje się ze standardami takimi jak Eurokod 5, NDS i CSA 086 dla drewna, a także Eurokod 2, ACI i CSA A23.3 dla betonu, zapewniając bezpieczną i efektywną weryfikację projektową z przejrzystym graficznym wyjściem.

    Dlaczego obliczanie poszczególnych elementów budynku niezależnie powoduje niestabilność?

    Model budynku i funkcja modelowania kondygnacji z "Sztywną Diafragmą" nie jest przeznaczona dla wszystkich typów budynków. Funkcja ta została opracowana głównie dla budynków 3D z 5-10 kondygnacjami (lub więcej) o regularnym lub identycznym planie piętra. Oznacza to, że funkcję "Sztywnej Diafragmy" należy przypisać tylko do płyt, gdzie ściany i kolumny są identycznie zlokalizowane na kondygnacjach poniżej i powyżej.

    Dowiedz się więcej: FAQ | Niestateczność przy zastosowaniu modelu budynku ze "sztywną diafragmą"

    Jak rozszerzenie radzi sobie z obciążeniami bocznymi, takimi jak wiatr czy obciążenia sejsmiczne?

    Dodatek wykorzystuje zdefiniowane elementy boczne (ściany usztywniające) do przenoszenia wyłącznie obciążeń poziomych. Automatycznie oblicza środek masy i sztywności dla każdej kondygnacji, wraz z parametrami skręcania i przemieszczenia, umożliwiając szybką i precyzyjną ocenę zachowania budynku pod wpływem obciążeń poziomych.

    Jakie są najlepsze praktyki modelowania zwolnień liniowych i przegubów liniowych w konstrukcjach z drewna klejonego w programie RFEM 6?

    Używanie połączeń liniowych lub zawiasów w ramach zdefiniowanej membrany (sztywnej lub półsztywnej) jest generalnie niewskazane. Membrany zakładają ciągłość w płaszczyźnie, podczas gdy połączenia liniowe wprowadzają nieciągłość, tworząc konflikt sztywności, który może prowadzić do niestabilności numerycznej. W celu dokładnego modelowania masywnego drewna najlepiej jest pominąć membranę i zamodelować system podłogowy w pełni w 3D.

    Dowiedz się więcej: FAQ | Najlepsze praktyki dotyczące stosowania zwolnień linii, przegubów liniowych i płaszczyzn w konstrukcjach z drewna klejonego warstwowo w RFEM 6

    Dlubal Community – ikona
    Dołącz do społeczności Dlubal

    Tutaj możesz zadawać i odpowiadać na pytania techniczne, prowadzić znaczące dyskusje na temat analizy konstrukcji i projektowania, sugerować nowe funkcje oraz bezpośrednio współpracować z zespołem Dlubal i innymi użytkownikami.

    Ciemnoniebieska ikona przedstawiająca darmową obsługę klienta, zwykle używaną na stronach internetowych. Symbolizuje pomoc i dostępność obsługi klienta.
    Skontaktuj się z naszym działem sprzedaży

    Gotowy na kolejne kroki z zakupem Dlubal? Skorzystaj z tego formularza, aby poinformować nas, które produkty Cię interesują. Nasz zespół sprzedaży przygotuje dla Ciebie niezobowiązującą, dostosowaną do Twoich potrzeb ofertę.

    Dokumentacja API
    Podręcznik online

    Przeglądaj nasze podręczniki online dotyczące dodatku Building Model w dowolnym momencie, aby zwiększyć wydajność swojej pracy i wspierać swoje projekty.

    Ciemnoniebieska ikona odtwarzania przedstawiona jako grafika SVG. Nadaje się do interfejsów multimedialnych lub interaktywnych elementów projektowych.
    Filmy

    Odkryj podstawowe filmy skoncentrowane na dodatku Building Model. Te samouczki prowadzą Cię przez praktyczne przepływy pracy i pomagają szybko opanować kluczowe funkcje.

    Ciemnoniebieska ikona odtwarzania przedstawiona jako grafika SVG. Nadaje się do interfejsów multimedialnych lub interaktywnych elementów projektowych.
    Webinaria

    Poznaj najlepsze praktyki analizy złożonej stabilności oraz odkryj zaawansowane wskazówki dotyczące optymalizacji projektów budynków.

    Sklep internetowy

    Skonfiguruj swój indywidualny pakiet programów i sprawdź ceny online!

    • Rodzina programu RFEM 6
    • Rodzina programu RSTAB 9
    Przejdź do sklepu internetowego

    Oblicz swoją cenę

    2 180,00 USD
    +110,00 USD
    Budynek
    Całkowita kwota netto 2 290,00 USD
    Oprogramowanie do statycznych obliczeń i projektowania konstrukcji
    Dlubal Software Sp. z o.o.

    Jesionowa 22
    40-158 Katowice
    Polska

    +48 884 794 700 [email protected]
    Dlubal Software GmbH

    Am Zellweg 2
    93464 Tiefenbach
    Niemcy

    +49 9673 9203-0 [email protected]
    Rozwiązania
    • Konstrukcje żelbetowe
    • Konstrukcje stalowe
    • Konstrukcje drewniane
    • Połączenia stalowe
    Produkty
    • RFEM 6
    • RSTAB 9
    • RSECTION 1
    • RWIND 3
    Wsparcie
    • Często zadawane pytania (FAQ)
    • Zadaj indywidualne pytanie
    • Mapa obciążeń śniegiem, prędkości wiatru i obciążeń sejsmicznych
    • Skontaktuj się z działem sprzedaży
    Nowości
    • Subskrybuj newsletter
    • Aktualności
    • Przegląd wydarzeń
    • Szkolenie online
    Zasoby
    • Bezpłatna pełna wersja trial
    • Prześlij projekt klienta
    • Projekty klientów
    • Instrukcje online
    Dołącz do Dlubal
    Społeczność Dlubal YouTube Facebook Pinterest TikTok Instagram
    © 2001-2026 Dlubal Software GmbH | Wszelkie prawa zastrzeżone
    Nota prawna
    O nas
    Mapa strony
    Język
    • Deutsch
    • English
    • Français
    • Español
    • Português
    • Italiano
    • Česky
    • Polski
    • Pусский
    • 中文(简体)