Community
    Přihlásit se ke svému účtu

    Zaregistrujte se do extranetu Dlubal, abyste získali většinu softwaru a měli exkluzivní přístup k vašim osobním údajům.

    Vytvořit účet
    Přihlášením vyjadřujete souhlas se Všeobecnými obchodními podmínkami společnosti Dlubal Software. Přečtěte si prosím naše Prohlášení o ochraně osobních údajů a naše Prohlášení o používání cookies.
    0
    E-shop
    Kontaktovat prodejní tým
    Jazyk
    • Deutsch
    • English
    • Français
    • Español
    • Português
    • Italiano
    • Česky
    • Polski
    • Pусский
    • 中文(简体)
    • Odvětví
      • Železobetonové konstrukce
      • Předpjaté betonové konstrukce
      • Ocelové konstrukce
      • Dřevěné konstrukce
      • Zděné konstrukce
      • Hliníkové a lehké konstrukce
      • Budovy
      • Průmyslové konstrukce a zařízení
      • Potrubní systémy
      • Mostní konstrukce
      • Jeřáby a jeřábové dráhy
      • Věže a stožáry
      • Skleněné konstrukce
      • Membránové a textilní konstrukce
      • Lanové a napínací konstrukce
      • Laminátové a sendvičové konstrukce
      • Dočasné stavby
      • Lešenářské a regálové konstrukce
      • Příbřežní konstrukce
      • Sila, vodojemy a zásobní nádrže
      • Stavby pro získávání obnovitelných zdrojů energie
      • Solární konstrukce a montážní systémy
      • Lodní konstrukce a plovoucí tělesa
      • Dopravníkové konstrukce
      • Vrtací konstrukce
      • Bazény, aquaparky a koupaliště
      • Kontejnerové stavby
      • Vrtané piloty
      • Schodišťové konstrukce
      • Elektrárny
      • Ocelové vodní stavby
      • Strojní konstrukce
      • Pneumatické konstrukce
      Oblasti použití
      • Statika konstrukcí
      • Výpočty metodou konečných prvků (MKP)
      • Simulace větru a generování zatížení větrem
      • Analýza napětí
      • Nelineární výpočty
      • Posouzení stability
      • Nelineární analýza boulení
      • Analýza vázaného kroucení
      • Dynamická a seizmická analýza
      • Nelineární dynamika
      • Pushover analýza
      • Form-finding a střihové vzory
      • Ocelové přípoje
      • Projektování metodou BIM
      • Profily tvarované za studena
      • Interakce konstrukce s podložím
      • Statika fasádních systémů
      • Základy a základové konstrukce
      • Fáze výstavby
      • Požární odolnost
      Normy
      • Eurokódy (EC)
      • Německé normy (DIN)
      • Britské normy (BS EN, BS)
      • Italské normy (NTC)
      • Americké normy
      • Kanadské normy (CSA)
      • Australské normy (AS)
      • Švýcarské normy (SIA)
      • Čínské normy (GB, HK)
      • Indické normy (IS)
      • Mexické normy (RCDF, CFE Sismo 15)
      • Ruské normy (SP)
      • Jižněafrické normy (SANS)
      • Brazilské normy (NBR)
      Online služby
      • Nástroj pro stanovení oblastí zatížení – ikona horního menu Mapy zatížení sněhem, rychlosti větru a seizmického zatížení
      • Ikona pro výpočet v cloudu Výpočty v cloudu
      • Ikona Statická analýza Wiki Wiki pro statiku
      • Ikona Průřezové charakteristiky ocelových a dřevěných průřezů Průřezové charakteristiky ocelových průřezů
      Statický výpočet konstrukce pro solární systémy

      Dlubal Software vám pomáhá vytvářet a ověřovat různé solární montážní systémy. Pracujte efektivně s ocelovými, hliníkovými a betonovými konstrukcemi v jediné aplikaci.

      Prozkoumat nástroje
      Solární konstrukce Solární konstrukce | Mobilní verze
      Dlubal API

      Nová Dlubal API služba (gRPC) vám poskytuje flexibilní rozhraní pro software pro statickou analýzu založený na Pythonu a C# s přímým přístupem ke kompletnímu sortimentu produktů Dlubal.

      Začněte s API
      Pozadí pro hlavní menu banneru API Pozadí pro hlavní menu banneru API
    • Ikona reprezentující RFEM 6, softwarovou aplikaci pro výpočty pomocí metody konečných prvků. RFEM 6 Jediný program pro statické výpočty, který potřebujete

      RFEM 6 slouží jako základ modulární rodiny programů a používá se k definování konstrukcí, materiálů a účinků pro deskové, stěnové, skořepinové a nosníkové konstrukce, jakož i pro tělesa a kontaktní prvky.

      Více informací
      Ikona přepnutí addonu Addony
      • Doplňkové analýzy
      • Dynamická analýza
      • Speciální řešení
      • Dimenzování
      • Přípoje
      Ikona programu RSTAB 9 bez ohraničení RSTAB 9 Ikonický program pro rámové a příhradové konstrukce

      RSTAB 9 je výkonný program pro analýzu 3D prutových konstrukcí, který statikům pomáhá vyhovět požadavkům moderního stavebního inženýrství a odráží nejnovější trendy v oboru.

      Více informací
      Ikona přepnutí addonu Addony
      • Doplňková analýza
      • Dynamická analýza
      • Speciální řešení
      • Navrhování
      Ikona RSECTION 1 bez ohraničení RSECTION 1 Výpočty uživatelských průřezů

      RSECTION podporuje stavební inženýry tím, že určuje průřezové charakteristiky pro širokou škálu průřezů a umožňuje následnou analýzu napětí.

      Více informací
      Ikona RWIND 3 bez ohraničení RWIND 3 CFD software pro digitální větrné tunely

      RWIND 3 je digitální větrný tunel pro simulaci proudění větru kolem libovolných geometrických tvarů budov a pro výpočet větrných zatížení na jejich povrchy.

      Více informací
      Ikona API Dlubal API Vaše brána do parametrického modelování a automatizace

      Nová Dlubal API služba (gRPC) vám nabízí flexibilní rozhraní pro statický software na bázi Pythonu a C#, s přímým přístupem k celé škále produktů Dlubal. Využijte plynulou a výkonnou integraci do vašeho Dlubal softwaru – ideální pro parametrické modelování a komplexní optimalizační úlohy.

      Objevte API
      Dokumentace API Dokumentace API
      • Index
      • Začínáme
      • Aplikace
      • Objekty modelu
      • Předplatné a ceny
      • Příklady
      MKP pro ocelové spoje

      Navrhujte a analyzujte ocelové spoje pomocí CBFEM, v souladu s EN 1993‑1‑8 a AISC 360, plně integrované v programu RFEM 6 pro rychlejší a přesnější konstrukční pracovní postupy.

      Více informací
      Ocelové spoje Ocelové spoje
      Nástroj Geo-zóny

      Online služba Dlubal poskytuje mapy oblastí pro rychlé stanovení sněhových zatížení, rychlostí větru a seizmických údajů.

      Kontrolovat zatížení zón
      Nástroj Geo-zone vizuálně zobrazuje mapy sněhu, větru a seizmické mapy s ilustracemi pro posouzení zatížení prostředím. Ilustrace map geo-zón sněhu, větru a seizmické aktivity v mobilní verzi zobrazující různé regiony a data.
      Starší produkty
    • Podpora
      • Často kladené dotazy (FAQ)
      • Databáze znalostí
      • Funkce programů
      • Licencování
      • Položit individuální dotaz
      • Náš tým technické podpory
      • Navrhnout novou funkci programu nebo vlastní nápad
      • Řešení problémů s licencováním & autorizací
      • Nahlásit problém nebo chybu
      • Aktualizace programu
      • Problémy v programu
      • Vzorce | Matematika je zábava!
      Školení
      • První kroky s programem RFEM
      • První kroky s programem RSTAB
      • Online školení
      • Školení ve firmě Dlubal
      • Individuální školení
      • Videa
      • E-learningová videa
      • Webináře – Informace a vzdělávání online
      • Online kurzy
      Servis
      • Bezplatná podpora / servis
      • Extranet | Můj účet
      • Servisní smlouva
      • Geo-Zone Tool pro stanovení zatížení
      • Aktualizace a upgrady
      • Starší verze programů
      Prodej
      • E-shop
      • Náš obchodní tým
      • Kontaktovat obchodní oddělení
      • Domluvte si online prezentaci
      • Proč Dlubal Software
      Asistentka podpory s využitím AI
      • Mia – Vaše nonstop AI asistentka
      • Seznamte se se svou osobní AI asistentkou
      Bezplatná podpora a servis

      Potřebujete pomoc? Využijte bezplatné možnosti podpory, včetně 24/7 AI asistence, e-mailové podpory a webinářů.

      Další informace
      Bezplatná podpora a servis Bezplatná podpora a servis
      Rychle najít odpovědi

      Najděte rychlé odpovědi na časté otázky týkající se softwaru Dlubal. Vyhledejte nebo filtrujte stovky často kladených dotazů a vyřešte svůj problém během chvilky.

      Zobrazit FAQ
      Často kladené dotazy (FAQ) FAQ | Mobilní verze
    • Novinky
      • Aktuální novinky
      • Nové funkce v produktech
      • Přihlásit se k odběru novinek
      • Nové programy
      • Dlubal blog
      Školení
      • Online školení
      • Individuální školení
      Události
      • Přehled událostí
      • Veletrhy/Semináře
      • Webinář
      Ovládněte statiku pomocí webinářů

      Připojte se ke špičkám v oboru a objevte řešení v oblasti stavebního inženýrství a softwaru. Rozšiřte své dovednosti díky našim přednáškám naživo!

      Sledujte další webináře
      3D FEA Software RFEM 6 | First Steps Obrázek v záhlaví nabídky | Novinky Webináře | Mobilní verze
      Využijte sílu inovací

      Objevte nejmodernější nástroje a vylepšení pro efektivnější práci v oblasti inženýrství.

      Prozkoumejte nové funkce
      Prozkoumejte nové funkce Obrázek banneru nabídky | Novinky_Vlastnosti produktu | Mobilní verze
    • Stáhnout plnou verzi

      Chcete si vyzkoušet sílu programů Dlubal? Je to vaše příležitost! S bezplatnou 90denní plnou verzí si můžete všechny naše programy plně otestovat.

      Spustit zkušební verzi nyní
      Bezplatná zóna Dlubal

      V bezplatné zóně Dlubal máte přístup k webinářům, článkům a možnostem vyzkoušení softwaru – vše zdarma a přehledně na jednom místě.

      Více informací
      Příklady
      • Statické modely ke stažení
      • Poskytnout statický model
      • Úvodní příklady a tutoriály
      • Verifikační příklady
      • Přehled obrázků
      Dokumenty
      • Online manuály
      • Příručky
      • Letáky, brožury a certifikáty
      Reference
      • Projekty zákazníků
      • Proč u nás zveřejnit svůj projekt?
      • Jak mohu postoupit svůj projekt ke zveřejnění?
      • Zveřejnit projekt
      Modely ke stažení zdarma

      Prozkoumejte tisíce hotových konstrukčních modelů. Stáhněte je, přizpůsobte si je a použijte jako šablony, které urychlí váš proces navrhování.

      Objevte modely
      Statické modely ke stažení Bezplatné modely ke stažení | Mobilní verze
      Bezplatná zóna Dlubal

      Získejte odbornou pomoc, kdykoli ji potřebujete. Využijte bezplatnou podporu pomocí umělé inteligence, e-mailovou podporu, webináře naživo a prémiové služby pro uživatele Servisní smlouvy Pro.

      Získejte podporu
      Bezplatná podpora a servis Bezplatná podpora a servis | Mobilní verze
    • E-learning
      • RFEM 6 pro začátečníky
      • RFEM 6 pro studenty
      • Programování v programu RFEM 6 a Python
      • RFEM 6 s programem Rhino & Grasshopper
      • RFEM 5 pro začátečníky
      • Modelování s programem RFEM 5
      • Videolekce statiky pro studenty
      • Krátké tutoriály k programům Dlubal
      • Nejlepší tipy a triky v programu RFEM
      • Záznamy online Dlubal školení
      • Záznamy Dlubal webinářů
      Studenti a školy
      • Programy pro statické výpočty studentům zdarma
      • Vyžádání nebo prodloužení studentské verze zdarma
      • Žádost o bezplatnou verzi pro pedagogy
      • Zveřejnit diplomovou práci
      • Proč u nás zveřejnit svou diplomovou práci?
      • Závěrečné práce s programem Dlubal Software
      • Software pro statiku školám zdarma
      • Vyžádat nabídku
      • Úvodní školení pro vysoké školy zdarma
      • Zažádat o termín školení
      Platforma znalostí
      • První kroky s programem RFEM
      • Videa
      • Online manuály
      • Wiki pro statiku
      • Databáze znalostí
      • Často kladené dotazy (FAQ)
      Infotainment
      • Podcast
      • Dlubal blog
      • Úvod do statické analýzy
      První kroky s programem RFEM 6

      Udělejte své první kroky s RFEM 6 a zjistěte, jak rychle můžete modelovat a počítat. Přizpůsobte si ho přidáním modulů pro ještě více možností.

      Začít
      3D FEA Software RFEM 6 | First Steps Obrázek v záhlaví nabídky | Novinky Webináře | Mobilní verze
      Programy pro statickou analýzu pro studenty zdarma

      Tisíce studentů po celém světě již těží z Dlubal Software. Využívejte bezplatný přístup, školení a odbornou podporu po celou dobu svých studií.

      Získat bezplatnou licenci
      Software pro statické výpočty zdarma pro studenty Software pro statické výpočty pro studenty zdarma
    • O společnosti
      • Historie a čísla
      • Filozofie naší společnosti
      • Proč Dlubal Software?
      • Srovnání produktů
      • Politika kvality
      • Náš tým
      Kontakt
      • Pobočky Dlubal po celém světě
      • Autorizovaní distributoři produktů Dlubal
      Reference
      • Recenze uživatelů
      • Projekty zákazníků
      • Případové studie
      • Proč u nás zveřejnit svůj projekt?
      • Verifikační příklady
      • Vaše recenze
      • Účast na výzkumných projektech
      Naši zákazníci

      Představujeme naše zákazníky, kteří realizují své projekty s Dlubal Software. Zjistěte, jak naši zákazníci po celém světě implementují inovativní řešení ve stavebnictví a inženýrství pomocí pokročilých nástrojů pro statické a dynamické analýzy.

      Podívejte se na naše zákazníky
      Budujme úspěch společně

      Zjistěte, jak špičkoví inženýři z celého světa důvěřují našim řešením a spolupracují s námi na zdokonalování svých projektů.

      Podívejte se na naše zákazníky
      Zobrazit naše zákazníky Obrázek v záhlaví nabídky | Společnost_Naši zákazníci_Mobilní zařízení
      Sejděte se s odborníky

      Naši specializovaní inženýři jsou vám k dispozici, aby vám pomohli s modelováním, posouzením a technickými výzvami – kdykoli a kdekoli.

      Spojte se s podporou
      Náš tým Obrázek v záhlaví nabidky | Společnost_Náš tým | Mobilní verze
    • Kariéra
      • Pracovní nabídky
      • Týmy
      • Blog zaměstnanců
      • Postřehy
      Pracovní nabídky
      • Všechny pracovní nabídky
      • Vývoj produktů
      • Zákaznická podpora
      • Prodej
      • Marketing
      • Vývoj softwaru
      • Administrativa
      • Stážisté
      • Ostatní
      Týmy
      • Vývoj produktů
      • Zákaznický servis
      • Obchod
      • Marketing
      • Vývoj softwaru
      • Administrativa
      Proč Dlubal?
      • Firemní kultura
      • Zaměstnanecké výhody
      Budujte svou budoucnost s námi

      Zjistěte, jak náš tým utváří budoucnost stavebnictví. Zažijte inovace, růst a zajímavé výzvy.

      Kariéra ve společnosti Dlubal Obrázek v záhlaví nabídky | Kariéra ve společnosti Dlubal Mobile
      Najděte svou vysněnou práci

      Přidejte se k přednímu světovému výrobci softwaru pro statické výpočty a posuňte svou kariéru na novou úroveň.

      Prohlédněte si aktuální nabídky práce
      Všechny pracovní nabídky Obrázek banneru nabídky | Volná pracovní místa Mobilní zařízení
    • E-shop
    Hlavní produkty
    Ikona reprezentující RFEM 6, softwarovou aplikaci pro výpočty pomocí metody konečných prvků.
    RFEM 6
    Ikona programu RSTAB 9 bez ohraničení
    RSTAB 9
    Ikona RWIND 3 bez ohraničení
    RWIND 3
    Ikona RSECTION 1 bez ohraničení
    RSECTION
    Online služby
    Ikona nástroje pro stanovení oblastí zatížení
    Nástroj pro stanovení oblastí zatížení
    Průřezové charakteristiky
    Průřezové charakteristiky
    Ikona API
    API
    Ikona výpočtu v cloudu
    Výpočty v cloudu
    Modely ke stažení
    Modely ke stažení
    Ikona komunity Dlubal
    Komunita Dlubal
    Ikona článků databáze znalostí
    Databáze znalostí
    Online webináře
    Webináře
    Přihlásit se ke svému účtu

    Zaregistrujte se do extranetu Dlubal, abyste získali většinu softwaru a měli exkluzivní přístup k vašim osobním údajům.

    Přihlásit se Vytvořit účet
    Trial verze 90 dní zdarma
    Přihlásit se ke svému účtu

    Zaregistrujte se do extranetu Dlubal, abyste získali většinu softwaru a měli exkluzivní přístup k vašim osobním údajům.

    Přihlásit se Vytvořit účet
    • Produkty
    • Metoda konečných prvků (MKP)
    • Addony pro RFEM 6
    • Speciální řešení
    • Model budovy pro RFEM 6
    Ikona RFEM 6 ve velikosti 32px používaná pro záhlaví bannerů, symbolizující značku softwaru. Addon pro RFEM 6
    Online manuály
    • Online manuály RFEM 6 | Model budovy | Přehled
    • Tutoriál pro RFEM 6
    • RFEM 6 / RSTAB 9 | Začínáme
    Zobrazit cenu

    Model budovy pro RFEM 6

    Addon Model budovy vám umožňuje definovat podlaží vaší budovy. Podlaží můžete také dodatečně upravovat mnoha způsoby – přesně podle svých potřeb. Můžete provádět výpočty tuhosti, navrhovat smykové stěny, analyzovat jednotlivá podlaží jako samostatné 2D konstrukce, určovat klíčové parametry pro dynamickou analýzu a mnoho dalšího.

    Významná zelená ikona ke stažení na tmavém pozadí slouží jako vizuální prvek pro spuštění stahování. Stáhněte si 90denní bezplatnou zkušební verzi Kontaktujte náš obchodní tým
    Podrobný pohled na statický model budovy s využitím pokročilých funkcí addonu pro zvýšení efektivity návrhu. Podrobný pohled na statický model budovy s využitím pokročilých funkcí addonu pro zvýšení efektivity návrhu.
    • Přehled
    • Funkce
    • Záložka Ztužení a smyková stěna
    • Seizmická analýza
    • Příklady
    Ikona reprezentující RFEM 6, softwarovou aplikaci pro výpočty pomocí metody konečných prvků.

    Efektivní modelování budov s programem RFEM 6

    Pomocí tohoto addonu můžete model budovy omezit na konstrukčně relevantní prvky. Získáte tak přesné a přehledné zobrazení nosné konstrukce - ideální pro efektivní výpočty a jasné výsledky.

    Model budovy je nezbytným addonem, který se ideálně hodí pro vícepodlažní budovy. Díky funkcím, jako je rozdělení na desky a návrh stěn (2D/3D), jednoduchá správa objektů (desky, stěny, stěnové nosníky atd.) a intuitivní ovládání, poskytuje model budovy komplexní podporu pro efektivní a přesné modelování budov.

    V kombinaci s addonem Construction Stages Analysis (CSA) lze zohlednit proces výstavby konstrukcí.

    Tento nástroj umožňuje rychlé zpracování konstrukčních údajů a bezproblémové provádění změn modelu - od jednoduchých stavebních plánů až po složité konstrukce.

    • Hardwarové a systémové požadavky
    Obrázek znázorňuje model betonové vícepodlažní budovy, který demonstruje výsledky působení sil na smykové stěny.
    Video: Model budovy pro vícepodlažní budovy | RFEM 6 by Dlubal Software
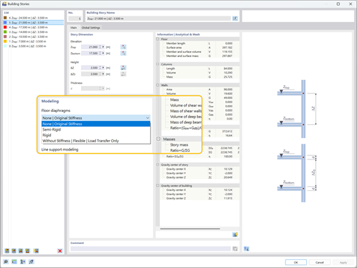
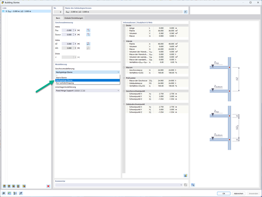
    Ilustrace znázorňující různé typy diafragmat podlaží – tuhé, polotuhé, pružné – nezávisle přiřazené ke každému podlaží.
    Ilustrace typů podlahových diafragmat
    Prozkoumání průběhu zatížení a optimalizace návrhu v modelech budov pomocí addonu Model budovy v programu RFEM 6.
    • 3D prohlížeč
    • 3D prohlížeč | Babylon
    • Virtuální realita
    Porovnání statického modelu betonové konstrukce bez průběhu zatížení (vlevo) a s průběhem zatížení (vpravo)
    Vizualizace zobrazující součinitele citlivosti vyplývající z analýzy spektra odezvy v programu RFEM 6 pro účely statických výpočtů.
    Vizualizace analýzy součinitele citlivosti spektra odezvy
    Obrázek znázorňuje model betonové vícepodlažní budovy, který demonstruje výsledky působení sil na smykové stěny. Video: Model budovy pro vícepodlažní budovy | RFEM 6 by Dlubal Software
    Ilustrace znázorňující různé typy diafragmat podlaží – tuhé, polotuhé, pružné – nezávisle přiřazené ke každému podlaží. Ilustrace typů podlahových diafragmat
    Prozkoumání průběhu zatížení a optimalizace návrhu v modelech budov pomocí addonu Model budovy v programu RFEM 6. Porovnání statického modelu betonové konstrukce bez průběhu zatížení (vlevo) a s průběhem zatížení (vpravo)
    Vizualizace zobrazující součinitele citlivosti vyplývající z analýzy spektra odezvy v programu RFEM 6 pro účely statických výpočtů. Vizualizace analýzy součinitele citlivosti spektra odezvy
    Video: Model budovy pro vícepodlažní budovy | RFEM 6 by Dlubal Software
    Klíčové výhody addonu Model budovy
    Praktické nástroje pro modelování vícepodlažních budov (sloupy, stěny, nosníky, podlahy atd.)
    K dispozici jsou různé typy diafragmat (tuhá diafragma, polopevná diafragma, pružná diafragma)
    Navrhování stropních desek a stěn pomocí addonů Posouzení betonových konstrukcí, Posouzení dřevěných konstrukcí atd.
    Nezávislá analýza 3D bočních systémů (stěny) a 2D gravitačních systémů (stropní desky)
    Posouzení smykové stěny (včetně stabilitní analýzy) a grafický výstup sil působících na smykovou stěnu
    Výsledky mezipatrového posunu příběhu, středu tuhosti a smyku podlaží
    Tabulkový výstup součinitelů citlivosti podlaží
    Zohlednění a vizualizace hmot podlaží

    Případy použití

    Addon Model budovy organizuje váš 3D model do definovaných podlaží, čímž zefektivňuje analýzu vícepodlažních konstrukcí. Automaticky zjednodušuje rozložení zatížení a zpracovává specifická nastavení tuhosti, což umožňuje přesnou seizmickou analýzu a globální posouzení stability na základě realistického chování budovy.

    Grafika zobrazující 3D model budovy, ilustrující složité nosné prvky pro propagační účely. Grafika zobrazující 3D model budovy, ilustrující složité nosné prvky pro propagační účely.
    Všestranné modelování diafragmy

    Přiřaďte každému podlaží samostatně tuhé, polotuhé nebo pružné diafragmy. Ovládejte tuhost v rovině i mimo rovinu, abyste mohli přesně modelovat složité chování podlaží bez nutnosti zdlouhavých výpočtů.

    Boční tuhost a přenos zatížení

    Vypočítejte efektivně boční stabilitu a tuhost. Zajistěte, aby horizontální síly vlivem větru nebo zemětřesení byly přímo absorbovány smykovými stěnami, momentovými rámy nebo vzpěrami, v závislosti na vašem modelování podlaží.

    Kontrola stability a posunu

    Ověřte globální stabilitu pomocí automatizovaných kontrol smyku podlaží, posunů a součinitelů citlivosti. Okamžitě vyhodnoťte mezipatrový posun, abyste zajistili, že konstrukce splňuje mezní stavy použitelnosti.

    Posouzení smykové stěny

    Automaticky určete těžiště a tuhost každého podlaží. Rychle odhalte nepravidelnosti v ohybu a optimalizujte rozložení smykových stěn, aby bezpečně odolávaly účinkům větru a seizmickým zatížením.

    Klíčové funkce
    Model RFEM 6 šestipodlažní budovy z křížem lepeného dřeva v Modeně v Itálii, zdůrazňující výsledky modální analýzy.
    Stabilita a optimalizace budov

    Po výpočtu seismické analýzy se vygenerují výsledky v tabulkách pro každé podlaží, včetně těžiště, středu tuhosti, smyku podlaží a posunů podlaží. To umožňuje přesné vyhodnocení reakce konstrukce na tato působící seismická zatížení. Další informace o výsledcích, jako jsou součinitele citlivosti a mezipatrový posun, ukazují, zda je pro zajištění požadavků na stabilitu nutná další optimalizace konstrukce.

    Addon Model budovy v programu RFEM 6 poskytuje výsledky průběhu zatížení ve stěnách a sloupcích, což pomáhá při optimalizaci konstrukce.
    Analýza boční a gravitační síly

    Při použití tuhých nebo polotuhých diafragmat s addonem Model budovy se 3D boční analýza (stěny) provádí nezávisle na 2D gravitační analýze (stropní deska). Addon automaticky rozpozná těžiště a v případě tuhých diafragmat také střed tuhosti pro každé podlaží. Určuje také klíčové parametry, jako je torzní odezva, chování při posunutí a síly působící na každou smykovou stěnu.

    Ilustrace znázorňující různé typy diafragm podlaží: tuhé, polotuhé a pružné, z nichž každá může být samostatně přiřazena k jednotlivým podlažím budovy.
    Diafragmy podlaží

    Diafragmy lze přiřadit ke každému podlaží samostatně. Mezi typy diafragm patří tuhé, polotuhé nebo pružné. K dispozici je také přiřazení „bez diafragmy“. Při použití nabízených typů diafragmat se pro výpočty bočních sil a gravitace budovy použije příslušná tuhost v rovině a mimo rovinu. Modelování diafragmat vám přináší flexibilitu při modelování složitých konstrukčních systémů, aniž by docházelo ke zbytečnému nároku na výpočty.

    Zobrazit všechny funkce

    Navrženo pomocí addonu Model budovy pro RFEM 6

    Reálný projekt, který představuje efektivní modelování a analýzu složitých vícepodlažních konstrukcí pomocí addonu Model budovy pro RFEM 6.

    Budova laboratoře v Garchingu poblíž Mnichova

    Addon Model budovy hrál klíčovou roli při analýze této impozantní dřevěné konstrukce. Umožnil inženýrům společnosti Lignaconsult efektivně spravovat definice podlaží a ověřovat stabilitu vícevrstvých povrchů z křížem lepeného dřeva během fáze výstavby.

    Zobrazit projekt zákazníka
    Digitální model znázorňuje statické výpočty pro laboratorní budovu v Garchingu a ilustruje architektonické a inženýrské koncepty. Digitální model znázorňuje statické výpočty pro laboratorní budovu v Garchingu a ilustruje architektonické a inženýrské koncepty.

    Články o analýze modelu budov

    Vizualizace zobrazující součinitele citlivosti vyplývající z analýzy spektra odezvy v programu RFEM 6 pro účely statických výpočtů.

    Posouzení posunu konstrukce při seizmickém zatížení podle normy ASCE 7-22

    Nadměrný posun může vést k nestabilitě systému a poškození nenosných konstrukčních prvků. Tento článek podrobně popisuje postup pro vyhodnocení posunu mezi podlažími v programu RFEM 6 podle normy ASCE 7-22.

    Ilustrace znázorňující různé typy diafragmat podlaží ve vícepodlažní budově, které ukazují tuhé, polotuhé a pružné varianty.

    Typy podlaží v addonu Model budovy od Dlubal

    Zajímá vás dynamické chování, zjednodušení konstrukce nebo sekundární prvky? Naučte se, jak vybrat správnou definici podlaží pro vaše konkrétní cíle, a prozkoumejte různé typy dostupné v addonu Model budovy.

    Zobrazit všechny články
    Vyzkoušejte software Dlubal na 90 dní zdarma

    Objevte plný potenciál softwaru Dlubal s výkonnými programy jako RFEM, RSTAB, RWIND a RSECTION. Vyzkoušejte je zdarma a přesvědčte se, jak snadné je modelovat, analyzovat a dokumentovat i složité konstrukce. Naši odborníci vás rádi provedou krátkou online ukázkou přizpůsobenou vašemu odvětví.

    Významná zelená ikona ke stažení na tmavém pozadí slouží jako vizuální prvek pro spuštění stahování. Stáhnout bezplatnou 90denní zkušební verzi Ikona prodejce | Zkušební banner Objednat konzultaci

    Často kladené dotazy

    Jaká je hlavní výhoda použití addonu Model budovy pro seizmickou analýzu?

    Zásadní výhodou addonu Model budovy je jeho schopnost přesně určit mezipatrové posuny, což je rozhodující parametr při seismickém posouzení. Vyhodnocení mezipatrových posunů je nezbytné pro zajištění integrity konstrukce, protože omezuje nadměrné posuny, které mohou způsobit nestabilitu nebo poškození nenosných prvků, jako jsou příčky.

    Díky této funkci mohou inženýři také vypočítat stabilitní faktory a součinitele citlivosti pro mezipatrové posuny, což pomáhá posoudit, zda by měly být do seizmické analýzy zahrnuty účinky P-delta. Tyto účinky lze poté hladce integrovat do RFEM 6 spolu s addonem Analýza spektra odezvy pro důkladnější a ucelenější vyhodnocení seizmického chování budovy.

    Mohu pomocí tohoto addonu navrhovat jak dřevěné, tak betonové smykové stěny?

    Ano. Addon Model budovy podporuje navrhování pro oba materiály. Je v souladu s normami jako Eurocode 5, NDS a CSA 086 pro dřevo a Eurocode 2, ACI a CSA A23.3 pro beton, což umožňuje bezpečné a efektivní posouzení návrhu s přehledným grafickým výstupem.

    Proč samostatný výpočet stavebních prvků způsobuje nestabilitu?

    Model budovy a funkce modelování podlaží pomocí „Tuhé diafragmy“ není určena pro všechny typy budov. Tato funkce byla vyvinuta především pro 3D budovy s 5–10 podlažími (nebo více) s pravidelným nebo stejným půdorysem. To znamená, že funkci „Tuhá diafragma“ byste měli přiřadit pouze deskám, u nichž jsou stěny a sloupy umístěny shodně v podlažích nad a pod nimi.

    Více informací: FAQ | Nestabilita při použití modelu budovy s "tuhou diafragmou"

    Jak addon řeší boční zatížení, jako je vítr nebo účinky zemětřesení?

    Tento addon využívá definované boční prvky (smykové stěny) k přenosu výhradně horizontálních zatížení. Automaticky vypočítává těžiště a tuhost pro každé podlaží spolu s parametry kroucení a posunu, což umožňuje rychlé a přesné vyhodnocení chování budovy při působení bočních zatížení.

    Jaké jsou nejlepší postupy pro modelování liniových uvolnění z masivního dřeva a liniových kloubů s diafragmami v programu RFEM 6?

    Použití liniových uvolnění nebo kloubů v rámci definované diafragmy (tuhé nebo polotuhé) se obecně nedoporučuje. Diafragmy předpokládají kontinuitu v rovině, zatímco liniové uvolnění zavádějí diskontinuitu, což vytváří konflikt tuhosti, který může vést k numerické nestabilitě. Pro přesné modelování masivního dřeva je nejlepší diafragmu vynechat a modelovat stropní systém zcela ve 3D.

    Více informací: FAQ | Osvědčené postupy pro liniová uvolnění, liniové klouby a difragmy z křížem lepeného dřeva v programu RFEM 6

    Ikona komunity Dlubal
    Připojte ke komunitě Dlubal

    Zde se můžete ptát a odpovídat na technické dotazy, zapojit se do smysluplných diskusí o statických výpočtech a návrhu konstrukcí, navrhovat nové funkce a komunikovat přímo s týmem Dlubal a ostatními uživateli.

    Tmavě modrá ikona pro znázornění bezplatné podporu, obvykle používaná pro webové stránky. Symbolizuje pomoc a dostupnost zákaznického servisu.
    Kontaktovat obchodní oddělení

    Jste připraveni učinit další kroky při nákupu produktů Dlubal? V tomto formuláři nám sdělte, které produkty vás zajímají. Náš prodejní tým vám poskytne nezávaznou nabídku přizpůsobenou vašim potřebám.

    Dokumentace API
    Online manuál

    Prohlédněte si kdykoli naše online manuály k addonu Model budovy, které vám pomohou zefektivnit práci a podpoří vaše projekty.

    Tmavě modrá ikona přehrávání zobrazená jako grafika SVG. Vhodná pro multimediální rozhraní nebo interaktivní designové prvky.
    Videa

    Prozkoumejte základní videa zaměřená na addon Model budovy. Tyto tutoriály vás provedou praktickými pracovními postupy a pomohou vám rychle zvládnout klíčové funkce.

    Tmavě modrá ikona přehrávání zobrazená jako grafika SVG. Vhodná pro multimediální rozhraní nebo interaktivní designové prvky.
    Webináře

    Seznamte se s osvědčenými postupy pro komplexní stabilitní analýzu a objevte pokročilé tipy pro optimalizaci návrhů budov.

    E-shop

    Sestavte si svůj individuální balíček programů! Veškeré ceny najdete v online přehledu.

    • Rodina RFEM 6
    • Rodina RSTAB 9
    Přejděte do e-shopu

    Spočítejte si cenu

    2 180,00 USD
    +110,00 USD
    Budova
    Celková částka 2 290,00 USD
    Software pro navrhování a statické výpočty konstrukcí
    Dlubal Software s.r.o.

    Anglická 28
    120 00 Praha
    Česká republika

    +420 227 203 203 [email protected]
    Dlubal Software GmbH

    Am Zellweg 2
    93464 Tiefenbach
    Německo

    +49 9673 9203-0 [email protected]
    Řešení
    • Železobetonové konstrukce
    • Ocelové konstrukce
    • Dřevěné konstrukce
    • Ocelové přípoje
    Produkty
    • RFEM 6
    • RSTAB 9
    • RSECTION 1
    • RWIND 3
    Podpora
    • Často kladené dotazy (FAQ)
    • Položit individuální dotaz
    • Mapy zatížení sněhem, rychlosti větru a seizmického zatížení
    • Kontaktovat obchodní oddělení
    Novinky
    • Přihlásit se k odběru novinek
    • Aktuální novinky
    • Přehled událostí
    • Online školení
    Zdroje
    • Plná zkušební verze zdarma
    • Zveřejnit projekt
    • Projekty zákazníků
    • Online manuály
    Přidejte se i Vy k Dlubal
    Komunita Dlubal YouTube Facebook Pinterest TikTok Instagram
    © 2001–2026 Dlubal Software GmbH | Všechna práva vyhrazena
    Právní poučení
    O společnosti
    Mapa stránek
    Jazyk
    • Deutsch
    • English
    • Français
    • Español
    • Português
    • Italiano
    • Česky
    • Polski
    • Pусский
    • 中文(简体)