Community
    Connectez-vous à votre compte

    Inscrivez-vous à l’Extranet Dlubal pour tirer le meilleur parti du logiciel et avoir un accès exclusif à vos données personnelles.

    Créer un compte
    En vous connectant à votre compte Dlubal, vous acceptez les conditions générales de vente de Dlubal Software. Veuillez consulter notre Politique de confidentialité et notre Politique de cookies.
    0
    Boutique en ligne
    Contactez l'équipe commerciale
    Langue
    • Deutsch
    • English
    • Français
    • Español
    • Português
    • Italiano
    • Česky
    • Polski
    • Pусский
    • 中文(简体)
    • Secteurs d’activités
      • Structures en béton armé
      • Structures en béton précontraint
      • Structures acier
      • Structures en bois
      • Structures en maçonnerie
      • Structures en aluminium et légères
      • Bâtiments
      • Structures industrielles
      • Systèmes de canalisation
      • Construction de pont
      • Grues et ponts roulants
      • Tours et pylônes
      • Structures en verre
      • Structure en toile tendue et structure textile
      • Structures à câbles et à réseaux de câbles
      • Structures stratifiées et sandwich
      • Structures temporaires
      • Construction d’échafaudages et de rayonnages
      • Structures offshore
      • Silos et réservoirs de stockage
      • Installations d'exploitation des énergies renouvelables
      • Structures solaires et systèmes de montage
      • Construction navale et structures flottantes
      • Structures de convoyage
      • Structures de forage
      • Piscines et parcs aquatiques
      • Structures de conteneurs
      • Fondations sur pieux forés
      • Escaliers
      • Centrales électriques
      • Ingénierie hydraulique acier
      • Génie mécanique
      • Structures à coussins gonflables en ETFE
      Champs d'application
      • Ingénierie structurale
      • Analyse selon la méthode des éléments finis (MEF)
      • Simulation des flux de vent et génération des charges de vent
      • Analyse des contraintes
      • Analyse non linéaire
      • Analyse de stabilité
      • Analyse de flambement non linéaire
      • Analyse de la torsion de gauchissement
      • Analyses dynamiques et sismiques
      • Analyse dynamique non linéaire
      • Analyse pushover
      • Recherche de forme et patrons de coupe
      • Assemblages acier
      • Planification orientée BIM
      • Profilés formés à froid
      • Interaction sol-structure
      • Calcul de façades
      • Fondations et géotechnique
      • Phases de construction
      • Résistance au feu
      Normes
      • Eurocodes (EC)
      • Normes allemandes (DIN)
      • Normes britanniques (BS EN, BS)
      • Normes techniques de construction Italienne (NTC)
      • Normes américaines
      • Normes canadiennes (CSA)
      • Normes australiennes (AS)
      • Normes suisses (SIA)
      • Normes chinoises (GB, HK)
      • Normes indiennes (IS)
      • Normes mexicaines (RCDF, CFE Sismo 15)
      • Normes russes (SP)
      • Normes sud-africaines (SANS)
      • Normes brésiliennes (NBR)
      Services en ligne
      • Icône dans le menu supérieur de l’outil de géolocalisation Carte des charges de neige, des vitesses de vent et des charges sismiques
      • Icône Calcul dans le Cloud Calculs dans le Cloud
      • Icône Wiki calcul de structure Wiki du calcul de structure
      • Icône Propriétés de section des sections acier et bois Propriétés de sections en acier
      Ingénierie des structures pour systèmes solaires

      Dlubal Software vous aide à créer et à vérifier tout système de montage solaire. Travaillez efficacement avec des structures en acier, en aluminium et en béton dans un seul environnement.

      Explorer les outils
      Structures solaires Structures solaires | Version mobile
      API Dlubal

      Le nouveau service API Dlubal (gRPC) vous fournit une interface flexible pour le logiciel d'analyse structurelle basée sur Python et C#, avec un accès direct à l'ensemble de la gamme de produits Dlubal.

      Débuter avec l’API
      Arrière-plan pour la bannière du menu principal API Arrière-plan pour la bannière du menu principal API
    • Une icône RFEM 6 pour application de logiciel de calcul de structure. RFEM 6 Le seul logiciel MEF pour tous vos projets

      RFEM 6 constitue la base de la famille modulaire de programmes et sert à la définition de structures, de matériaux et d'actions pour des systèmes porteurs en plaques, voiles, coques et barres ainsi que pour des solides.

      En savoir plus
      Icône de changement de module complémentaire Modules complémentaires
      • Analyses supplémentaires
      • Analyse dynamique
      • Solutions spéciales
      • Vérification
      • Assemblages
      Icône RSTAB 9 sans bord RSTAB 9 Logiciel de structures filaires emblématique

      Grâce à RSTAB, l'ingénieur structure a accès à un logiciel de structures filaires 3D qui répond aux exigences du calcul de structure moderne et reflète l'état actuel des techniques de construction.

      En savoir plus
      Icône de changement de module complémentaire Modules complémentaires
      • Analyses supplémentaires
      • Analyse dynamique
      • Solutions spéciales
      • Vérification
      Icône RSECTION 1 sans bord RSECTION 1 Calculs de section utilisateurs

      RSECTION aide les ingénieurs en structure en déterminant les caractéristiques des sections transversales pour une grande variété de profils et permet une analyse de contrainte subséquente.

      En savoir plus
      Icône RWIND 3 sans bord RWIND 3 Logiciel CFD pour souffleries numériques

      RWIND 3 est une soufflerie numérique pour la simulation des flux de vent autour de toutes géométries de bâtiments et pour le calcul des charges de vent sur leurs surfaces.

      En savoir plus
      Icône API API Dlubal Votre porte vers la modélisation paramétrique et l’automatisation

      Le nouveau service API de Dlubal (gRPC) vous offre une interface flexible basée sur Python et C# pour le logiciel de calcul de structure, avec un accès direct à toute la gamme de produits Dlubal. Profitez d’une intégration transparente et puissante dans votre logiciel Dlubal – idéal pour la modélisation paramétrique et les tâches d’optimisation complexes.

      Découvrir l’API
      Documentation de l’API Documentation API
      • Index
      • Premiers pas
      • Applications
      • Objets de modèle
      • Abonnements & prix
      • Exemples
      Analyse aux éléments finis pour les assemblages en acier

      Concevez et analysez des connexions en acier en utilisant le CBFEM, conforme aux normes EN 1993‑1‑8 et AISC 360, entièrement intégré dans RFEM 6 pour des flux de travail structurels plus rapides et plus précis.

      En savoir plus
      Assemblages acier Assemblages en acier
      Outil de zone géographique

      Le service en ligne Dlubal fournit des cartes de zones pour la détermination rapide des charges de neige, des vitesses de vent et des données sismiques.

      Zones de charge
      Outil de visualisation de zone géographique affichant des cartes de neige, de vent et sismiques avec des illustrations pour les évaluations des charges environnementales. Illustration des cartes des zones géographiques de neige, de vent et sismiques sur une version mobile montrant différentes régions et données.
      Versions précédentes
    • Support technique
      • Foire aux Questions (FAQ)
      • Base de connaissance
      • Fonctionnalités de produit
      • Licences
      • Poser une question
      • Notre équipe de support
      • Soumettre une fonctionnalité ou une idée
      • Résolution des problèmes de licences et autorisations
      • Signaler un problème ou un bug
      • Mises à jour du logiciel
      • Problèmes de logiciel
      • Formules | Les mathématiques, c'est amusant !
      Formations
      • Premiers pas avec RFEM
      • Premiers pas avec RSTAB
      • Formation en ligne
      • Formation chez Dlubal
      • Catalogue de formation
      • Formation Intra-entreprises
      • Vidéos
      • Vidéos d’e-learning
      • Webinaires Dlubal
      • Cours en ligne
      Service
      • Support / service client gratuit
      • Extranet | Mon compte
      • Contrat de service
      • Outil de géolocalisation pour la détermination des charges
      • Mises à jour et mises à niveau
      • Versions antérieures des logiciels Dlubal
      Vente
      • Boutique en ligne
      • Notre équipe commerciale
      • Contacter notre équipe commerciale
      • Demander une démonstration de produit en ligne
      • Pourquoi choisir Dlubal Software ?
      Assistante IA
      • Mia - Votre assistante IA disponible 24 h/24
      • Découvrez votre assistante IA personnelle
      Support technique et services gratuits

      Besoin d'aide ? Accédez à des options d'assistance gratuites incluant une assistance IA 24h/24 et 7j/7, un support par email et des webinaires.

      En savoir plus
      Support et services gratuits Support et service gratuits
      Trouver rapidement des réponses

      Trouvez des réponses rapides aux questions courantes concernant Dlubal Software. Recherchez ou filtrez des centaines de FAQ pour résoudre les problèmes en un rien de temps.

      Voir la FAQ
      FAQ FAQ | Version mobile
    • Nouveautés
      • Actualités
      • Nouvelles fonctionnalités de produit
      • S’abonner à la newsletter
      • Nouveaux programmes
      • Blog Dlubal
      Formations
      • Formations en ligne
      • Formation individuelle
      Événements
      • Vue d'ensemble des événements Dlubal
      • Conférences et salons
      • Webinaires
      Maîtriser l’ingénierie avec les webinaires

      Rejoignez les leaders de l'industrie et explorez des solutions en génie structurel et logiciel. Améliorez vos compétences avec nos sessions en direct !

      Voir les prochains webinaires
      3D FEA Software RFEM 6 | First Steps Menu Image de bannière | Actualités webinaires | Version mobile
      Libérez le pouvoir de l’innovation

      Découvrez des outils et améliorations de pointe conçus pour optimiser votre flux de travail en ingénierie.

      Découvrir les nouvelles fonctionnalités
      Explore New Features Image de bandeau de menu | Nouveaux_FonctionnalitésProduit | Version mobile
    • Télécharger la version complète

      Souhaitez-vous essayer les logiciels performants de Dlubal Software ? C’est possible ! Grâce à la version d’essai complète gratuite de 90 jours, vous pouvez tester entièrement toutes nos solutions.

      Télécharger la version d’essai
      Espace gratuit Dlubal

      Dans l’espace gratuit de Dlubal, vous avez accès à des webinaires, des articles et des versions d’essai - et ce, sur une seul et même plateforme.

      En savoir plus
      Exemples
      • Modèles de calcul de structure à télécharger
      • Soumettre un modèle de calcul de structure
      • Exemples introductifs et tutoriels
      • Exemples de vérification
      • Vue d'ensemble des figures
      Documentation
      • Manuels en ligne
      • Manuels
      • Dépliants, brochures et certificats
      Références
      • Projets clients
      • Pourquoi soumettre un projet client ?
      • Comment soumettre un projet client ?
      • Soumettre un projet client
      Télécharger des modèles gratuits

      Explorez des milliers de modèles structurels prêts à l'emploi. Téléchargez-les, adaptez-les et utilisez-les comme modèles pour accélérer votre processus de conception.

      Découvrir les modèles
      Modèles de calcul de structure à télécharger Modèles gratuits à télécharger | Version mobile
      Espace Dlubal

      Obtenez de l'aide d'experts quand vous en avez besoin. Profitez de l'assistance IA gratuite, du support par email, des webinaires en direct et des services premium pour les utilisateurs du contrat de service Pro.

      Obtenir de l’assistance
      Support et services gratuits Support et services gratuits | Version mobile - Dlubal Software
    • E-learning
      • RFEM 6 pour débutants
      • RFEM 6 pour les étudiants
      • Programmation avec RFEM 6 et Python
      • RFEM 6 avec Rhino & Grasshopper
      • RFEM 5 pour débutants
      • Modélisation avec RFEM 5
      • Vidéos d'apprentissage pour les étudiants
      • Tutoriels sur les logiciels Dlubal
      • Les meilleurs trucs et astuces pour RFEM
      • Formations en ligne enregistrées
      • Webinaires enregistrés
      Étudiants et établissements scolaires
      • Logiciels de calcul de structure gratuits pour les étudiants
      • Demander ou renouveler la licence étudiante gratuite
      • Demander une licence enseignante gratuite
      • Soumettre un mémoire de fin d’études
      • Pourquoi soumettre votre projet de fin d’études ?
      • Projets de fin d’études avec les logiciels de calcul de structure Dlubal
      • Logiciels de calcul de structure gratuits pour les universités et centres de formation
      • Demander un pack éducation
      • Formation d’introduction gratuite pour les universités
      • Demander une date de formation
      Plateforme de connaissance
      • Premiers pas avec RFEM
      • Vidéos
      • Manuels en ligne
      • Wiki du calcul de structure
      • Base de connaissance
      • Foire aux Questions (FAQ)
      Infodivertissement
      • Podcast
      • Blog Dlubal
      • Introduction au calcul de structure
      Premiers pas avec RFEM 6

      Faites vos premiers pas avec RFEM 6 et découvrez à quelle vitesse vous pouvez modéliser et calculer. Personnalisez avec des modules complémentaires pour encore plus de possibilités.

      Premiers pas
      3D FEA Software RFEM 6 | First Steps Menu Image de bannière | Actualités webinaires | Version mobile
      Logiciel de calcul de structure gratuit pour les étudiants

      Des milliers d'étudiants dans le monde bénéficient déjà des logiciels Dlubal. Profitez d'un accès gratuit, de formations et du soutien d'experts tout au long de vos études.

      Obtenir une version gratuite
      Logiciel de calcul de structures gratuit pour les étudiants Logiciel de calcul de structures gratuit pour étudiants
    • À propos
      • Historique et chiffres
      • Philosophie de la société
      • Pourquoi choisir Dlubal Software ?
      • Comparaison de produits
      • Politique de qualité
      • Notre équipe
      Contact
      • Sites de Dlubal Software dans le monde
      • Revendeur Dlubal agréés
      Références
      • Retours d'expérience
      • Projets clients
      • Études de cas
      • Pourquoi soumettre un projet client ?
      • Exemples de vérification
      • Votre avis
      • Participation à des projets de recherche
      Nos clients

      Nous présentons nos clients qui réalisent leurs projets avec les logiciels Dlubal. Découvrez comment nos clients du monde entier mettent en œuvre des solutions innovantes dans le domaine de la construction et de l’ingénierie à l’aide d’outils avancés pour les analyses statiques et dynamiques.

      Voir nos clients
      Réussir ensemble

      Découvrez comment les ingénieurs de premier plan à travers le monde font confiance à nos solutions pour élever leurs projets avec nous.

      Voir nos clients
      See Our Customers Image de bannière du menu | Entreprise_NosClients_Mobile
      Rencontrez les experts

      Nos ingénieurs dédiés sont là pour vous aider avec la modélisation, la conception et les défis techniques—à tout moment, n'importe où.

      Contacter le support
      Our Team Image de bannière de menu | Société_Notre équipe | Version mobile
    • Carrière
      • Offres d’emploi
      • Équipes
      • Blog des collègues
      • Informations
      Offres d’emploi
      • Toutes les offres d’emploi
      • Développement de produit
      • Support client
      • Vente
      • Marketing
      • Développement logiciel
      • Administration
      • Stagiaires
      • Autres
      Équipes
      • Développement de produits
      • Support client
      • Ventes
      • Marketing
      • Développement de logiciels
      • Administration
      Pourquoi choisir Dlubal ?
      • Culture d’entreprise
      • Avantages pour les employés
      Construisez votre avenir avec nous

      Découvrez comment notre équipe façonne l'avenir de l'ingénierie. Expérimentez l'innovation, la croissance et des défis passionnants.

      Carrière chez Dlubal Image de bannière de menu | Carrière chez Dlubal Mobile
      Trouvez l’emploi de vos rêves

      Rejoignez un leader mondial des logiciels d'ingénierie et faites passer votre carrière à un niveau supérieur.

      Découvrir les offres d’emploi
      All Open Positions Image de menu | Postes vacants sur mobile
    • Boutique en ligne
    Produits principaux
    Une icône RFEM 6 pour application de logiciel de calcul de structure.
    RFEM 6
    Icône RSTAB 9 sans bord
    RSTAB 9
    Icône RWIND 3 sans bord
    RWIND 3
    Icône RSECTION 1 sans bord
    RSECTION
    Services en ligne
    Icône de l’outil Geo-Zone Tool
    Outil de géolocalisation
    Propriétés de section
    Propriétés de section
    Icône API
    API
    Icône « Calcul dans le Cloud »
    Calcul dans le Cloud
    Modèles téléchargeables
    Télécharger le modèle
    Icône Communauté Dlubal
    Communauté Dlubal
    Icône Articles de la base de connaissances
    Base de connaissances
    Webinaires en ligne
    Webinaires
    Connectez-vous à votre compte

    Inscrivez-vous à l’Extranet Dlubal pour tirer le meilleur parti du logiciel et avoir un accès exclusif à vos données personnelles.

    Se connecter Créer un compte
    Essai gratuit de 90 jours
    Connectez-vous à votre compte

    Inscrivez-vous à l’Extranet Dlubal pour tirer le meilleur parti du logiciel et avoir un accès exclusif à vos données personnelles.

    Se connecter Créer un compte
    • Produits
    • Analyse aux éléments finis (AEF)
    • Modules complémentaires pour RFEM 6
    • Solutions spéciales
    • Modèle de bâtiment pour RFEM 6
    Icône RFEM 6 de 32px pour les bannières d'en-tête, symbolisant l’image de marque du logiciel. Module complémentaire pour RFEM 6
    Manuels en ligne
    • Manuels en ligne RFEM 6 | Modèle de bâtiment | Vue d’ensemble
    • Tutoriel pour RFEM 6
    • RFEM 6 / RSTAB 9 | Vos premiers pas
    Afficher les prix

    Modèle de bâtiment pour RFEM 6

    L'add-on Modèle de bâtiment vous permet de définir des étages pour votre bâtiment. Vous pouvez également ajuster les étages de nombreuses manières par la suite – exactement comme vous le souhaitez. Vous pouvez effectuer des calculs de raidissement, concevoir des murs de cisaillement, analyser des planchers comme des structures 2D distinctes, déterminer des paramètres clés pour l'analyse dynamique, et bien plus encore.

    Une icône de téléchargement verte visible sur un arrière-plan sombre sert de repère visuel pour lancer les téléchargements. Télécharger version d’essai gratuite de 90 jours Contactez notre équipe commerciale
    Vue détaillée d’un modèle de structure de bâtiment avec des fonctionnalités avancées pour améliorer l’efficacité de la conception. Vue détaillée d’un modèle de structure de bâtiment avec des fonctionnalités avancées pour améliorer l’efficacité de la conception.
    • Vue d’ensemble
    • Fonctionnalités
    • Onglet Contrefort et voile de cisaillement
    • Analyse sismique
    • Exemples
    Une icône RFEM 6 pour application de logiciel de calcul de structure.

    Modélisation efficace des structures avec RFEM 6

    Avec ce module complémentaire, vous pouvez réduire votre modèle de bâtiment aux éléments statiquement pertinents. Vous obtenez ainsi une représentation précise et claire de la structure porteuse. Idéal pour des calculs efficaces et des résultats clairs.

    Modèle de bâtiment est un module complémentaire essentiel, idéal pour les bâtiments à plusieurs étages. Avec des fonctionnalités telles que la division en dalles et le vérification des murs (2D/3D), la gestion facile des objets (dalles, murs, poteaux, etc.) et une manipulation intuitive, le modèle de bâtiment offre un soutien complet pour une modélisation structurelle efficace et précise.

    En combinaison avec le module complémentaire Analyse des phases de construction (CSA), le processus de construction des structures peut être pris en compte.

    Cet outil permet de traiter rapidement les données de construction, de mettre en œuvre facilement des modifications de modèle, des plans de construction simples aux constructions complexes.

    • Configuration matériel et logicielle requise
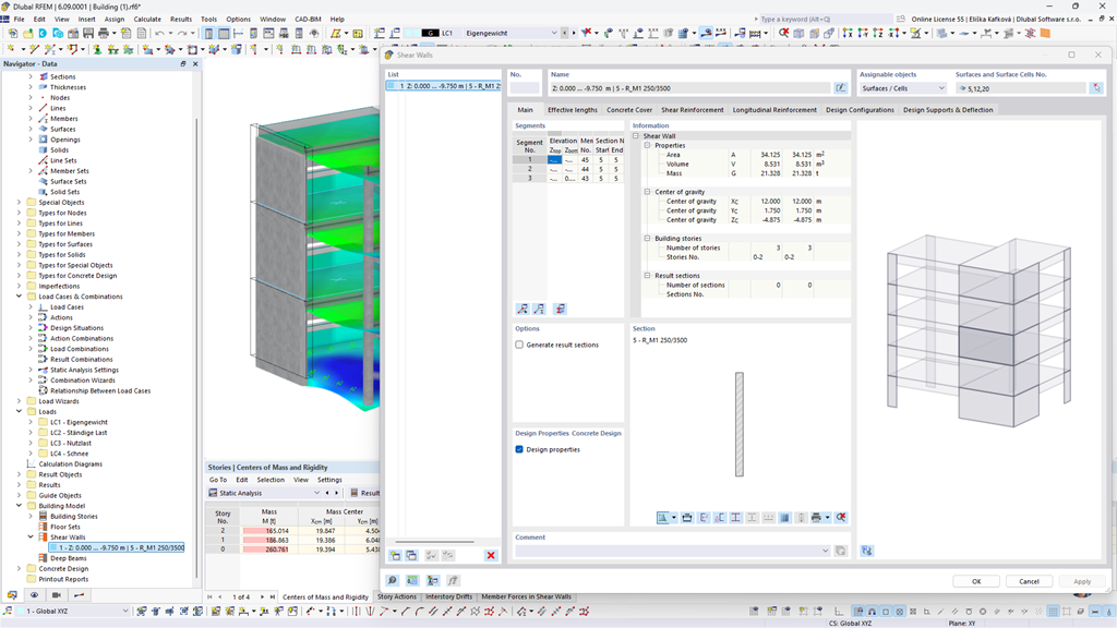
    L’image montre un modèle de bâtiment en béton armé présentant les résultats de l'effort tranchant dans les voiles de cisaillement.
    Vidéo : Modèle de bâtiment pour bâtiments à plusieurs étages | RFEM 6 de Dlubal Software
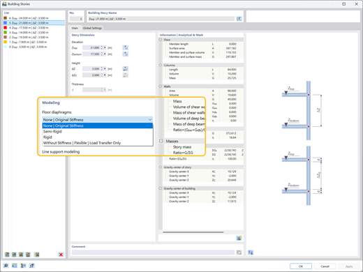
    Illustration montrant différents types de diaphragmes de plancher, rigide, semi-rigide, flexible, assignés indépendamment à chaque étage.
    Types de diaphragmes de planchers Illustration
    Exploration de la distribution des charges et de l’optimisation des vérifications dans les modèles de bâtiments utilisant le module complémentaire Modèle de bâtiment dans RFEM 6.
    • Visionneuse 3D
    • Visionneuse 3D | Babylon
    • Réalité virtuelle
    Comparaison du modèle de structure en béton sans distribution de charge (à gauche) et avec distribution de charge (à droite)
    Visualisation des coefficients de sensibilité résultant d’une analyse du spectre de réponse dans RFEM 6 pour le calcul de structure
    Visualisation de l'analyse des coefficients de sensibilité du spectre de réponse
    L’image montre un modèle de bâtiment en béton armé présentant les résultats de l'effort tranchant dans les voiles de cisaillement. Vidéo : Modèle de bâtiment pour bâtiments à plusieurs étages | RFEM 6 de Dlubal Software
    Illustration montrant différents types de diaphragmes de plancher, rigide, semi-rigide, flexible, assignés indépendamment à chaque étage. Types de diaphragmes de planchers Illustration
    Exploration de la distribution des charges et de l’optimisation des vérifications dans les modèles de bâtiments utilisant le module complémentaire Modèle de bâtiment dans RFEM 6. Comparaison du modèle de structure en béton sans distribution de charge (à gauche) et avec distribution de charge (à droite)
    Visualisation des coefficients de sensibilité résultant d’une analyse du spectre de réponse dans RFEM 6 pour le calcul de structure Visualisation de l'analyse des coefficients de sensibilité du spectre de réponse
    Vidéo : Modèle de bâtiment pour bâtiments à plusieurs étages | RFEM 6 de Dlubal Software
    Principaux avantages du module complémentaire Modèle de bâtiment
    Outils de modélisation multiétage utiles disponibles (poteaux, murs, poutres, planchers, etc.)
    Divers types de plancher disponibles (plancher rigide, plancher semi-rigide, plancher flexible)
    Vérification des planchers et des murs à l’aide de modules complémentaires tels que la vérification du bois, la vérification du béton, etc.
    Analyse indépendante des systèmes latéraux 3D (murs) et des systèmes de gravité 2D (planchers)
    Vérification des voiles de cisaillement et sortie graphique des forces de voiles de cisaillement
    Déplacement entre les étages, centre de rigidité et résultat de cisaillement des étages
    Sortie tabulaire des coefficients de sensibilité des étages
    Considération et visualisation des masses d’étage

    Cas d'utilisation

    L'extension Building Model organise votre modèle 3D en niveaux définis, simplifiant l'analyse des structures à plusieurs niveaux. Elle simplifie automatiquement la répartition des charges et gère les réglages spécifiques de rigidité, permettant une évaluation sismique précise et des vérifications de stabilité globale basées sur le comportement réaliste du bâtiment.

    Graphique montrant un modèle 3D d’un bâtiment avec des éléments complexes de conception structurelle à des fins promotionnelles Graphique montrant un modèle 3D d’un bâtiment avec des éléments complexes de conception structurelle à des fins promotionnelles
    Modélisation polyvalente des diaphragmes

    Attribuez des diaphragmes rigides, semi-rigides ou flexibles à chaque étage indépendamment. Contrôlez la rigidité dans le plan et hors du plan pour modéliser avec précision les comportements de planchers complexes sans effort de calcul inutile.

    Rigitidé latérale et Chemin de charges

    Calculez efficacement la stabilité latérale et la rigidité. Assurez-vous que les forces horizontales dues au vent ou aux tremblements de terre sont directement absorbées par des murs de cisaillement, des cadres moment ou des contreventements, en fonction de votre modélisation d'étage.

    Vérification de stabilité et de dérive

    Vérifiez la stabilité globale avec des vérifications automatisées pour le cisaillement, les déplacements et les coefficients de sensibilité des étages. Évaluez instantanément la dérive entre étages pour garantir que la structure respecte les limites de serviceabilité.

    Vérification de voiles

    Identifier automatiquement le centre de masse et de rigidité pour chaque étage. Détecter précocement les irrégularités de torsion et optimiser les agencements des murs de cisaillement pour résister en toute sécurité aux forces du vent et sismiques.

    Fonctionnalités clés
    Modèle RFEM 6 d’un bâtiment de six étages en CLT à Modène, en Italie, avec des résultats d’une analyse modale
    Stabilité et optimisation des bâtiments

    Après avoir calculé une analyse sismique, les résultats du tableau sont affichés pour chaque niveau d'étage, y compris le centre de masse, le centre de rigidité, le cisaillement de l'étage et les déplacements de l'étage. Cela permet une évaluation précise de la réponse de la structure à ces charges sismiques appliquées. Des informations de résultat supplémentaires telles que les coefficients de sensibilité et le déplacement d'étage indiquent si une optimisation structurelle supplémentaire est nécessaire pour garantir les exigences de stabilité.

    Le modèle de bâtiment dans RFEM 6 fournit des résultats pour la distribution des charges dans les voiles et les poteaux, ce qui facilite l’optimisation des structures.
    Analyse latérale et gravitaire

    Lorsque l'on utilise des diaphragmes rigides ou semi-rigides avec l'extension Building Model, l'analyse latérale 3D (murs) est effectuée indépendamment de l'analyse gravitaire 2D (planchers). L'extension identifie automatiquement le centre de masse et, dans le cas de diaphragmes rigides, le centre de rigidité pour chaque étage. Elle détermine également des paramètres clés tels que la réponse torsionnelle, le comportement de déplacement et les forces agissant sur chaque mur de cisaillement.

    Illustration montrant différents types de diaphragmes de plancher : rigide, semi-rigide et flexible, chacun pouvant être attribué indépendamment aux étages du bâtiment.
    Diaphragmes de plancher

    Les diaphragmes peuvent être attribués indépendamment à chaque étage. Les types de diaphragmes incluent rigide, semi-rigide ou flexible. De plus, une attribution "sans diaphragme" est également disponible. Lors de l'utilisation des types de diaphragmes proposés, la rigidité correspondante dans le plan et hors plan sera utilisée pour les calculs latéraux et gravitationnels du bâtiment. La modélisation des diaphragmes vous offre une flexibilité lors de la modélisation de systèmes structurels complexes sans engendrer d'efforts de calcul inutiles.

    Afficher toutes les fonctionnalités

    Vérification avec le module complémentaire Modèle de bâtiment pour RFEM 6

    Un projet réel démontrant la modélisation et l'analyse efficaces de structures complexes à plusieurs étages à l’aide du module complémentaire Modèle de matériau pour RFEM 6.

    Bâtiment de laboratoire à Garching, près de Munich

    Le module complémentaire Modèle de matériau a joué un rôle crucial dans le calcul de cette structure en bois impressionnante. Il a permis aux ingénieurs de Lignaconsult de gérer efficacement les définitions d’étages et de vérifier la stabilité des surfaces CLT multicouches pendant la phase de construction.

    Voir le projet client
    Un modèle numérique montre la conception structurelle d'un bâtiment de laboratoire à Garching, illustrant des concepts architecturaux et d'ingénierie. Un modèle numérique montre la conception structurelle d'un bâtiment de laboratoire à Garching, illustrant des concepts architecturaux et d'ingénierie.

    Articles sur l’analyse de modèle de bâtiment

    Visualisation des coefficients de sensibilité résultant d’une analyse du spectre de réponse dans RFEM 6 pour le calcul de structure

    Évaluation du déplacement entre les étage sous charges sismiques selon l’ASCE 7-22

    Un déplacement excessif peut entraîner une instabilité du système et des dommages aux composants non-structurels. Cet article détaille la procédure pour évaluer la dérive entre les étage dans RFEM 6 selon les normes ASCE 7-22.

    L'illustration montre différents types de diaphragmes de plancher dans un bâtiment à plusieurs étages, avec des options rigides, semi-rigides et flexibles.

    Types d’étages dans le module complémentaire Modèle de bâtiment

    Vous vous concentrez sur le comportement dynamique, la simplification structurelle, ou les éléments secondaires ? Apprenez à choisir la définition d'étage appropriée pour vos objectifs spécifiques et explorez les différents types disponibles dans l'Add-on Modèle de Bâtiment.

    Voir tous les articles
    Essayez le logiciel Dlubal gratuitement pendant 90 jours

    Découvrez tout le potentiel du logiciel Dlubal avec des programmes puissants comme RFEM, RSTAB, RWIND et RSECTION. Essayez-les gratuitement et voyez à quel point il est facile de modéliser, d'analyser et de documenter même des structures complexes. Nos experts se feront un plaisir de vous guider à travers une courte démonstration en ligne adaptée à votre secteur.

    Une icône de téléchargement verte visible sur un arrière-plan sombre sert de repère visuel pour lancer les téléchargements. Télécharger la version d’essai gratuite de 90 jours Icône commercial | Bannière version d’essai Réserver une consultation

    FAQ

    Quel est l'avantage clé de l’utilisation du module complémentaire Modèle de bâtiment pour l'analyse sismique ?

    Un avantage clé de l'add-on Building Model est sa capacité à déterminer précisément le déplacement inter-étages, un paramètre essentiel dans la conception sismique. L'évaluation du déplacement inter-étages est essentielle pour garantir l'intégrité structurelle en limitant les déplacements excessifs, qui peuvent causer de l'instabilité ou des dommages aux composants non structuraux, tels que les cloisons.

    Avec cette fonctionnalité, les ingénieurs peuvent également calculer les facteurs de stabilité et les coefficients de sensibilité au déplacement inter-étages, contribuant à évaluer si les effets P-delta doivent être inclus dans l'analyse sismique. Ces effets peuvent ensuite être intégrés de manière transparente dans RFEM 6, ainsi que l'add-on Response Spectrum Analysis, pour une évaluation plus approfondie et complète de la performance sismique du bâtiment.

    Ce module complémentaire permet-il de vérifier des voiles de contreventement en bois et en béton ?

    Oui. Le module complémentaire Building Model prend en charge les vérifications de conception pour les deux matériaux. Il s'intègre avec des normes telles que l'Eurocode 5, le NDS, et le CSA 086 pour le bois, ainsi que l'Eurocode 2, l'ACI, et le CSA A23.3 pour le béton, fournissant une vérification de conception sûre et efficace avec une sortie graphique claire.

    Pourquoi le calcul indépendant des composants de construction provoque-t-il une instabilité ?

    Le modèle de bâtiment et la fonctionnalité de modélisation des niveaux avec "Diaphragme rigide" ne sont pas conçus pour tous les types de bâtiments. La fonction a été principalement développée pour des bâtiments 3D de 5 à 10 étages (ou plus) avec un plan d'étage régulier ou identique. Cela signifie que vous ne devez attribuer la fonction "Diaphragme rigide" qu'aux dalles où les murs et colonnes sont positionnés de manière identique aux niveaux supérieurs et inférieurs.

    Apprenez-en davantage : FAQ | Instabilité lors de l’utilisation du modèle de bâtiment avec « diaphragme rigide »

    Comment le module complémentaire gère-t-il les charges latérales telles que le vent ou les séismes ?

    L'extension utilise des éléments latéraux définis (murs de cisaillement) pour transférer exclusivement les charges horizontales. Elle calcule automatiquement le centre de masse et la rigidité pour chaque étage, ainsi que les paramètres de torsion et de déplacement, permettant une évaluation rapide et précise du comportement du bâtiment sous charges latérales.

    Quelles sont les meilleures pratiques pour modéliser des assemblages à libération dans une ossature bois avec des diaphragmes dans RFEM 6 ?

    L'utilisation de libérations de lignes ou d'articulations au sein d'un diaphragme défini (rigide ou semi-rigide) n'est généralement pas recommandée. Les diaphragmes supposent une continuité dans le plan, tandis que les libérations de lignes introduisent une discontinuité, créant un conflit de rigidité qui peut conduire à une instabilité numérique. Pour une modélisation précise en bois massif, il est préférable d'omettre le diaphragme et de modéliser le système de plancher entièrement en 3D.

    En savoir plus : FAQ | Meilleures pratiques pour les déverrouillages de lignes en bois massif, les articulations linéiques et les diaphragmes dans RFEM 6

    Icône Communauté Dlubal
    Rejoindre la communauté Dlubal

    Ici, vous pouvez poser et répondre à des questions techniques, participer à des discussions significatives sur l'analyse structurelle et la conception, suggérer de nouvelles fonctionnalités et interagir directement avec l'équipe Dlubal et d'autres utilisateurs.

    Icône bleue foncée représentant le service de support gratuit, généralement utilisée pour les sites web. Elle symbolise l’assistance et la disponibilité du service client.
    Contacter notre service commercial

    Prêt à franchir les prochaines étapes avec votre achat Dlubal ? Utilisez ce formulaire pour nous faire savoir quels produits vous intéressent. Notre équipe de vente vous fournira un devis personnalisé sans obligation.

    Documentation de l’API
    Manuel en ligne

    Consultez nos manuels en ligne pour l'add-on Building Model à tout moment afin d'améliorer votre travail et de soutenir vos projets.

    Icône de lecture bleu foncé représentée comme un graphique SVG. Adaptée aux interfaces multimédias ou aux éléments de design interactif.
    Vidéo

    Explorez des vidéos essentielles axées sur l'add-on Building Model. Ces tutoriels vous guident à travers des flux de travail pratiques et vous aident à maîtriser rapidement les fonctionnalités clés.

    Icône de lecture bleu foncé représentée comme un graphique SVG. Adaptée aux interfaces multimédias ou aux éléments de design interactif.
    Webinaires

    Apprenez les meilleures pratiques pour l'analyse de la stabilité complexe et découvrez des conseils avancés pour optimiser la conception de vos bâtiments.

    Boutique en ligne

    Configurez votre propre package de logiciels et trouvez les prix en ligne !

    • Famille de programmes RFEM 6
    • Famille de programmes RSTAB 9
    Accéder à la boutique en ligne

    Calculez votre prix

    2 180,00 USD
    +110,00 USD
    Dimensionnement de bâtiments
    Montant total 2 290,00 USD
    Logiciels de calcul de structures
    Dlubal Software SARL

    32, rue de Cambrai
    75019 Paris
    France

    +33 9 80 40 58 20 [email protected]
    Dlubal Software GmbH

    Am Zellweg 2
    93464 Tiefenbach
    Allemagne

    +49 9673 9203-0 [email protected]
    Solutions
    • Structures en béton armé
    • Structures acier
    • Structures en bois
    • Assemblages acier
    Produits
    • RFEM 6
    • RSTAB 9
    • RSECTION 1
    • RWIND 3
    Support technique
    • Foire aux Questions (FAQ)
    • Poser une question
    • Carte des charges de neige, des vitesses de vent et des charges sismiques
    • Contacter notre équipe commerciale
    Actualités
    • S’abonner à la newsletter
    • Actualités
    • Vue d'ensemble des événements Dlubal
    • Formations en ligne
    Ressources
    • Télécharger la version d’essai complète
    • Soumettre un projet client
    • Projets clients
    • Manuels en ligne
    Rejoindre l'équipe Dlubal
    Communauté Dlubal YouTube Facebook Pinterest TikTok Instagram
    © 2001-2026 Dlubal Software GmbH | Tous droits réservés
    Mentions légales
    À propos
    Plan du site
    Langue
    • Deutsch
    • English
    • Français
    • Español
    • Português
    • Italiano
    • Česky
    • Polski
    • Pусский
    • 中文(简体)