Community
    Bei Ihrem Konto anmelden

    Registrieren Sie sich für das Dlubal-Extranet, um die Software optimal zu nutzen und exklusiven Zugang zu Ihren persönlichen Daten zu erhalten.

    Konto erstellen
    Mit der Anmeldung erklären Sie sich mit den Nutzungs- und Kaufbestimmungen von Dlubal einverstanden. Bitte beachten Sie unsere Datenschutzerklärung und unseren Cookie-Hinweis.
    0
    Webshop
    Vertriebsteam kontaktieren
    Sprache
    • Deutsch
    • English
    • Français
    • Español
    • Português
    • Italiano
    • Česky
    • Polski
    • Pусский
    • 中文(简体)
    • Branchen
      • Stahlbetonbau
      • Spannbetonbau
      • Stahlbau
      • Holzbau
      • Mauerwerksbau
      • Aluminium- und Leichtbau
      • Gebäude
      • Industriebauten und Anlagenbau
      • Rohrleitungen
      • Brückenbau
      • Krane und Kranbahnen
      • Türme und Masten
      • Glasbau
      • Membranbau und Textilbau
      • Seil- und Seilnetzstrukturen
      • Laminat- und Sandwichtragwerke
      • Fliegende Bauten
      • Gerüst- und Regalbau
      • Offshore-Strukturen
      • Silos und Speicherbehälter
      • Erneuerbare-Energien-Anlagen
      • Solaranlagen & Montagesysteme
      • Schiffbau und Schwimmkörper
      • Fördertechnik
      • Bohrtechnik
      • Schwimmbäder, Spaßbäder und Freibäder
      • Containerbau
      • Bohrpfahlgründungen
      • Treppenkonstruktionen
      • Kraftwerksanlagen
      • Stahlwasserbau
      • Maschinenbau
      • Pneumatische Tragwerke
      Anwendungsbereiche
      • Tragwerksplanung
      • Finite-Elemente-Berechnungen (FEM)
      • Windsimulation & Windlastgenerierung
      • Spannungsberechnungen
      • Nichtlineare Berechnungen
      • Stabilitätsanalysen
      • Nichtlineare Beulanalysen
      • Wölbkrafttorsionsanalysen
      • Dynamische und seismische Analysen
      • Nichtlineare Dynamik
      • Pushover-Analysen
      • Formfindung und Zuschnitt
      • Stahlanschlüsse
      • BIM-orientierte Planung
      • Kaltgeformte Profile
      • Boden-Bauwerk-Interaktion
      • Fassadenstatik
      • Fundamente und Grundbau
      • Bauzustände
      • Brandschutz
      Normen
      • Eurocodes (EC)
      • Deutsche Normen (DIN)
      • Britische Normen (BS EN, BS)
      • Italienische Normen (NTC)
      • US-Normen
      • Kanadische Normen (CSA)
      • Australische Normen (AS)
      • Schweizer Normen (SIA)
      • Chinesische Normen (GB, HK)
      • Indische Normen (IS)
      • Mexikanische Normen (RCDF, CFE Sismo 15)
      • Russische Normen (SP)
      • Südafrikanische Normen (SANS)
      • Brasilianische Normen (NBR)
      Online-Dienste
      • Symbol für das Geo-Zonen-Tool im oberen Menü Schneelastzonen, Windzonen und Erdbebenzonen
      • Symbol für Cloud-Berechnung Cloud-Berechnungen
      • Symbol für Statik-Wiki Statik-Wiki
      • Symbol für Querschnittswerte von Stahl- und Holzprofilen Querschnittswerte von Stahlprofilen und Querschnitten
      Tragwerksplanung für Solaranlagen

      Dlubal Software unterstützt Sie bei der Erstellung und Überprüfung beliebiger Solar-Montagesysteme. Arbeiten Sie effizient mit Stahl-, Aluminium- und Betonkonstruktionen in einer einzigen Umgebung.

      Tools erkunden
      Solaranlagen Solaranlagen | Mobile Version
      Dlubal API

      Der neue Dlubal API-Dienst (gRPC) bietet Ihnen eine flexible Schnittstelle zur Statiksoftware auf Basis von Python und C# mit direktem Zugriff auf die gesamte Dlubal-Produktpalette.

      Einstieg mit API
      Hintergrund für die Hauptmenü-Banner-API Hintergrund für die Hauptmenü-Banner-API
    • Symbol für RFEM 6, eine Softwareanwendung zur Finite-Elemente-Analyse. RFEM 6 Die einzige FEA-Software, die Sie für Ihre Projekte brauchen

      RFEM 6 bildet die Basis der modularen Programmfamilie und dient zur Definition von Strukturen, Materialien und Einwirkungen für Platten-, Scheiben-, Schalen- und Stabtragwerke sowie für Volumen- und Kontaktelemente.

      Weitere Infos
      Add-On-Schaltersymbol Add-Ons
      • Zusätzliche Analysen
      • Dynamische Analysen
      • Sonderlösungen
      • Bemessung
      • Anschlüsse
      RSTAB 9-Symbol ohne Ränder RSTAB 9 Das ikonische Stabwerksprogramm

      Mit RSTAB 9 steht dem anspruchsvollen Tragwerksplaner eine 3D-Stabwerkssoftware zur Verfügung, die den Anforderungen im modernen Ingenieurbau gerecht wird und die den aktuellen Stand der Technik widerspiegelt.

      Weitere Infos
      Add-On-Schaltersymbol Add-Ons
      • Zusätzliche Analysen
      • Dynamische Analysen
      • Sonderlösungen
      • Bemessung
      RSECTION 1-Symbol ohne Ränder RSECTION 1 Benutzerdefinierte Querschnittsberechnungen

      RSECTION unterstützt Tragwerksplaner, indem es Profilkennwerte für unterschiedlichste Querschnitte ermittelt und eine anschließende Spannungsanalyse ermöglicht.

      Weitere Infos
      RWIND 3-Symbol ohne Ränder RWIND 3 CFD-Software für digitale Windkanäle

      RWIND 3 ist ein digitaler Windkanal zur Simulation von Windströmungen um beliebige Gebäudegeometrien und zur Berechnung der Windlasten auf deren Oberflächen.

      Weitere Infos
      API-Symbol Dlubal API Ihr Tor zur parametrischen Modellierung und Automatisierung

      Der neue Dlubal API-Service (gRPC) bietet Ihnen eine flexible Schnittstelle zur Statiksoftware auf Basis von Python und C#, mit direktem Zugriff auf die gesamte Dlubal-Produktpalette. Profitieren Sie von einer nahtlosen und leistungsstarken Integration in Ihre Dlubal-Software – ideal für parametrische Modellierung und komplexe Optimierungsaufgaben.

      API entdecken
      API-Dokumentation API Dokumentation
      • Index
      • Erste Schritte
      • Anwendungen
      • Modellobjekte
      • Abos & Preise
      • Beispiele
      FEM für Stahlverbindungen

      Entwerfen und analysieren Sie Stahlverbindungen mit CBFEM gemäß EN 1993-1-8 und AISC 360, vollständig integriert in RFEM 6 für schnellere und genauere Arbeitsabläufe in der Tragwerksplanung.

      Mehr erfahren
      Stahlverbindungen Stahlverbindungen
      Geo-Zonen-Tool

      Der Dlubal-Online-Dienst stellt Zonenpläne für die schnelle Ermittlung von Schneelasten, Windgeschwindigkeiten und seismischen Daten bereit.

      Lastzonen prüfen
      Geo-Zonen-Tool mit visueller Darstellung von Schnee-, Wind- und Erdbebenkarten mit Illustrationen für Umweltlastbewertungen. Illustration von Schnee-, Wind- und seismischen Geo-Zonen-Karten in einer mobilen Version, die verschiedene Regionen und Daten zeigt.
      Überholte Produkte
    • Support
      • Häufig gestellte Fragen (FAQs)
      • Knowledge Base
      • Produkt-Features
      • Lizenzierung
      • Individuelle Frage stellen
      • Unser Team für den Support
      • Gewünschte Funktion oder Idee einreichen
      • Problemlösungen zur Lizenzierung & Autorisierung
      • Problem oder Fehler melden
      • Programmaktualisierungen
      • Programmprobleme
      • Formeln | Mathematik macht Spaß!
      Schulungen
      • Erste Schritte mit RFEM
      • Erste Schritte mit RSTAB
      • Online Schulungen
      • Ausbildung in Dlubal
      • Individualschulungen
      • Videos
      • E-Learning-Videos
      • Webinare - online informieren und lernen
      • Online Kurse
      Service
      • Kostenloser Support / Service
      • Extranet | Mein Konto
      • Projektsupport
      • Servicevertrag
      • Geo-Zonen-Tool für Lastermittlung
      • Updates und Upgrades
      • Ältere Programmversionen
      Verkauf
      • Webshop
      • Unser Team für den Verkauf
      • Vertriebsteam kontaktieren
      • Online-Produktdemo vereinbaren
      • Warum Dlubal software
      KI Support Assistentin
      • Mia – Ihre KI-Assistentin rund um die Uhr
      • Entdecken Sie Ihre persönliche KI-Assistentin
      Kostenloser Support und Service

      Brauchen Sie Hilfe? Nutzen Sie unsere kostenlosen Support-Optionen, darunter KI-Unterstützung rund um die Uhr, E-Mail-Support und Webinare.

      Mehr erfahren
      Kostenloser Support und Service Kostenloser Support und Service
      Schnell Antworten finden

      Finden Sie schnelle Antworten auf häufig gestellte Fragen zu Dlubal Software. Durchsuchen oder filtern Sie Hunderte von FAQs, um Probleme im Handumdrehen zu lösen.

      FAQ anzeigen
      Häufig gestellte Fragen (FAQ) FAQ | Mobile Version
    • Neuigkeiten
      • Aktuelle Nachrichten
      • Neue Produkt-Features
      • Newsletter abonnieren
      • Neue Programme
      • Dlubal Blog
      Schulungen
      • Online-Schulungen
      • Individualschulungen
      Events
      • Veranstaltungsübersicht
      • Messen/Seminare
      • Webinare
      Meistern Sie das Ingenieurwesen mit Webinaren

      Schließen Sie sich Branchenführern an und entdecken Sie Lösungen im Bereich Tragwerksplanung und Software. Erweitern Sie Ihre Kenntnisse mit unseren Live-Veranstaltungen!

      Nächste Webinare anzeigen
      3D FEA Software RFEM 6 | First Steps Banner-Bild in Menü | News-Webinare | Mobile Version
      Entfesseln Sie die Kraft der Innovation

      Entdecken Sie innovative Tools und Verbesserungen, die Ihren technischen Arbeitsablauf optimieren.

      Neue Features entdecken
      Neue Features entdecken Menü-Bannerbild | News_ProductFeatures | Mobile Version
    • Vollversion herunterladen

      Möchtest du die Leistungsfähigkeit der Dlubal Software Programme ausprobieren? Du hast die Möglichkeit! Mit der kostenlosen 90-Tage-Vollversion kannst du alle unsere Programme vollständig testen.

      Jetzt Testversion starten
      Dlubal Gratisbereich

      Im Dlubal-Gratisbereich erhältst du Zugang zu Webinaren, Artikeln und Testmöglichkeiten der Software – alles kostenfrei und übersichtlich an einem Ort vereint.

      Weitere Infos
      Beispiele
      • Statikmodelle zum Herunterladen
      • Statikmodell einreichen
      • Einführungs- und Übungsbeispiele
      • Verifikationsbeispiele
      • Bilderübersicht
      Dokumente
      • Online-Handbücher
      • Handbücher
      • Prospekte, Broschüren und Zertifikate
      Referenzen
      • Kundenprojekte
      • Warum Kundenprojekt einreichen?
      • Wie Kundenprojekt einreichen?
      • Kundenprojekt einreichen
      Kostenlose Modelle zum Download

      Entdecken Sie Tausende gebrauchsfertige Strukturmodelle. Um Ihren Bemessungsprozess zu beschleunigen, können Sie diese herunterladen, anpassen und als Vorlagen verwenden.

      Modelle entdecken
      Statikmodelle zum Herunterladen Kostenlose Modelle zum Download - Mobile Version
      Kostenfreie Zone von Dlubal Software

      Sie können sich jederzeit fachkundig helfen lassen. Als Benutzer von Service Contract Pro profitieren Sie von kostenloser KI-Unterstützung, E-Mail-Support, Live-Webinaren und Premium-Diensten.

      Support erhalten
      Kostenloser Support & Service Kostenloser Support & Service | Mobile Version
    • E-Learning
      • RFEM 6 für Einsteiger
      • RFEM 6 für Studenten
      • Programmieren mit RFEM 6 und Python
      • RFEM 6 mit Rhino & Grasshopper
      • RFEM 5 für Einsteiger
      • Modellieren mit RFEM 5
      • Statik-Lernvideos für Studenten
      • Schnelle Tutorials für die Dlubal-Programme
      • Die besten Tipps und Tricks in RFEM
      • Aufzeichnungnen zu Dlubal-Online-Schulungen
      • Aufgezeichnete Dlubal-Webinare
      Studenten und Schulen
      • Statiksoftware für Studenten kostenlos
      • Kostenlose Studentenversion anfordern bzw. verlängern
      • Antrag auf kostenlose Version für Lehrkräfte
      • Abschlussarbeit einreichen
      • Warum Abschlussarbeit einreichen?
      • Abschlussarbeiten mit Dlubal-Statiksoftware
      • Statiksoftware für Hochschulen kostenlos
      • Schulpaket anfordern
      • Gratis-Einführungsschulung für Hochschulen
      • Schulungstermin anfordern
      Knowledge Platform
      • Erste Schritte mit RFEM
      • Videos
      • Online-Handbücher
      • Statik-Wiki
      • Knowledge Base
      • Häufig gestellte Fragen (FAQs)
      Infotainment
      • Podcast
      • Dlubal Blog
      • Einführung in die Tragwerksplanung
      Erste Schritte mit RFEM 6

      Machen Sie Ihre ersten Schritte mit RFEM 6 und entdecken Sie, wie schnell Sie Modelle erstellen und Berechnungen durchführen können. Passen Sie das Programm mit Add-Ons an, um noch mehr Funktionen zu nutzen.

      Erste Schritte
      3D FEA Software RFEM 6 | First Steps Banner-Bild in Menü | News-Webinare | Mobile Version
      Statiksoftware für Studenten gratis

      Tausende Studenten weltweit profitieren bereits von Dlubal Software. Genießen Sie während Ihres gesamten Studiums kostenlosen Zugang, Schulungen und kompetenten Support.

      Kostenlose Lizenz erhalten
      Statiksoftware für Studenten gratis Statiksoftware für Studenten gratis
    • Über uns
      • Historie und Zahlen
      • Firmenphilosophie
      • Warum Dlubal Software?
      • Produktvergleich
      • Qualitätspolitik
      • Unser Team
      Kontakt
      • Dlubal-Standorte weltweit
      • Autorisierte Dlubal-Reseller
      Referenzen
      • Kundenrezensionen
      • Kundenprojekte
      • Erfolgsgeschichten
      • Warum Kundenprojekt einreichen?
      • Verifikationsbeispiele
      • Ihre Rezension
      • Beteiligung an Forschungsprojekten
      Unsere Kunden

      Wir präsentieren unsere Kunden, die ihre Projekte mit Dlubal Software realisieren. Erfahren Sie, wie unsere Kunden weltweit innovative Lösungen im Bauwesen und Ingenieurwesen mithilfe fortschrittlicher Werkzeuge für statische und dynamische Analysen umsetzen.

      Unsere Kunden ansehen
      Gemeinsam Erfolg schaffen

      Entdecken Sie, wie führende Ingenieure weltweit auf unsere Lösungen vertrauen, um ihre Projekte gemeinsam mit uns voranzubringen.

      Unsere Kunden
      Unsere Kunden Menü-Bannerbild | Company_OurCustomers_Mobile
      Treffen Sie die Experten

      Unsere engagierten Ingenieure stehen Ihnen jederzeit und überall bei der Modellierung, Bemessung und bei technischen Herausforderungen zur Seite.

      Mit dem Support in Verbindung treten
      Unser Team Menü-Bannerbild | Unternehmen_Über-uns | Mobile Version
    • Karriere
      • Jobs
      • Teams
      • Mitarbeiter-Blog
      • Einblicke
      Jobs
      • Alle Offene Stellen
      • Produktentwicklung
      • Kundensupport
      • Vertrieb
      • Marketing
      • Softwareentwicklung
      • Administration
      • Praktikanten
      • Andere
      Teams
      • Produktentwicklung
      • Kundenservice
      • Vertrieb
      • Marketing
      • Softwareentwicklung
      • Administration
      Warum zu Dlubal?
      • Unternehmenskultur
      • Mitarbeitervorteile
      Gestalten Sie Ihre Zukunft mit uns

      Entdecken Sie, wie unser Team die Zukunft des Ingenieurwesens gestaltet. Erleben Sie Innovation, Wachstum und spannende Herausforderungen.

      Karriere bei Dlubal Menü-Bannerbild | Karriere bei Dlubal - Mobilversion
      Finden Sie Ihren Traumjob

      Werden Sie Teil eines weltweit führenden Anbieters von Ingenieursoftware und bringen Sie Ihre Karriere auf ein neues Niveau.

      Offene Stellen entdecken
      Alle offenen Stellen Menü-Bannerbild | Offene Stellen - Mobilversion
    • Webshop
    Hauptprodukte
    Symbol für RFEM 6, eine Softwareanwendung zur Finite-Elemente-Analyse.
    RFEM 6
    RSTAB 9-Symbol ohne Ränder
    RSTAB 9
    RWIND 3-Symbol ohne Ränder
    RWIND 3
    RSECTION 1-Symbol ohne Ränder
    RSECTION
    Online-Dienste
    Symbol für Geo-Zonen-Tool
    Geo-Zonen-Tool
    Querschnittswerte
    Querschnittswerte
    API-Symbol
    API
    Symbol für Cloud-Berechnung
    Cloud-Berechnung
    Herunterladbare Modelle
    Herunterladbare Modelle
    Symbol für Dlubal Community
    Dlubal Community
    Symbol für Knowledge Base-Artikel
    Knowledge Base
    Online-Webinare
    Webinare
    Bei Ihrem Konto anmelden

    Registrieren Sie sich für das Dlubal-Extranet, um die Software optimal zu nutzen und exklusiven Zugang zu Ihren persönlichen Daten zu erhalten.

    Anmelden Konto erstellen
    90 Tage kostenlos testen
    Bei Ihrem Konto anmelden

    Registrieren Sie sich für das Dlubal-Extranet, um die Software optimal zu nutzen und exklusiven Zugang zu Ihren persönlichen Daten zu erhalten.

    Anmelden Konto erstellen
    • Produkte
    • Finite-Element-Analyse (FEA)
    • Add-Ons für RFEM 6
    • Sonderlösungen
    • Gebäudemodell für RFEM 6
    32px großes RFEM 6-Symbol für Headerbanner, das das Branding der Software symbolisiert. Add-On für RFEM 6
    Online-Handbücher
    • Online-Handbücher zu RFEM 6 | Gebäudemodell | Übersicht
    • Übungsbeispiel für RFEM 6
    • RFEM 6 / RSTAB 9 | Erste Schritte
    Preise anzeigen

    Gebäudemodell für RFEM 6

    Mit dem Add-On Gebäudemodell können Sie Geschosse für Ihr Gebäude definieren. Sie können die Geschosse anschließend auf vielfältige Weise anpassen – ganz nach Ihren Anforderungen. Sie können Aussteifungsberechnungen durchführen, Wände bemessen, Decken als separate 2D-Strukturen analysieren, Schlüsselparameter für die dynamische Analyse ermitteln und vieles mehr.

    Ein auffälliges grünes Download-Symbol vor einem dunklen Hintergrund dient als visueller Hinweis für den Start von Downloads. Kostenlose 90-Tage-Testversion herunterladen Vertriebsteam kontaktieren
    Detailansicht eines Gebäudemodells unter Verwendung erweiterter Add-On-Funktionen zur Steigerung der Bemessungseffizienz. Detailansicht eines Gebäudemodells unter Verwendung erweiterter Add-On-Funktionen zur Steigerung der Bemessungseffizienz.
    • Überblick
    • Features
    • Register für Aussteifung und Wand
    • Erdbebenanalyse
    • Beispiele
    Symbol für RFEM 6, eine Softwareanwendung zur Finite-Elemente-Analyse.

    Effiziente Gebäudemodellierung mit RFEM 6

    Mit diesem Add-On reduzieren Sie Ihr Gebäudemodell auf die statisch relevanten Elemente. So erhalten Sie eine präzise und übersichtliche Darstellung der tragenden Struktur – ideal für effiziente Berechnungen und klare Ergebnisse.

    Das Gebäudemodell ist ein essenzielles Add-On, das für mehrgeschossige Gebäude bestens geeignet ist. Mit Funktionen wie der Aufteilung in Decken und Wandbemessung (2D/3D), einfachen Verwaltung von Objekten (Decken, Wände, Stützen usw.) und der intuitiven Handhabung bietet das Gebäudemodell eine umfassende Unterstützung für effiziente und präzise Bauwerksmodellierung.

    In Kombination mit dem Add-On Analyse von Bauzuständen (CSA) kann der Bauablauf von Strukturen berücksichtigt werden.

    Dieses Tool ermöglicht es, Konstruktionsdaten schnell zu verarbeiten, Modelländerungen mühelos umzusetzen – von einfachen Bauplänen bis zu komplexen Konstruktionen.

    • Hardware- und Systemvoraussetzungen
    Das Bild zeigt ein Modell des mehrgeschossigen Betongebäudes zur Veranschaulichung der Ergebniskräfte in den Wandscheiben.
    Video: Gebäudemodell für mehrgeschossige Gebäude | RFEM 6 von Dlubal Software
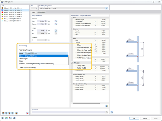
    Abbildung verschiedener Arten von Geschossdeckenmembranen – starr, nachgiebig, flexibel – die jedem Stockwerk unabhängig zugewiesen sind.
    Floor Diaphragms Types Illustration
    Analyse der Lastverteilung und Bemessungsoptimierung bei Gebäudemodellen mit dem Add-On Gebäudemodell in RFEM 6.
    • 3D-Viewer
    • 3D Viewer | Babylon
    • Virtuelle Realität
    Comparison of the Concrete Structure Model Without Load Distribution (Left) and with Load Distribution (Right)
    Eine Visualisierung, die die Empfindlichkeitsbeiwerte aus einer Antwortspektrenanalyse in RFEM 6 für statische Berechnungen zeigt.
    Response Spectrum Sensitivity Coefficient Analysis Visualization
    Das Bild zeigt ein Modell des mehrgeschossigen Betongebäudes zur Veranschaulichung der Ergebniskräfte in den Wandscheiben. Video: Gebäudemodell für mehrgeschossige Gebäude | RFEM 6 von Dlubal Software
    Abbildung verschiedener Arten von Geschossdeckenmembranen – starr, nachgiebig, flexibel – die jedem Stockwerk unabhängig zugewiesen sind. Floor Diaphragms Types Illustration
    Analyse der Lastverteilung und Bemessungsoptimierung bei Gebäudemodellen mit dem Add-On Gebäudemodell in RFEM 6. Comparison of the Concrete Structure Model Without Load Distribution (Left) and with Load Distribution (Right)
    Eine Visualisierung, die die Empfindlichkeitsbeiwerte aus einer Antwortspektrenanalyse in RFEM 6 für statische Berechnungen zeigt. Response Spectrum Sensitivity Coefficient Analysis Visualization
    Video: Gebäudemodell für mehrgeschossige Gebäude | RFEM 6 von Dlubal Software
    Hauptvorteile des Add-Ons Gebäudemodell
    Hilfreiche Tools für mehrstöckige Modellierung verfügbar (Stütze, Wand, Träger, Decke usw.)
    Verschiedene Ebenentypen verfügbar (Starre Ebene, Nachgiebige Ebene, Flexibel)
    Bemessung von Decken und Wänden mit Add-Ons wie Betonbemessung, Holzbemessung usw.
    Unabhängige Analyse von seitlichen 3D-Systemen (Wände) und 2D-Schwerkraftsystemen (Böden)
    Bemessung von Wänden (inklusive Stabilitätsanalyse) und grafische Ausgabe der Wandkräfte
    Ergebnisausgabe von Geschossverschiebungen, Steifigkeitsmittelpunkt und Geschossschub
    Tabellarische Ausgabe der Geschoss-Empfindlichkeitsbeiwerte
    Berücksichtigung und Visualisierung von Geschossmassen

    Anwendungsfälle

    Das Add-On Gebäudemodell organisiert Ihr 3D-Modell in definierte Geschosse und optimiert so die Analyse mehrstöckiger Strukturen. Es vereinfacht automatisch die Lastverteilung und übernimmt spezifische Steifigkeitseinstellungen, wodurch eine präzise seismische Bewertung und globale Stabilitätsnachweise auf Grundlage von realistischem Gebäudeverhalten ermöglicht werden.

    Grafik, die ein 3D-Modell eines Gebäudes zeigt und komplexe Tragwerksplanungselemente zu Werbezwecken veranschaulicht. Grafik, die ein 3D-Modell eines Gebäudes zeigt und komplexe Tragwerksplanungselemente zu Werbezwecken veranschaulicht.
    Vielseitige Ebenenmodellierung

    Weisen Sie jedem Geschoss unabhängig starre, nachgiebige oder flexible Ebenen zu. Steuern Sie die Steifigkeit innerhalb und außerhalb der Ebene, um komplexe Bodenverhalten ohne unnötigen Berechnungsaufwand genau zu modellieren.

    Seitensteifigkeit und Lastpfad

    Berechnen Sie effizient die seitliche Stabilität und Steifigkeit. Stellen Sie sicher, dass horizontale Kräfte durch Wind oder Erdbeben direkt von Wänden, biegesteifen Rahmen oder Verbänden aufgenommen werden, je nach Geschossmodellierung.

    Kontrolle von Stabilität und Verschiebung

    Überprüfen Sie die globale Stabilität mit automatisierten Kontrollen auf Geschossschub, Verschiebungen und Empfindlichkeitsbeiwerte. Bewerten Sie sofort die Geschossverschiebung, um sicherzustellen, dass die Struktur die Gebrauchstauglichkeitsgrenzen erfüllt.

    Bemessung von Wänden

    Identifizieren Sie automatisch den Massen- und Steifigkeitsmittelpunkt für jedes Geschoss. Erkennen Sie frühzeitig Torsionsunregelmäßigkeiten und optimieren Sie die Anordnung der Wände, um Wind- und Erdbebenkräften sicher standzuhalten.

    Hauptmerkmale
    RFEM 6-Modell von einem 6-geschossigen BSH-Gebäude in Modena, Italien, mit Schwerpunkt auf den Ergebnissen der Modalanalyse
    Gebäudestabilität und Optimierung

    Nach der Berechnung einer Erdbebenanalyse werden für jede Etage Tabellenergebnisse ausgegeben, darunter der Massenmittelpunkt, der Steifigkeitsmittelpunkt, der Geschossschub und die Geschossverschiebungen. Dies ermöglicht eine präzise Bewertung der Reaktion der Struktur auf diese aufgebrachten Erdbebenlasten. Zusätzliche Ergebnisinformationen wie Empfindlichkeitsbeiwerte und Stockwerksverschiebung geben Aufschluss darüber, ob eine zusätzliche Optimierung der Struktur erforderlich ist, um die Stabilitätsanforderungen zu gewährleisten.

    Das Add-On Gebäudemodell in RFEM 6 liefert Ergebnisse zur Lastverteilung in Wänden und Stützen und unterstützt so die Tragwerksoptimierung.
    Seiten- und Schwerkraftanalyse

    Bei Verwendung von starren oder nachgiebigen Ebenen mit dem Add-On Gebäudemodell wird die 3D-Seitenanalyse (Wände) unabhängig von der 2D-Schwerkraftanalyse (Böden) durchgeführt. Das Add-On ermittelt automatisch den Massenmittelpunkt und bei starren Ebenen den Steifigkeitsmittelpunkt für jedes Stockwerk. Außerdem werden wichtige Parameter wie Torsionsverhalten, Verschiebungsverhalten und die auf jede Wand einwirkenden Kräfte ermittelt.

    Abbildung verschiedener Arten von Geschossdeckenmembranen: starr, nachgiebig und flexibel, die jeweils unabhängig voneinander Gebäudegeschossen zugeordnet werden können.
    Geschossdeckenmembranen

    Membranen/Ebenen können jedem Geschoss unabhängig zugewiesen werden. Zu den Ebenentypen gehören starre, nachgiebige oder flexible Ebenen. Zusätzlich ist auch die Zuweisung „keine Ebene” verfügbar. Bei Verwendung der angebotenen Ebenentypen werden die entsprechenden Steifigkeiten in der Ebene und außerhalb der Ebene für Seiten- und Schwerkraftberechnungen des Gebäudes verwendet. Die Ebenenmodellierung bietet Ihnen Flexibilität bei der Modellierung komplexer Tragwerkssysteme, ohne unnötigen Berechnungsaufwand zu verursachen.

    Alle Features anzeigen

    Bemessen mit dem Add-On-Gebäudemodell für RFEM 6

    Ein reales Projekt, das die effiziente Modellierung und Analyse komplexer mehrstöckiger Strukturen mit dem Add-On Gebäudemodell in RFEM 6 demonstriert.

    Laborgebäude in Garching bei München

    Das Add-On Gebäudemodell spielte eine entscheidende Rolle bei der Analyse dieser beeindruckenden Holzkonstruktion. Es ermöglichte den Ingenieuren von Lignaconsult, Geschossdefinitionen effizient zu verwalten und die Stabilität von mehrschichtigen BSP-Flächen während der Bauphase zu überprüfen.

    Kundenprojekt anzeigen
    Ein digitales Modell zeigt die Tragwerksplanung eines Laborgebäudes in Garching und veranschaulicht architektonische und ingenieurtechnische Konzepte. Ein digitales Modell zeigt die Tragwerksplanung eines Laborgebäudes in Garching und veranschaulicht architektonische und ingenieurtechnische Konzepte.

    Artikel zur Analyse von Gebäudemodellen

    Eine Visualisierung, die die Empfindlichkeitsbeiwerte aus einer Antwortspektrenanalyse in RFEM 6 für statische Berechnungen zeigt.

    Bewertung der Geschossverschiebung unter Erdbebenlasten gemäß ASCE 7-22

    Übermäßige Verschiebung kann zu Systeminstabilität und Schäden an nichttragenden Komponenten führen. Dieser Artikel beschreibt detailliert das Verfahren zur Bewertung der Stockwerksverschiebung in RFEM 6 gemäß den Normen von ASCE 7-22.

    Illustration, die verschiedene Arten von Geschossdeckenmembranen in einem mehrstöckigen Gebäude hervorhebt und starre, nachgiebige und flexible Optionen zeigt.

    Geschosstypen im Add-On Gebäudemodell von Dlubal

    Liegt Ihr Fokus auf dynamischem Verhalten, struktureller Vereinfachung oder sekundären Elementen? Erfahren Sie, wie Sie die richtige Geschossdefinition für Ihre spezifischen Ziele auswählen und entdecken Sie die verschiedenen Typen, die im Add-On Gebäudemodell verfügbar sind.

    Alle Artikel anzeigen
    Testen Sie die Software von Dlubal 90 Tage lang kostenlos

    Entdecken Sie das volle Potenzial der Dlubal-Software mit leistungsstarken Programmen wie RFEM, RSTAB, RWIND und RSECTION. Testen Sie sie kostenlos und überzeugen Sie sich selbst, wie einfach es ist, selbst komplexe Strukturen zu modellieren, zu analysieren und zu dokumentieren. Unsere Experten führen gerne eine kurze, auf Ihre Branche zugeschnittene Online-Demo für Sie durch.

    Ein auffälliges grünes Download-Symbol vor einem dunklen Hintergrund dient als visueller Hinweis für den Start von Downloads. Kostenlose 90-Tage-Testversion herunterladen Handelsvertreter-Symbol | Testversion-Banner Beratungstermin vereinbaren

    Häufig gestellte Fragen

    Was ist der entscheidende Vorteil der Verwendung des Add-Ons Gebäudemodell für die Erdbebenanalyse?

    Ein wesentlicher Vorteil des Add-Ons Gebäudemodell ist seine Fähigkeit, die Stockwerksverschiebung genau zu bestimmen, einen kritischen Parameter bei der Erdbebenbemessung. Die Bewertung der Stockwerksverschiebung ist für die Gewährleistung der strukturellen Integrität von entscheidender Bedeutung, da sie übermäßige Verschiebungen begrenzt, die zu Instabilität oder Schäden an nichttragenden Komponenten wie Trennwänden führen können.

    Mit dieser Funktionalität können Ingenieure auch Stabilitätsfaktoren und Empfindlichkeitsbeiwerte für die Stockwerksverschiebung berechnen, um zu beurteilen, ob P-Delta-Effekte in die Erdbebenanalyse einbezogen werden sollten. Diese Effekte können dann zusammen mit dem Add-On Antwortspektrenverfahren nahtlos in RFEM 6 integriert werden, um eine gründlichere und umfassendere Bewertung der seismischen Leistung des Gebäudes zu ermöglichen.

    Kann ich mit diesem Add-On sowohl Holz- als auch Betonwände bemessen?

    Ja. Das Add-On Gebäudemodell unterstützt Nachweise für beide Materialien. Es ist mit Normen wie Eurocode 5, NDS und CSA 086 für Holz sowie Eurocode 2, ACI und CSA A23.3 für Beton kompatibel und ermöglicht eine sichere und effiziente Nachweisführung mit einer übersichtlichen grafischen Ausgabe.

    Warum führt die unabhängige Berechnung von Bauteilen zu Instabilität?

    Das Gebäudemodell und die Funktion zum Modellieren von Geschossen mit „Starrer Ebene“ sind nicht für alle Gebäudetypen geeignet. Die Funktion wurde in erster Linie für 3D-Gebäude mit 5 bis 10 (oder mehr) Geschossen mit regelmäßigem oder identischem Grundriss entwickelt. Das bedeutet, dass Sie die Funktion „Starre Ebene“ nur den Platten zuweisen sollten, bei denen die Wände und Stützen in den darüber und darunter liegenden Geschossen identisch positioniert sind.

    Weitere Informationen: FAQ | Instabilität bei Verwendung von Gebäudemodell mit "Starrer Ebene"

    Wie geht das Add-On mit seitlichen Lasten wie Wind- oder Erdbebeneinwirkungen um?

    Das Add-On nutzt definierte seitliche Elemente (Wände), um ausschließlich horizontale Lasten zu übertragen. Es berechnet automatisch den Massen- und Steifigkeitsmittelpunkt für jedes Geschoss sowie Torsions- und Verschiebungsparameter und ermöglicht so eine schnelle und präzise Bewertung des Verhaltens des Gebäudes unter seitlichen Lasten.

    Was sind bewährte Verfahren für die Modellierung von Massivholz-Linienfreigaben und Liniengelenken mit Ebenen in RFEM 6?

    Die Verwendung von Linienfreigaben oder Gelenken innerhalb einer definierten Ebene/Membran (starr oder nachgiebig) wird im Allgemeinen nicht empfohlen. Ebenen/Membranen setzen eine Kontinuität in der Ebene voraus, während Linienfreigaben eine Unstetigkeit einführen, wodurch ein Steifigkeitskonflikt entsteht, der zu numerischer Instabilität führen kann. Für eine genaue Massivholzmodellierung ist es am besten, die Ebene/Membran wegzulassen und das Bodensystem vollständig in 3D zu modellieren.

    Weitere Informationen: FAQ | Bewährte Verfahren für Massivholz-Linienfreigaben, Liniengelenke und Ebenen in RFEM 6

    Symbol für Dlubal Community
    Werden Sie Teil der Dlubal-Community

    Hier können Sie technische Fragen stellen und beantworten, sich an interessanten Diskussionen über Statik und Tragwerksplanung beteiligen, neue Funktionen vorschlagen und direkt mit dem Dlubal-Team und anderen Anwendern interagieren.

    Dunkelblaues Symbol für einen kostenlosen Support-Service, das typischerweise für Websites verwendet wird. Es symbolisiert Hilfe und die Verfügbarkeit des Kundendienstes.
    Kontaktieren Sie unseren Vertrieb

    Sind Sie bereit, die nächsten Schritte mit Ihrem Dlubal-Kauf zu gehen? Teilen Sie uns mit diesem Formular mit, welche Produkte Sie interessieren. Unser Vertriebsteam erstellt Ihnen ein unverbindliches, individuelles Angebot.

    API-Dokumentation
    Online-Handbuch

    Stöbern Sie jederzeit in unseren Online-Handbüchern zum Add-On Gebäudemodell, um Ihre Arbeit zu optimieren und Ihre Projekte zu unterstützen.

    Dunkelblaues Wiedergabesymbol, dargestellt als SVG-Grafik. Geeignet für Multimedia-Schnittstellen oder interaktive Designelemente.
    Videos

    Entdecken Sie nützliche Videos zum Add-On Gebäudemodell. Diese Tutorials führen Sie durch praktische Arbeitsabläufe und helfen Ihnen, wichtige Funktionen schnell zu beherrschen.

    Dunkelblaues Wiedergabesymbol, dargestellt als SVG-Grafik. Geeignet für Multimedia-Schnittstellen oder interaktive Designelemente.
    Webinare

    Lernen Sie bewährte Verfahren für komplexe Stabilitätsanalysen kennen und entdecken Sie fortgeschrittene Tipps zur Optimierung Ihrer Gebäudebemessungen.

    Webshop

    Konfigurieren Sie Ihr individuelles Programmpaket und erfahren Sie alle Preise online!

    • RFEM-6-Familie
    • RSTAB-9-Familie
    Gehen Sie zum Webshop

    Berechnen Sie Ihren Preis

    2.180,00 USD
    +110,00 USD
    Gebäude
    Gesamtbetrag 2.290,00 USD
    Statik-Software für Statiker und Tragwerksplaner
    Dlubal Software GmbH

    Am Zellweg 2
    93464 Tiefenbach
    Deutschland

    Dlubal-Standorte
    Kontakt
    +49 9673 9203-0 [email protected]
    Lösungen
    • Stahlbetonbau
    • Stahlbau
    • Holzbau
    • Stahlanschlüsse
    Produkte
    • RFEM 6
    • RSTAB 9
    • RSECTION 1
    • RWIND 3
    Support
    • Häufig gestellte Fragen (FAQs)
    • Individuelle Frage stellen
    • Schneelastzonen, Windzonen und Erdbebenzonen
    • Vertriebsteam kontaktieren
    News
    • Newsletter abonnieren
    • Aktuelle Nachrichten
    • Veranstaltungsübersicht
    • Online-Schulungen
    Ressourcen
    • Vollversion zum Testen herunterladen
    • Kundenprojekt einreichen
    • Kundenprojekte
    • Online-Handbücher
    Werde auch Du Teil des Dlubal-Teams
    Dlubal Community YouTube Facebook Twitter LinkedIn Pinterest TikTok Instagram
    © 2001-2026 Dlubal Software GmbH | Alle Rechte vorbehalten
    Rechtliche Hinweise
    Über uns
    Sitemap
    Sprache
    • Deutsch
    • English
    • Français
    • Español
    • Português
    • Italiano
    • Česky
    • Polski
    • Pусский
    • 中文(简体)