Community
    Inicie sesión en su cuenta

    Regístrese en el extranet de Dlubal para aprovechar al máximo el software y tener acceso exclusivo a sus datos personales.

    Crear cuenta
    Al iniciar sesión, acepta las Condiciones de uso y venta de Dlubal. Consulte nuestro Aviso de privacidad y nuestro Aviso de cookies.
    0
    Tienda en línea
    Contacte al equipo de ventas
    Idioma
    • Deutsch
    • English
    • Français
    • Español
    • Português
    • Italiano
    • Česky
    • Polski
    • Pусский
    • 中文(简体)
    • Sectores
      • Estructuras de hormigón armado
      • Estructuras de hormigón pretensado
      • Estructuras de acero
      • Estructuras de madera
      • Estructuras de fábrica
      • Estructuras ligeras y de aluminio
      • Edificios
      • Estructuras industriales
      • Tuberías
      • Estructuras de puentes
      • Grúas y caminos de rodadura para grúas
      • Torres y mástiles
      • Estructuras de vidrio
      • Estructuras con membranas tensadas
      • Estructuras tensadas y de cables
      • Estructuras laminadas y tipo sándwich
      • Estructuras temporales
      • Estructuras de andamios y estanterías
      • Estructuras costa afuera
      • Silos y tanques de almacenamiento
      • Instalaciones de energías renovables
      • Estructuras solares y sistemas de montaje
      • Construcción naval y cuerpos flotantes
      • Estructuras de transportadoras
      • Estructuras de perforación
      • Piscinas y parques acuáticos
      • Estructuras de contenedores
      • Cimentaciones con pilotes perforados
      • Estructuras de escaleras
      • Centrales eléctricas
      • Ingeniería hidráulica de acero
      • Génie mécanique
      • Estructuras neumáticas
      Áreas de aplicación
      • Ingeniería estructural
      • Software de cálculo por elementos finitos (MEF)
      • Simulación de viento y generación de cargas de viento
      • Análisis de tensiones
      • Análisis no lineal
      • Análisis de estabilidad
      • Análisis no lineal de pandeo
      • Análisis de torsión de alabeo
      • Análisis dinámico y sísmico
      • Análisis dinámico no lineal
      • Análisis con el método del empuje incremental ("pushover")
      • Búsqueda de forma y patrones de corte
      • Uniones de acero
      • Planificación orientada al BIM
      • Secciones conformadas en frío
      • Interacción suelo-estructura
      • Análisis de estructuras de fachadas
      • Cimentaciones e ingeniería de cimentación
      • Fases de construcción
      • Protección contra incendios
      Normas
      • Eurocódigos (EC)
      • Normas alemanas (DIN)
      • Normas británicas (BS EN, BS)
      • Normativa Italiana (NTC)
      • Normas estadounidenses
      • Normas canadienses (CSA)
      • Normas australianas (AS)
      • Normas suizas (SIA)
      • Normas chinas (GB, HK)
      • Normas de India (IS)
      • Normas mexicanas (RCDF, CFE Sismo 15)
      • Normas rusas (SP)
      • Normas sudafricanas (SANS)
      • Normas brasileñas (NBR)
      Servicios en línea
      • Icono del menú superior de herramienta de geo-zona Mapas de carga de nieve, velocidad del viento y carga sísmica
      • Icono de cálculo en la nube Cálculos en la nube
      • Icono de wiki sobre análisis estructural Wiki de análisis de estructuras
      • Propiedades de la sección de iconos de secciones de acero y madera Propiedades de secciones transversales de perfiles de acero
      Cálculo estructural para sistemas solares

      Dlubal Software te ayuda a crear y verificar cualquier sistema de montaje solar. Trabaja de manera eficiente con estructuras de acero, aluminio y concreto en un solo entorno.

      Explorar herramientas
      Estructuras solares Estructuras solares | Versión móvil
      API de Dlubal

      El nuevo servicio API de Dlubal (gRPC) te proporciona una interfaz flexible para el software de análisis estructural basado en Python y C#, con acceso directo a toda la gama de productos de Dlubal.

      Comenzar con API
      Fondo para el banner de menú principal de la API Fondo para el banner de menú principal de la API
    • Icono que representa RFEM 6, una aplicación de software de análisis de elementos finitos. RFEM 6 El único software de análisis por elementos finitos que necesita para sus proyectos

      RFEM 6 forma la base de la familia de programas modulares y se utiliza para la definición de estructuras, materiales y cargas para estructuras de placas, superficies, láminas y barras, así como para elementos sólidos y de contacto.

      Más información
      Icono de cambio de módulo Complementos
      • Análisis adicionales
      • Análisis dinámico
      • Soluciones especiales
      • Cálculo y dimensionamiento
      • Uniones
      Icono de RSTAB 9 sin límites RSTAB 9 Software de estructuras de barras icónico

      RSTAB 9 es un software potente de análisis y dimensionamiento en 3D de estructuras de vigas, pórticos o cerchas, que refleja el estado de la técnica actual y ayuda a los ingenieros y consultores de estructuras a cumplir con los requisitos de la ingeniería de estructuras moderna.

      Más información
      Icono de cambio de módulo Complementos
      • Análisis adicionales para RSTAB 9
      • Análisis dinámico
      • Soluciones especiales
      • Cálculo
      Icono de RSECTION 1 sin límites RSECTION 1 Propiedades de secciones transversales definidas por el usuario

      RSECTION apoya a los ingenieros estructurales determinando las propiedades de secciones para una amplia variedad de secciones transversales y permite un análisis de tensiones posterior.

      Más información
      Icono de RWIND 3 sin límites RWIND 3 Software de CFD para túneles de viento digital

      RWIND 3 es un túnel de viento digital para la simulación de flujos de viento alrededor de cualquier geometría de edificio o estructura y para el cálculo de las cargas de viento sobre sus superficies.

      Más información
      Ícono de API API de Dlubal Su puerta de entrada a la modelación paramétrica y automatización

      El nuevo servicio API de Dlubal (gRPC) le ofrece una interfaz flexible para el software de estática basado en Python y C#, con acceso directo a toda la gama de productos de Dlubal. Benefíciese de una integración fluida y potente en su software Dlubal, ideal para la modelización paramétrica y tareas de optimización complejas.

      Explorar API
      Documentación de API Documentación de API
      • Índice
      • Primeros pasos
      • Aplicaciones
      • Objetos del modelo
      • Suscripciones y precios
      • Ejemplos
      AEF para conexiones de acero

      Diseñe y analice las conexiones de acero utilizando CBFEM, conforme a EN 1993‑1‑8 y AISC 360, totalmente integrado en RFEM 6 para flujos de trabajo estructurales más rápidos y precisos.

      Saber más
      Conexiones de acero Conexiones de acero
      Herramienta de Zona Geográfica

      El servicio en línea de Dlubal proporciona mapas de zonas para la determinación rápida de cargas de nieve, velocidades del viento y datos sísmicos.

      Zonas de carga
      Herramienta de visualización de la zona geográfica que muestra mapas de nieve, viento y sismicidad con ilustraciones para evaluaciones de cargas ambientales. Ilustración de mapas de geo-zonas de nieve, viento y sismicidad en una versión móvil que muestra varias regiones y datos.
      Productos anteriores
    • Soporte
      • Preguntas frecuentes (FAQ)
      • Base de conocimientos
      • Características de los productos
      • Licencias
      • Formular una pregunta particular
      • Nuestro equipo de soporte
      • Enviar característica o idea del programa
      • Preguntas frecuentes sobre licencias y autorizaciones
      • Informar de algún problema o error en el programa
      • Actualizaciones del programa
      • Problemas del programa
      • Fórmulas | ¡Las matemáticas son divertidas!
      Formación
      • Primeros pasos con RFEM
      • Primeros pasos con RSTAB
      • Formación en línea
      • Formación en Dlubal
      • Cursos de formación individuales
      • Vídeos
      • Vídeos de aprendizaje en línea
      • Webinarios - Aprenda en línea
      • Cursos en línea
      Servicio
      • Soporte técnico y servicio gratuitos
      • Extranet | Mi cuenta
      • Contrato de servicio
      • Herramienta de zonas geográficas para la determinación de cargas
      • Actualizaciones y nuevas versiones
      • Versiones anteriores de los programas
      Ventas
      • Tienda en línea
      • Nuestro equipo de ventas
      • Contactar con nuestro equipo de ventas
      • Solicitar demostración de producto en línea
      • ¿Por qué Dlubal Software?
      Asistente de soporte de IA
      • Mia, su asistente de inteligencia artificial las 24 horas
      • Descubra su asistente personal de IA
      Soporte técnico y servicio gratuitos

      ¿Necesitas ayuda? Accede a opciones de soporte gratuitas que incluyen asistencia de IA 24/7, soporte por correo electrónico y seminarios web.

      Ver más
      Soporte técnico y servicio gratuitos Soporte técnico y servicio gratuitos
      Encuentra respuestas rápidamente

      Encuentra respuestas rápidas a preguntas comunes sobre Dlubal Software. Busca o filtra cientos de preguntas frecuentes para resolver problemas en poco tiempo.

      Ver FAQ
      Preguntas frecuentes (FAQ) Preguntas frecuentes | Versión móvil
    • Novedades
      • Noticias actuales
      • Nuevas características de productos
      • Suscribirse al boletín de noticias
      • Nuevos programas
      • Blog de Dlubal
      Formación
      • Cursos de formación en línea
      • Formación individual
      Eventos
      • Resumen de eventos
      • Ferias y congresos
      • Webinarios
      Domina la ingeniería con seminarios web

      Únete a los líderes de la industria y explora soluciones en ingeniería estructural y software. ¡Mejora tus habilidades con nuestras sesiones en vivo!

      Ver seminarios web siguientes
      3D FEA Software RFEM 6 | First Steps Imagen de menú de banner | Seminarios web de noticias | Versión para móviles
      Desbloquea el poder de la innovación

      Descubre herramientas de vanguardia y mejoras diseñadas para impulsar tu flujo de trabajo de ingeniería.

      Explorar nuevas funciones
      Explore New Features Imagen del Banner de Menú | Novedades_CaracterísticasDelProducto | Versión Móvil
    • Descargar versión completa

      ¿Quiere probar las capacidades de los programas de Dlubal Software? ¡Tienes la oportunidad! Con la versión completa gratuita de 90 días, puede probar todos nuestros programas completamente y sin compromiso.

      Comenzar ahora con la versión de prueba
      Zona gratuita de Dlubal

      En la zona gratuita de Dlubal puede acceder a webinarios, artículos y versiones de prueba del software, todo de manera gratuita y en un solo lugar.

      Más información
      Ejemplos
      • Modelos de análisis estructural para descargar
      • Enviar modelo de análisis estructural
      • Ejemplos introductorios y tutoriales
      • Ejemplos de verificación
      • Vista general de imágenes
      Documentos
      • Manuales en línea
      • Manuales
      • Folletos, catálogos y certificados
      Referencias
      • Proyectos de clientes
      • ¿Por qué enviar su proyecto?
      • ¿Cómo presentar un proyecto de cliente?
      • Enviar un proyecto de cliente
      Modelos gratis para descargar

      Explora miles de modelos estructurales listos para usar. Descárgalos, adáptalos y úsalos como plantillas para acelerar tu proceso de diseño.

      Descubrir modelos
      Modelos de análisis estructural para descargar Modelos gratuitos para descargar | Versión móvil
      Espacio libre de Dlubal

      Obtén ayuda experta siempre que la necesites. Disfruta de asistencia gratuita de IA, soporte por correo electrónico, webinars en vivo y servicios premium para usuarios del Contrato de Servicio Pro.

      Obtener soporte
      Soporte técnico y servicio gratuitos Soporte técnico y servicio gratuitos | Versión móvil
    • Aprendizaje electrónico
      • RFEM 6 para principiantes
      • RFEM 6 para estudiantes
      • Programación con RFEM 6 y Python
      • RFEM 6 con Rhino y Grasshopper
      • RFEM 5 para principiantes
      • Modelado con RFEM 5
      • Lecciones de análisis de estructuras para estudiantes
      • Vídeo tutoriales cortos para los programas de Dlubal
      • Los mejores consejos y trucos en RFEM
      • Grabaciones de cursos en línea
      • Webinarios celebrados y grabados
      Estudiantes y universidades
      • Software de análisis estructural gratuito para estudiantes
      • Solicitar o renovar licencia de estudiante gratuita
      • Solicitud de licencia para profesores gratuita
      • Enviar tesis
      • ¿Por qué enviar tu tesis?
      • Tesis de graduación con el software de análisis estructural de Dlubal
      • Software de análisis de estructuras gratuito para universidades técnicas
      • Solicitar paquete para universidades técnicas
      • Curso introductorio gratuito en su universidad
      • Solicitar fecha de un curso
      Plataforma de conocimientos
      • Primeros pasos con RFEM
      • Vídeos
      • Manuales en línea
      • Wiki de ingeniería de estructuras
      • Base de datos de conocimientos
      • Preguntas frecuentes (FAQ)
      Infoentretenimiento
      • Pódcast
      • Blog de Dlubal
      • Introducción al análisis y diseño de estructuras
      Primeros pasos con RFEM 6

      Da tus primeros pasos con RFEM 6 y descubre lo rápido que puedes modelar y calcular. Personaliza con complementos para aún más posibilidades.

      Comenzar
      3D FEA Software RFEM 6 | First Steps Imagen de menú de banner | Seminarios web de noticias | Versión para móviles
      Software de análisis de estructuras gratuita para estudiantes

      Miles de estudiantes en todo el mundo ya se benefician del software de Dlubal. Disfruta de acceso gratuito, formación y soporte experto durante tus estudios.

      Obtener licencia gratuita
      Software de análisis de estructuras gratuito para estudiantes Software de análisis de estructuras gratis para estudiantes
    • Acerca de la empresa
      • Historia y hechos
      • Filosofía de la empresa
      • ¿Por qué Dlubal Software?
      • Comparación de productos
      • Política de calidad
      • Nuestro equipo
      Contacto
      • Oficinas de Dlubal en todo el mundo
      • Distribuidores autorizados de Dlubal
      Referencias
      • Opiniones de clientes
      • Proyectos de clientes
      • Casos de aplicación
      • ¿Por qué enviar su proyecto de cliente?
      • Ejemplos de verificación
      • Su reseña
      • Participación en proyectos de investigación
      Nuestros clientes

      Presentamos a los clientes que realizan sus proyectos con Dlubal Software. Descubra cómo nuestros clientes en todo el mundo implantan soluciones innovadoras en la construcción e ingeniería utilizando herramientas avanzadas para análisis estáticos y dinámicos.

      Ver clientes
      Éxito en la construcción juntos

      Descubra cómo los ingenieros líderes de todo el mundo confían en nuestras soluciones para elevar sus proyectos con nosotros.

      Ver nuestros clientes
      See Our Customers Imagen de banner de menú | Empresa_NuestrosClientes_Móvil
      Conozca a los expertos

      Nuestros ingenieros dedicados están aquí para ayudarte con la modelación, el diseño y los desafíos técnicos, en cualquier momento y lugar.

      Conectar con el soporte técnico
      Our Team Imagen de banner de menú | Empresa_Nuestro equipo | Versión móvil
    • Carrera
      • Empleos
      • Equipos
      • Blog del personal
      • Información
      Empleos
      • Todas las ofertas de trabajo
      • Desarrollo de productos
      • Soporte al cliente
      • Ventas
      • Marketing
      • Desarrollo de software
      • Administración
      • Estudiantes en prácticas
      • Otros
      Equipos
      • Desarrollo de productos
      • Atención al cliente
      • Ventas
      • Marketing
      • Desarrollo de software
      • Administración
      Por qué elegir Dlubal
      • Cultura empresarial
      • Beneficios para empleados
      Construya su futuro con nosotros

      Revela cómo nuestro equipo da forma al futuro de la ingeniería. Experimenta la innovación, el crecimiento y desafíos emocionantes.

      Carrera en Dlubal Imagen en banner de menú en la móvil | Carrera en Dlubal
      Encuentra el trabajo de tus sueños

      Únete a un líder mundial en software de ingeniería y lleva tu carrera a nuevos niveles.

      Explore las vacantes disponibles
      All Open Positions Imagen de banner de menú | Puestos vacantes para móvil
    • Tienda en línea
    Productos principales
    Icono que representa RFEM 6, una aplicación de software de análisis de elementos finitos.
    RFEM 6
    Icono de RSTAB 9 sin límites
    RSTAB 9
    Icono de RWIND 3 sin límites
    RWIND 3
    Icono de RSECTION 1 sin límites
    RSECTION
    Servicios en línea
    Icono de herramienta Geo-Zone
    Herramienta Geo-Zone Tool
    Propiedades de sección
    Propiedades de sección
    Ícono de API
    API
    Icono de cálculo en la nube
    Cálculo en la nube
    Modelos descargables
    Modelos para descargar
    Icono de la comunidad de Dlubal
    Comunidad de Dlubal
    Icono de artículos de la base de datos de conocimientos
    Base de datos de conocimiento
    Seminarios web en línea
    Seminarios web
    Inicie sesión en su cuenta

    Regístrese en el extranet de Dlubal para aprovechar al máximo el software y tener acceso exclusivo a sus datos personales.

    Iniciar sesión Crear cuenta
    Prueba gratuita de 90 días
    Inicie sesión en su cuenta

    Regístrese en el extranet de Dlubal para aprovechar al máximo el software y tener acceso exclusivo a sus datos personales.

    Iniciar sesión Crear cuenta
    • Productos
    • Análisis por elementos finitos (AEF)
    • Complementos para RFEM 6
    • Soluciones especiales
    • Modelo de edificio para RFEM 6
    Icono de RFEM 6 de 32 px de tamaño utilizado para el aspecto de las cabeceras, simbolizando la marca del software. Complemento para RFEM 6
    Manuales en línea
    • Manuales en línea de RFEM 6 | Modelo de edificio | Vista general
    • Tutorial para RFEM 6
    • RFEM 6 / RSTAB 9 | Primeros pasos
    Ver precios

    Modelo de edificio para RFEM 6

    El complemento Modelo de Edificio te permite definir plantas para tu edificio. También puedes ajustar las plantas de muchas maneras posteriormente, exactamente como lo necesites. Puedes realizar cálculos de rigidización, diseñar muros cortantes, analizar pisos como estructuras 2D separadas, determinar parámetros clave para el análisis dinámico, y mucho más.

    Un destacado icono verde de descarga sobre un fondo oscuro actúa como señal visual para iniciar descargas. Descargar versión de prueba gratis de 90 días Contacte al Departamento de Ventas
    Vista detallada de un modelo del edificio estructural utilizando funciones avanzadas del complemento para mejorar la eficiencia del diseño. Vista detallada de un modelo del edificio estructural utilizando funciones avanzadas del complemento para mejorar la eficiencia del diseño.
    • Vista general
    • Características
    • Pestaña de refuerzo y muro de cortante
    • Análisis sísmico
    • Ejemplos
    Icono que representa RFEM 6, una aplicación de software de análisis de elementos finitos.

    Modelado de edificios eficiente con RFEM 6

    Con este complemento, puede reducir su modelo de edificio a los elementos relevantes estáticamente. De este modo, obtendrá una representación precisa y clara de la estructura portante, ideal para cálculos eficientes y resultados claros.

    El modelo de edificio es un complemento esencial, ideal para edificios de varios pisos. Con funciones como la división en losas y dimensionamiento de paredes (2D/3D), gestión sencilla de objetos (losas, paredes, pilares, etc.) y manejo intuitivo, el modelo de edificio ofrece un apoyo integral para una modelización de estructuras eficiente y precisa.

    En combinación con el complemento Análisis de Estados de Construcción (CSA), se puede considerar el proceso de construcción de las estructuras.

    Esta herramienta permite procesar datos de construcción rápidamente, implementar cambios en el modelo sin esfuerzo, desde planos de construcción simples hasta estructuras complejas.

    • Requisitos de hardware y del sistema
    La imagen muestra un modelo de edificio de hormigón de varias plantas que ilustra los resultados de fuerzas en muros de cortante.
    Video: Modelo de edificio para edificios de varios pisos | RFEM 6 de Dlubal Software
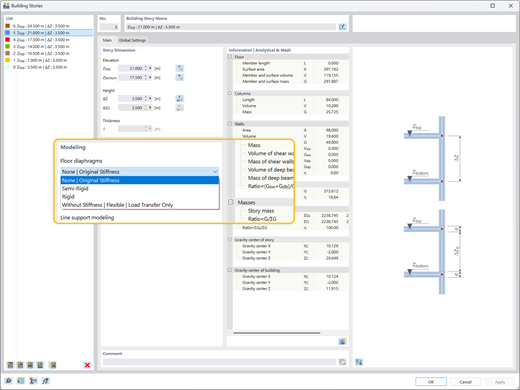
    Ilustración de la aplicación Tipos de diafragma de planta: rígido, semirrígido, flexible
    Ilustración de tipos de Diafragmas de Piso
    Exploración de la distribución de cargas y optimización de diseño en modelos estructurales utilizando el complemento de Modelo de edificio en RFEM 6.
    • Visor 3D
    • Visor 3D | Babylon
    • Realidad virtual
    Comparación del modelo de estructura de concreto sin distribución de carga (izquierda) y con distribución de carga (derecha)
    Visualización mostrando coeficientes de sensibilidad provenientes de un análisis de espectros de respuesta en RFEM 6 para análisis estructural.
    Visualización del Análisis del Coeficiente de Sensibilidad del Espectro de Respuesta
    La imagen muestra un modelo de edificio de hormigón de varias plantas que ilustra los resultados de fuerzas en muros de cortante. Video: Modelo de edificio para edificios de varios pisos | RFEM 6 de Dlubal Software
    Ilustración de la aplicación Tipos de diafragma de planta: rígido, semirrígido, flexible Ilustración de tipos de Diafragmas de Piso
    Exploración de la distribución de cargas y optimización de diseño en modelos estructurales utilizando el complemento de Modelo de edificio en RFEM 6. Comparación del modelo de estructura de concreto sin distribución de carga (izquierda) y con distribución de carga (derecha)
    Visualización mostrando coeficientes de sensibilidad provenientes de un análisis de espectros de respuesta en RFEM 6 para análisis estructural. Visualización del Análisis del Coeficiente de Sensibilidad del Espectro de Respuesta
    Video: Modelo de edificio para edificios de varios pisos | RFEM 6 de Dlubal Software
    Ventajas clave del complemento Modelo de edificio
    Herramientas útiles para modelos de varias plantas (pilar, muro, viga, piso, etc.)
    Varios tipos de diafragma disponibles (Diafragma rígido, Diafragma semirrígido, Flexible)
    Cálculo de techos y paredes en RFEM 6 y RSTAB 9 utilizando complementos como Cálculo de hormigón, Cálculo de madera, etc.
    Análisis independiente de sistemas 3D laterales (muros) y sistemas de gravedad 2D (pisos)
    Cálculo de muros de cortante (incluido el análisis de estabilidad) y salida gráfica de fuerzas en muros de cortante
    Desplazamientos de piso, centro de rigidez y cortante de piso
    Salida tabular de coeficientes de sensibilidad de planta
    Consideración y visualización de masas de planta

    Casos de uso

    El complemento Building Model organiza su modelo 3D en pisos definidos, simplificando el análisis de estructuras de varios niveles. Simplifica automáticamente la distribución de cargas y maneja configuraciones de rigidez específicas, permitiendo una evaluación sísmica precisa y verificaciones de estabilidad global basadas en el comportamiento realista del edificio.

    Gráfico de un modelo 3D de un edificio, que ilustra elementos complejos de diseño estructural para fines de promoción. Gráfico de un modelo 3D de un edificio, que ilustra elementos complejos de diseño estructural para fines de promoción.
    Modelado versátil de diafragma

    Asigna diafragmas rígidos, semirrígidos o flexibles a cada piso de forma independiente. Controla la rigidez en el plano y fuera del plano para modelar con precisión comportamientos complejos de los pisos sin un esfuerzo de cálculo innecesario.

    Rigidez lateral y Trayectoria de cargas

    Calcule eficientemente la estabilidad y rigidez lateral. Asegúrese de que las fuerzas horizontales del viento o los terremotos sean absorbidas directamente por muros de cortante, marcos momentáneos o arriostramientos, dependiendo de su modelado de pisos.

    Controles de estabilidad y de deriva

    Verifique la estabilidad global con verificaciones automatizadas para cortante en pisos, desplazamientos y coeficientes de sensibilidad. Evalúe instantáneamente la deriva entre pisos para asegurar que la estructura cumpla con los límites de servicio.

    Cálculo de muro de cortante

    Identifique automáticamente el centro de masa y rigidez para cada piso. Detecte irregularidades torsionales temprano y optimice la disposición de los muros de corte para resistir de manera segura las fuerzas del viento y sísmicas.

    Funciones principales
    Modelo de RFEM 6 de un edificio de CLT de seis plantas en Módena, Italia, destacando resultados de un análisis modal.
    Estabilidad y optimización de edificios

    Después de calcular un análisis sísmico, se generan los resultados en forma de tablas para cada nivel de piso, incluyendo el centro de masa, el centro de rigidez, el cortante de piso y los desplazamientos de piso. Esto permite una evaluación precisa de la respuesta de la estructura a estas cargas sísmicas aplicadas. Información adicional de los resultados, como los coeficientes de sensibilidad y la deriva de piso, indican si se requiere una optimización adicional de la estructura para asegurar los requisitos de estabilidad.

    El complemento de modelo de edificio en RFEM 6 proporciona resultados para la distribución de cargas en muros y pilares, ayudando a la optimización estructural.
    Análisis lateral y gravitatorio

    Al utilizar diafragmas rígidos o semi-rígidos con el complemento Building Model, el análisis lateral 3D (paredes) se realiza de manera independiente del análisis de gravedad 2D (pisos). El complemento identifica automáticamente el centro de masa y, en el caso de diafragmas rígidos, el centro de rigidez para cada piso. También determina parámetros clave como la respuesta torsional, el comportamiento de desplazamiento y las fuerzas que actúan sobre cada muro de corte.

    Ilustración que muestra diferentes tipos de diafragmas de piso: rígido, semi-rígido y flexible, cada uno asignable independientemente a plantas del edificio.
    Diafragmas del piso

    Los diafragmas se pueden asignar a cada piso de manera independiente. Los tipos de diafragma incluyen rígido, semi-rígido o flexible. Además, también está disponible una asignación de "sin diafragma". Al utilizar los tipos de diafragma ofrecidos, se empleará la rigidez correspondiente en el plano y fuera del plano para los cálculos laterales y de gravedad del edificio. La modelización de diafragmas te ofrece flexibilidad al modelar sistemas estructurales complejos sin causar un esfuerzo de cálculo innecesario.

    Mostrar todas las funciones

    Diseñado con el complemento Modelo de edificio para RFEM 6

    Un proyecto del mundo real que muestra la modelización y el análisis eficientes de estructuras complejas de varios pisos utilizando el complemento Building Model en RFEM 6.

    Edificio de laboratorio en Garching, cerca de Múnich

    El complemento "Modelo de Edificio" desempeñó un papel crucial en el análisis de esta impresionante estructura de madera. Permitió a los ingenieros de Lignaconsult gestionar de manera eficiente las definiciones de plantas y verificar la estabilidad de las superficies de CLT multicapa durante la fase de construcción.

    Ver proyecto de cliente
    Un modelo digital muestra el diseño estructural de un edificio de laboratorios en Garching, ilustrando conceptos arquitectónicos y de ingeniería. Un modelo digital muestra el diseño estructural de un edificio de laboratorios en Garching, ilustrando conceptos arquitectónicos y de ingeniería.

    Artículos de análisis de modelo de edificio

    Visualización mostrando coeficientes de sensibilidad provenientes de un análisis de espectros de respuesta en RFEM 6 para análisis estructural.

    Evaluación del desplazamiento entre pisos bajo cargas sísmicas según ASCE 7-22

    El exceso de desplazamiento puede llevar a la inestabilidad del sistema y causar daños a los componentes no estructurales. Este artículo detalla el procedimiento para evaluar el desplazamiento entre pisos en RFEM 6 según los estándares ASCE 7-22.

    Ilustración que resalta diferentes tipos de diafragmas de piso en un edificio de varios pisos, mostrando opciones rígidas, semi-rígidas y flexibles.

    Tipos de planta en el complemento Modelo de edificio de Dlubal

    ¿Está centrado en el comportamiento dinámico, la simplificación estructural o elementos secundarios? Aprenda a seleccionar la definición correcta de piso para sus objetivos específicos y explore los diferentes tipos disponibles en el complemento del Modelo de Edificio.

    Ver todos los artículos
    Prueba el software de Dlubal gratis durante 90 días

    Descubra todo el potencial del software de Dlubal con potentes programas como RFEM, RSTAB, RWIND y RSECTION. Pruébelos gratis y vea lo fácil que es modelar, analizar y documentar incluso estructuras complejas. Nuestros expertos estarán encantados de guiarle a través de una breve demostración en línea adaptada a su industria.

    Un destacado icono verde de descarga sobre un fondo oscuro actúa como señal visual para iniciar descargas. Descargar versión de prueba gratis de 90 días Icono de vendedor | Banner de prueba Reservar consulta

    Preguntas más frecuentes

    Principal ventaja del uso del complemento Modelo de edificio para análisis sísmico

    Una ventaja clave del complemento del modelo de edificio es su capacidad para determinar con precisión el desplazamiento inter-piso, un parámetro crítico en el diseño sísmico. Evaluar el desplazamiento de piso es esencial para asegurar la integridad estructural al limitar el desplazamiento excesivo, que puede causar inestabilidad o daño a componentes no estructurales, como tabiques.

    Con esta funcionalidad, los ingenieros también pueden calcular factores de estabilidad y coeficientes de sensibilidad de desplazamiento inter-piso, ayudando a evaluar si los efectos P-delta deben incluirse en el análisis sísmico. Estos efectos luego pueden integrarse sin problemas en RFEM 6, junto con el complemento de Análisis de Espectro de Respuesta, para una evaluación más exhaustiva y completa del desempeño sísmico del edificio.

    ¿Puedo diseñar tanto muros de cortante de madera como de hormigón con este complemento?

    Sí. El complemento Building Model admite verificaciones de diseño para ambos materiales. Se integra con normativas como Eurocódigo 5, NDS y CSA 086 para madera, así como Eurocódigo 2, ACI y CSA A23.3 para concreto, proporcionando una verificación de diseño segura y eficiente con una salida gráfica clara.

    ¿Por qué el cálculo de componentes de edificios independientes provoca inestabilidad?

    El modelo de edificio y la característica de modelar plantas con "Diafragma Rígido" no está diseñado para todos los tipos de edificios. La función fue desarrollada principalmente para edificios 3D con 5-10 plantas (o más) con un plano de planta regular o idéntico. Esto significa que solo debes asignar la función "Diafragma Rígido" a las losas donde las paredes y columnas están posicionadas de manera idéntica en las plantas superiores e inferiores.

    Aprende más: FAQ | Inestabilidad al usar modelo de edificio con "Diafragma rígido"

    ¿Cómo maneja el complemento cargas laterales como el viento o los sismos?

    El complemento utiliza elementos laterales definidos (muros de corte) para transferir cargas horizontales exclusivamente. Calcula automáticamente el centro de masa y la rigidez para cada piso, junto con los parámetros de torsión y desplazamiento, permitiendo una evaluación rápida y precisa del comportamiento del edificio bajo cargas laterales.

    Buenas prácticas para modelar liberaciones de líneas de madera maciza y articulaciones de línea con diafragmas en RFEM 6

    Usar liberaciones de línea o bisagras dentro de un diafragma definido (rígido o semirrígido) generalmente no se recomienda. Los diafragmas asumen continuidad en el plano, mientras que las liberaciones de línea introducen discontinuidad, creando un conflicto de rigidez que puede llevar a inestabilidad numérica. Para una modelación precisa de madera en masa, es mejor omitir el diafragma y modelar el sistema de piso completamente en 3D.

    Aprende más: FAQ | Mejores prácticas para las liberaciones de líneas de madera maciza, artículaciones de líneas y diafragmas en RFEM 6

    Icono de la comunidad de Dlubal
    Únase a la comunidad de Dlubal

    Aquí, puedes hacer y responder preguntas técnicas, participar en discusiones significativas sobre análisis y diseño estructural, sugerir nuevas características e interactuar directamente con el equipo de Dlubal y otros usuarios.

    Icono azul oscuro que representa el servicio de soporte gratuito, normalmente para sitios web. Simboliza la asistencia y la disponibilidad del servicio de atención al cliente.
    Póngase en contacto con nuestras ventas

    ¿Listo para dar los próximos pasos con su compra de Dlubal? Utilice este formulario para informarnos qué productos le interesan. Nuestro equipo de ventas le proporcionará una cotización personalizada sin compromiso.

    Documentación de API
    Manual en línea

    Consulte nuestros manuales en línea para el complemento Building Model en cualquier momento para mejorar su trabajo y apoyar sus proyectos.

    Icono de reproducción azul oscuro representado como un gráfico SVG. Adecuado para interfaces multimedia o elementos de diseño interactivo.
    Vídeos

    Explore videos esenciales centrados en el complemento de Building Model. Estos tutoriales te guían a través de flujos de trabajo prácticos y te ayudan a dominar rápidamente las características clave.

    Icono de reproducción azul oscuro representado como un gráfico SVG. Adecuado para interfaces multimedia o elementos de diseño interactivo.
    Seminarios web

    Aprende las mejores prácticas para el análisis de estabilidad compleja y descubre consejos avanzados para optimizar tus diseños de edificios.

    Tienda en línea

    ¡Configure su paquete de programas individual y descubra todos los precios en línea!

    • Familia de RFEM 6
    • Familia de RSTAB 9
    Ir a la tienda en línea

    Calcule su precio

    2.180,00 USD
    +110,00 USD
    Edificio
    Importe total 2.290,00 USD
    Software de cálculo de estructuras y diseño
    Dlubal Software GmbH

    Am Zellweg 2
    93464 Tiefenbach
    Alemania

    Contáctenos
    +34 960 13 67 00 (hablamos español) [email protected]
    Soluciones
    • Estructuras de hormigón armado
    • Estructuras de acero
    • Estructuras de madera
    • Uniones de acero
    Productos
    • RFEM 6
    • RSTAB 9
    • RSECTION 1
    • RWIND 3
    Soporte
    • Preguntas frecuentes (FAQ)
    • Formular una pregunta particular
    • Mapas de carga de nieve, velocidad del viento y carga sísmica
    • Contactar con nuestro equipo de ventas
    Novedades
    • Suscribirse al boletín de noticias
    • Noticias actuales
    • Resumen de eventos
    • Cursos de formación en línea
    Recursos
    • Versión completa de prueba gratis
    • Enviar un proyecto de cliente
    • Proyectos de clientes
    • Manuales en línea
    Unirse a Dlubal
    Comunidad de Dlubal YouTube Facebook X LinkedIn Pinterest TikTok Instagram
    © 2001-2026 Dlubal Software GmbH | Todos los derechos reservados
    Nota legal
    Acerca de la empresa
    Mapa del sitio
    Idioma
    • Deutsch
    • English
    • Français
    • Español
    • Português
    • Italiano
    • Česky
    • Polski
    • Pусский
    • 中文(简体)