Community
    Accedi al tuo account

    Registrati all'extranet Dlubal per ottenere il massimo dal software e avere accesso esclusivo ai tuoi dati personali.

    Crea account
    Accedendo, accetti le Condizioni di utilizzo e vendita di Dlubal. Si prega di consultare la nostra Informativa sulla privacy e la nostra Informativa sui cookie.
    0
    Webshop
    Contatta il nostro team di vendita
    Lingua
    • Deutsch
    • English
    • Français
    • Español
    • Português
    • Italiano
    • Česky
    • Polski
    • Pусский
    • 中文(简体)
    • Settori
      • Struttura in calcestruzzo armato
      • Strutture in calcestruzzo precompresso
      • Strutture in acciaio
      • Strutture in legno
      • Strutture in muratura
      • Strutture leggere e in alluminio
      • Edifici
      • Strutture industriali
      • Tubazioni
      • Strutture a ponte
      • Gru e vie di corsa
      • Tralicci e piloni
      • Strutture di vetro
      • Tensostrutture e membrane
      • Strutture costituite da funi
      • Strutture laminate e a sandwich
      • Strutture temporanee
      • Ponteggi e scaffalature
      • Strutture offshore
      • Silo e serbatoi di stoccaggio
      • Impianti di energia rinnovabile
      • Strutture solari e sistemi di montaggio
      • Cantieri navali e corpi galleggianti
      • Tecnologia di trasporto
      • Strutture di perforazione
      • Piscine e parchi acquatici
      • Strutture container
      • Fondazioni su pali trivellati
      • Struttura di scale
      • Centrali energetiche
      • Strutture idrauliche in acciaio
      • Ingegneria meccanica
      • Strutture pneumatiche
      Aree di applicazione
      • Ingegneria strutturale
      • Analisi agli elementi finiti (FEA)
      • Simulazione del vento e generazione dei carichi del vento
      • Analisi delle tensioni
      • Analisi non lineare
      • Analisi di stabilità
      • Analisi di instabilità non lineare
      • Torsione da ingobbamento impedito
      • Analisi dinamica e sismica
      • Dinamica non lineare
      • Analisi pushover
      • Form-finding e modelli di taglio
      • Giunti acciaio
      • Building Information Modeling (BIM)
      • Sezioni piegate a freddo
      • Interazione terreno-struttura
      • Analisi di sistemi per facciate
      • Fondazioni e ingegneria geotecnica
      • Fasi costruttive
      • Protezione al fuoco
      Norme
      • Eurocodici (EC)
      • Norme tedesche (DIN)
      • Norme britanniche (BS EN, BS)
      • Norme Italiane (NTC)
      • Norme statunitensi
      • Norme canadesi (CSA)
      • Norme australiane (AS)
      • Norme svizzere (SIA)
      • Norme cinesi (GB, HK)
      • Norme indiane (IS)
      • Norme messicane (RCDF, CFE Sismo 15)
      • Norme russe (SP)
      • Norme sudafricane (SANS)
      • Norme brasiliane (NBR)
      Servizi online
      • Icona del menu superiore dello strumento Geo-Zone Tool Mappe per carico da neve, le velocità del vento e le zone sismiche.
      • Icona Calcolo cloud Calcoli cloud
      • Icona di Wiki di Analisi Strutturale Wiki di analisi strutturale
      • Icona delle proprietà di acciaio della sezione e le proprietà della sezione in legno Proprietà di sezione dei profili e delle sezioni in acciaio
      Verifica strutturale per impianto fotovoltaico

      Dlubal Software ti aiuta a creare e verificare qualsiasi sistema di montaggio solare. Lavora in modo efficiente con strutture in acciaio, alluminio e calcestruzzo in un unico ambiente.

      Esplora strumenti
      Strutture per impianti solari Strutture solari | Versione mobile
      API Dlubal

      Il nuovo servizio API di Dlubal (gRPC) ti offre un'interfaccia flessibile per il software di analisi strutturale basata su Python e C#, con accesso diretto all'intera gamma di prodotti Dlubal.

      Avvio con API
      Sfondo per il banner del menu principale API Sfondo per il banner del menu principale API
    • Icona rappresentante RFEM 6, un software di analisi agli elementi finiti. RFEM 6 L’unico software di analisi e progettazione strutturale di cui hai bisogno per i tuoi progetti

      RFEM 6 costituisce la base della famiglia di programmi modulari ed è utilizzato per definire strutture, materiali e azioni per strutture a piastre, pareti, gusci e aste, nonché per solidi ed elementi di contatto.

      Scopri di più
      Pulsante dico per l'attivazione della funzione Add-on
      • Analisi aggiuntive
      • Analisi dinamica
      • Soluzioni speciali
      • Verifica
      • Collegamenti
      Icona RSTAB 9 senza bordi RSTAB 9 Software iconico di analisi di telai e tralicci

      RSTAB 9 è un potente software di analisi e verifica per il calcolo di strutture 3D a travi, telai o capriate, che riflette lo stato dell’arte e aiuta gli ingegneri strutturali a soddisfare i requisiti dell’ingegneria civile moderna.

      Scopri di più
      Pulsante dico per l'attivazione della funzione Add-on
      • Analisi aggiuntive
      • Analisi dinamica
      • Soluzioni speciali
      • Verifica
      Icona RSECTION 1 senza bordo RSECTION 1 Calcoli di sezioni trasversali definiti dall'utente

      RSECTION supporta gli ingegneri strutturisti determinando le proprietà delle sezioni trasversali per i più diversi profili e consente un'analisi delle tensioni successiva.

      Per maggiori informazioni
      Icona di RWIND 3 senza bordi RWIND 3 Software CFD per la galleria del vento digitale

      RWIND 3 è una galleria del vento digitale per la simulazione dei flussi del vento attorno a qualsiasi geometria di edificio e per il calcolo dei carichi del vento sulle loro superfici.

      Per maggiori informazioni
      Icona API API di Dlubal La tua porta per la modellazione parametrica e l'automazione

      Il nuovo servizio API Dlubal (gRPC) offre un'interfaccia flessibile per il software di analisi strutturale basata su Python e C#, con accesso diretto all'intera gamma di prodotti Dlubal. Approfittate di un'integrazione fluida e potente nel vostro software Dlubal – ideale per la modellazione parametrica e compiti di ottimizzazione complessi.

      Scopri l'API
      Documentazione API API Documentation
      • Indice
      • Introduzione
      • Applicazioni
      • Oggetti del modello
      • Abbonamenti e prezzi
      • Esempi
      FEM per collegamenti in acciaio

      Progetta e analizza giunti in acciaio utilizzando CBFEM, conforme a EN 1993‑1‑8 e AISC 360, completamente integrato in RFEM 6 per flussi di lavoro strutturali più veloci e precisi.

      Scopri di più
      Collegamenti in acciaio Collegamenti in acciaio
      Strumento Geo-Zona

      Il servizio online di Dlubal fornisce mappe delle zone per la rapida determinazione dei carichi da neve, delle velocità del vento e dei dati sismici.

      Controlla zone di carico
      Strumento di visualizzazione della zona geografica che mostra mappe di neve, vento e sismiche con illustrazioni per le valutazioni dei carichi ambientali. Illustrazione delle mappe delle zone geografiche di neve, vento e sismiche in una versione mobile che mostra varie regioni e dati.
      Prodotti obsoleti
    • Supporto tecnico
      • Domande frequenti (FAQ)
      • Knowledge Base
      • Caratteristiche del prodotto
      • Licensing
      • Fai una domanda
      • Il nostro team di supporto
      • Consigliaci una nuova funzione o un'idea per il programma
      • Domande frequenti su licenze e autorizzazioni
      • Segnalaci un problema o un bug del programma
      • Aggiornamenti del programma
      • Problemi del programma
      • Formule | La matematica è divertente!
      Corsi di formazione
      • Primi passi con RFEM
      • Primi passi con RSTAB
      • Formazione online
      • Formazione presso Dlubal
      • Formazione individuale
      • Video
      • Video di e-learning
      • Webinar - Impara online
      • Corsi online
      Servizio
      • Assistenza / Servizio gratuito
      • Extranet | Account
      • Contratto di servizio
      • Geo-Zone Tool per la determinazione dei carichi
      • Update e Upgrade
      • Versioni precedenti dei programmi
      Vendite
      • Webshop
      • Il nostro team di vendita
      • Contatta il nostro ufficio vendite
      • Prenota una demo online
      • Perché Dlubal Software?
      Assistente AI
      • Mia – la tua assistente AI 24/7
      • Scopri la tua assistente AI personale
      Assistenza e servizio gratuiti

      Hai bisogno di aiuto? Accedi a opzioni di supporto gratuite, tra cui assistenza AI disponibile 24/7, supporto via email e webinar.

      Scopri di più
      Assistenza tecnica e servizio gratuiti Assistenza tecnica e servizi gratuiti
      Trova risposte rapide

      Trova risposte rapide alle domande comuni sul software Dlubal. Cerca o filtra centinaia di FAQ per risolvere i problemi in poco tempo.

      Visualizza FAQ
      Domande frequenti (FAQ) FAQ | Versione per dispositivi mobili
    • News
      • Ultime notizie
      • Nuove caratteristiche del prodotto
      • Iscrizione alla Newsletter
      • Nuovi prodotti rilasciati
      • Dlubal Blog
      Corsi di formazione
      • Corso di formazione online
      • Corso di formazione personalizzato
      Eventi
      • Panoramica eventi
      • Fiere e Congressi
      • Webinar
      Corsi online – Master in ingegneria

      Unisciti ai leader del settore ed esplora soluzioni nell'ingegneria strutturale e nel software. Migliora le tue competenze con le nostre sessioni dal vivo!

      Vedi i prossimi webinar
      3D FEA Software RFEM 6 | First Steps Immagine del menu del banner | News Webinar | Versione Mobile
      Sblocca la potenza dell’innovazione

      Scopri strumenti all'avanguardia e miglioramenti progettati per potenziare il tuo flusso di lavoro ingegneristico.

      Scopri le nuove funzioni
      Explore New Features Immagine da banner di menu | News_ProductFeatures | Versione per dispositivi mobili
    • Scarica la versione completa

      Vuoi provare le capacità dei programmi Dlubal Software? Hai l'opportunità di farlo! La versione completa gratuita di 90 giorni ti consente di testare a fondo tutti i nostri programmi.

      Avvia subito la versione di prova
      Dlubal Free Zone

      Nella sezione gratuita Dlubal è possibile accedere a webinar, articoli e versioni di prova del software– tutto gratuitamente e raccolto in un unico luogo.

      Maggiori informazioni
      Esempi
      • Modelli di analisi strutturale da scaricare
      • Invia il tuo modello di analisi strutturale
      • Esempi introduttivi e tutorial
      • Esempi di verifica
      • Panoramica immagini
      Documenti
      • Manuali online
      • Manuali
      • Volantini, brochure e certificati
      Riferimenti
      • Progetti clienti
      • Perché inviare il tuo progetto?
      • Come presentare un progetto cliente?
      • Invia il tuo progetto
      Modelli gratuiti da scaricare

      Esplora migliaia di modelli strutturali pronti all'uso. Scarica, adatta e usali come modelli per accelerare il tuo processo di progettazione.

      Scopri modelli
      Modelli di analisi strutturale da scaricare Modelli gratuiti da scaricare | Versione mobile
      Free Zone di Dlubal

      Ricevi assistenza esperta ogni volta che ne hai bisogno. Goditi l'assistenza AI gratuita, il supporto via email, i webinar dal vivo e i servizi premium per gli utenti del Service Contract Pro.

      Ricevi assistenza
      Assistenza e servizio gratuiti Assistenza e servizio gratuiti | Versione mobile
    • E-learning
      • RFEM 6 per principianti
      • RFEM 6 per studenti
      • Programmazione con RFEM 6 e Python
      • RFEM 6 con Rhino e Grasshopper
      • RFEM 5 per principianti
      • Modellazione con RFEM 5
      • Video di apprendimento per studenti di analisi strutturale
      • Tutorial rapidi per i programmi Dlubal
      • I migliori trucchi e consigli in RFEM
      • Registrazioni dei corsi di formazione online di Dlubal
      • Webinar registrati
      Studenti e scuole
      • Software di analisi strutturale gratuito per studenti
      • Richiedi o rinnova la versione Student gratuita
      • Richiesta per licenza insegnante gratuita
      • Inviaci la tua tesi
      • Perché inviarci la tua tesi?
      • Tesi di laurea con il software Dlubal
      • Software di analisi strutturale gratuito per scuole
      • Richiedi il pacchetto School
      • Formazione introduttiva gratuita nella tua università
      • Richiedi la tua formazione
      Knowledge Base
      • Primi passi con RFEM
      • Video
      • Manuali online
      • Wiki di analisi strutturale
      • Knowledge Base
      • Domande frequenti (FAQ)
      Infotainment
      • Podcast
      • Dlubal Blog
      • Introduzione all'analisi strutturale e alla progettazione
      Primi pass con RFEM 6

      Primi passi con RFEM 6 e scopri quanto velocemente puoi modellare e calcolare. Personalizza con i componenti aggiuntivi per avere ancora più possibilità.

      Inizia
      3D FEA Software RFEM 6 | First Steps Immagine del menu del banner | News Webinar | Versione Mobile
      Software di analisi strutturale gratuito per studenti

      Migliaia di studenti in tutto il mondo beneficiano già del software Dlubal. Goditi l'accesso gratuito, la formazione e il supporto di esperti durante i tuoi studi.

      Ottieni licenza gratuita
      Software di analisi strutturale per studenti software di analisi strutturale gratuito per studenti
    • Chi siamo
      • Storia e fatti
      • Filosofia aziendale
      • Perché Dlubal Software?
      • Confronto prodotti
      • Politica della qualità
      • Il nostro team
      Contatti
      • Sedi Dlubal nel mondo
      • Rivenditori autorizzati Dlubal
      Riferimenti
      • Recensioni clienti
      • Progetti clienti
      • Casi studio
      • Perché inviare il tuo progetto?
      • Esempi di verifica
      • La tua recensione
      • Partecipazione a progetti di ricerca
      Clienti

      Ti presentiamo i nostri clienti che utilizzano Dlubal Software per i loro progetti. Scopri come i nostri clienti di tutto il mondo utilizzano strumenti avanzati per l'analisi statica e dinamica per implementare soluzioni innovative nella progettazione e nell'ingegneria.

      Scopri i nostri clienti
      Costruire il successo insieme

      Scopri come gli ingegneri leader in tutto il mondo si affidano alle nostre soluzioni per elevare i loro progetti con noi.

      Vedi i nostri clienti
      See Our Customers Immagine dallo strumento Menu banner | Company_OurCustomers_Mobile
      Incontra gli esperti

      I nostri ingegneri dedicati sono qui per assisterti nella modellazione, progettazione e nelle sfide tecniche, in qualsiasi momento e ovunque.

      Collegarsi con l'assistenza
      Our Team Immagine del banner di menu | Azienda_Il nostro team | Versione mobile
    • Carriera
      • Lavori
      • Team
      • Blog del team
      • Approfondimenti
      Opportunità di lavoro
      • Tutte le offerte di lavoro
      • Sviluppo del prodotto
      • Assistenza clienti
      • Vendite
      • Marketing
      • Sviluppo del software
      • Amministrazione
      • Stagisti
      • Altri
      Team
      • Sviluppo dei prodotti
      • Servizio clienti
      • Vendite
      • Marketing
      • Sviluppo software
      • Amministrazione
      Perché Dlubal?
      • Cultura aziendale
      • Vantaggi per dipendenti
      Costruisci il tuo futuro con noi

      Scopri come il nostro team modella il futuro dell'ingegneria. Vivi l'innovazione, la crescita e sfide entusiasmanti.

      Carriera in Dlubal Immagine dal Menu Banner | Carriera in Dlubal Mobile
      Trova il lavoro dei tuoi sogni

      Unisciti a un leader globale nel software di ingegneria e porta la tua carriera a nuovi livelli.

      Scopri le posizioni aperte
      All Open Positions Immagine Banner Menu | Posizioni aperte mobile
    • Webshop
    Prodotti principali
    Icona rappresentante RFEM 6, un software di analisi agli elementi finiti.
    RFEM 6
    Icona RSTAB 9 senza bordi
    RSTAB 9
    Icona di RWIND 3 senza bordi
    RWIND 3
    Icona RSECTION 1 senza bordo
    RSECTION
    Servizi online
    Icon dello strumento GeoZone
    Geo-Zone Tool
    Proprietà della sezione
    Proprietà delle sezioni
    Icona API
    API
    Icona Calcolo cloud
    Calcolo su cloud
    Modelli scaricabili
    Modelli da scaricare
    Icona della community di Dlubal
    Community di Dlubal
    Icona degli articoli della Knowledge Base
    Knowledge Base
    Webinar online
    Webinar
    Accedi al tuo account

    Registrati all'extranet Dlubal per ottenere il massimo dal software e avere accesso esclusivo ai tuoi dati personali.

    Login Crea account
    Prova gratuita di 90 giorni
    Accedi al tuo account

    Registrati all'extranet Dlubal per ottenere il massimo dal software e avere accesso esclusivo ai tuoi dati personali.

    Login Crea account
    • Prodotti
    • Analisi agli Elementi Finiti (FEA)
    • Add-on per RFEM 6
    • Soluzioni speciali
    • Modello edificio per RFEM 6
    Icona RFEM 6 delle dimensioni di 32px usata per banner di intestazione, simbolo del marchio del software Add-on per RFEM 6
    Manuali online
    • Manuali online RFEM 6 | Modello Edificio | Panoramica
    • Tutorial per RFEM 6
    • RFEM 6 / RSTAB 9 | Primi passi
    Mostra il prezzo

    Modello Edificio per RFEM 6

    Il componente aggiuntivo Modello di Edificio ti permette di definire i piani per il tuo edificio. Puoi anche regolare i piani in molti modi successivamente – esattamente come hai bisogno. Puoi eseguire calcoli di irrigidimento, progettare pareti di taglio, analizzare i pavimenti come strutture 2D separate, determinare parametri chiave per l'analisi dinamica, e molto altro ancora.

    Un'icona di download verde su uno sfondo scuro offre un'indicazione visiva per avviare i download. Scarica la versione di prova gratuita di 90 giorni Contatta il nostro team di vendita
    Vista dettagliata del modello strutturale di un edificio utilizzando le funzioni avanzate dei componenti aggiuntivi per migliorare l’efficienza della progettazione. Vista dettagliata del modello strutturale di un edificio utilizzando le funzioni avanzate dei componenti aggiuntivi per migliorare l’efficienza della progettazione.
    • Panoramica
    • Caratteristiche
    • Schede di Irrigidimento e Parete Soggetta a Taglio
    • Analisi sismica
    • Esempi
    Icona rappresentante RFEM 6, un software di analisi agli elementi finiti.

    Modellazione di edifici efficiente con RFEM 6

    Con questo add-on, si riduce il modello di edificio agli elementi staticamente rilevanti. In questo modo, si ottieni una rappresentazione precisa e chiara della struttura portante, ideale per calcoli efficienti e risultati chiari.

    Modello edificio è un add-on essenziale, ideale per edifici a più piani. Grazie a funzionalità come la suddivisione in solai e pareti (2D/3D), la semplice gestione degli oggetti (solai, pareti, pilastri e così via) e l'utilizzo intuitivo, Modello edificio offre un supporto completo per una modellazione efficiente e precisa.

    In combinazione con il add-on Fasi costruttive (CSA), è possibile tenere conto del processo di costruzione delle strutture.

    Questo strumento consente la rapida elaborazione di dati strutturali e l'implementazione senza sforzo di modifiche al modello, dai semplici progetti di costruzione alle strutture più complesse.

    • Requisiti hardware e di sistema
    L'immagine mostra un modello di un edificio multipiano in calcestruzzo che illustra i risultati della forza nelle pareti a taglio.
    Video: Modello edificio per edifici a più piani | RFEM 6 di Dlubal Software
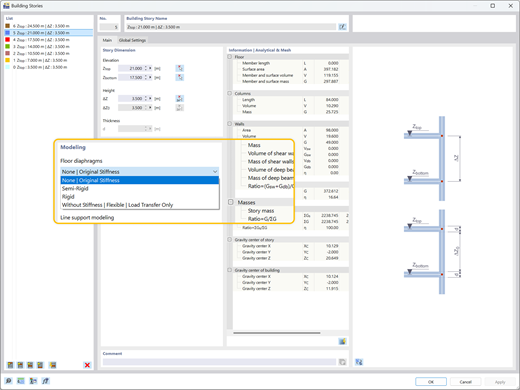
    Illustrazione che mostra diversi tipi di diagrammi di solai-rigidi, semi-rigidi, flessibili-assegnati indipendentemente a ciascun piano.
    Illustrazione dei tipi di diaframmi di piano
    Esplorazione della distribuzione dei carichi e dell'ottimizzazione della progettazione attraverso i modelli di edifici utilizzando il Modello Edificio in RFEM 6
    • Visualizzatore 3D
    • 3D Viewer | Babylon
    • Realtà virtuale
    Confronto del modello di struttura in calcestruzzo senza distribuzione del carico (sinistra) e con distribuzione del carico (destra)
    Visualizzazione dei coefficienti di sensibilità risultanti da un'analisi con spettro di risposta in RFEM 6 per l'analisi strutturale
    Visualizzazione dell'analisi del coefficiente di sensibilità dello spettro di risposta
    L'immagine mostra un modello di un edificio multipiano in calcestruzzo che illustra i risultati della forza nelle pareti a taglio. Video: Modello edificio per edifici a più piani | RFEM 6 di Dlubal Software
    Illustrazione che mostra diversi tipi di diagrammi di solai-rigidi, semi-rigidi, flessibili-assegnati indipendentemente a ciascun piano. Illustrazione dei tipi di diaframmi di piano
    Esplorazione della distribuzione dei carichi e dell'ottimizzazione della progettazione attraverso i modelli di edifici utilizzando il Modello Edificio in RFEM 6 Confronto del modello di struttura in calcestruzzo senza distribuzione del carico (sinistra) e con distribuzione del carico (destra)
    Visualizzazione dei coefficienti di sensibilità risultanti da un'analisi con spettro di risposta in RFEM 6 per l'analisi strutturale Visualizzazione dell'analisi del coefficiente di sensibilità dello spettro di risposta
    Video: Modello edificio per edifici a più piani | RFEM 6 di Dlubal Software
    Vantaggi principali dell'add-on Modello edificio
    Utili strumenti di modellazione di più piani disponibili (Colonne, Pareti, Travi, Solai, ecc.)
    Vari tipi di diaframma disponibili (rigido, semirigido, flessibile)
    Progettazione di solai e pareti utilizzando add-on come Verifica calcestruzzo, Verifica legno, ecc.
    Analisi indipendente di sistemi laterali 3D (pareti) e di gravità 2D (solai)
    Verifica della parete di taglio (inclusa analisi di stabilità) e output grafico delle forze della parete di taglio
    Output dei risultati dello spostamento tra i piani, del centro di rigidezza e taglio totale
    Output tabellare dei coefficienti di sensibilità dei piani
    Considerazione e visualizzazione delle masse di piano

    Casi pratici di clienti

    L'add-on Building Model organizza il tuo modello 3D in piani definiti, semplificando l'analisi di strutture a più livelli. Semplifica automaticamente la distribuzione dei carichi e gestisce impostazioni specifiche di rigidezza, consentendo una valutazione sismica precisa e controlli di stabilità globale basati sul comportamento realistico dell'edificio.

    Vista grafica di un modello 3D dell'edificio, che illustra elementi complessi della struttura portante a fini promozionali. Vista grafica di un modello 3D dell'edificio, che illustra elementi complessi della struttura portante a fini promozionali.
    Modello flessibile della membrana

    Assegna diaframmi rigidi, semirigidi o flessibili a ciascun piano in modo indipendente. Controlla la rigidità nel piano e fuori piano per modellare accuratamente comportamenti complessi del pavimento senza un inutile sforzo di calcolo.

    Rigidezza laterale e traiettoria del carico

    Calcolare in modo efficiente la stabilità laterale e la rigidezza. Garantire che le forze orizzontali da vento o terremoti siano assorbite direttamente da pareti di taglio, telai a momento o controventi, a seconda della modellazione della storia.

    Controllo stabilità e spostamento al piano

    Verifica la stabilità globale con controlli automatizzati per il taglio tra i piani, gli spostamenti e i coefficienti di sensibilità. Valuta immediatamente lo spostamento inter-piano per garantire che la struttura soddisfi i limiti di utilizzabilità.

    Progettazione di pareti a taglio

    Identifica automaticamente il centro di massa e di rigidezza per ogni piano. Rileva le irregolarità torsionali precocemente e ottimizza i layout delle pareti di taglio per resistere in sicurezza alle forze del vento e sismiche.

    Funzioni principali
    Modello RFEM 6 di un edificio in XLAM di sei piani a Modena, Italia, con evidenziazione dei risultati dell'analisi modale.
    Stabilità dell'edificio e ottimizzazione

    Dopo aver calcolato un'analisi sismica, i risultati delle tabelle vengono forniti per ogni livello del piano, includendo centro di massa, centro di rigidezza, taglio di piano e spostamenti di piano. Questo consente una valutazione precisa della risposta della struttura a questi carichi sismici applicati. Informazioni aggiuntive sui risultati come i coefficienti di sensibilità e lo spostamento dei piani indicano se è necessaria un'ulteriore ottimizzazione della struttura per garantire i requisiti di stabilità.

    Il Building Model di RFEM 6 fornisce risultati per la distribuzione dei carichi in pareti e pilastri, aiutando l'ottimizzazione strutturale.
    Analisi laterale e gravitazionale

    Quando si utilizzano diaframmi rigidi o semi-rigidi con l'add-on Building Model, l'analisi laterale 3D (muri) viene eseguita indipendentemente dall'analisi gravitazionale 2D (piani). L'add-on identifica automaticamente il baricentro e, nel caso di diaframmi rigidi, il centro di rigidezza per ciascun piano. Determina inoltre parametri chiave come la risposta torsionale, il comportamento degli spostamenti e le forze agenti su ciascun muro di taglio.

    Illustrazione che mostra diversi tipi di diaframmi del solaio: rigido, semi rigido e flessibile, ciascuno assegnabile indipendentemente ai piani dell'edificio.
    Diaframmi del piano

    I diaframmi possono essere assegnati a ciascun piano in modo indipendente. I tipi di diaframma includono rigido, semi-rigido o flessibile. Inoltre, è disponibile anche un'assegnazione "nessun diaframma". Utilizzando i tipi di diaframma offerti, la rigidezza in piano e fuori piano pertinente verrà utilizzata per i calcoli laterali e gravitazionali dell'edificio. La modellazione dei diaframmi ti offre flessibilità quando modelli sistemi strutturali complessi senza causare uno sforzo di calcolo non necessario.

    Mostra tutte le funzioni

    Progettato con Add-on Modello edificio per RFEM 6

    Un progetto reale che mostra la modellazione e l'analisi efficienti di strutture complesse a più piani utilizzando il componente aggiuntivo Building Model in RFEM 6.

    Edificio Laboratorio a Garching, vicino a Monaco

    L'add-on Building Model ha svolto un ruolo cruciale nell'analisi di questa impressionante struttura in legno. Ha permesso agli ingegneri di Lignaconsult di gestire efficacemente le definizioni dei piani e di verificare la stabilità delle superfici multistrato in CLT durante la fase di costruzione.

    Visualizza il progetto cliente
    Un modello digitale mostra la progettazione strutturale di un edificio del laboratorio a Garching, illustrandone i concetti architettonici e ingegneristici Un modello digitale mostra la progettazione strutturale di un edificio del laboratorio a Garching, illustrandone i concetti architettonici e ingegneristici

    Articoli di analisi del modello di edificio

    Visualizzazione dei coefficienti di sensibilità risultanti da un'analisi con spettro di risposta in RFEM 6 per l'analisi strutturale

    Valutazione dello spostamento relativo tra piani sotto carichi sismici secondo ASCE 7-22

    La deriva eccessiva può portare a instabilità del sistema e danni ai componenti non strutturali. Questo articolo dettaglia la procedura per la valutazione della deriva interpiano in RFEM 6 secondo gli standard ASCE 7-22.

    Illustrazione che evidenzia i diversi tipi di diaframmi di piano in un edificio a più piani, mostrando opzioni rigide, semi-rigide e flessibili.

    Tipi di piani del modello edificio con add-on di Dlubal

    Sei concentrato sul comportamento dinamico, sulla semplificazione strutturale o sugli elementi secondari? Scopri come selezionare la definizione di piano corretta per i tuoi obiettivi specifici ed esplora i diversi tipi disponibili nel componente aggiuntivo Building Model.

    Visualizza tutti gli articoli
    Prova il software Dlubal gratuitamente per 90 giorni

    Scopri tutto il potenziale del software Dlubal con programmi potenti come RFEM, RSTAB, RWIND e RSECTION. Provali gratuitamente e scopri quanto è facile modellare, analizzare e documentare anche strutture complesse. I nostri esperti sono felici di guidarti attraverso una breve demo online su misura per il tuo settore.

    Un'icona di download verde su uno sfondo scuro offre un'indicazione visiva per avviare i download. Scarica la versione di prova gratuita di 90 giorni Icona raffigurante un venditore | Banner di prova Prenota una consulenza

    Domande Frequenti

    Qual è il principale vantaggio dell'uso del componente aggiuntivo Modello edificio per un'analisi sismica?

    Un vantaggio chiave del componente aggiuntivo Building Model è la sua capacità di determinare accuratamente lo spostamento inter-piano, un parametro critico nella progettazione sismica. Valutare lo spostamento dei piani è essenziale per garantire l'integrità strutturale limitando lo spostamento eccessivo, che può causare instabilità o danni ai componenti non strutturali, come le partizioni.

    Con questa funzionalità, gli ingegneri possono anche calcolare i fattori di stabilità e i coefficienti di sensibilità dello spostamento inter-piano, aiutando a valutare se gli effetti P-delta debbano essere inclusi nell'analisi sismica. Questi effetti possono essere quindi integrati senza problemi in RFEM 6, insieme al componente aggiuntivo di Analisi dello Spettro di Risposta, per una valutazione più approfondita e completa delle prestazioni sismiche dell'edificio.

    Posso progettare sia pareti di taglio in legno che in calcestruzzo con questo add-on?

    Sì. Il componente aggiuntivo Building Model supporta le verifiche di progetto per entrambi i materiali. Si integra con standard come Eurocodice 5, NDS e CSA 086 per il legno, così come Eurocodice 2, ACI e CSA A23.3 per il calcestruzzo, offrendo una verifica di progetto sicura ed efficiente con un output grafico chiaro.

    Perché il calcolo autonomo dei componenti edilizi provoca instabilità?

    Il modello dell'edificio e la funzione di modellazione dei piani con "Diaframma Rigido" non è progettata per tutti i tipi di edifici. La funzione è stata sviluppata principalmente per edifici 3D con 5-10 piani (o più) con una pianta regolare o uguale. Ciò significa che dovresti assegnare la funzione "Diaframma Rigido" solo alle lastre dove le pareti e le colonne sono posizionate in modo identico nei piani sopra e sotto.

    Per saperne di più: FAQ | Instabilità nell'uso di Modello edificio con "Diaframma rigido"

    Come gestisce l'add-on i carichi laterali come vento o azioni sismiche?

    L'add-on utilizza gli elementi laterali definiti (pareti di taglio) per trasferire esclusivamente i carichi orizzontali. Calcola automaticamente il centro di massa e rigidezza per ogni piano, insieme ai parametri di torsione e spostamento, consentendo una valutazione rapida e precisa del comportamento dell'edificio sotto carichi laterali.

    Quali sono le buone pratiche per la modellazione di rilascio lineare di legno massiccio e cerniere lineari con i diaframmi in RFEM 6

    L'uso di rilasci o cerniere di linea all'interno di un diaframma definito (rigido o semi-rigido) generalmente non è raccomandato. I diaframmi assumono la continuità nel piano, mentre i rilasci di linea introducono discontinuità, creando un conflitto di rigidezza che può portare a instabilità numerica. Per una modellazione accurata del legno massiccio, è meglio omettere il diaframma e modellare il sistema del pavimento completamente in 3D.

    Per saperne di più: FAQ | Le migliori pratiche per il rilascio di linee in legno massiccio, cerniere lineari e diaframmi in RFEM 6

    Icona della community di Dlubal
    Entra a far parte della Community Dlubal

    Qui puoi porre e rispondere a domande tecniche, partecipare a discussioni significative sull'analisi e il design strutturale, suggerire nuove funzionalità e interagire direttamente con il team di Dlubal e altri utenti.

    Icon blu scuro che rappresenta il servizio di supporto gratuito, tipicamente utilizzato per siti web. Simboleggia la disponibilità di assistenza e servizio clienti.
    Contatta il nostro ufficio commerciale

    Pronto a fare i prossimi passi con il tuo acquisto Dlubal? Utilizza questo modulo per farci sapere quali prodotti ti interessano. Il nostro team di vendita ti fornirà un preventivo personalizzato senza impegno.

    Documentazione API
    Manuale online

    Sfoglia i nostri manuali online per il componente aggiuntivo Modello Edifici in qualsiasi momento per migliorare il tuo lavoro e supportare i tuoi progetti.

    Icona di riproduzione blu scuro rappresentato come grafica SVG. Adatto per interfacce multimediali o elementi di design interattivo.
    Video

    Esplora i video essenziali focalizzati sul componente aggiuntivo Building Model. Questi tutorial ti guidano attraverso flussi di lavoro pratici e ti aiutano a padroneggiare rapidamente le caratteristiche principali.

    Icona di riproduzione blu scuro rappresentato come grafica SVG. Adatto per interfacce multimediali o elementi di design interattivo.
    Webinar

    Scopri le migliori pratiche per l'analisi della stabilità complessa e scopri suggerimenti avanzati per ottimizzare i progetti dei tuoi edifici.

    Webshop

    Configura il tuo pacchetto di programmi personalizzato e scopri tutti i prezzi online!

    • Famiglia RFEM
    • Famiglia RSTAB
    Vai al webshop

    Calcola il tuo prezzo

    2.180,00 USD
    +110,00 USD
    Edificio
    Importo totale 2.290,00 USD
    Software di analisi e progettazione strutturale
    Dlubal Software Srl

    Via Laura Bassi Veratti, 11/2D
    40137 Bologna
    Italia

    +39 051 95 25 443 [email protected]
    Dlubal Software GmbH

    Am Zellweg 2
    93464 Tiefenbach
    Germania

    +49 9673 9203-0 [email protected]
    Soluzioni
    • Struttura in calcestruzzo armato
    • Strutture in acciaio
    • Strutture in legno
    • Giunti acciaio
    Prodotti
    • RFEM 6
    • RSTAB 9
    • RSECTION 1
    • RWIND 3
    Assistenza tecnica
    • Domande frequenti (FAQ)
    • Fai una domanda
    • Mappe per carico da neve, le velocità del vento e le zone sismiche.
    • Contatta il nostro ufficio vendite
    News
    • Iscrizione alla Newsletter
    • Ultime notizie
    • Panoramica eventi
    • Corso di formazione online
    Risorse
    • Versione trial completa gratuita
    • Invia il tuo progetto
    • Progetti clienti
    • Manuali online
    Unisciti a Dlubal
    Comunità Dlubal YouTube Facebook Pinterest TikTok Instagram
    © 2001-2026 Dlubal Software Srl | Tutti i diritti riservati
    Note legali
    Chi siamo
    Sitemap
    Lingua
    • Deutsch
    • English
    • Français
    • Español
    • Português
    • Italiano
    • Česky
    • Polski
    • Pусский
    • 中文(简体)