437x
004148
2024-02-20

Протокол результатов

Данные динамического расчета можно добавить в протокол результатов, созданный в части 1. Чтобы открыть этот документ, дважды щелкните на элемент 1 в категории « Протоколы результатов» в «Навигаторе - Данные».

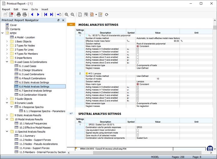
Разделы 9 и 10 протокола результатов содержат данные по умолчанию для динамического расчета.

Инфо

Если вы работали с частью 2 и 3 учебного пособия, то нумерация глав будет отличаться.

Настройка содержания

Чтобы добавить или удалить раздел, можно использовать «Менеджер протокола результатов», как описано в части 1. Откройте это диалоговое окно, щелкнув на Изменить протокол результатов на панели инструментов протокола результатов (вторая справа). Также можно выбрать в меню « Изменить» возможность « Изменить протокол результатов».

В области 'Позиции отчета' установите флажки для добавления соответствующих разделов:

  • Категория 'Загружения и сочетания нагрузок': Расчетные ситуации , Сочетания нагрузок , Расчетные сочетания , Параметры модального анализа и Параметры спектрального анализа
  • Категория Динамические нагрузки
  • Категория 'Результаты модального анализа': Эффективные модальные массы
  • Категория 'Результаты спектрального анализа': Узлы - псевдо-ускорения

Нажмите кнопку « Сохранить и показать» , чтобы закрыть «Менеджер протокола результатов» и обновить протокол.

Вы заметите, что протокол результатов стал довольно обширным. Это в основном связано с подробными промежуточными результатами спектрального анализа. Рекомендуется сократить объем документации, включив в расчет только пакетные результаты масштабированных сумм.

Щелкните правой кнопкой мыши, например, по записи 11.4 Линии - Опорные реакции в навигаторе проектов. Чтобы снова открыть 'Менеджер протокола результатов', выберите в контекстном меню возможность Изменить.

Активируйте 'фильтр "Промежуточные результаты"' в области 'Опции'. Затем выберите вкладку Промежуточные результаты спектрального анализа , которая была добавлена.

Дважды щелкните на элемент пакета Масштабированные суммы в списке 'К выбору', чтобы перенести его в столбец 'Выбранные' (альтернативно выберите его и используйте Добавить кнопка).

Таким же образом можно действовать и для всех других результатов спектрального анализа. Однако, для учебного примера этого делать не нужно. Нажмите « Сохранить и показать» , чтобы применить новые настройки. причем количество страниц значительно уменьшается.

Печать графики

Чтобы добавить изображение в протокол результатов, сверните окно предварительного просмотра, щелкнув на Сведение к минимуму в строке заголовка 'Протокол результатов'. Снова появится рабочее пространство RFEM, отображающее общие деформации для расчетной ситуации ПС 1г DS1 (см.|изображение047156|Деформации#изображение).

Откройте список загружений на панели инструментов и выберите Модальный анализ ЗГ5. Чтобы отобразить собственные формы (вместо последних заданных масс), выберите возможность Форма колебаний в 'Навигаторе - Результаты'.

Изображается собственная форма, относящаяся к самой низкой собственной частоте. Поверните и увеличьте модель для лучшего вида. Чтобы распечатать это изображение, нажмите на кнопку Кнопка списка кнопка рядом с кнопкой Распечатка на панели инструментов. Откроется список опций печати.

Нажмите кнопку Печать графики в протоколе результатов. Предпросмотр изображения представлен с несколькими вариантами настройки макета.

В области 'Графические изображения' выберите Расположение окон. Нажмите OK , чтобы распечатать изображение в протоколе результатов.

Затем установите загружение LC6 Спектральный анализ. Изображаются деформации, возникающие по результатам анализа спектра реакций. Задайте в списке пакет результатов Масштабированные суммы (см.|изображение047096|Результаты, доступные для каждой формы колебаний и направления#изображение).

Нажмите на Печать графики в протоколе результатов на панели инструментов для распечатки результатов спектрального анализа.

В диалоговом окне предварительного просмотра снова выберите Расположение заполнения окна.

Если вы хотите распечатать больше графики, нажмите 'OK' и действуйте тем же способом. Однако для учебного примера двух изображений должно быть достаточно. Нажмите Сохранить и показать.

Протокол результатов создается на основе изображений, находящихся на последних страницах разделов 'Результаты модального анализа' и 'Результаты спектрального анализа'.

Снова минимизируйте протокол результатов, нажав на кнопку Сведение к минимуму аддон, например Чтобы включить также спектр реакций в документацию, установите Навигатор - Данные , где откройте папку Динамические нагрузки. Затем дважды щелкните на запись RS1 в категории 'Спектр реакций'.

Откроется диалоговое окно 'Изменить спектр реакций'. Нажмите на Кнопка списка кнопка рядом с кнопкой Распечатка аддон, например Сначала выберите возможность « Печать графики в протокол результатов».

В окне предпросмотра представлена диаграмма зависимости ускорения от периода. После проверки настроек, нажмите кнопку Сохранить и показать , чтобы распечатать изображение. Протокол результатов снова обновляется, и в нем отображается диаграмма, находящаяся в разделе 'Динамические нагрузки'.

Наконец, закройте протокол результатов, нажав на Закрыть аддон, например Используйте эту же кнопку, чтобы закрыть диалоговое окно 'Изменить спектр реакций'.

Инфо

Вы завершили работу с динамической моделью. Сохраните данные, нажав на кнопку Сохранить на панели инструментов.