437x
004148
20.2.2024

Výstupní protokol

Data dynamické analýzy lze přidat do tiskového protokolu, který byl vytvořen v části 1. Tento dokument otevřeme dvojím kliknutím na položku 1 v kategorii Tiskové protokoly v 'Navigátoru - Data'.

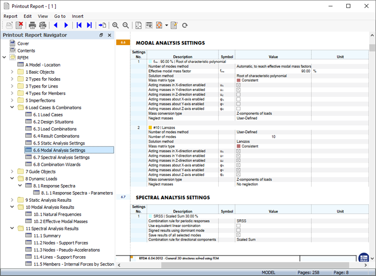
Kapitoly 9 a 10 tiskového protokolu obsahují standardní údaje pro dynamickou analýzu.

Informace

Pokud jste prošli částí 2 a 3 tohoto tutoriálu, číslování kapitol je jiné.

Úprava obsahu

Chcete-li přidat nebo odstranit kapitolu, můžete použít 'Správce tiskových protokolů' podle popisu v Části 1. Tento dialog otevřete kliknutím na tlačítko Upravit tiskový protokol v panelu nástrojů tiskového protokolu (druhé zprava). Další možností je vybrat příkaz Upravit tiskový protokol z nabídky Upravit.

V sekci 'Položky protokolu' zaškrtněte tato políčka pro přidání příslušných kapitol:

  • Kategorie 'Zatěžovací stavy a kombinace': Návrhové situace , kombinace zatížení , kombinace výsledků , nastavení pro modální analýzu a nastavení pro spektrální analýzu
  • Kategorie Dynamická zatížení
  • Kategorie 'Výsledky modální analýzy': Účinné modální hmoty
  • Kategorie 'Výsledky spektrální analýzy': Uzly - Pseudozrychlení

Kliknutím na tlačítko Uložit a zobrazit zavřete 'Správce tiskových protokolů' a aktualizujete tiskový protokol.

Všimněte si, že tiskový protokol je poměrně obsáhlý. Důvodem jsou především podrobné dílčí výsledky spektrální analýzy. Doporučuje se redukovat dokumentaci tak, že do ní budou zahrnuty pouze výsledky obálky součtů v měřítku.

Klikněte například pravým tlačítkem myši na položku 11.4 Linie - podporové síly v navigátoru. Pomocí příkazu v místní nabídce Upravit lze znovu otevřít 'Správce tiskových protokolů'.

V sekci 'Možnosti' aktivujte 'filtr dílčích výsledků'. Poté vyberte záložku Dílčí výsledky spektrální analýzy , která byla přidána.

Dvojím kliknutím na položku Obálka škálovaných součtů v seznamu 'Vybrat' ji převedeme do sloupce 'Vybrané' (případně ji vybereme a použijeme Addony tlačítko).

Stejným způsobem lze postupovat u všech ostatních výsledků spektrální analýzy. Pro příklad z výukového programu to však není možné. Kliknutím na tlačítko Uložit a zobrazit nové nastavení použijeme. Počet stran je výrazně snížen.

Tisk grafiky

Chcete-li do tiskového protokolu přidat obrázek, minimalizujte okno náhledu kliknutím na ikonu Minimalizace v záhlaví 'Tiskového protokolu'. Znovu se zobrazí pracovní plocha programu RFEM se zobrazením globálních deformací pro návrhovou situaci MSÚ DS1 (viz kapitola Deformace ).

Otevřete seznam zatěžovacích stavů v panelu nástrojů a vyberte ZS5 Modální analýza. Chcete-li zobrazit vlastní tvary (místo naposledy nastavených hmot), vyberte v navigátoru 'Výsledky' možnost Vlastní tvar.

Zobrazí se vlastní tvar vztažený k nejnižší vlastní frekvenci. Natočte a přibližte model pro dobrý pohled. Chcete-li tento obrázek vytisknout, klikněte na tlačítko Tlačítko Seznam vedle tlačítka Tisk v panelu nástrojů. Otevře se seznam možností tisku.

Klikněte na tlačítko Tisk grafiky do tiskového protokolu. V náhledu obrázku jsou k dispozici některé možnosti pro úpravu rozložení.

V položce „Obrázky“ vyberte uspořádání Výplň okna.... Kliknutím na tlačítko OK se obrázek vytiskne do tiskového protokolu.

Dále nastavte zatěžovací stav ZS6 Spektrální analýza. Zobrazí se deformace vyplývající z výsledků analýzy spektra odezvy. V seznamu nastavte obálku součtových výsledků (viz kapitola Výsledky k dispozici pro každý vlastní tvar a směr ).

Klikněte na tlačítko Tisk grafiky v tiskovém protokolu v panelu nástrojů pro tisk výsledků spektrální analýzy.

V náhledu opět vybereme uspořádání výplně.

Pokud chcete vytisknout více obrázků, klikněte na tlačítko 'OK' a postupujte stejným způsobem. Pro příklad z tutoriálu by však měly stačit dva obrázky. Klikněte na Uložit a zobrazit.

Tiskový protokol se vytvoří z obrázků na posledních stránkách kapitol 'Výsledky modální analýzy' a 'Výsledky spektrální analýzy'.

Tiskový protokol lze opět minimalizovat kliknutím na tlačítko Minimalizace . Pro zahrnutí spektra odezvy do dokumentace je třeba v navigátoru Data otevřít složku Dynamická zatížení. Poté dvakrát klikněte na položku RS1 v kategorii 'Spektra odezvy'.

Otevře se dialog 'Upravit spektrum odezvy'. Klikněte na tlačítko Tlačítko Seznam vedle tlačítka Tisk . Vyberte možnost Tisk grafiky do tiskového protokolu.

V náhledu se zobrazí diagram periody zrychlení. Po kontrole nastavení klikněte na Uložit a zobrazit pro tisk. Tiskový protokol se opět aktualizuje a diagram seřadí do kapitoly 'Dynamická zatížení'.

Nakonec zavřete tiskový protokol kliknutím na tlačítko Zavřít . Stejným tlačítkem zavřeme také dialog 'Upravit spektrum odezvy'.

Informace

Nyní jste dokončili část kurzu pro dynamickou analýzu. Uložte data kliknutím na tlačítko Uložit v panelu nástrojů.