437x
004148
2024-02-20

Protokół wydruku

Dane z analizy dynamicznej można dodać do protokołu wydruku utworzonego w części 1. Ten dokument jest otwierany poprzez dwukrotne kliknięcie pozycji 1 w kategorii Raporty w "Nawigatorze - Dane".

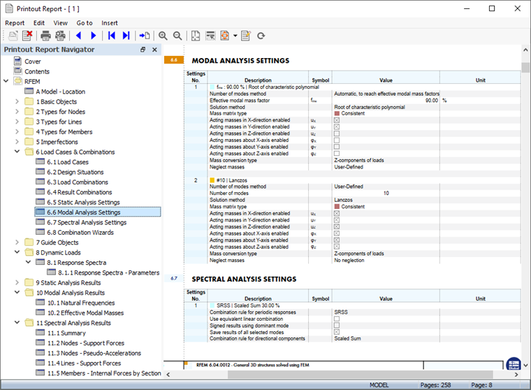
Rozdziały 9 i 10 raportu zawierają domyślne dane analizy dynamicznej.

Informacje

Po przejrzeniu części 2 i 3 tutoriala numeracja rozdziałów jest inna.

Dostosowywanie zawartości

Aby dodać lub usunąć rozdział, można użyć "Menedżera protokołu wydruku", opisanego w części 1. Okno to można otworzyć, klikając przycisk Edytuj raport na pasku narzędzi protokołu wydruku (drugi od prawej). Alternatywnie, w menu Edytować można wybrać opcję Edytuj protokół wydruku.

W polu 'Elementy raportu' należy zaznaczyć następujące pola wyboru, aby dodać odpowiednie rozdziały:

  • Kategoria 'Przypadki obciążeń i kombinacje': Sytuacje obliczeniowe , Kombinacje obciążeń , Kombinacje wyników , Ustawienia analizy modalnej i Ustawienia analizy spektralnej
  • Kategoria obciążeń dynamicznych
  • Kategoria 'Wyniki analizy modalnej': Efektywne masy modalne
  • Kategoria 'Wyniki analizy spektralnej': Węzły - pseudoprzyspieszenia

Kliknij przycisk Zapisz i pokaż , aby zamknąć "Menedżera protokołu wydruku" i zaktualizować protokół wydruku.

Można zauważyć, że raport stał się dość obszerny. Wynika to głównie ze szczegółowych wyników cząstkowych analizy spektralnej. Zaleca się skrócenie dokumentacji poprzez uwzględnienie tylko skalowanych wyników obwiedni sum.

W tym celu należy kliknąć prawym przyciskiem myszy w nawigatorze pozycję 11.4 Linie - siły podporowe. Wybór opcji Edytować w menu kontekstowym powoduje ponowne otwarcie 'Menedżera protokołu wydruku'.

Aktywuj 'filtr Wyniki częściowe' w polu 'Opcje'. Następnie należy wybrać zakładkę Wyniki częściowe analizy spektralnej.

Dwukrotne kliknięcie elementu Obwiednia sum skalowanych na liście 'Do wybrania' powoduje przeniesienie go do kolumny 'Wybrane' (ew. poprzez zaznaczenie i za pomocą Dodać przycisku).

W ten sam sposób można postępować w przypadku wszystkich pozostałych wyników analizy spektralnej. W przypadku przykładu z tutoriali nie należy tego robić. Kliknij przycisk Zapisz i pokaż , aby zastosować nowe ustawienie. Liczba stron jest znacznie zmniejszona.

Wydruk grafiki

Aby dodać obraz do raportu, zminimalizuj okno podglądu, klikając przycisk Minimalizowanie na pasku tytułu 'Protokołu'. Ponownie pojawi się obszar roboczy programu RFEM, pokazujący globalne odkształcenia dla sytuacji obliczeniowej SGN DS1 (patrz Odkształcenia ).

Należy otworzyć listę przypadków obciążeń na pasku narzędzi i wybrać opcję PO5 Analiza modalna. Aby wyświetlić kształty drgań (zamiast ostatnio zdefiniowanych mas), należy wybrać opcję Kształty drgań w 'nawigatorze - Wyniki'.

Wyświetlany jest kształt drgań własnych odniesiony do najniższej częstotliwości drgań własnych. Obróć i powiększ model, aby uzyskać dobry widok. Aby wydrukować ten obraz, należy kliknąć Przycisk listy obok przycisku Drukuj na pasku narzędzi. Otworzy się lista opcji drukowania.

Kliknij Drukuj grafikę do raportu. Na podglądzie obrazu dostępne są opcje umożliwiające dostosowanie układu.

W obszarze 'Grafika' należy wybrać układ Wypełnienie okna. Kliknij przycisk OK , aby wydrukować obraz do raportu.

Jako następny należy ustawić przypadek obciążenia Analiza spektralna PO6. Wyświetlane są odkształcenia wynikające z wyników analizy spektrum odpowiedzi. Ustaw obwiednię wyników na liście (patrz ).

Kliknij przycisk Drukuj grafikę w protokole wydruku na pasku narzędzi, aby wydrukować wyniki analizy spektralnej.

W oknie podglądu ponownie należy wybrać opcję Wypełnienie okna.

Aby wydrukować więcej grafik, należy kliknąć przycisk 'OK' i postępować w ten sam sposób. W przypadku przykładu z tutoriala wystarczające będą dwa rysunki. Kliknij opcję Zapisz i pokaż.

Protokół wydruku jest tworzony z obrazów na ostatnich stronach rozdziałów 'Wyniki analizy modalnej' i 'Wyniki analizy spektralnej'.

Ponownie zminimalizuj raport, klikając przycisk Minimalizowanie , aby zastosować grubość z określonej powierzchni w oknie graficznym. Aby uwzględnić w dokumentacji również Spektrum odpowiedzi, należy wybrać opcję Dane w Nawigatorze w folderze Dynamic Loads. Następnie należy dwukrotnie kliknąć element RS1 w kategorii 'spektra odpowiedzi'.

Otworzy się okno dialogowe 'Edytować spektrum odpowiedzi'. Kliknij przycisk Przycisk listy obok przycisku Drukuj , aby zastosować grubość z określonej powierzchni w oknie graficznym. W tym celu należy zaznaczyć opcję Drukuj grafikę do protokołu wydruku.

Na podglądzie prezentowany jest wykres-okres przyspieszania. Po zaznaczeniu ustawień należy kliknąć przycisk Zapisz i pokaż , aby wydrukować obraz. Protokół wydruku zostanie ponownie zaktualizowany, a wykres zostanie posortowany zgodnie z rozdziałem 'Obciążenia dynamiczne'.

Na koniec zamknij raport, klikając przycisk Zamknij , aby zastosować grubość z określonej powierzchni w oknie graficznym. Ten sam przycisk służy do zamykania okna dialogowego 'Edytować spektrum odpowiedzi'.

Informacje

Ukończyłeś część tutoriala dotyczącą analizy dynamicznej. Zapisz dane, klikając przycisk Zapisz na pasku narzędzi.