437x
004148
20-02-2024

Informe

Los datos del análisis dinámico se pueden agregar al informe que se creó en la Parte 1. Para abrir este documento, haga doble clic en el elemento 1 en la categoría Informes del 'Navegador - Datos'.

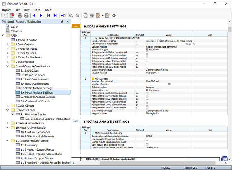
Los capítulos 9 y 10 del informe contienen los datos predeterminados del análisis dinámico.

Información

Si trabajó en las partes 2 y 3 del tutorial, la numeración de los capítulos es diferente.

Ajuste del contenido

Para agregar o eliminar un capítulo, puede usar el 'Administrador de informes' como se describe en la Parte 1. Abra ese cuadro de diálogo haciendo clic en el botón Editar informe en la barra de herramientas del informe (segundo desde la derecha). Alternativamente, seleccione Editar informe en el menú Edición.

En el área 'Elementos del informe', seleccione estas casillas para agregar los capítulos correspondientes:

  • Categoría 'Casos de carga y combinaciones': Situaciones de proyecto, Combinaciones de carga, Combinaciones de resultados, Configuración del análisis modal y Configuración del análisis espectral
  • Categoría Cargas dinámicas
  • Categoría 'Resultados del análisis modal': Masas modales eficaces
  • Categoría 'Resultados del análisis espectral': Nudos - Pseudoaceleraciones

Haga clic en Guardar y mostrar para cerrar el 'Administrador de informes' y actualizar el informe.

Notará que el informe se ha vuelto bastante completo. Esto se debe principalmente a los subresultados detallados del análisis espectral. Es aconsejable reducir la documentación incluyendo solo los resultados de la envolvente de las sumas ponderadas.

Haga clic con el botón secundario en el elemento 11.4 Líneas - Esfuerzos en apoyo en el navegador, por ejemplo. Seleccione Editar en el menú contextual para abrir de nuevo el 'Administrador de informes'.

Active el 'Filtro de subresultados' en el área 'Opciones'. Luego seleccione la pestaña Subresultados del análisis espectral que se ha agregado.

Haga doble clic en el elemento Envolvente de sumas ponderadas en la lista 'Para seleccionar' para transferirlo a la columna 'Selección' (alternativamente, selecciónelo y utilice el botón Agregar ).

Puede proceder de la misma manera para todos los demás resultados del análisis espectral. Para el ejemplo del tutorial, sin embargo, esto no se debe hacer. Haga clic en Guardar y mostrar para aplicar la nueva configuración. El número de páginas se reduce considerablemente.

Impresión de gráficos

Para agregar una imagen al informe, minimice la ventana de vista previa haciendo clic en el botón Minimizando en la barra de título del 'Informe'. Vuelve a aparecer el espacio de trabajo de RFEM mostrando las deformaciones globales resultantes para la situación de proyecto SP1 del ELU (consulte la imagen Deformaciones ).

Abra la lista de casos de carga en la barra de herramientas y seleccione Análisis modal CC5. Para mostrar las deformadas del modo (en lugar de las masas que se establecieron por última vez), seleccione la opción Deformada del modo en el 'Navegador - Resultados'.

Se muestra la deformada del modo relacionada con la frecuencia natural más baja. Gire y haga zoom en el modelo para una buena vista. Para imprimir esta imagen, haga clic en el botón Botón de lista junto al botón Imprimir en la barra de herramientas. Se abre una lista de opciones de impresión.

Haga clic en Imprimir gráfico en informe. La vista previa de la imagen se presenta con algunas opciones para ajustar la disposición.

En el área 'Imágenes del gráfico', seleccione la disposición Ocupar espacio de ventana. Haga clic en Aceptar para imprimir la imagen en el informe.

A continuación, establezca el caso de carga del Análisis espectral CC6. Se muestran las deformaciones resultantes de los resultados del análisis del espectro de respuesta. Establezca la Envolvente de las sumas ponderadas de los resultados en la lista (consulte la imagen Resultados disponibles para cada deformada del modo y dirección ).

Haga clic en el botón Imprimir gráfico en el informe en la barra de herramientas para imprimir también los resultados del análisis espectral.

En el cuadro de diálogo de vista previa, seleccione de nuevo la disposición de Ocupar espacio de ventana.

Si desea imprimir más gráficos, haga clic en 'Aceptar' y proceda de la misma manera. Para el ejemplo del tutorial, sin embargo, las dos imágenes serán suficientes. Haga clic en Guardar y mostrar.

El informe se crea con las imágenes en las últimas páginas de los capítulos 'Resultados del análisis modal' y 'Resultados del análisis espectral'.

Minimice el informe de nuevo haciendo clic en el botón Minimizando . Para incluir el Espectro de respuesta también en la documentación, establezca el Navegador - Datos donde abra la carpeta Cargas dinámicas. Luego haga doble clic en el elemento ER1 en la categoría 'Espectros de respuesta'.

Se abre el cuadro de diálogo 'Editar espectro de respuesta'. Haga clic en el botón Botón de lista junto al botón Imprimir botón. Seleccione la opción Imprimir gráfico en informe.

La vista previa presenta el diagrama aceleración-periodo. Cuando haya comprobado la configuración, haga clic en Guardar y mostrar para imprimir la imagen. El informe se actualiza de nuevo con el diagrama ordenado en el capítulo 'Cargas dinámicas'.

Finalmente, cierre el informe haciendo clic en el botón Cerrar . Utilice el mismo botón para cerrar también el cuadro de diálogo 'Editar espectro de respuesta'.

Información

Ha completado la parte del análisis dinámico del tutorial. Guarde los datos haciendo clic en el botón #iimage@022126# en la barra de herramientas.