437x
004148
2024-02-20

Relatório de impressão

Os dados da análise dinâmica podem ser adicionados ao relatório de impressão criado na parte 1. Para abrir este documento, faça duplo clique sobre o item 1 na categoria Relatório de impressão do "Navegador – Dados".

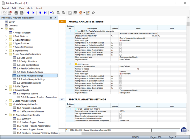
Os capítulos 9 e 10 do relatório de impressão contêm os dados padrão da análise dinâmica.

Informação

Se já trabalhou nas partes 2 e 3 do tutorial, a numeração dos capítulos é diferente.

Ajustamento de conteúdos

Para adicionar ou eliminar um capítulo, pode utilizar o "Gestor do relatório de impressão", conforme descrito na Parte 1. Abre essa caixa de diálogo clicando no Editar relatório de impressão Botão na barra de ferramentas do relatório de impressão (segundo da direita). Em alternativa, selecione Editar relatório de impressão no menu Editar.

Na zona 'Itens de relatório', selecione as seguintes caixas de seleção para adicionar os capítulos correspondentes:

  • Categoria 'Casos de carga e combinações': Situações de dimensionamento , combinações de carga , combinações de resultados , configuração de análise modal e configuração de análise espectral
  • Cargas dinâmicas de categoria
  • Categoria 'Resultados da análise modal': Massas modais efetivas
  • Categoria 'Resultados da análise espectral': Nós - pseudo-acelerações

Clique em Guardar e mostrar para fechar o "Gestor de relatório de impressão" e atualizar o relatório de impressão.

Irá notar que o relatório de impressão ficou bastante abrangente. Isto deve-se principalmente aos sub-resultados detalhados da análise espectral. É recomendável reduzir a documentação incluindo apenas os resultados da envolvente das somas por escalas.

Clique com o botão direito do rato no item 11.4 Linhas - Forças de apoio no navegador, por exemplo. Selecione Editar no menu de atalho para abrir novamente o 'Gestor de relatório de impressão'.

Ative o 'Filtro de sub-resultados' na área 'Opções'. Em seguida, selecione o separador Subresultados da análise espectral que foi adicionado.

Clique duas vezes no item Envolvente de somas por escalas na lista 'Para selecionar' para transferi-lo para a coluna 'Selecionado' (em alternativa, selecione-o e utilize o botão Adicionar botão).

Pode proceder da mesma forma para todos os outros resultados da análise espectral. No entanto, no exemplo do tutorial, isso não deve ser feito. Clique em Guardar e mostrar para aplicar a nova configuração. O número de páginas foi reduzido significativamente.

Impressão do gráfico

Para adicionar uma imagem ao relatório de impressão, minimizar a janela de pré-visualização clicando no Minimizando botão na barra de título 'Relatório de impressão'. O espaço de trabalho do RFEM reaparece mostrando as deformações globais resultantes para a situação de dimensionamento do ULS DS1 (ver Deformações imagem).

Abre a lista de casos de carga na barra de ferramentas e seleciona CC5 Análise modal. Para exibir as formas próprias (em vez das últimas massas definidas), seleccione a opção Forma própria no 'Navegador – Resultados'.

É apresentado o formato próprio correspondente à frequência natural mais baixa. Rodar e ampliar o modelo para uma boa vista Para imprimir esta imagem, clique no botão Botão de lista botão ao lado de Imprimir na barra de ferramentas. Abre uma lista de opções de impressão.

Clique em Imprimir gráfico no relatório de impressão. A pré-visualização da imagem é apresentada com algumas opções para ajustar a disposição.

Na zona 'Imagens de gráficos', selecione a disposição de preenchimento de janelas. Clique em OK para imprimir a imagem no relatório de impressão.

Em seguida, defina o caso de carga da análise espectral CC6. As deformações resultantes da análise de espectro de resposta são apresentadas. Defina a envolvente das somas por escalas dos resultados na lista (ver resultados disponíveis para todas as formas próprias e direções de imagem).

Clique no botão Imprimir gráfico no relatório de impressão botão na barra de ferramentas para imprimir também os resultados da análise espectral.

Na caixa de diálogo de pré-visualização, seleccione novamente a Disposição de preenchimento da janela.

Se pretende imprimir mais gráficos, clique em 'OK' e proceda da mesma forma. No entanto, para o exemplo do tutorial, as duas imagens serão suficientes. Clique em Guardar e mostrar.

O relatório de impressão é criado com as imagens das últimas páginas dos capítulos 'Resultados da análise modal' e 'Resultados da análise espectral'.

Minimize novamente o relatório de impressão clicando no botão Minimizando . De forma a incluir também o {%>Navegador - Dados onde abre a pasta Cargas dinâmicas. De seguida, faça duplo clique sobre o item RS1 na categoria 'Espectros de resposta'.

A caixa de diálogo 'Editar espectro de resposta' abre-se. Clique no botão Botão de lista botão ao lado de Imprimir . Selecione a opção Imprimir gráfico no relatório de impressão.

A pré-visualização apresenta o diagrama do período de aceleração. Quando tiver verificado as configurações, clique em Guardar e Mostrar para imprimir a imagem. O relatório de impressão é atualizado novamente com o diagrama ordenado no capítulo 'Cargas dinâmicas'.

Por fim, feche o relatório de impressão com um clique no botão Fechar . Utilize o mesmo botão para fechar também a caixa de diálogo 'Editar espectro de resposta'.

Informação

Acabou de concluir a parte da análise dinâmica do tutorial. Guarde os dados através do Guardar na barra de ferramentas.