437x
004148
2024-02-20

relazione di calcolo

I dati dell'analisi dinamica possono essere aggiunti alla relazione di calcolo creata nella Parte 1. Per aprire questo documento, fare doppio clic sulla voce 1 nella categoria Relazioni di calcolo del "Navigatore - Dati".

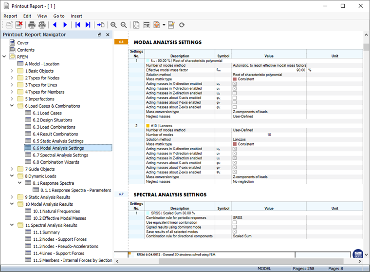
I capitoli 9 e 10 della relazione di calcolo contengono i dati predefiniti dell'analisi dinamica.

Informazione

Se hai lavorato con le parti 2 e 3 del tutorial, la numerazione dei capitoli è diversa.

Regolazione del contenuto

Per aggiungere o rimuovere un capitolo, è possibile utilizzare il "Gestione relazione di calcolo" come descritto nella Parte 1. Apri quella finestra di dialogo facendo clic su Modifica relazione di calcolo pulsante sulla barra degli strumenti della relazione di calcolo (secondo da destra). In alternativa, selezionare Modifica relazione di calcolo nel menu Modifica.

Nell'area 'Elementi del report', selezionare queste caselle di controllo per aggiungere i capitoli corrispondenti:

  • Categoria 'Casi e combinazioni di carico': Situazioni di progetto , combinazioni di carico, combinazioni di risultati , impostazioni dell'analisi modale e impostazioni dell'analisi spettrale
  • Categoria Carichi dinamici
  • Categoria 'Risultati dell'analisi modale': Masse modali efficaci
  • Categoria 'Risultati dell'analisi spettrale': Nodi - Pseudo-accelerazioni

Fare clic su Salva e mostra per chiudere "Gestione relazione di calcolo" e aggiornare la relazione di calcolo.

Noterai che la relazione di calcolo è diventata piuttosto completa. Ciò è dovuto principalmente ai risultati secondari dettagliati dell'analisi spettrale. Si consiglia di ridurre la documentazione includendo solo i risultati dell'inviluppo delle somme ridimensionate.

Ad esempio, fare clic con il pulsante destro del mouse sulla voce 11.4 Linee - Forze vincolari nel navigatore. Selezionare Modifica nel menu di scelta rapida per aprire di nuovo 'Gestione relazione di calcolo'.

Attiva il 'filtro Sottorisultati' nell'area 'Opzioni'. Quindi selezionare la scheda Sottorisultati dell'analisi spettrale che è stata aggiunta.

Fare doppio clic sull'elemento dell'inviluppo Somme ridimensionate nell'elenco 'Da selezionare' per trasferirlo nella colonna 'Selezionati' (in alternativa, selezionarlo e utilizzare il Aggiungi pulsante).

È possibile procedere allo stesso modo per tutti gli altri risultati dell'analisi spettrale. Per l'esempio del tutorial, tuttavia, questo non deve essere fatto. Fare clic su Salva e mostra per applicare la nuova impostazione. Il numero di pagine è notevolmente ridotto.

Stampa grafica

Per aggiungere un'immagine alla relazione di calcolo, ridurre a icona la finestra di anteprima facendo clic su Ridurre al minimo pulsante sulla barra del titolo 'Relazione di calcolo'. Riappare l'area di lavoro di RFEM che mostra gli spostamenti generalizzati globali risultanti per la situazione di progetto SLU DS1 (vedere il Spostamenti generalizzati immagine).

Aprire l'elenco dei casi di carico sulla barra degli strumenti e selezionare LC5 Analisi modale. Per visualizzare le forme modali (invece delle masse che erano state impostate per ultime), selezionare l'opzione Forma modale nel 'navigatore - Risultati'.

Viene visualizzata la forma modale relativa alla frequenza naturale più bassa. Ruota e ingrandisci il modello per una buona vista. Per stampare questa immagine, fare clic su Pulsante elenco accanto al pulsante Stampa pulsante sulla barra degli strumenti. Si aprirà un elenco di opzioni di stampa.

Fare clic su Stampa grafico nella relazione di calcolo. L'anteprima dell'immagine viene presentata con alcune opzioni per regolare il layout.

Nell'area 'Immagini grafiche', selezionare la disposizione di riempimento della finestra. Fare clic su OK per stampare l'immagine nella relazione di calcolo.

Successivamente, imposta il caso di carico dell'analisi spettrale LC6. Vengono visualizzate le deformazioni risultanti dai risultati dell'analisi con spettro di risposta. Imposta l' inviluppo delle somme in scala dei risultati nell'elenco (vedi Risultati disponibili per ogni forma modale e direzione immagine).

Fare clic su Stampa grafico nella relazione di calcolo pulsante sulla barra degli strumenti per stampare anche i risultati dell'analisi spettrale.

Nella finestra di dialogo di anteprima, selezionare nuovamente la disposizione di riempimento della finestra.

Se si desidera stampare più grafici, fare clic su 'OK' e procedere allo stesso modo. Per l'esempio del tutorial, tuttavia, le due immagini saranno sufficienti. Fare clic su Salva e mostra.

La relazione di calcolo viene creata con le immagini nelle ultime pagine dei capitoli 'Risultati dell'analisi modale' e 'Risultati dell'analisi spettrale'.

Ridurre a icona la relazione di calcolo facendo clic su Ridurre al minimo pulsante. Per includere anche lo Spettro di risposta nella documentazione, imposta il Navigatore - Dati dove apri la cartella Carichi dinamici. Quindi fare doppio clic sulla voce RS1 nella categoria 'Spettri di risposta'.

Si apre la finestra di dialogo 'Modifica spettro di risposta'. Fare clic su Pulsante elenco accanto al pulsante Stampa pulsante. Selezionare l'opzione Stampa grafico nella relazione di calcolo.

L'anteprima presenta il diagramma del periodo di accelerazione. Dopo aver verificato le impostazioni, fare clic su Salva e mostra per stampare l'immagine. La relazione di calcolo viene nuovamente aggiornata con il diagramma ordinato nel capitolo 'Carichi dinamici'.

Infine, chiudere la relazione di calcolo facendo clic su Chiudi pulsante. Utilizzare lo stesso pulsante per chiudere anche la finestra di dialogo 'Modifica spettro di risposta'.

Informazione

Ora hai completato la parte di analisi dinamica del tutorial. Salva i dati facendo clic sul Salva sulla barra degli strumenti.