437x
004148
2024-02-20

打印报告

可以将动力分析数据添加到在第 1 部分中创建的打印报告中。 要打开该文档,请在导航器 - 数据中双击打印报告类别中的第1项。

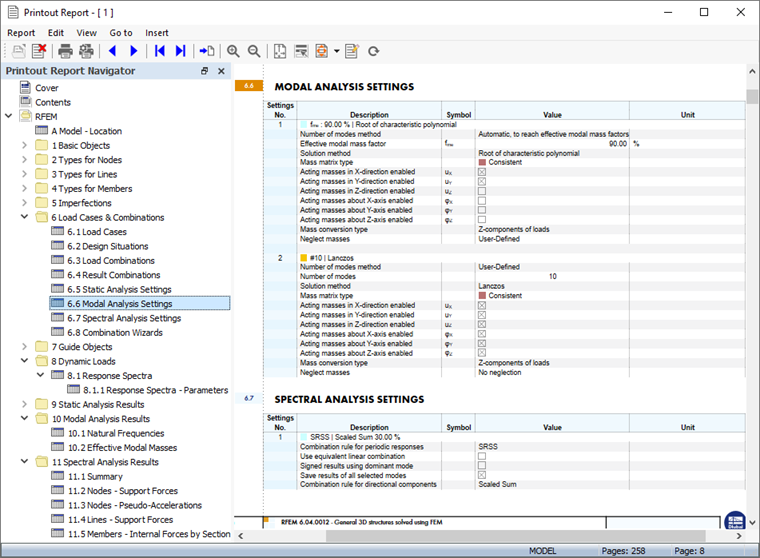
打印报告的第 9 和 10 章包含了动力分析的默认数据。

信息

如果您已经学习了本教程的第 2 和 3 部分,

调整内容

要添加或删除章节,可以如第 1 部分中所述使用“打印报告管理器”。 通过单击 编辑计算书 打印报告工具栏上的按钮 (右第二个)。 或者在编辑菜单上选择编辑打印报告

在'报告项目'中,勾选这些复选框可以添加相应的章节:

  • 荷载工况和组合'类别: 设计状况荷载组合结果组合,模态分析设置反应谱分析设置
  • 类别动力荷载
  • 类别'模态分析结果': 振型有效质量
  • 类别'反应谱分析结果': 节点 - 伪加速度

点击保存并显示关闭“打印报告管理器”并更新打印报告。

最后打印报告的内容变得更加丰富。 这主要是由于反应谱分析的详细子结果。 建议您减少计算书目,只输入缩放和包络的结果。

例如 11.4 线 - 支座反力在导航器中选择选项 11.4 线 - 支座反力。 在上下文菜单中选择编辑,再次打开'打印报告管理器'。

激活'选项'中的'子结果筛选'。 然后选择反应谱分析子结果选项卡。

双击'要选择'列表中的按比例总和包络项,将其移至'所选'列(或者,选择它并使用 加 按钮)。

所有其他反应谱分析结果可以采用相同的方法。 在您的教学示例中,我们可以不这样做。 单击“保存并显示”应用新设置。 页数明显减少。

打印图形

要向打印报告中添加图像,请通过点击 最小化 '打印报告'标题栏上的按钮。 重新出现 RFEM 工作区,显示 ULS 设计状况 DS1 下的全局变形(见 变形 )。

在工具栏上打开荷载工况列表,然后选择LC5 振型分析。 要显示振型(而不是上次设置的质量),请在'导航器 - 结果'中选择“型”选项。

显示与最低自振频率相关的振型。 旋转和缩放模型以获得更好的视图。 要打印该图像,请点击 列表按钮 按钮 打印 工具栏上的按钮。 出现打印选项列表。

点击将图形到打印报告。 在预览图时可以看到一些调整布局的选项。

在'图形图片'部分,选择窗口填充方式。 点击确定,将图像打印到计算书中。

接下来设置荷载工况LC6 反应谱。 显示由反应谱分析结果得出的变形。 在列表中设置结果的按比例总和包络(见章节 结果可用于每种振型和方向 )。

点击 在打印报告中打印图形 工具栏上的按钮,打印反应谱分析结果。

在预览对话框中,再次选择窗口填充方式。

如果您想要打印更多图形,请点击'确定',然后按相同方式继续。 对于本教程示例,仅保存这两个图片就足够了。 点击保存并显示

打印报告是关于'模态分析结果'和'反应谱分析结果'章节最后几页的图片。

最小化计算书,通过点击 最小化 是编辑按钮。 要在文档中也包括{ %! 然后双击'反应谱'类别中的选项 RS1

打开'编辑反应谱'对话框。 点击 列表按钮 按钮 打印 是编辑按钮。 选择将图形打印到打印报告选项。

预览图显示了加速-周期曲线。 检查设置后,点击保存并显示打印图像。 打印报告中的'动力荷载'章节中的图形再次被更新。

最后,通过点击 关闭 是编辑按钮。 使用同一按钮可以关闭'编辑反应谱'对话框。

信息

你已经完成了本教程中动力分析的部分介绍。点击工具栏中的 #按钮保存数据。image@022126#按钮。