437x
004148
20. Februar 2024

Ausdruckprotokoll

Die Daten der dynamischen Analyse können dem Ausdruckprotokoll beigefügt werden, das in Teil 1 erstellt wurde. Um dieses Dokument zu öffnen, wählen Sie den Eintrag 1 in der Kategorie Ausdruckprotokolle im 'Navigator - Daten' mit einem Doppelklick aus.

Kapitel 9 und 10 des Ausdruckprotokolls enthalten die Standarddaten der dynamischen Analyse.

Info

Wenn Sie Teil 2 und 3 des Tutorials durchgearbeitet haben, ist die Nummerierung der Kapitel anders.

Inhalt anpassen

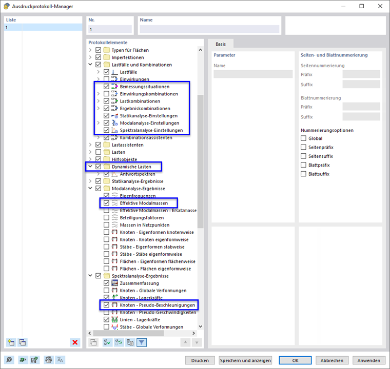
Um ein Kapitel hinzuzufügen oder zu entfernen, können Sie wie in Teil 1 beschrieben den 'Ausdruckprotokoll-Manager' verwenden. Öffnen Sie diesen Dialog mit einem Klick auf die Schaltfläche Ausdruckprotokoll bearbeiten in der Ausdruckprotokoll-Symbolleiste (zweite von rechts). Alternativ wählen Sie im Menü Bearbeiten die Option Ausdruckprotokoll bearbeiten.

Im Bereich 'Protokollelemente' sind die folgenden Kontrollkästchen zu aktivieren, um die entsprechenden Kapitel hinzuzufügen:

  • Kategorie 'Lastfälle und Kombinationen': Bemessungssituationen, Lastkombinationen, Ergebniskombinationen, Modalanalyse-Einstellungen und Spektralanalyse-Einstellungen
  • Kategorie Dynamische Lasten
  • Kategorie 'Modalanalyse-Ergebnisse': Effektive Modalmassen
  • Kategorie 'Spektralanalyse-Ergebnisse': Knoten - Pseudo-Beschleunigungen

Klicken Sie auf Speichern und anzeigen, um den 'Ausdruckprotokoll-Manager' zu schließen und das Ausdruckprotokoll zu aktualisieren.

Sie werden feststellen, dass das Ausdruckprotokoll mittlerweile recht umfangreich ist. Dies liegt vor allem an den detaillierten Teilergebnissen der Spektralanalyse. Es empfiehlt sich, die Dokumentation zu reduzieren, indem nur die Ergebnisse der Umhüllenden der skalierten Summen beigefügt werden.

Klicken Sie zum Beispiel im Navigator den Eintrag 11.4 Linien - Lagerkräfte mit der rechten Maustaste an. Über Bearbeiten im Kontextmenü können Sie wieder den 'Ausdruckprotokoll-Manager' öffnen.

Aktivieren Sie im Bereich 'Optionen' den 'Teilergebnisfilter'. Wählen Sie dann den Reiter Spektralanalyse-Teilergebnisse, der hinzugefügt wurde.

Doppelklicken Sie auf das Element Umhüllende der skalierten Summen in der Liste 'Auswählen', um es in die Spalte 'Ausgewählt' zu übertragen (alternativ können Sie es selektieren und die Schaltfläche Hinzufügen verwenden).

Bei allen anderen Spektralanalyse-Ergebnissen können Sie analog verfahren. Für das Einführungsbeispiel wird dies jedoch nicht getan. Klicken Sie auf Speichern und anzeigen, um die neue Einstellung zu übernehmen. Die Anzahl der Seiten reduziert sich erheblich.

Grafiken ausdrucken

Um eine Grafik in das Ausdruckprotokoll einzufügen, minimieren Sie das Vorschaufenster mit der Schaltfläche Minimieren in der Titelleiste des 'Ausdruckprotokoll'-Dialogs. Der RFEM-Arbeitsbereich erscheint wieder mit den globalen Verformungen, die sich für die GZT-Bemessungssituation BS1 ergeben (siehe Bild Verformungen ).

Öffnen Sie in der Symbolleiste die Liste der Lastfälle und selektieren Sie LF5 Modalanalyse. Um die Eigenformen anzuzeigen (anstelle der zuletzt eingestellten Massen), wählen Sie die Option Eigenform im 'Navigator - Ergebnisse'.

Es wird die Eigenform bezogen auf die niedrigste Eigenfrequenz angezeigt. Drehen und zoomen Sie das Modell, um eine gute Ansicht zu erhalten. Um dieses Bild zu drucken, klicken Sie auf die Schaltfläche Listenschaltfläche neben der Schaltfläche Drucken in der Symbolleiste. Eine Liste mit Druckoptionen wird geöffnet.

Klicken Sie auf In das Ausdruckprotokoll. Die Bildvorschau mit Optionen zur Anpassung des Layouts wird angezeigt.

Wählen Sie im Abschnitt 'Grafikbilder' die Anordnung Fensterfüllend. Mit OK wird das Bild in das Ausdruckprotokoll eingefügt.

Stellen Sie als nächstes den Lastfall LF6 Spektralanalyse ein. Es werden die Verformungen aus den Ergebnissen des Antwortspektrenverfahrens angezeigt. Stellen Sie die Umhüllende der skalierte Summen der Ergebnisse in der Liste ein (siehe Bild Ergebnisse für jede Eigenform und Richtung verfügbar ).

Klicken Sie auf die Schaltfläche Grafik in Ausdruckprotokoll drucken in der Symbolleiste, um auch die Ergebnisse der Spektralanalyse zu drucken.

Im Vorschaudialog ist wieder die Anordnung Fensterfüllend zu wählen.

Wenn Sie weitere Grafiken drucken möchten, klicken Sie auf 'OK' und gehen Sie auf die gleiche Weise vor. Für das Einführungsbeispiel sollen jedoch die beiden Bilder ausreichen. Klicken Sie auf Speichern und anzeigen.

Das Ausdruckprotokoll wird mit den Bildern auf den letzten Seiten der Kapitel 'Modalanalyse-Ergebnisse' und 'Spektralanalyse-Ergebnisse' erstellt.

Minimieren Sie das Ausdruckprotokoll erneut, indem Sie auf die Schaltfläche Minimieren klicken. Um das Antwortspektrum ebenfalls in die Dokumentation aufzunehmen, stellen Sie den Navigator - Daten ein, in welchem Sie den Ordner Dynamische Lasten öffnen. Doppelklicken Sie dann in der Kategorie 'Antwortspektren' auf AS1.

Es erscheint der Dialog 'Antwortspektrum bearbeiten'. Klicken Sie auf die Schaltfläche Listenschaltfläche neben der Schaltfläche Drucken . Wählen Sie die Option In das Ausdruckprotokoll.

In der Vorschau wird das Beschleunigung-Periode-Diagramm gezeigt. Wenn Sie die Einstellungen überprüft haben, klicken Sie auf Speichern und anzeigen, um das Bild zu drucken. Das Ausdruckprotokoll wird erneut aktualisiert, wobei das Diagramm in das Kapitel 'Dynamische Lasten' einsortiert wird.

Schließen Sie das Ausdruckprotokoll abschließend, indem Sie auf die Schaltfläche Schließen klicken. Über die gleiche Schaltfläche lässt sich auch der Dialog 'Antwortspektrum bearbeiten' wieder schließen.

Info

Damit haben Sie den Teil der dynamischen Analyse des Einführungsbeispiels abgeschlossen. Speichern Sie die Daten mit einem Klick auf die Schaltfläche Speichern in der Symbolleiste.