2291x
002969
2022-08-25

tabelle dei risultati

Reimpostare la categoria Verifica acciaio nell'elenco. Viene visualizzata la tabella 'Non valido/Disattivato'. Fornisce una panoramica delle sezioni e dei materiali che non sono stati considerati durante la verifica acciaio.

Per controllare i risultati di verifica specifici di ogni asta, utilizzare le categorie nell'elenco degli strumenti. Ad ogni categoria è assegnato un set di tabelle.

Tassi di lavoro su aste

Selezionare la categoria Rapporto di progetto sulle aste (1). I rapporti di progetto di ogni asta sono elencati secondo criteri diversi in ogni foglio della tabella. Imposta i rapporti di progetto per sezione (2).

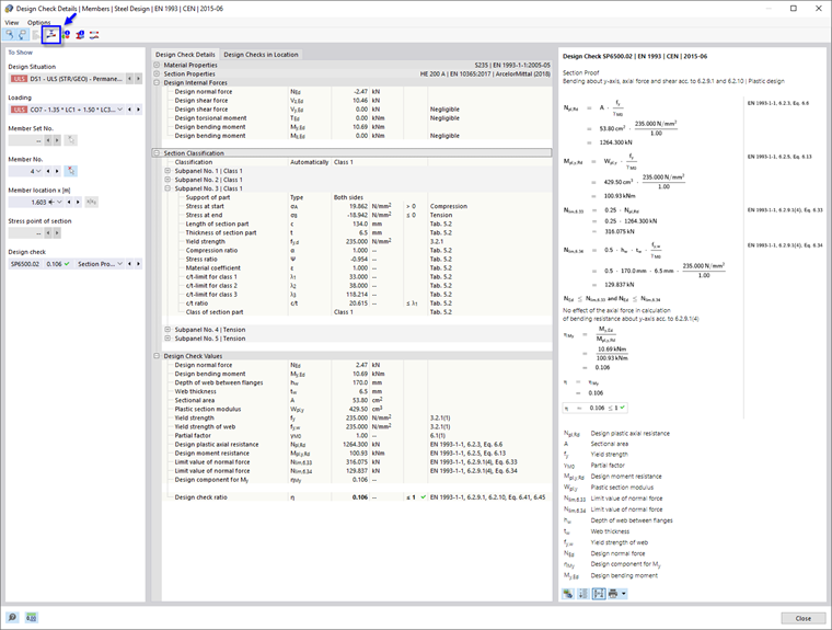
Questa tabella visualizza i risultati massimi di ogni sezione. I valori elencati nella colonna 'Rapporto di verifica' rappresentano i rapporti tra i valori di progetto esistenti e le rispettive resistenze di progetto. Includono le prove di sezione e le verifiche di stabilità. I primi sono etichettati come tipi di controllo 'SP', i secondi come 'ST'. Ad esempio, 'SP6500.02' rappresenta la prova di sezione per la flessione intorno all'asse y, la forza assiale e il taglio secondo EN 1993-1-1, 6.2.9.1 e 6.2.10. Selezionare questa linea all'interno dei risultati di HEA 200 (3). La percentuale più alta di quel tipo di progetto per questa sezione è stata calcolata per la trave del telaio (asta nr. 4). La posizione x è contrassegnata da una freccia nel grafico.

Per esaminare i dettagli di verifica di questo controllo, fare clic sul pulsante Dettagli verifica sulla barra degli strumenti della tabella (4). Si aprirà la finestra 'Dettagli verifica'.

Questa finestra presenta tutti i parametri del progetto e le equazioni pertinenti. Facendo clic sul pulsante Cambia visualizzazione formula nell'area in basso a destra, è possibile passare dai valori o dai simboli visualizzati nelle formule del progetto.

Quando si apre la voce dell'albero 'Classificazione della sezione', è possibile controllare anche la classificazione della sezione HEA.

Per mostrare il diagramma dei risultati della sezione, fare clic sul pulsante Diagramma nella sezione sulla barra degli strumenti.

Utilizzando il pulsante di riepilogo Diagramma del tasso di lavoro , è possibile visualizzare anche le tensioni o le deformazioni della sezione della trave del telaio. Fai clic su Chiudi per uscire dalla finestra.

Per controllare i risultati della verifica dell'instabilità per taglio di questa asta, selezionare l'opzione SP3500 dall'elenco 'Verifica'.

Poiché la snellezza dell'anima della sezione HEA è inferiore al valore limite, non è necessario considerare l'instabilità per taglio. Gli irrigidimenti trasversali che sono stati definiti per la trave del telaio non hanno quindi alcuna influenza su questo tipo di verifica.

Torna alle tabelle facendo clic su Chiudi.

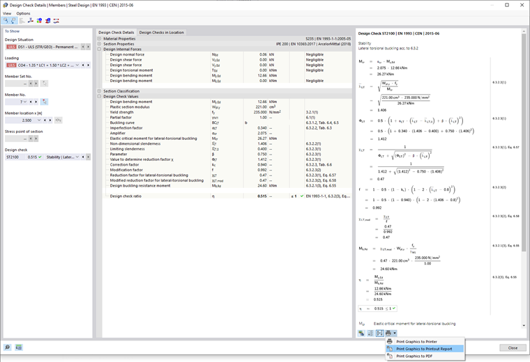
La percentuale globale più alta della verifica di stabilità è per la sezione IPE 200. Seleziona questa linea.

Fare clic sul pulsante Dettagli verifica sulla barra degli strumenti della tabella per aprire di nuovo la finestra 'Dettagli verifica'.

È possibile esaminare di nuovo i valori di verifica, come il momento critico elastico, la snellezza ecc.

Per stampare i dettagli, fare clic sul pulsante Pulsante elenco vicino al pulsante Stampa . Seleziona l'opzione Stampa l'area grafica nella relazione di calcolo. Le equazioni di questa verifica sono esportate nella relazione senza aprirla.

Torna alle tabelle facendo clic su Chiudi.

Risultati determinanti

Sulla barra degli strumenti della tabella, seleziona la categoria Risultati determinanti (consulta l'immagine Categorie per i risultati della verifica). Le forze interne e il carico determinante di ogni asta sono elencati in diverse tabelle. La tabella Forze interne per asta è preimpostata.

In questa tabella, per ogni asta sono elencate le forze interne relative ai diversi tipi di progetto. Le forze determinanti o i momenti sono etichettati sono etichettati con i simboli Massimo . È possibile anche esaminare quale combinazione di carico produce le forze interne rilevanti per ogni tipo di progetto.

Suggerimento

La tabella 'Forze interne per fine dell'asta' contiene le forze massime e i momenti alle estremità di ogni asta. Potete usarli per progettare i collegamenti.

Capitolo principale