2422x
002969
25.8.2022

Výsledkové tabulky

Znovu nastavte kategorii Posouzení ocelových konstrukcí v seznamu. Zobrazí se tabulka "Neplatné/Deaktivované". Poskytuje přehled o průřezech, materiálech a plochách, které nebyly zohledněny při posouzení oceli.

Pro kontrolu konkrétních výsledků posouzení každého prutu lze použít kategorie v seznamu panelů nástrojů. Každé kategorii je přiřazena sada tabulek.

Využití na prutech

Vyberte kategorii (1) Využití na prutech. Využití každého prutu jsou v seznamu seřazená podle různých kritérií v každé tabulce. Nastavte tabulku (2) Využití po průřezech.

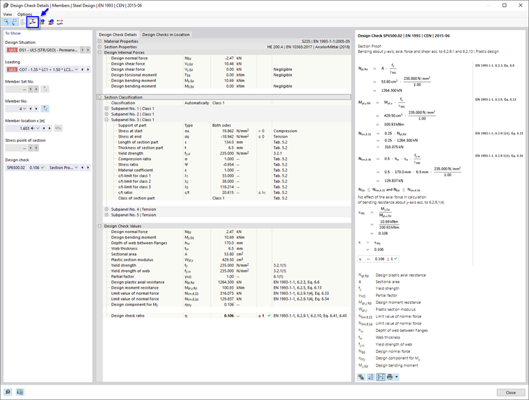
V této tabulce se zobrazí maximální výsledky pro každý řez. Hodnoty uvedené ve sloupci 'Využití' představují poměr stávajících návrhových hodnot k příslušným návrhovým únosnostem. Zahrnují posouzení průřezu a posouzení stability. První z nich jsou označeny jako "SP" typy šeků, druhé jako "ST". Například "SP6500.02" představuje posouzení průřezu pro ohyb okolo osy y, normálové síly a smyk podle EN 1993-1-1, 6.2.9.1 a 6.2.10. Tento řádek vyberte vyberte ve výsledcích HEA 200 (3). Nejvyšší podíl tohoto typu posouzení byl pro tento průřez vypočítán pro rámový nosník (prut č. 4). Místo x je v grafice vyznačeno šipkou.

Pro kontrolu detailů posouzení tohoto posudku klikněte na tlačítko Detaily posouzení v panelu nástrojů v tabulce (4). Otevře se okno "Detaily posouzení".

Tento náhled obsahuje všechny parametry posouzení a příslušné rovnice. Pomocí tlačítka Přepněte zobrazení vzorců v pravé dolní části lze přepínat mezi hodnotami nebo symboly zobrazenými ve vzorcích posouzení.

Po otevření stromové položky "Klasifikace průřezu" lze zkontrolovat také klasifikaci průřezu HEA.

Pro zobrazení výsledkového diagramu průřezu klikněte na tlačítko Diagram v průřezu v panelu nástrojů.

Pomocí tlačítka Diagram využití v seznamu lze také zobrazit napětí nebo přetvoření průřezu nosníků rámu. Kliknutím na tlačítko Zavřít toto okno zavřeme.

Pro kontrolu výsledků posouzení na smykové boulení tohoto prutu vyberte možnost SP3500 ze seznamu "Posudky".

Vzhledem k tomu, že štíhlost stojiny průřezu HEA se nachází pod mezní hodnotou, není nutné zohlednit smykové boulení. Příčné výztuhy, které byly definovány pro nosník rámu, tak nemají žádný vliv na tento typ posouzení.

Vraťte se zpět k tabulkám kliknutím na tlačítko Zavřít.

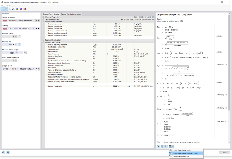
Nejvyšší celkový poměr využití stability je u průřezu IPE 200. Vyberte tento řádek.

Po kliknutí na tlačítko Detaily posouzení v panelu nástrojů v tabulce se znovu otevře okno "Detaily posouzení".

Lze tak znovu zkontrolovat kontrolní hodnoty jako pružný kritický moment, štíhlost atd.

Detaily lze vytisknout kliknutím na tlačítko Tlačítko Seznam vedle tlačítka Tisk . Vyberte možnost Tisk grafiky do tiskového protokolu. Rovnice z tohoto posouzení se exportují do protokolu, aniž by ho bylo nutné otevřít.

Vraťte se zpět k tabulkám kliknutím na tlačítko Zavřít.

Rozhodující výsledky

V panelu nástrojů tabulky vyberte kategorii Rozhodující výsledky (viz obrázek Kategorie pro výsledky posouzení). Vnitřní síly a rozhodující zatížení každého prutu jsou uvedené v několika tabulkách. Předem nastavená je tabulka Vnitřní síly po prutech.

V této tabulce se pro každý prut zobrazí vnitřní síly, které jsou relevantní pro různé typy posouzení. Rozhodující síly resp. momenty jsou označeny symboly Maximum . Můžete také posoudit, při které kombinaci zatížení se vytvoří vnitřní síly, které jsou pro každý typ posouzení relevantní.

Tip

Tabulka "Vnitřní síly po koncích prutů" obsahuje maximální síly a momenty na koncích každého prutu. Pomocí nich lze posuzovat přípoje.

Nadřazená kapitola