2291x
002969
2022-08-25

Tabelas de resultados

Defina novamente a categoria Dimensionamento de aço na lista. A tabela 'Inválido/Desativado' é exibida. Fornece uma visão geral das secções e materiais que não foram considerados durante o dimensionamento de aço.

Para verificar os resultados de dimensionamento específicos de cada barra, utilize as categorias na lista da barra de ferramentas. Cada categoria tem um conjunto de tabelas atribuído.

Relações de cálculo em barras

Selecione a categoria Relações de dimensionamento nas barras (1). As relações de dimensionamento de cada barra são listadas por critérios diferentes em cada folha de tabela. Defina a tabela Relações de dimensionamento por secção (2).

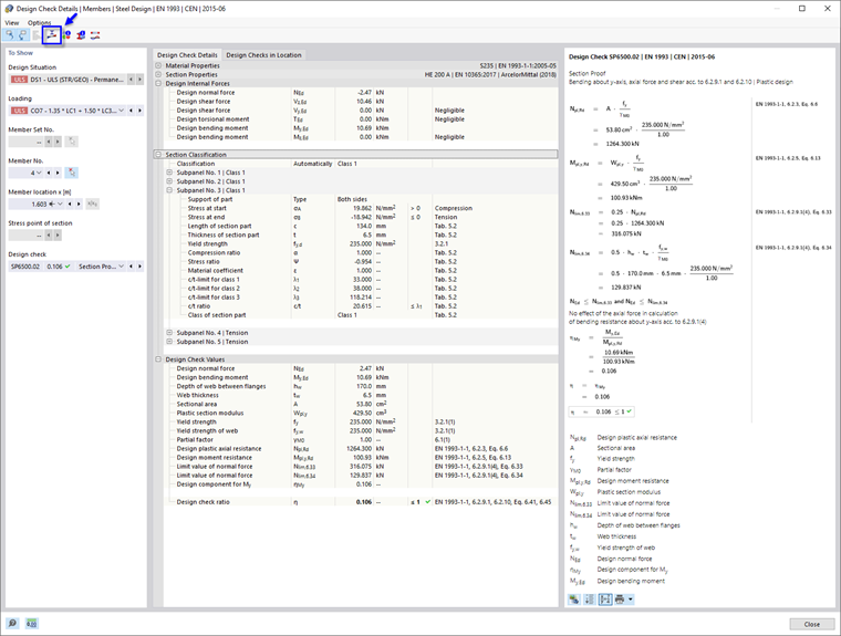
Esta tabela apresenta os resultados máximos de cada secção. Os valores listados na coluna 'Taxa de verificação de dimensionamento' representam as relações entre os valores de dimensionamento existentes e as respetivas resistências de dimensionamento. Incluem as provas de secção assim como as verificações de estabilidade. Os primeiros são rotulados como tipos de verificação 'SP', os segundos como 'ST'. Por exemplo, 'SP6500.02' representa a prova de secção para flexão em torno do eixo y, força axial e corte de acordo com as normas EN 1993-1-1, 6.2.9.1 e 6.2.10. Seleccione esta linha nos resultados do HEA 200 (3). O coeficiente mais alto desse tipo de dimensionamento para esta secção foi calculado para a viga de pórtico (barra n.º 4). A posição x é assinalada por uma seta no gráfico.

Para examinar os detalhes de dimensionamento desta verificação, clique no botão Detalhes da verificação na barra de ferramentas da tabela (4). A janela 'Detalhes da verificação de dimensionamento' é aberta.

Esta janela apresenta todos os parâmetros do dimensionamento e as equações relevantes. Ao clicar no botão Alterar vista de fórmula na área inferior direita, pode alternar entre valores ou símbolos apresentados nas fórmulas do dimensionamento.

Quando abre o item de árvore 'Classificação de secções', também pode verificar a classificação da secção HEA.

Para apresentar o diagrama de resultados do corte, clique no botão Diagrama na secção na barra de ferramentas.

Utilizando o botão de lista Diagrama de relação de cálculo , também pode visualizar as tensões ou deformações da secção da viga de pórtico. Clique em Fechar para sair desta janela.

Para verificar os resultados da verificação da encurvadura por corte desta barra, seleccione a opção SP3500 na lista 'Verificação de dimensionamento'.

Uma vez que a esbelteza da alma da secção HEA se encontra abaixo do valor limite, não é necessário considerar a encurvadura por corte. Os reforços transversais que foram definidos para a viga de pórtico não têm influência neste tipo de dimensionamento.

Regresse às tabelas clicando em Fechar.

O coeficiente global mais alto da verificação de estabilidade é para a secção IPE 200. Selecione esta linha.

Clique no botão Detalhes da verificação na barra de ferramentas da tabela para abrir a janela 'Detalhes da verificação de dimensionamento' novamente.

Os valores de verificação de dimensionamento podem ser examinados novamente, tais como momento crítico elástico, esbelteza etc.

Para imprimir os detalhes, clique no botão Botão de lista ao lado do botão Imprimir . Seleccione a opção Imprimir gráfico no relatório de impressão. As equações desta verificação de dimensionamento são exportadas para o relatório sem o abrir.

Regresse às tabelas clicando em Fechar.

Resultados determinantes

Na barra de ferramentas da tabela, selecione a categoria Resultados determinantes (ver a imagem Categorias para resultados de dimensionamento). Os esforços internos e os carregamentos determinantes de cada barra estão listados em diversas tabelas. A tabela Forças internas por barra está predefinida.

Nesta tabela, são listadas as forças internas relevantes para os diferentes tipos de dimensionamento para cada barra. As forças ou momentos determinantes são rotuladas são rotuladas por símbolos Máximo . Também é possível examinar qual combinação de cargas produz os esforços internos que são relevantes para cada tipo de dimensionamento.

Sugestão

A tabela 'Forças internas por extremidade de barra' contém as forças e momentos máximos nas extremidades de cada barra. Pode utilizá-los para dimensionar as ligações.

Capítulo principal