2291x
002969
2022-08-25

Tabele wyników

Ponownie ustaw na liście kategorię Wymiarowanie konstrukcji stalowej. Wyświetlana jest tabela 'Nieważne/Dezaktywowane'. Zawiera przegląd przekrojów i materiałów, które nie zostały uwzględnione podczas wymiarowania konstrukcji stalowej.

Aby sprawdzić konkretne wyniki obliczeń dla każdego pręta, użyj kategorii na liście narzędzi. Do każdej kategorii przypisany jest zestaw tabel.

Stopnie wykorzystania na prętach

Wybierz kategorię Współczynniki obliczeniowe na prętach (1). Współczynniki obliczeniowe każdego pręta są wymienione według różnych kryteriów w każdym arkuszu tabeli. Ustawić Współczynniki obliczeniowe według tabeli przekrojów (2).

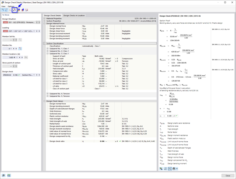
W tej tabeli wyświetlane są maksymalne wyniki dla każdego przekroju. Wartości wymienione w kolumnie 'Współczynnik kontroli obliczeniowej' reprezentują stosunki istniejących wartości obliczeniowych do odpowiednich nośności obliczeniowych. Obejmują one sprawdzenie przekroju oraz kontrolę stateczności. Te pierwsze są oznaczone jako typy kontroli 'SP', drugie jako 'ST'. Na przykład, 'SP6500.02' reprezentuje próbę przekroju dla zginania względem osi y, siły osiowej i ścinania zgodnie z EN 1993-1-1, 6.2.9.1 i 6.2.10. Wybierz tę linię w wynikach HEA 200 (3). Najwyższy współczynnik tego typu obliczeń dla tego przekroju obliczono dla dźwigara ramowego (pręt nr 4). Położenie x jest oznaczone na grafice strzałką.

Aby sprawdzić szczegóły obliczeń, należy nacisnąć przycisk Detaile wyników na pasku narzędzi tabeli (4). Otworzy się okno 'Szczegóły kontroli projektu'.

W tym oknie prezentowane są wszystkie parametry obliczeń i odpowiednie równania. Naciskając przycisk Przełącz widok wzoru w prawym dolnym rogu, można przełączać się między wartościami lub symbolami wyświetlanymi we wzorach obliczeń.

Po otwarciu pozycji drzewa 'Klasyfikacja przekroju' można również sprawdzić klasyfikację przekroju HEA.

Aby wyświetlić wykres wyników dla przekroju, należy nacisnąć przycisk Wykres w przekroju na pasku narzędzi.

Za pomocą przycisku listy Wykres stopnia wykorzystania można również wyświetlić naprężenia lub odkształcenia przekroju dźwigara. Kliknij przycisk Zamknij, aby zamknąć to okno.

Aby sprawdzić wyniki obliczeń wyboczeniowych tego pręta, należy wybrać opcję SP3500 z listy 'Kontrola wymiarowania'.

Ponieważ smukłość środnika przekroju HEA jest mniejsza niż wartość graniczna, nie ma potrzeby uwzględniania wyboczenia przy ścinaniu. Usztywnienia poprzeczne zdefiniowane dla dźwigara ramy nie mają zatem wpływu na ten typ obliczeń.

Wróć do tabel, klikając przycisk Zamknij.

Najwyższy ogólny współczynnik stateczności występuje dla przekroju IPE 200. Wybierz tę linię.

Kliknij przycisk Detaile wyników na pasku narzędzi tabeli, aby ponownie otworzyć okno 'Szczegóły kontroli projektu'.

Wartości kontroli obliczeń, takie jak sprężysty moment krytyczny, smukłość itp., można ponownie sprawdzić.

Aby wydrukować szczegóły, należy kliknąć przycisk Przycisk listy obok przycisku Drukuj . Należy wybrać opcję Drukuj grafikę do protokołu. Równania tej kontroli obliczeń są eksportowane do raportu bez jego otwierania.

Wróć do tabel, klikając przycisk Zamknij.

Decydujące wyniki

Na pasku narzędzi tabeli wybierz kategorię Zasadnicze wyniki (zobacz obraz Kategorie dla wyników projektowania). Siły wewnętrzne i decydujące obciążenia każdego pręta są wymienione w kilku tabelach. Tabela Siły wewnętrzne według pręta jest wstępnie ustawiona.

W tej tabeli dla każdego pręta wymienione są siły wewnętrzne istotne dla różnych typów obliczeń. Siły lub momenty decydujące są oznaczone symbolami Maksymalna . Można również sprawdzić, która kombinacja obciążeń przenosi siły wewnętrzne odpowiednie dla każdego typu obliczeń.

Wskazówka

Tabela 'Siły wewnętrzne według końca pręta' zawiera maksymalne siły i momenty na końcach każdego pręta. Za ich pomocą można projektować połączenia.

Rozdział nadrzędny