2291x
002969
25-08-2022

Tablas de resultados

Vuelva a establecer la categoría Cálculo de acero en la lista. Se muestra la tabla 'No válido / desactivado'. Ofrece una descripción general de las secciones y materiales que no se consideraron durante el cálculo de acero.

Para comprobar los resultados de cálculo específicos de cada barra, utilice las categorías en la lista de la barra de herramientas. Cada categoría tiene asignada un conjunto de tablas.

Razones de tensiones en barras

Seleccione la categoría (1) Razones de tensiones en barras. Las razones de tensiones de cada barra se incluyen en una lista según diferentes criterios en cada hoja de la tabla. Establezca la tabla (2) Razones de tensiones por sección.

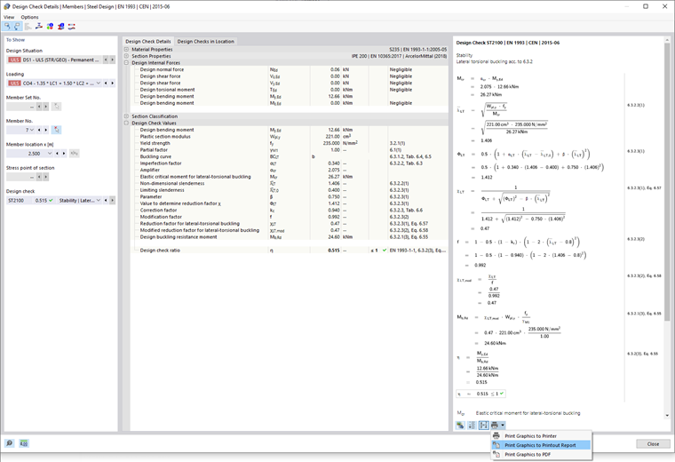
Esta tabla muestra los resultados máximos de cada sección. Los valores incluidos en la lista de la columna 'Criterio de cálculo' representan las relaciones entre los valores de cálculo existentes y las resistencias de cálculo respectivas. Incluyen las comprobaciones de secciones así como el análisis de estabilidad. Los primeros están etiquetados como tipos de comprobación 'SP', los segundos como 'ST'. Por ejemplo, 'SP6500.02' representa la comprobación de la sección para flexión alrededor del eje y, esfuerzo axial y cortante según EN 1993-1-1, 6.2.9.1 y 6.2.10. Seleccione esta línea dentro de los resultados de HEA 200 (3). La razón de tensiones mayor de este tipo de cálculo para esta sección se calculó para la viga de pórtico (barra núm. 4). La posición x está marcada con una flecha en el gráfico.

Para examinar los detalles de cálculo de esta comprobación, haga clic en el botón Detalles de verificación en la barra de herramientas de la tabla (4). Se abre la ventana 'Detalles de comprobación de diseño'.

Esta ventana presenta todos los parámetros de cálculo y las ecuaciones relevantes. Al hacer clic en el botón Cambiar vista de fórmula en el área inferior derecha, puede cambiar entre los valores o símbolos que se muestran en las fórmulas del cálculo.

Cuando abre el elemento del árbol 'Clasificación de la sección', también puede comprobar la clasificación de la sección HEA.

Para mostrar el diagrama de resultados de la sección, haga clic en el botón Diagrama en la sección en la barra de herramientas.

Usando el botón de lista Diagrama de razón de tensiones , también puede mostrar las tensiones o deformaciones de la sección de la viga de pórtico. Haga clic en Cerrar para salir de esta ventana.

Para comprobar los resultados del cálculo de abolladura por tensiones tangenciales de esta barra, seleccione la opción SP3500 de la lista 'Comprobación de diseño'.

Dado que la esbeltez del alma de la sección HEA está por debajo del valor límite, no es necesario considerar la abolladura por cortante. Los rigidizadores transversales que se definieron para la viga de pórtico no influyen, por tanto, en este tipo de cálculo.

Regrese a las tablas haciendo clic en Cerrar.

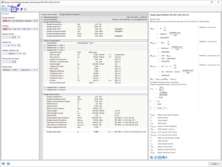
La razón de tensiones total mayor del análisis de estabilidad es para la sección IPE 200. Seleccione esta línea.

Haga clic en el botón Detalles de verificación en la barra de herramientas de la tabla para abrir de nuevo la ventana 'Detalles de comprobación de diseño'.

Puede volver a examinar los valores de comprobación de diseño, como el momento crítico elástico, la esbeltez, etc.

Para imprimir los detalles, haga clic en el botón Botón de lista junto al botón Imprimir . Seleccione la opción Imprimir gráfico en informe. Las ecuaciones de esta comprobación de diseño se exportan al informe sin abrirlo.

Regrese a las tablas haciendo clic en Cerrar.

Resultados determinantes

En la barra de herramientas de la tabla, seleccione la categoría Resultados determinantes (consulte la imagen Categorías para resultados de cálculo). Los esfuerzos internos y la carga determinante de cada barra se incluyen en varias tablas. Se preestablece la tabla Esfuerzos internos por barra.

En esta tabla, se incluyen en una lista los esfuerzos internos relevantes para los diferentes tipos de cálculo para cada barra. Los esfuerzos o momentos determinantes se etiquetan con los símbolos Máximo . También puede examinar qué combinación de carga produce los esfuerzos internos que son relevantes para cada tipo de cálculo.

Consejo

La tabla 'Esfuerzos internos por extremo de barra' contiene las fuerzas y momentos máximos en los extremos de cada barra. Puede utilizarlos para calcular las conexiones.

Capítulo principal