2271x
002969
25. August 2022

Ergebnistabellen

Stellen Sie in der Liste der Tabelle wieder Stahlbemessung ein. Die Tabelle 'Nicht gültig / deaktiviert' wird angezeigt. Sie gibt einen Überblick über die Querschnitte und Materialien, die bei der Stahlbemessung nicht berücksichtigt wurden.

Um die genauen Bemessungsergebnisse für jeden Stab zu überprüfen, verwenden Sie die Kategorien in der Symbolleiste. Jeder Kategorie ist ein Satz Tabellen zugeordnet.

Ausnutzungen an Stäben

Stellen Sie die Kategorie Ausnutzungen an Stäben ein (1). Die Ausnutzungen eines jeden Stabes sind nach verschiedenen Kriterien in mehreren Tabellenblättern aufgelistet. Gehen Sie zum Tabellenregister Ausnutzungen querschnittsweise (2).

In dieser Tabelle werden die maximalen Ergebnisse jedes Querschnitts angezeigt. Die in der Spalte 'Nachweis-Kriterium' aufgeführten Werte stellen die Verhältnisse der bestehenden Bemessungswerte zu den jeweiligen Bemessungstragfähigkeiten dar. Sie umfassen sowohl Querschnitts- als auch Stabilitätsnachweise. Erstere werden mit der Nachweisart 'SP' (section proof) bezeichnet, letztere als 'ST' (stability). Beispielsweise steht 'SP6500.02' für den Querschnittsnachweis für Biegung um die y-Achse sowie Normalkraft und Schub nach EN 1993-1-1, 6.2.9.1 und 6.2.10. Selektieren Sie diese Zeile bei den Ergebnissen für das Profil HEA 200 (3). Die höchste Ausnutzung dieser Nachweisart für diesen Querschnitt wurde für den Rahmenträger (Stab Nr. 4) berechnet. Die Stelle x ist in der Grafik durch einen Pfeil gekennzeichnet.

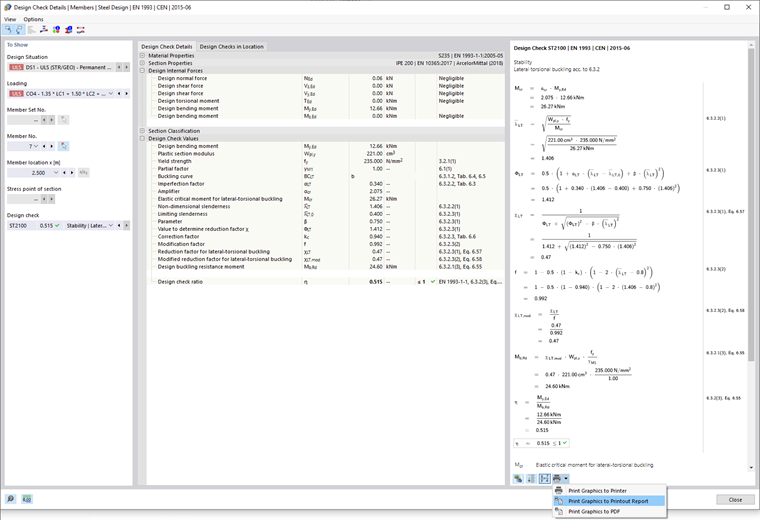
Die Bemessungsdetails dieses Nachweises können Sie mit einem Klick auf die Schaltfläche Nachweisdetails in der Symbolleiste der Tabelle prüfen (4). Das Fenster 'Nachweisdetails' wird geöffnet.

Das Fenster zeigt alle Parameter des Nachweises und die dazugehörigen Gleichungen. Mit einem Klick auf die Schaltfläche Formelansicht umschalten rechts unten können Sie zwischen den Werten bzw. Symbolen, die in den Nachweisformeln angezeigt werden, wechseln.

Wenn Sie den Verzeichniseintrag 'Querschnittsklassifizierung' öffnen, können Sie auch die Klassifizierung des HEA-Profils überprüfen.

Um den Ergebnisverlauf des Querschnitts anzuzeigen, klicken Sie auf die Schaltfläche Diagramm im Schnitt in der Symbolleiste.

Über die Listenschaltfläche Diagramm Nachweis können Sie auch die Spannungen bzw. Dehnungen des Rahmenträgerquerschnitts anzeigen. Klicken Sie auf Schließen, um das Fenster zu verlassen.

Um die Ergebnisse des Schubbeulnachweises für diesen Stab zu überprüfen, wählen Sie die Option SP3500 aus der 'Nachweis'-Liste aus.

Da die Stegschlankheit des HEA-Profils unter dem Grenzwert liegt, ist es nicht notwendig, Schubbeulen zu berücksichtigen. Die Quersteifen, die für den Rahmenträger festgelegt wurden, haben somit keinen Einfluss auf diese Art der Bemessung.

Klicken Sie auf Schließen, um zu den Tabellen zurückzukehren.

Die höchste Gesamtausnutzung des Stabilitätsnachweises ergibt sich für das Profil IPE 200. Selektieren Sie die entsprechende Zeile.

Klicken Sie auf die Schaltfläche Nachweisdetails in der Symbolleiste der Tabelle, um wieder das Fenster der 'Nachweisdetails' zu öffnen.

Sie können die Nachweiswerte wie z.B. das Biegedrillknickmoment, die Schlankheit usw. erneut überprüfen.

Um die Details zu drucken, klicken Sie auf die Schaltfläche Listenschaltfläche neben der Schaltfläche Drucken . Wählen Sie die Option In das Ausdruckprotokoll. Die Gleichungen dieses Nachweises werden in das Protokoll exportiert, ohne es zu öffnen.

Klicken Sie auf Schließen, um zu den Tabellen zurückzukehren.

Maßgebende Ergebnisse

Stellen Sie in der Symbolleiste der Tabelle die Kategorie Maßgebende Ergebnisse ein (siehe Bild Kategorien für Bemessungsergebnisse). Die Schnittgrößen und maßgebenden Beanspruchungen der einzelnen Stäbe sind in mehreren Tabellen aufgelistet. Die Tabelle Schnittgrößen stabweise ist voreingestellt.

In dieser Tabelle sind die Schnittgrößen, die für die unterschiedlichen Arten von Nachweisen relevant sind, für jeden Stab aufgelistet. Die maßgebenden Kräfte bzw. Momente sind durch die Symbole Maximum gekennzeichnet. Außerdem kann untersucht werden, welche Lastkombination die für die jeweilige Nachweisart relevanten Schnittgrößen liefert.

Tipp

Die Tabelle 'Schnittgrößen stabendweise' enthält die maximalen Kräfte und Momente an den Enden der einzelnen Stäbe. Sie können diese zur Bemessung der Verbindungen nutzen.

Übergeordnetes Kapitel