2422x
002969
2022-08-25

结构表格

Setzen Sie die Kategorie Stahlbemessung in der Liste erneut. Die Tabelle „Nicht gültig / Deaktiviert“ wird angezeigt. Sie gibt einen Überblick über die Querschnitte, Materialien und Flächen, die bei der Stahlbemessung nicht berücksichtigt wurden.

Um die spezifischen Bemessungsergebnisse jedes Stabes zu prüfen, verwenden Sie die Kategorien in der Symbolleistenliste. Jeder Kategorie ist eine Reihe von Tabellen zugeordnet.

Bemessungsverhältnisse an Stäben

Wählen Sie die Kategorie Bemessungsverhältnisse an Stäben (1). Die Bemessungsverhältnisse jedes Stabes sind in jeder Tabellenkarte nach unterschiedlichen Kriterien aufgelistet. Stellen Sie die Tabelle Bemessungsverhältnisse nach Querschnitt (2) ein.

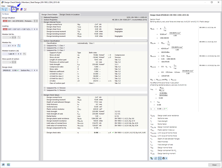
Diese Tabelle zeigt die maximalen Ergebnisse jedes Querschnitts an. Die in der Spalte „Bemessungsnachweis-Verhältnis“ aufgeführten Werte stellen die Verhältnisse der vorhandenen Bemessungswerte zu den jeweiligen Bemessungswiderständen dar. Sie umfassen sowohl die Querschnittsnachweise als auch die Stabilitätsnachweise. Erstere sind als Prüftypen „SP“ gekennzeichnet, letztere als „ST“. „SP6500.02“ stellt beispielsweise den Querschnittsnachweis für Biegung um die y-Achse, Normalkraft und Querkraft nach EN 1993-1-1, 6.2.9.1 und 6.2.10 dar. Wählen Sie diese Zeile in den Ergebnissen für HEA 200 (3). Das höchste Verhältnis dieses Nachweistyps für diesen Querschnitt wurde für den Rahmenriegel (Stab-Nr. 4) berechnet. Die Lage x ist in der Grafik durch einen Pfeil markiert.

Um die Nachweisdetaillierungen dieses Nachweises zu untersuchen, klicken Sie auf die Schaltfläche 验算细节 in der Tabellen-Symbolleiste (4). Das Fenster „Details des Bemessungsnachweises“ wird geöffnet.

Dieses Fenster zeigt alle Parameter des Nachweises und die relevanten Gleichungen an. Durch Klicken auf die Schaltfläche 切换公式视图 im Bereich unten rechts können Sie zwischen den in den Formeln des Nachweises angezeigten Werten und Symbolen umschalten.

Wenn Sie den Baumknoten „Querschnittsklassifizierung“ öffnen, können Sie auch die Klassifizierung des HEA-Querschnitts prüfen.

Um das Ergebnisdiagramm des Querschnitts anzuzeigen, klicken Sie in der Symbolleiste auf die Schaltfläche 剖面图 .

Mit der Listen-Schaltfläche 设计利用率图表 können Sie außerdem die Spannungen oder Dehnungen des Rahmenriegel-Querschnitts anzeigen. Klicken Sie auf Schließen, um dieses Fenster zu verlassen.

Um die Ergebnisse des Knicknachweises dieses Stabes zu prüfen, wählen Sie die Option SP3500 aus der Liste „Bemessungsnachweis“.

Da die Stegschlankheit des HEA-Querschnitts unter dem Grenzwert liegt, ist es nicht erforderlich, das Schubknicken zu berücksichtigen. Die für den Rahmenriegel definierten Querstabilisierungen haben daher keinen Einfluss auf diesen Nachweistyp.

Kehren Sie mit einem Klick auf Schließen zu den Tabellen zurück.

Das höchste Gesamtnachweisverhältnis der Stabilitätsbemessung liegt für den Querschnitt IPE 200 vor. Wählen Sie diese Zeile aus.

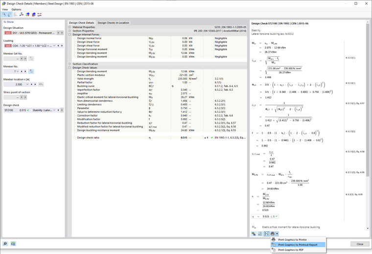
Klicken Sie auf die Schaltfläche 验算细节 in der Tabellen-Symbolleiste, um das Fenster „Details des Bemessungsnachweises“ erneut zu öffnen.

Sie können die Nachweiswerte erneut prüfen, z. B. das elastische kritische Moment, die Schlankheit usw.

Um die Details auszudrucken, klicken Sie auf die Schaltfläche 列表按钮 neben der Schaltfläche 打印 . Wählen Sie die Option Grafiken in Ausdruckprotokoll ausgeben. Die Gleichungen dieses Nachweises werden in den Bericht exportiert, ohne ihn zu öffnen.

Kehren Sie mit einem Klick auf Schließen zu den Tabellen zurück.

Maßgebende Ergebnisse

Wählen Sie in der Tabellen-Symbolleiste die Kategorie Maßgebende Ergebnisse aus (siehe Bild Kategorien für Bemessungsergebnisse). Die inneren Kräfte und die maßgebende Belastung jedes Stabes sind in mehreren Tabellen aufgeführt. Voreingestellt ist die Tabelle Innere Kräfte nach Stab.

In dieser Tabelle sind die für die verschiedenen Nachweistypen relevanten inneren Kräfte für jeden Stab aufgeführt. Die maßgebenden Kräfte oder Momente sind mit den Symbolen 最大 gekennzeichnet. Sie können außerdem untersuchen, welche Lastkombination die für den jeweiligen Nachweistyp relevanten inneren Kräfte liefert.

提示

Die Tabelle „Innere Kräfte nach Stabende“ enthält die maximalen Kräfte und Momente an den Enden jedes Stabes. Sie können diese für die Bemessung der Anschlüsse verwenden.

上级章节