2291x
002969
25.08.2022

Tableaux de résultats

Définissez à nouveau la catégorie Vérification de l'acier dans la liste. Le tableau « Non valide/Désactivé » s'affiche. Il donne un aperçu des sections et des matériaux qui n'ont pas été considérés lors de la vérification de l'acier.

Pour vérifier les résultats de calcul spécifiques de chaque barre, utilisez les catégories dans la liste de la barre d'outils. Un ensemble de tableaux est assigné à chaque catégorie.

Ratios de vérification sur les barres

Sélectionnez la catégorie Ratios de vérification sur les barres (1). Les ratios de vérification de chaque barre sont répertoriés selon différents critères dans chaque feuille de tableau. Définissez le tableau Ratios de vérification par section (2).

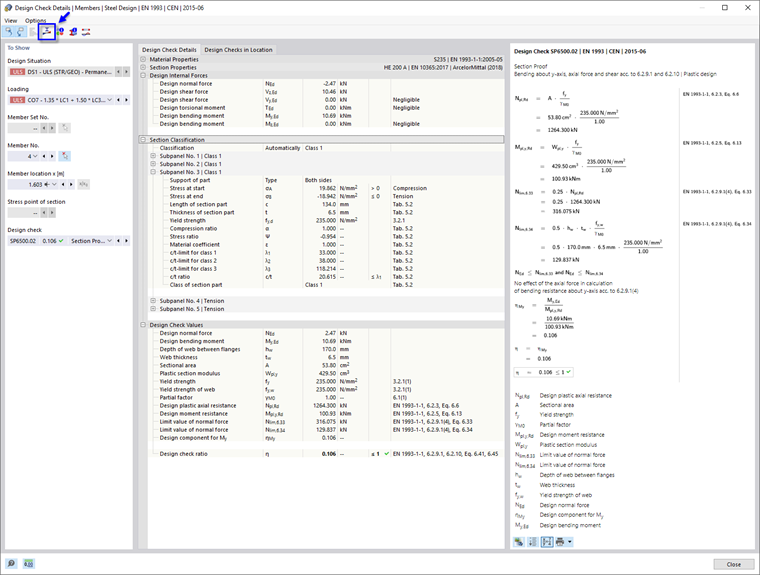
Le tableau montre le maximum de résultats pour chaque section. Les valeurs répertoriées dans la colonne « Ratio de vérification » représentent les ratios entre les valeurs de calcul existantes et les résistances de calcul respectives. Ils comprennent les épreuves de section ainsi que les vérifications de stabilité. Les premiers sont étiquetés comme des types de vérification « SP », les derniers comme « ST ». Par exemple, « SP6500.02 » représente la résistance de section pour la flexion autour de l’axe y, l’effort normal et le cisaillement selon l’EN 1993-1-1, 6.2.9.1 et 6.2.10. Sélectionnez cette ligne dans les résultats de HEA 200 (3). Le ratio le plus élevé de ce type de vérification pour cette section a été calculé pour la poutre de portique (barre n° 4). L'emplacement x est marqué par une flèche dans le graphique.

Pour examiner les détails de cette vérification, cliquez sur le bouton Détails de vérification dans la barre d'outils du tableau (4). La fenêtre « Détails de la vérification » s'ouvre.

Cette fenêtre affiche tous les paramètres de la vérification et les équations correspondantes. En cliquant sur le bouton Changer d'affichage de formule dans la zone inférieure droite, vous pouvez basculer entre les valeurs ou les symboles affichés dans les formules de la vérification.

Lorsque vous ouvrez l'élément d'arborescence « Classification de section », vous pouvez également vérifier la classification de la section HEA.

Pour afficher le diagramme de résultats de la section, cliquez sur le bouton Diagramme dans la section de la barre d'outils.

Le bouton de liste Afficher le diagramme de rapport de vérification permet également d'afficher les contraintes ou déformations de la section de la poutre de portique. Cliquez sur Fermer pour quitter cette fenêtre.

Pour vérifier les résultats de calcul du voilement par cisaillement de cette barre, sélectionnez l'option SP3500 dans la liste « Vérification ».

L'élancement de l'âme de la section HEA étant inférieur à la valeur limite, il n'est pas nécessaire de considérer le voilement par cisaillement. Les raidisseurs transversaux définis pour la poutre du portique n'ont donc aucune influence sur ce type de vérification.

Revenez aux tableaux en cliquant sur Fermer.

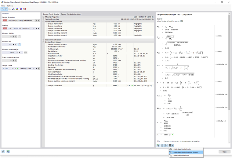
Le ratio global de stabilité le plus élevé est celui de la section IPE 200. Sélectionnez cette ligne.

Cliquez sur le bouton Détails de vérification dans la barre d'outils du tableau pour ouvrir à nouveau la fenêtre « Détails de la vérification ».

Vous pouvez à nouveau examiner les valeurs de vérification, telles que le moment critique élastique, l’élancement, etc.

Pour imprimer les détails, cliquez sur le bouton Bouton Liste à côté du bouton Impression . Sélectionnez l'option Imprimer les graphiques dans le rapport d'impression. Les équations de cette vérification sont exportées dans le rapport sans l'ouvrir.

Revenez aux tableaux en cliquant sur Fermer.

Résultats déterminants

Dans la barre d'outils du tableau, sélectionnez la catégorie Résultats déterminants (voir l'image Catégories pour les résultats de calcul). Les efforts internes et les charges déterminantes de chaque barre sont répertoriés dans plusieurs tableaux. Le tableau Efforts internes par barre est prédéfini.

Dans ce tableau, les efforts internes pertinents pour les différents types de vérification sont répertoriés pour chaque barre. Les efforts ou moments déterminants sont étiquetés par les symboles Maximum . Vous pouvez également examiner quelle combinaison de charges génère les efforts internes pertinents pour chaque type de vérification.

Astuce

Le tableau « Efforts internes par fin de barre » contient les efforts et moments maximaux aux extrémités de chaque barre. Vous pouvez les utiliser pour calculer les assemblages.

Chapitre parent