679x
003762
2023-05-15

Zdefiniuj przekroje i materiały

W tym rozdziale zostaną zdefiniowane wszystkie niezbędne przekroje dla elementów konstrukcyjnych mostu wraz z ich materiałem.

W menu kontekstowym wpisu katalogu 'Przekroje' w Nawigatorze można wybrać opcję utworzenia nowego przekroju.

Wskazówka

Dla lepszego przeglądu należy w komentarzu dla każdego przekroju napisać, do której części konstrukcyjnej należy dany przekrój.


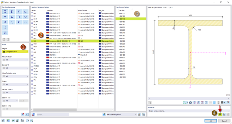
W programach RFEM 6 i RSTAB 9 istnieje możliwość korzystania z przekrojów zapisanych w bibliotece przekrojów. Bibliotekę można otworzyć za pomocą przycisku biblioteka: w sekcji 'Nazwa' i tam przefiltrować według określonego przekroju. Alternatywnie można wprowadzić nazwę przekroju w polu 'Nazwa' i wyszukać odpowiedni przekrój.

Jako przekrój pasów wybierz profil HEB 140 z biblioteki przekrojów za pomocą dwuteowników. Filtrowanie według regionu Unii Europejskiej ułatwia wyszukiwanie.

W celu przypisania materiału do przekroju należy otworzyć bibliotekę materiałów (4). Tam należy wybrać S355. Stal ta jest stosowana na wszystkie elementy konstrukcyjne.

Przyciskiem 'OK' potwierdzasz materiał i przekrój, a przyciskiem Nowy dodajesz kolejny przekrój.

W tym webinarium dla słupków i krzyżulców wybrano HEA 100 zgodnie z DIN 1025-3, które można zdefiniować identycznie jak przekrój pasów. Przekrój poprzecznych belek to IPE 100 , a dla przekrojów poprzecznych należy wybrać profil kątowy o wymiarach 60x60x6 .

HEB 200 jest przewidziany jako przekrój dla wręgów poprzecznych.

Wszystkie przekroje zostały zdefiniowane i można kontynuować wprowadzanie konstrukcji.

Rozdział nadrzędny