679x
003762
15-05-2023

Definir secciones y materiales

En esta sección, todas las secciones necesarias para las partes estructurales del puente de celosía se definen junto con su material.

En el menú contextual de la entrada del directorio 'Secciones' en el navegador, puede elegir crear una nueva sección.

Consejo

Para una mejor vista general, escriba en el comentario de cada sección a qué parte estructural pertenece la sección.


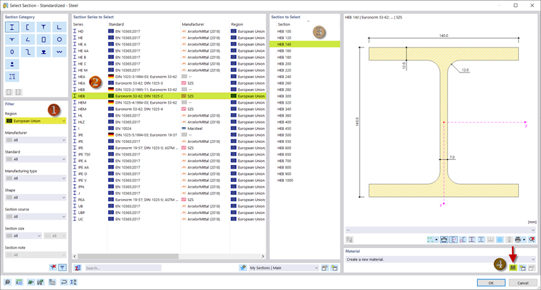
En RFEM 6 y RSTAB 9, tiene la opción de utilizar las secciones almacenadas en la biblioteca de secciones. Puede abrir la biblioteca usando el botón biblioteca en la sección del diálogo 'Nombre' y filtrarla allí según una sección transversal específica. Alternativamente, puede introducir el nombre de la sección en el campo 'Nombre' y buscar la sección correspondiente.

Para la sección de los cordones , seleccione un HEB 140 en la biblioteca de secciones a través de las secciones en I. El filtrado por región de la Unión Europea facilita la búsqueda.

Para asignar un material a la sección, abra la biblioteca de materiales (4). Allí selecciona un S355. Este acero se usa para todas las partes estructurales.

Con 'Aceptar' confirma el material y la sección y con Nuevo puede agregar otra sección.

Para los postes y diagonales , en este seminario web se selecciona un HEA 100 según DIN 1025-3, que se puede definir de forma idéntica a la sección de los cordones. La sección de las vigas es un IPE 100 y para la sección de los cruces se selecciona un perfil en ángulo con las dimensiones 60x60x6 .

Se proporciona un HEB 200 como sección transversal para los pórticos transversales.

Ahora ha definido todas las secciones y puede continuar entrando en la estructura.

Capítulo principal