679x
003762
2023-05-15

Definir secções e materiais

Nesta secção, todas as secções necessárias para os elementos estruturais da ponte treliçada são definidas em conjunto com o seu material.

No menu de contexto da entrada de directório 'Secções' no Navegador, pode optar por criar uma nova secção.

Sugestão

Para uma melhor visão geral, escreva no comentário para cada secção a que parte estrutural a secção pertence.


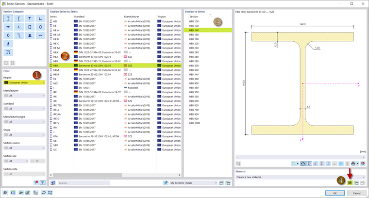
No RFEM 6 e no RSTAB 9, tem a possibilidade de utilizar as secções guardadas na biblioteca de secções. Pode abrir a biblioteca utilizando o botão base de dados na secção de diálogo 'Nome' e filtrá-la de acordo com uma secção específica. Em alternativa, pode introduzir o nome da secção no campo 'Nome' e procurar a secção correspondente.

Para a secção das cordas , selecione um HEB 140 na biblioteca de secções através das secções em I. A filtragem por região da União Europeia facilita a sua pesquisa.

Para atribuir um material à secção, abra a biblioteca de materiais (4). Aqui, seleciona um S355. Este aço é utilizado para todas as partes estruturais.

Com 'OK' confirma o material e a secção e com Novo pode adicionar outra secção.

Para os postes e as diagonais , é selecionado um HEA 100 segundo a norma DIN 1025-3, que pode ser definido de forma idêntica à secção das cordas. A secção das vigas é um IPE 100 e para a secção das cruzes seleciona um perfil angular com as dimensões 60x60x6 .

Está previsto um HEB 200 como secção para os pórticos transversais.

O utilizador definiu todas as secções e pode continuar a introduzir a estrutura.

Capítulo principal