669x
003762
2023-05-15

Defining Cross-Sections and Materials

In this section, all necessary cross-sections for the structural parts of the truss bridge are defined together with their material.

In the shortcut menu of the "Sections" entry in the Navigator, you can select the option to create a new cross-section.

Tip

For a better overview, write in the comment for each cross-section, indicating which structural part the cross-section belongs to.


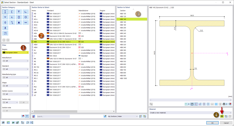
In RFEM 6 and RSTAB 9, you have the option to use the cross-sections stored in the cross-section library. You can open the library using the Library button in the "Name" dialog box section and filter by a specific cross-section. As an alternative, you can enter the cross-section name in the "Name" text box and search for the respective cross-section.

For the cross-section of chords, select HEB 140 in the cross-section library, under the I‑section category. Filtering by the European Union region facilitates your search.

To assign a material to the cross-section, open the material library (4). Select S355 there. This steel is used for all structural parts.

Click "OK" to confirm the material and the cross-section and use the New button to add another cross-section.

In this webinar, HEA 100 according to DIN 1025‑3 is selected for posts and diagonals, which you can define in the same way as the chord cross-section. The cross-section of the transverse beams is IPE 100; for the cross-section of crossings, select an angle section with the dimensions 60x60x6.

HEB 200 is specified as the cross-section of transverse frames.

You have now defined all cross-sections and can continue with entering the structure.

Parent Chapter