679x
003762
15.05.2023

Définitions des sections et des matériaux

Dans cette section, toutes les sections nécessaires pour les parties structurelles du pont en treillis sont définies ainsi que leur matériau.

Dans le menu contextuel de l'entrée « Sections » du navigateur, vous pouvez sélectionner l'option pour créer une nouvelle section.

Astuce

Pour une meilleure vue d'ensemble, écrivez dans le commentaire de chaque section à quelle partie de la structure la section appartient.


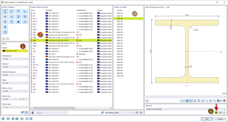
Dans RFEM 6 et RSTAB 9, vous avez la possibilité d'utiliser les sections stockées dans la bibliothèque de sections. Vous pouvez ouvrir la bibliothèque à l'aide du bouton Bibliothèque dans la section « Nom » de la boîte de dialogue et la filtrer en fonction d'une section spécifique. Vous pouvez également entrer le nom de la section dans la zone de texte « Nom » et rechercher la section correspondante.

Pour la section des membrures, sélectionnez HEB 140 dans la bibliothèque des sections via la catégorie des sections en I. Le filtrage par région de l'Union européenne facilite votre recherche.

Pour assigner un matériau à la section, ouvrez la bibliothèque de matériaux (4). Sélectionnez-y S355. Cet acier est utilisé pour toutes les parties de la structure.

Cliquez sur « OK » pour confirmer le matériau et la section et utilisez le bouton Nouveau pour ajouter une autre section.

Dans ce webinaire, le type HEA 100 selon la DIN 1025-3 est sélectionné pour les poteaux et les diagonales. Vous pouvez le définir de la même manière que la section des membrures. La section des poutres transversales est IPE 100 et pour la section des croisements, sélectionnez une section de cornière de dimensions 60 x 60 x 6.

Une section HEB 200 est prévue pour les portiques transversaux.

Vous avez maintenant défini toutes les sections et pouvez continuer à entrer la structure.