679x
003762
15.5.2023

Zadejte průřezy a materiály

V této sekci jsou definovány všechny potřebné průřezy pro konstrukční části příhradového mostu a jejich materiál.

V místní nabídce položky 'Průřezy' v navigátoru můžeme zvolit vytvoření nového průřezu.

Tip

Pro lepší přehled uveďte do komentáře každého průřezu, do kterého konstrukčního dílu daný průřez patří.


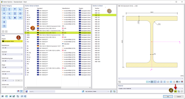
V programech RFEM 6 a RSTAB 9 máme možnost použít průřezy uložené v databázi průřezů. Knihovnu lze otevřít pomocí tlačítka Databáze v sekci 'Název' a filtrovat ji podle určitého průřezu. Alternativně je možné zadat název průřezu do pole 'Název' a vyhledat příslušný průřez.

Jako průřez pásnic vyberte HEB 140 v databázi průřezů pomocí I-profilů. Filtrování podle regionu Evropské unie vám usnadní vyhledávání.

Pro přiřazení materiálu k průřezu otevřete databázi materiálů (4). Zde vyberte S355. Tato ocel se používá pro všechny konstrukční díly.

Tlačítkem 'OK' potvrdíme materiál a průřez a tlačítkem Nový přidáme další průřez.

Pro sloupky a diagonály se v tomto webináři vybere HEA 100 podle DIN 1025-3, který lze zadat shodně jako průřez pásnic. Průřez příčníků je IPE 100 a jako průřez křížení se zvolí úhelník o rozměrech 60x60x6 .

Jako průřez pro příčné rámy je navržen HEB 200.

Nyní jsou definovány všechny průřezy a můžete pokračovat v zadávání konstrukce.

Nadřazená kapitola