70x
005785
2026-03-04

钢节点结果 - 选择要考虑的荷载组合

钢节点模块提供了对不同荷载组合下钢连接进行结果评估的功能。如何在荷载组合之间进行切换?


回复:

完成连接的设计后,可以在一个名为“钢连接结果”的单独窗口中分析结果。此窗口中结果的显示是按照荷载组合逐个进行的。在该窗口内无法在各个荷载组合之间切换。 为此,有两种方式:

  • 通过表格导航
  • 通过验算详情导航。

通过表格导航

选择钢连接附加组件的结果表,并切换到“根据荷载的利用率”选项卡。在打开“钢连接结果”窗口的情况下,您可以通过点击表格中的相应行切换到所需的荷载组合。“钢连接结果”窗口(见图1)将自动调整。

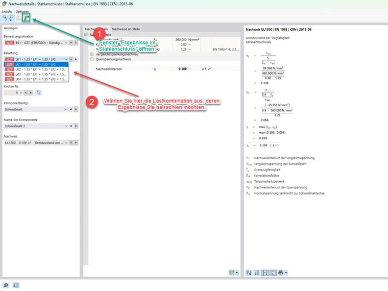
通过验算详情导航

在钢连接附加组件的结果表中双击一个验算,进入验算详情窗口。在打开“钢连接结果”窗口的情况下,您可以通过选择荷载来选择所需的荷载组合。选择的荷载组合将显示在“钢连接结果”窗口(图1)中以供评估。

点击下图将引导您下载一个示例模型。


作者

Nikoleizig 先生为德儒巴软件的客户提供技术支持。



;