8373x
001754
2025-06-02

Metodi per l'analisi di stabilità in RFEM 6 secondo EC 3

Questo articolo della Knowledge Base discute diversi metodi per un'analisi di stabilità forniti in EN 1993-1-1:2005 e la loro applicazione nel programma RFEM 6.

Questo articolo della Knowledge Base discute diversi metodi per un'analisi di stabilità (Immagine 01) forniti in EN 1993-1-1:2005 [1] e la loro applicazione nel programma RFEM 6. L'esempio utilizzato per dimostrare questi metodi (Immagine 01) si basa sul lavoro di E. Chladný e M. Štujberová [2] fornito alla fine di questo articolo sotto "Riferimenti". È importante notare che nell'esempio è escluso il fenomeno di svergolamento e la procedura di verifica è spiegata nel paragrafo seguente.

In linea con l'articolo sopra menzionato [1], un controllo di progetto di stabilità e un'analisi strutturale geometricamente lineare per l'esempio numerico di interesse sono considerati come il primo approccio di analisi. Successivamente, viene discussa un'analisi strutturale secondo l'analisi del secondo ordine.

In questo caso, la forma del modo critico di instabilità elastica di una struttura viene dapprima introdotta come una imperfezione globale e locale unica. Successivamente, vengono considerate imperfezioni equivalenti sotto forma di imperfezione iniziale laterale (φ) e imperfezioni individuali di inarcamento degli elementi (e). Infine, i risultati sono analizzati e valutati nello stesso modo di [2].

Come già menzionato, questi metodi diversi sono applicati a un esempio numerico e i risultati sono esaminati e confrontati. La struttura di interesse è un telaio in acciaio mostrato nell'Immagine 02. Le azioni sulla struttura e le sezioni utilizzate per travi e colonne sono anche mostrate nell'immagine.

1. Analisi Strutturale Secondo l'Analisi Geometricamente Lineare su Struttura Ideale

Il metodo indicato in 5.2.2 (3)c) di EN 1993-1-1:2005 [1] implica che è possibile eseguire un'analisi geometricamente lineare e considerare gli effetti del secondo ordine e le imperfezioni attraverso i controlli individuali di stabilità degli elementi equivalenti secondo 6.3 [1]. A tale scopo, è necessario utilizzare lunghezze di instabilità appropriate in conformità con il modo globale di instabilità della struttura, basandosi sul formato di resistenza delle curve europee di instabilità con il fattore di riduzione χ1.

Per farlo in RFEM 6, assicurati che il componente aggiuntivo "Stabilità della Struttura" sia attivato oltre al componente aggiuntivo "Progetto Acciaio". Questo ti permetterà di eseguire il controllo di stabilità e importare le lunghezze effettive dall'analisi di stabilità (Immagine 03). Maggiori dettagli su questo argomento possono essere trovati nell'articolo della Knowledge Base: Determinazione delle lunghezze di libera inflessione in RFEM 6 .

Nota che se vuoi eseguire l'analisi strutturale secondo l'analisi geometricamente lineare, è necessario impostare il tipo di analisi "Geometricamente lineare" nei Casi di Carico & Combinazioni da calcolare (Immagine 04). Facendo così, le imperfezioni e gli effetti del secondo ordine non sono considerati nel calcolo delle forze interne, ma piuttosto nell'analisi di stabilità utilizzando il fattore per la lunghezza di instabilità a causa del comportamento globale del telaio.

I risultati del componente aggiuntivo "Progetto Acciaio" utilizzando questo metodo sono mostrati nell'Immagine 05.

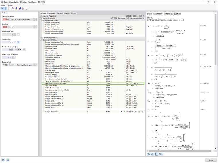
Il fattore di riduzione per instabilità χ1 in RFEM 6 è calcolato in linea con il formato di resistenza delle curve europee di instabilità. Questo può essere visto facilmente nei dettagli del controllo di progetto degli elementi singoli (Immagine 06), che possono essere visualizzati cliccando sul pulsante "Dettagli Controllo di Progetto" nella tabella Risultati Progetto Acciaio.

2. Analisi del Secondo Ordine e Considerazione delle Imperfezioni Geometriche

In generale, fattori di carico critico inferiori a 10 implicano che le forze e i momenti interni dovrebbero essere calcolati per permettere gli effetti del secondo ordine. Le imperfezioni geometriche dovrebbero anche essere considerate, e gli approcci presentati in questo articolo sono i seguenti:

  1. Applicare la forma di un modo critico di instabilità elastica della struttura come un'imperfezione globale e locale unica (5.3.2.11 [1])
  2. Considerare le imperfezioni equivalenti sotto forma di un'imperfezione iniziale laterale e imperfezioni individuali di inarcamento degli elementi (5.3.2.3 [1])

2.1. Applicare la Forma del Modo Critico di Instabilità Elastica della Struttura come Imperfezione Globale e Locale Unica

L'approccio introdotto in 5.3.2.11 [1] suggerisce che la forma del modo critico di instabilità elastica della struttura può essere applicata come un'imperfezione globale e locale unica. Per farlo in RFEM 6, è necessario creare un caso di imperfezione con il tipo di imperfezione "Modo di Instabilità".

Il primo modo di instabilità della struttura è stato calcolato nell'analisi di stabilità descritta nel capitolo precedente, e ora può essere utilizzato per definire il caso di imperfezione come mostrato nell'Immagine 07. Le impostazioni dell'analisi del secondo ordine riguardanti gli effetti dell'imperfezione nella forma del modo di instabilità sono mostrate nell'Immagine 08.

2.2. Considerare le Imperfezioni Equivalenti sotto Forma di Imperfezione Iniziale Laterale (φ) e Imperfezioni Individuali di Inarcamento degli Elementi (e)

Secondo l'approccio presentato in 5.3.2 (3)[1], l'effetto delle imperfezioni per i telai suscettibili all'instabilità in un modo oscillante dovrebbe essere applicato nell'analisi del telaio utilizzando l'imperfezione equivalente sotto forma di un'imperfezione iniziale laterale e imperfezioni individuali di inarcamento degli elementi.

2.2.1. Imperfezione Iniziale Laterale (φ)

Innanzitutto, l'analisi sarà eseguita considerando un'imperfezione equivalente sotto forma di un'imperfezione iniziale laterale solamente. In RFEM 6, un'imperfezione iniziale laterale globale è introdotta come "Imperfezione Set di Elementi", come mostrato nell'Immagine 09.

In questo modo, l'oscillazione iniziale è definita, come mostrato nell'Immagine 10.

2.2.2. Imperfezione Iniziale Laterale (φ) e Imperfezioni Individuali di Inarcamento degli Elementi (±e)

Oltre alle imperfezioni di oscillazione globale, dovrebbero essere considerate le imperfezioni relative iniziali locali degli elementi. In RFEM 6, possono essere definite come imperfezioni degli elementi con il tipo "Inarcamento Iniziale". In questo esempio, tali imperfezioni sono considerate una volta per la direzione globale X positiva (+e), e una volta per la direzione negativa (-e). Questo è mostrato nelle Immagini 11 e 12, rispettivamente.

Riepilogo dei Risultati

Un confronto dei diversi metodi (Immagine 13) porta alla conclusione che l'uso del formato di resistenza delle curve europee di instabilità con il fattore di riduzione χ1 (Metodo 1) fornisce risultati meno conservativi rispetto al metodo diretto di progetto (Metodo 2), che considera le imperfezioni e l'analisi strutturale secondo la teoria del secondo ordine. I risultati mostrano anche che le differenze tra entrambi gli approcci considerando gli effetti dell'imperfezione nel Metodo 2 (ossia, 5.3.2(3) e 5.3.2(11)) sono piuttosto piccole per telai rettangolari continui.

A questo punto, possiamo fare riferimento al 5.3.2 (6) di EN 1993-1-1:2005 [1] che suggerisce che le imperfezioni di inarcamento locali possono essere trascurate quando si esegue l'analisi globale per determinare le forze e i momenti finali da utilizzare nei controlli degli elementi secondo 6.3.

Pertanto, in questo esempio numerico, le imperfezioni possono essere introdotte solo sotto forma di un'oscillazione globale e i controlli di stabilità degli elementi equivalenti secondo 6.3 [1] possono essere eseguiti. Data l'analisi del secondo ordine e la considerazione del comportamento globale del telaio, questa verifica dovrebbe basarsi sulla lunghezza di instabilità pari alla lunghezza dell'elemento, come previsto in 5.2.2 (7) b di EN 1993-1-1:2005 [1]. Infine, i risultati sono mostrati nell'Immagine 14.


Autore

La signora Kirova è responsabile della creazione di articoli tecnici e fornisce supporto tecnico ai clienti Dlubal.

Link
Bibliografia


;