2704x
004471
2.7.2020

Posouzení navržené výztuže

Mohu v programu RFEM 5 zadat nosník s určitou výztuží a poté získat posouzení této výztuže včetně využití?


Odpověď:

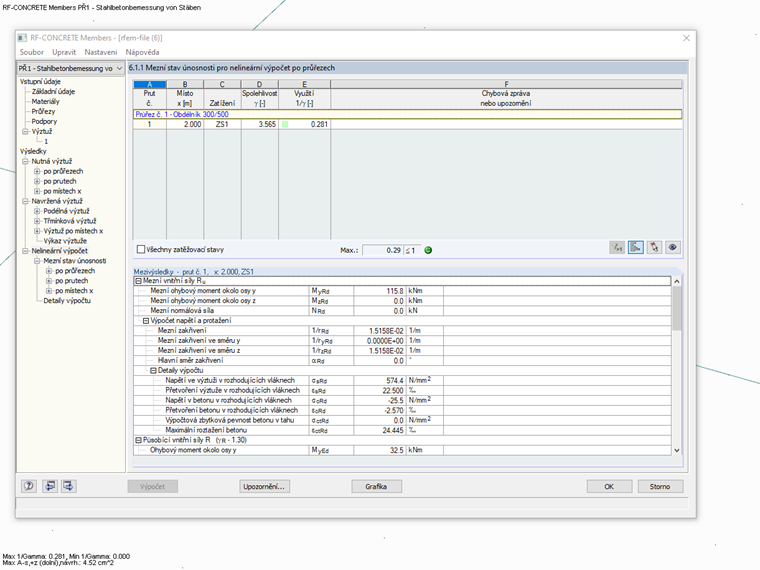
Ano, pomocí programu RFEM 5 a přídavných modulů RF-CONCRETE Members a RF-CONCRETE NL je to možné. Für RSTAB 8 benötigen Sie das Zusatzmodul BETON.

Sie können in den Bemessungsmodulen von RFEM 5 bzw. RSTAB 8 eine "vorhandene Grundbewehrung" definieren und für diese Bewehrung eine nichtlineare Bemessung im Grenzzustand der Tragfähigkeit durchführen.

Jako výsledek obdržíte průběh využití z nelineárního výpočtu za předpokladu navržené podélné výztuže.

Pozor:
Die nichtlineare Bemessung ist im Zusatzmodul BETON für RSTAB 8 bereits inkludiert. Für RFEM 5 benötigen Sie das Zusatzmodul RF-BETON NL.


Autor

Pan Kieloch zodpovídá v rámci zákaznické podpory dotazy uživatelů a zabývá se vývojem v oblasti železobetonových konstrukcí.

Odkazy
Stahování


;