2704x
004471
02.07.2020

Vérification des armatures prévues

Est-il possible de définir une poutre avec une armature spécifique dans RFEM 5 et d'obtenir ensuite un calcul de cette armature incluant le ratio de vérification ?


Réponse:

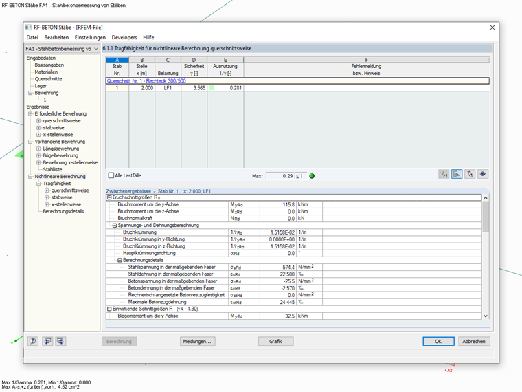
Oui, c'est possible avec RFEM 5 et les modules additionnels RF-CONCRETE Members et RF-CONCRETE NL. Pour RSTAB 8, vous avez besoin du module additionnel CONCRETE.

Dans les modules de vérification pour RFEM 5 ou RSTAB 8, vous pouvez définir les « Armatures de base prévues » et effectuer un calcul non linéaire à l'état limite ultime pour ces armatures.

Résultat : vous obtenez le ratio de vérification issu du calcul non linéaire, si les armatures longitudinales prévues sont considérées.

Remarque :
Le calcul non linéaire est déjà inclus dans le module additionnel CONCRETE de RSTAB 8. Pour RFEM 5, vous devez disposer du module additionnel RF-CONCRETE NL.


Auteur

M. Kieloch fournit une assistance technique aux clients de Dlubal Software et est responsable du développement dans le domaine des structures en béton armé.

Liens
Téléchargements


;