2704x
004471
2. Juli 2020

Nachweis der vorhandenen Bewehrung

Kann ich mit RFEM 5 einen Balken mit einer bestimmten Bewehrung definieren und dann einen Nachweis dieser Bewehrung mit Ausnutzung erhalten?


Antwort:

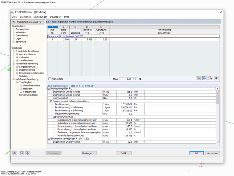
Ja, dies ist mit RFEM 5 und den Zusatzmodulen RF-BETON Stäbe sowie RF-BETON NL möglich. Für RSTAB 8 benötigen Sie das Zusatzmodul BETON.

Sie können in den Bemessungsmodulen von RFEM 5 bzw. RSTAB 8 eine "vorhandene Grundbewehrung" definieren und für diese Bewehrung eine nichtlineare Bemessung im Grenzzustand der Tragfähigkeit durchführen.

Als Ergebnis erhalten Sie den Verlauf der Ausnutzung aus der nichtlinearen Berechnung unter der Annahme der vorhandenen Längsbewehrung.

Hinweis:
Die nichtlineare Bemessung ist im Zusatzmodul BETON für RSTAB 8 bereits inkludiert. Für RFEM 5 benötigen Sie das Zusatzmodul RF-BETON NL.


Autor

Herr Kieloch nimmt sich im Kundensupport der Anwenderanfragen an und beschäftigt sich mit der Entwicklung im Bereich Stahlbetonbau.

Links
Downloads


;