2704x
004471
02-07-2020

Cálculo de la armadura existente

¿Puedo definir una viga con una armadura específica en RFEM 5 y luego obtener un cálculo de esa armadura incluyendo la razón de tensiones?


Respuesta:

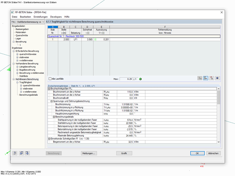
Sí, esto es posible utilizando RFEM 5 y los módulos adicionales RF-CONCRETE Members y RF-CONCRETE NL. Für RSTAB 8 benötigen Sie das Zusatzmodul BETON.

Sie können in den Bemessungsmodulen von RFEM 5 bzw. RSTAB 8 eine "vorhandene Grundbewehrung" definieren und für diese Bewehrung eine nichtlineare Bemessung im Grenzzustand der Tragfähigkeit durchführen.

Als Ergebnis erhalten Sie den Verlauf der Ausnutzung aus der nichtlinearen Berechnung unter der Annahme der vorhandenen Längsbewehrung.

Nota:
Die nichtlineare Bemessung ist im Zusatzmodul BETON für RSTAB 8 bereits inkludiert. Für RFEM 5 benötigen Sie das Zusatzmodul RF-BETON NL.


Autor

El Sr. Kieloch proporciona soporte técnico a nuestros clientes y es responsable del desarrollo en el área de estructuras de hormigón armado.

Enlaces
Descargas


;