1346x
000707
2024-01-08

Combinar fases de construção

Uma combinação de estados de construção pode ser necessária, por exemplo, se você deseja representar processos de construção simultâneos ou sobrepostos, onde modelos parciais precisam ser considerados e uma sobreposição linear dos resultados não seria correta.

No diálogo Casos de Carga e Combinações, você pode considerar essas situações de acordo com normas usando fatores de carga e criar situações de dimensionamento que capturem todas as constelações para a verificação.

Assistente de Combinação

As combinações podem ser geradas automaticamente; para isso, o Assistente de Combinação deve estar ativado. A configuração correspondente do programa pode ser feita nas configurações básicas do modelo, bem como no diálogo 'Casos de Carga e Combinações' → Aba 'Base'.

Mais informações sobre o uso do Assistente de Combinação podem ser encontradas no capítulo Assistente de Combinação do manual do RFEM.

Editar Configurações

Você pode acessar o diálogo 'Editar Assistente de Combinação' através do Navegador - Dados → 'Casos de Carga e Combinações' → 'Assistente de Combinação' ou pela barra de menu → 'Casos de Carga e Combinações' → 'Assistente de Combinação'.

Se você ativar a opção 'Considerar estado inicial', a aba 'Estado Inicial' ficará disponível. Lá, você pode selecionar um caso de carga cujas deformações representem a situação inicial para as combinações criadas.

Você também pode usar a opção 'Gerar combinações idênticas sem estado inicial' para gerar combinações de carga com e sem consideração dos estados de construção. Com o campo de verificação ativado, será gerado o dobro do número de combinações de carga.

Verificar Combinações

Para cada estado de construção, são geradas automaticamente combinações de influência; a partir das combinações de influência, são geradas as combinações de carga para a situação de dimensionamento correspondente. No diálogo 'Casos de Carga e Combinações', você pode verificar todas as combinações geradas automaticamente nas abas correspondentes.

Combinar Manualmente

Para combinar cargas manualmente – ou alternativamente, além do Assistente de Combinação – crie um novo elemento na lista na aba 'Combinações de Carga'. Use o botão Novo no final da lista. Na seção 'Opções Especiais', você pode fazer configurações adequadas:

Considerar Estado Inicial de

Na lista, você pode selecionar o estado de tensão e deformação subjacente. Para uma situação clássica, este é o estado de construção anterior. Se não houver opções de seleção, primeiro defina o estado de construção a ser considerado.

Considerar Estado de Construção

Defina na lista qual estado de construção estrutural deve ser considerado. Quaisquer combinações auxiliares devem ser geradas manualmente, se necessário.

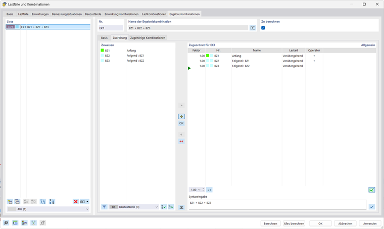
Combinar Resultados

Para combinar resultados, crie um novo elemento na lista no diálogo 'Casos de Carga e Combinações' → Aba 'Combinações de Resultados'; em seguida, atribua os estados de construção relevantes.

Capítulo principal