Community
    Iniciar sessão na sua conta

    Registe-se no extranet da Dlubal para aproveitar ao máximo o software e ter acesso exclusivo aos seus dados pessoais.

    Criar conta
    Ao iniciar sessão, concorda com as Condições de utilização e venda da Dlubal. Consulte a nossa Nota de privacidade, a nossa Nota sobre cookies.
    0
    Loja online
    Contatar Equipe de Vendas
    Idioma
    • Deutsch
    • English
    • Français
    • Español
    • Português
    • Italiano
    • Česky
    • Polski
    • Pусский
    • 中文(简体)
    • Áreas
      • Estruturas de betão armado
      • Estruturas de betão pré-esforçado
      • Estruturas de aço
      • Estruturas de madeira
      • Estruturas de alvenaria
      • Estruturas de alumínio e construção leve
      • Edifícios
      • Estruturas industriais
      • Condutas
      • Construção de pontes
      • Gruas e pontes rolantes
      • Torres e mastros
      • Estruturas de vidro
      • Estruturas de membrana tracionada
      • Estruturas de cabos tracionados
      • Estruturas laminadas e sanduíche
      • Estruturas temporárias
      • Estruturas de andaimes e prateleiras
      • Estruturas offshore
      • Silos e tanques de armazenamento
      • Estruturas de energias renováveis
      • Estruturas solares e sistemas de montagem
      • Construção naval e corpos flutuantes
      • Tecnologia de transporte
      • Estruturas e mastros de perfuração
      • Piscinas e parques aquáticos
      • Estruturas de contentores
      • Estacas escavadas por broca
      • Estruturas de escadas
      • Centrais elétricas
      • Estruturas hidráulicas em aço
      • Engenharia mecânica
      • Estruturas pneumáticas
      Áreas de aplicação
      • Planeamento estrutural
      • Cálculos de elementos finitos (MEF)
      • Simulação de vento e geração de cargas de vento
      • Análise de tensões
      • Cálculos não lineares
      • Análise de estabilidade
      • Análise de encurvadura não linear
      • Análises de torção com empenamento
      • Análise dinâmica e sísmica
      • Dinâmica não linear
      • Análise pushover
      • Form-finding e padrões de corte
      • Ligações de aço
      • Planeamento orientado por BIM
      • Secções formadas a frio
      • Interação solo-estrutura
      • Cálculo de fachadas
      • Fundações e geotecnia
      • Fases de construção
      • Resistência ao fogo
      Normas
      • Eurocódigos (EC)
      • Normas alemãs (DIN)
      • Normas britânicas (BS EN, BS)
      • Normas italianas (NTC)
      • Normas dos EUA
      • Normas canadianas (CSA)
      • Normas australianas (AS)
      • Normas suíças (SIA)
      • Normas chinesas (GB, HK)
      • Normas indianas (IS)
      • Normas mexicanas (RCDF, CFE Sismo 15)
      • Normas russas (SP)
      • Normas sul-africanas (SANS)
      • Normas brasileiras (NBR)
      Serviços online
      • Ícone do menu superior da ferramenta Geo-Zone Mapas de sobrecarga de neve, velocidade do vento e carga sísmica
      • Ícone de cálculo na nuvem Cálculos na nuvem
      • Ícone de Wiki de análise estrutural Wiki de análise estrutural
      • Ícone de propriedades da secção de aço e madeira Propriedades de secções transversais de perfis de aço e secções transversais
      Dimensionamento estrutural para sistemas fotovoltaicos

      A Dlubal Software ajuda você a criar e verificar qualquer sistema de montagem solar. Trabalhe de forma eficiente com estruturas de aço, alumínio e concreto em um único ambiente.

      Explorar ferramentas
      Estruturas solares Estruturas solares | Versão móvel
      API Dlubal

      O novo serviço de API da Dlubal (gRPC) oferece uma interface flexível para o software de análise estrutural baseada em Python e C#, com acesso direto a toda a gama de produtos Dlubal.

      Iniciar com API
      Fundo para o banner do menu principal da API Fundo para o banner do menu principal da API
    • Ícone a representar o RFEM 6, uma aplicação de software de análise de elementos finitos. RFEM 6 O único software de análise de elementos finitos de que precisa para os seus projetos

      O RFEM é a base de uma família de programas composta por módulos e serve para definir estruturas, materiais e cargas para sistemas estruturais constituídos por lajes, paredes, cascas e barras, bem como sólidos e elementos de contacto.

      Mais informação
      Ícone de alternância de módulo Módulos
      • Análises adicionais
      • Análises dinâmicas
      • Soluções especiais
      • Dimensionamento
      • Ligações
      Ícone de RSTAB 9 sem limites RSTAB 9 O programa de estruturas de barras icónico

      O RSTAB 9 é um programa de cálculo de estruturas de barras 3D que reflete o estado atual da tecnologia e ajuda os engenheiros de estruturas a cumprir os requisitos da engenharia civil moderna.

      Mais informação
      Ícone de alternância de módulo Módulos
      • Análises adicionais
      • Análises dinâmicas
      • Soluções especiais
      • Dimensionamento
      Ícone de RSECTION 1 sem limites RSECTION 1 Cálculos de secções transversais personalizados

      O RSECTION apoia engenheiros de estruturas ao determinar as propriedades de secções transversais para uma ampla variedade de secções transversais e permite uma análise de tensões subsequente.

      Mais informação
      Ícone de RWIND 3 sem limites RWIND 3 Software CFD para túneis de vento digitais

      O RWIND 3 é um túnel de vento digital para simulação de fluxos de vento em torno de quaisquer geometrias de edifícios e para cálculo das cargas de vento nas suas superfícies.

      Mais informação
      Ícone da API API Dlubal A sua porta de entrada para modelação paramétrica e automação

      O novo serviço API Dlubal (gRPC) oferece uma interface flexível para o software de cálculo estrutural com base em Python e C#, com acesso direto a toda a gama de produtos Dlubal. Beneficie de uma integração perfeita e poderosa no seu software Dlubal – ideal para modelação paramétrica e tarefas complexas de otimização.

      Descobrir a API
      Documentação da API Documentação da API
      • Índice
      • Primeiros passos
      • Aplicações
      • Objetos de modelo
      • Assinaturas e preços
      • Exemplos
      AEF para ligações de aço

      Projete e analise conexões de aço utilizando CBFEM, de acordo com EN 1993‑1‑8 e AISC 360, totalmente integrado no RFEM 6 para fluxos de trabalho estruturais mais rápidos e precisos.

      Saber mais
      Ligações de aço Ligações de aço
      Ferramenta de Zona Geo

      O serviço online da Dlubal fornece mapas de zonas para a determinação rápida de cargas de neve, velocidades do vento e dados sísmicos.

      Verificar zonas de carga
      Ferramenta de visualização de zona geográfica exibindo mapas de neve, vento e sísmicos com ilustrações para avaliações de cargas ambientais. Ilustração de mapas de zonas geográficas de neve, vento e sismo numa versão móvel, mostrando várias regiões e dados.
      Produtos desatualizados
    • Apoio
      • Perguntas mais frequentes (FAQ)
      • Base de dados de conhecimento
      • Funções do programa
      • Licenciamento
      • Fazer uma pergunta
      • A nossa equipa de apoio
      • Enviar proposta de função desejada ou ideia
      • Resolução de problemas para licenciamento e autorização
      • Reportar problema ou erro do programa
      • Atualizações dos programas
      • Problemas com o programa
      • Fórmulas | A matemática é divertida!
      Formação
      • Primeiros passos com o RFEM
      • Primeiros passos com o RSTAB
      • Formação online
      • Formação na Dlubal
      • Formação individual
      • Vídeos
      • Vídeos de e-learning
      • Seminários web
      • Cursos online
      Serviço
      • Apoio/serviço gratuito
      • Extranet | A minha conta
      • Contrato de serviço
      • Ferramenta Geo-Zone para a determinação de carga
      • Atualizações e novas versões
      • Versões anteriores dos programas
      Vendas
      • Loja online
      • A nossa equipa de vendas
      • Contactar equipa de vendas
      • Agendar demonstração online de produto
      • Porquê a Dlubal Software?
      Assistente de apoio baseada em IA
      • Mia – A sua assistente de IA a toda a hora
      • Descubra a sua assistente de IA pessoal
      Apoio e serviço gratuitos

      Precisa de ajuda? Acesse as opções de suporte gratuitas, incluindo assistência de IA 24/7, suporte por e-mail e webinars.

      Saiba mais
      Apoio técnico gratuito e serviço Suporte técnico gratuito e serviço
      Encontre respostas rapidamente

      Encontre respostas rápidas para perguntas comuns sobre o software Dlubal. Pesquise ou filtre centenas de FAQ para resolver problemas rapidamente.

      Ver FAQ
      Perguntas mais frequentes FAQ | Versão móvel
    • Novidades
      • Notícias atuais
      • Novas funções do produto
      • Subscrever a newsletter
      • Novos programas
      • Dlubal Blog
      Fromações
      • Formações online
      • Formação individual
      Eventos
      • Vista geral de eventos
      • Feiras e seminários
      • Seminários web
      Mestrado em Engenharia com seminários web

      Junte-se aos líderes do setor e explore soluções em engenharia estrutural e software. Aprimore suas habilidades com nossas sessões ao vivo!

      Ver próximos seminários web
      3D FEA Software RFEM 6 | First Steps Imagem de banner de menu | Seminários web de notícias | Versão móvel
      Descubra o poder da inovação

      Descubra ferramentas de ponta e aprimoramentos projetados para impulsionar seu fluxo de trabalho em engenharia.

      Explorar novas funções
      Explore New Features Imagem de menu de faixa | News_ProductFeatures | Versão móvel
    • Download de versão completa

      Gostaria de experimentar as capacidades dos programas da Dlubal Software? Esta é a sua oportunidade! Com a versão completa gratuita de 90 dias, pode testar exaustivamente todos os nossos programas.

      Iniciar versão de teste agora
      Área gratuita da Dlubal

      No espaço gratuito da Dlubal, tem acesso a seminário web, artigos e oportunidades de teste do software – tudo gratuito e organizado num único lugar.

      Mais informação
      Exemplos
      • Modelos estruturais gratuitos para download
      • Submeter modelo estrutural
      • Exemplos introdutórios e tutoriais
      • Exemplos de verificação
      • Vista geral de imagens
      Documentos
      • Manuais online
      • Manuais
      • Folhetos, brochuras e certificados
      Referências
      • Projetos de clientes
      • Porquê enviar o seu projeto de cliente?
      • Como enviar um projeto de cliente?
      • Enviar projeto
      Modelos grátis para download

      Explore milhares de modelos estruturais prontos para uso. Baixe, adapte e use-os como templates para acelerar seu processo de design.

      Descobrir modelos
      Modelos de análise estrutural para download Modelos gratuitos para download | Versão móvel
      Espaço gratuito da Dlubal

      Obtenha ajuda especializada sempre que precisar. Aproveite a assistência gratuita de IA, suporte por e-mail, webinars ao vivo e serviços premium para utilizadores do Contrato de Serviço Pro.

      Obter suporte
      Apoio técnico e serviço gratuitos Suporte técnico e serviço gratuitos | Versão para dispositivos móveis
    • E-learning
      • RFEM 6 para iniciantes
      • RFEM 6 para estudantes
      • Programação com RFEM 6 e Python
      • RFEM 6 com Rhino e Grasshopper
      • RFEM 5 para iniciantes
      • Modelar com o RFEM 5
      • Vídeos de aprendizagem de cálculo estrutural para estudantes
      • Vídeos tutoriais curtos para os programas Dlubal
      • As melhores dicas e sugestões no RFEM
      • Formações online gravadas da Dlubal
      • Seminários web gravados da Dlubal
      Estudantes e estabelecimentos de ensino
      • Software de cálculo estrutural gratuito para estudantes
      • Pedir ou prolongar versão de estudante gratuita
      • Solicitar versão gratuita para professores
      • Submeter tese de final de curso
      • Porquê enviar-nos a sua tese de final de curso?
      • Teses de final de curso com software de análise estrutural Dlubal
      • Software de cálculo estrutural gratuito para estabelecimentos de ensino superior
      • Solicitar pacote de estabelecimento de ensino
      • Formação introdutória gratuita para estabelecimentos de ensino superior
      • Solicitar data para formação
      Plataforma de conhecimento
      • Primeiros passos com o RFEM
      • Vídeos
      • Manuais online
      • Wiki de cálculo estrutural
      • Base de dados de conhecimento
      • Perguntas mais frequentes (FAQ)
      Informação e entretenimento
      • Podcast
      • Dlubal Blog
      • Introdução ao planeamento estrutural
      Primeiros passos com o RFEM 6

      Dê seus primeiros passos com o RFEM 6 e descubra como você pode modelar e calcular rapidamente. Personalize com complementos para ainda mais possibilidades.

      Primeiros passos
      3D FEA Software RFEM 6 | First Steps Imagem de banner de menu | Seminários web de notícias | Versão móvel
      Software de análise estrutural gratuito para estudantes

      Milhares de estudantes em todo o mundo já se beneficiam do Dlubal Software. Aproveite o acesso gratuito, treinamento e suporte especializado durante os seus estudos.

      Obter licença gratuita
      Software de análise estrutural gratuito para estudantes Software de análise estrutural gratuito para estudantes
    • Sobre nós
      • História e factos
      • Filosofia da empresa
      • Porquê a Dlubal Software?
      • Comparação de produtos
      • Política de qualidade
      • A nossa equipa
      Contacto
      • Escritórios da Dlubal no mundo
      • Revendedor autorizado da Dlubal
      Referências
      • Comentários de utilizadores
      • Projetos de clientes
      • Estudos de caso
      • Porquê enviar o seu projeto?
      • Exemplos de verificação
      • O seu comentário
      • Participação em projetos de investigação
      Os nossos clientes

      Apresentamos clientes que realizaram os seus projetos com o software da Dlubal. Saiba como clientes nossos de todo o mundo implementaram soluções inovadoras na construção e engenharia utilizando ferramentas avançadas para análises estruturais e dinâmicas.

      Conheça os nossos clientes
      Construir o sucesso em conjunto

      Descubra como engenheiros líderes ao redor do mundo confiam em nossas soluções para elevar seus projetos conosco.

      Veja os nossos clientes
      See Our Customers Imagem de faixa de menu | Company_OurCustomers_Mobile
      Conheça os especialistas

      Nossos engenheiros dedicados estão aqui para ajudá-lo com modelagem, design e desafios técnicos—em qualquer momento, em qualquer lugar.

      Ligar ao suporte
      Our Team Imagem de faixa de menu | Empresa_NossaEquipe | Versão móvel
    • Carreira
      • Empregos
      • Equipas
      • Blogue de colaboradores
      • Informação
      Empregos
      • Todas as ofertas de emprego
      • Desenvolvimento de produtos
      • Apoio ao cliente
      • Vendas
      • Marketing
      • Desenvolvimento de software
      • Administração
      • Estagiários
      • Outros
      Equipas
      • Desenvolvimento de produtos
      • Apoio ao cliente
      • Vendas
      • Marketing
      • Desenvolvimento de software
      • Administração
      Porquê escolher a Dlubal?
      • Cultura empresarial
      • Vantagens para colaboradores
      Construa o seu futuro connosco

      Revele como a nossa equipe molda o futuro da engenharia. Experimente inovação, crescimento e desafios emocionantes.

      Carreira na Dlubal Imagem de banner do menu | Carreira na Dlubal Móvel
      Encontre o seu trabalho de sonho

      Junte-se a um líder global em software de engenharia e leve sua carreira a novos patamares.

      Explore vagas em aberto
      All Open Positions Imagem de faixa de menu | Posições abertas móveis
    • Loja online
    Produtos principais
    Ícone a representar o RFEM 6, uma aplicação de software de análise de elementos finitos.
    RFEM 6
    Ícone de RSTAB 9 sem limites
    RSTAB 9
    Ícone de RWIND 3 sem limites
    RWIND 3
    Ícone de RSECTION 1 sem limites
    RSECTION
    Serviços online
    Ícone da ferramenta Geo-Zone Tool
    Ferramenta de geolocalização
    Propriedades de secção
    Propriedades da secção transversal
    Ícone da API
    API
    Ícone Cálculo em nuvem
    Cálculo na nuvem
    Modelos para download
    Modelos disponíveis para download
    Ícone da comunidade Dlubal
    Comunidade Dlubal
    Ícone de artigos da base de dados de conhecimento
    Base de dados de conhecimento
    Seminários web online
    Seminários web
    Iniciar sessão na sua conta

    Registe-se no extranet da Dlubal para aproveitar ao máximo o software e ter acesso exclusivo aos seus dados pessoais.

    Iniciar sessão Criar conta
    Teste gratuito de 90 dias
    Iniciar sessão na sua conta

    Registe-se no extranet da Dlubal para aproveitar ao máximo o software e ter acesso exclusivo aos seus dados pessoais.

    Iniciar sessão Criar conta
    • Produtos
    • Análise de elementos finitos (AEF)
    • Módulos para o RFEM 6
    • Análises dinâmicas
    • Análise modal para o RFEM 6
    • Análise modal para o RFEM 6 | Funções
    Ícone do RFEM 6 | Dlubal Software Análise modal
    Manuais online
    • Manual | Análise modal
    • Tutorial para o RFEM 6
    • RFEM 6 / RSTAB 9 | Primeiros passos
    }
    calculator icon
    Preços
    Análise modal para o RFEM 6 | Funções

    Análise modal para o RFEM 6 | Funções

    O módulo Análise modal oferece um grande número de funções para a análise de vibrações naturais. As funções selecionadas são aqui descritas em detalhe.

    Faixa | Análise modal para o RFEM 6 - Descrição do produto
    Subnavigation
    01
    Produto
    02
    Funções

    Análise de vibrações naturais

    Total de itens: 10
    Análise modal de massas a partir de caso de carga
    Assistente de classificação de casos de carga e combinações
    Análise modal de massas a partir da combinação de cargas
    Nova carga de nó – tipo de carga 'massa'
    Negligenciar massas no RFEM 6/RSTAB 9
    • Visualizador 3D
    • Visualizador 3D | Babylon
    • Realidade virtual
    Análise modal com estado inicial
    • Visualizador 3D
    • Visualizador 3D | Babylon
    • Realidade virtual
    Imperfeições aplicáveis na análise modal
    Ajustar rigidez do material
    Modificação da estrutura para análise modal
    • Visualizador 3D
    • Visualizador 3D | Babylon
    • Realidade virtual
    Métodos para determinar o número de formas próprias
    Resultados da análise modal na forma gráfica e tabular
    • Visualizador 3D
    • Visualizador 3D | Babylon
    • Realidade virtual
    Visualização gráfica de massas em pontos da malha
    • Visualizador 3D
    • Visualizador 3D | Babylon
    • Realidade virtual
    Padronização de formas próprias
    • Visualizador 3D
    • Visualizador 3D | Babylon
    • Realidade virtual
    • Geral
    • Análise modal para o RFEM 6
    • Análise modal para o RSTAB 9
      • Análises dinâmicas e sísmicas
      • Eurocode 8

    Análise modal | Importação das massas

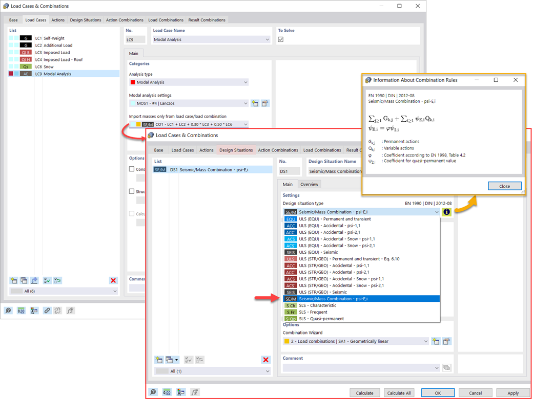
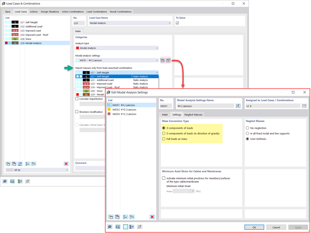
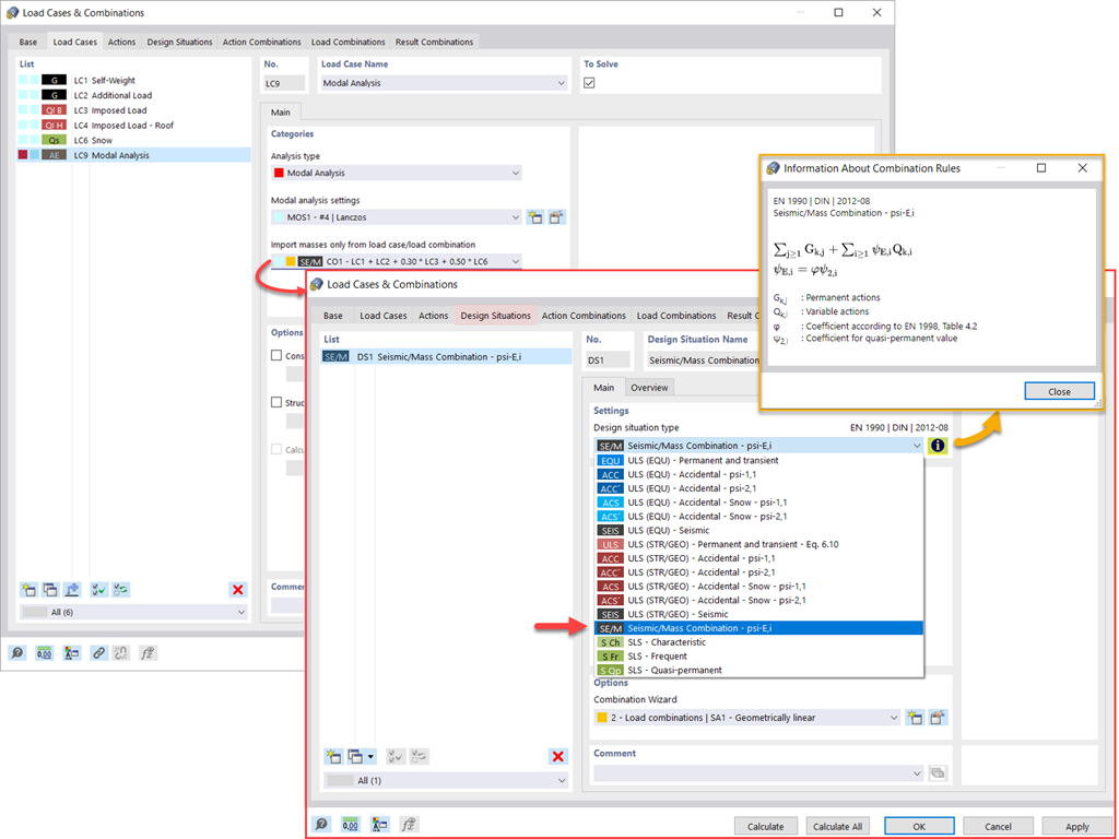
    Tem diversas opções disponíveis para definir massas para a análise modal. Enquanto as massas devido ao peso próprio são consideradas automaticamente, pode considerar as cargas e massas diretamente num caso de carga do tipo de análise modal. Necessita de mais opções? Selecione se pretende considerar as cargas totais como massas, componentes de carga na direção global Z ou apenas os componentes de carga na direção da gravidade.

    O programa oferece uma opção adicional ou alternativa para a importação de massas: Definição manual de combinações de cargas a partir das quais as massas são consideradas na análise modal. Selecionou uma norma de dimensionamento? Em seguida, pode criar uma situação de dimensionamento com o tipo de combinação Massa sísmica. Assim, o programa calcula automaticamente uma situação de massa para a análise modal de acordo com a norma de dimensionamento preferida. Por outras palavras: O programa cria uma combinação de cargas a partir dos coeficientes de combinação predefinidos para a norma selecionada. Esta contém as massas utilizadas para a análise modal.

    Nova carga de nó – tipo de carga 'massa'
    • Geral
    • Análise modal para o RFEM 6
    • Análise modal para o RSTAB 9
      • Análises dinâmicas e sísmicas
      • Eurocode 8

    Análise modal | Adicionar massas

    Deseja considerar outras cargas como massas para além das cargas estáticas? O programa permite isso para cargas de nós, barras, linhas e superfícies. Para tal, é necessário selecionar o tipo de carga "Massa" ao definir a carga de interesse. Defina a massa ou os componentes da massa nas direções X, Y e Z para tais cargas. Para massas nodais, tem a opção adicional de especificar também os momentos de inércia X, Y e Z de forma a modelar pontos de massa mais complexos.

    Negligenciar massas no RFEM 6/RSTAB 9
    • Visualizador 3D
    • Visualizador 3D | Babylon
    • Realidade virtual
    • Geral
    • Análise modal para o RFEM 6
    • Análise modal para o RSTAB 9
      • Análises dinâmicas e sísmicas
      • Eurocode 8

    Análise modal | Negligenciar a massa

    Muitas vezes, é necessário negligenciar as massas. Este é particularmente o caso quando pretende utilizar a saída da análise modal para a análise sísmica. Para tal, são necessários 90% da massa modal efetiva em cada direção para o cálculo. Portanto, pode negligenciar a massa em todos os apoios fixos de nós e linhas. O programa desativa automaticamente as massas associadas por si.

    Também é possível selecionar manualmente os objetos cujas massas devem ser negligenciadas para a análise modal. Desta forma, mostramos a última opção na imagem para uma melhor visualização. É feita uma seleção definida pelo utilizador e os objetos com os seus componentes de massa associados são selecionados de forma a negligenciar as massas.

    Análise modal com estado inicial
    • Visualizador 3D
    • Visualizador 3D | Babylon
    • Realidade virtual
    Estrutura de aço com barras de tração
    • Visualizador 3D
    • Visualizador 3D | Babylon
    • Realidade virtual
    Análise modal para consideração de um estado inicial
    • Visualizador 3D
    • Visualizador 3D | Babylon
    • Realidade virtual
    • Geral
    • Análise modal para o RFEM 6
    • Análise modal para o RSTAB 9
      • Análises dinâmicas e sísmicas
      • Eurocode 8

    Análise modal | Importação dos estados iniciais

    Ao definir os dados de entrada para o caso de carga da análise modal, pode considerar um caso de carga cuja rigidez represente a posição inicial para a análise modal. Como é que se faz isso? Conforme apresentado na imagem, selecione a opção "Considerar estado inicial a partir de". Agora, abra a caixa de diálogo "Configuração do estado inicial" e defina o tipo Rigidez como estado inicial. Neste caso de carga, a partir do qual é considerado o estado inicial, é possível considerar a rigidez do sistema estrutural quando as barras de tração falham. O objetivo de tudo isto: A rigidez deste caso de carga é considerada na análise modal. Desta forma, o utilizador obtém um sistema claramente flexível.

    Imperfeições aplicáveis na análise modal
    • Geral
    • Análise modal para o RFEM 6
    • Análise modal para o RSTAB 9
      • Análises dinâmicas e sísmicas
      • Eurocode 8

    Análise modal | DLUBAL RFEM 5 e RSTAB 8 - Considerar imperfeições

    Isto já é possível ver na imagem: As imperfeições também podem ser tidas em consideração ao definir um caso de carga de análise modal. Os tipos de imperfeição que pode utilizar na análise modal são as cargas fictícias de caso de carga, deslocamento inicial através da tabela, deformação estática, coeficiente de comprimento efetivo, modo próprio dinâmico e grupo de casos de imperfeição.

    Ajustar rigidez do material
    • Geral
    • Análise modal para o RFEM 6
    • Análise modal para o RSTAB 9
      • Análises dinâmicas e sísmicas
      • Eurocode 8

    Análise modal | Modificações da estrutura

    A propósito: As modificações de estrutura podem ser facilmente definidas em casos de carga do tipo Análise modal. Isto permite, por exemplo, ajustar individualmente a rigidez de materiais, secções, barras, superfícies, articulações e apoios. Para alguns módulos de dimensionamento, também é possível alterar a rigidez. Uma vez selecionados os objetos, as suas propriedades de rigidez são adaptadas ao tipo de objeto. Desta forma, pode defini-los em separadores separados.

    Deseja analisar a rotura de um objeto (por exemplo, um pilar) na análise modal? Isso também é possível sem problemas. Basta mudar para a janela Modificação da estrutura e desativar os objetos relevantes.

    Métodos para determinar o número de formas próprias
    • Geral
    • Análise modal para o RFEM 6
    • Análise modal para o RSTAB 9
      • Análises dinâmicas e sísmicas
      • Eurocode 8

    Análise modal | Métodos para determinação do número de formas próprias

    O seu objetivo é determinar o número de formas próprias? O programa oferece dois métodos para isso. Por um lado, é possível definir manualmente o número das formas próprias mais pequenas a serem calculadas. Neste caso, o número de formas próprias disponíveis depende dos graus de liberdade (isto é, do número de pontos de massa livres multiplicados pelo número de direções nas quais as massas atuam). No entanto, está limitado a 9999. Por outro lado, pode definir a frequência natural máxima da forma que o programa determinava as formas próprias automaticamente até atingir a frequência natural definida.

    Resultados da análise modal na forma gráfica e tabular
    • Visualizador 3D
    • Visualizador 3D | Babylon
    • Realidade virtual
    • Geral
    • Análise modal para o RFEM 6
    • Análise modal para o RSTAB 9
      • Análises dinâmicas e sísmicas
      • Eurocode 8

    Análise modal | Saída de valores próprios, Frequências angulares, Frequências naturais, Períodos naturais, Massas modais, Massas modais efetivas, Fatores de massa modais e Fatores de participação

    O cálculo está terminado? Os resultados da análise modal estarão disponíveis tanto em gráficos como em tabelas. Apresentar as tabelas de resultados para o caso de carga ou os casos de carga da análise modal. Desta forma, pode ver os valores próprios, as frequências angulares, as frequências naturais e os períodos naturais da estrutura à primeira vista. As massas modais efetivas, os fatores de massa modal e os fatores de participação também são apresentados claramente.

    Visualização gráfica de massas em pontos da malha
    • Visualizador 3D
    • Visualizador 3D | Babylon
    • Realidade virtual
    • Geral
    • Análise modal para o RFEM 6
    • Análise modal para o RSTAB 9
      • Análises dinâmicas e sísmicas
      • Eurocode 8

    Análise modal | Determinação de massas em nós ou pontos da malha de EF

    Já descobriu a saída tabular e gráfica de massas em pontos da malha? Bem, este também é um dos resultados da análise modal no RFEM 6. Desta forma, é possível verificar as massas importadas que dependem das várias configurações da análise modal. Estes podem ser exibidos no separador Massas em pontos da malha da tabela de Resultados. A tabela oferece uma visão geral dos seguintes resultados: Massa - direção de translação (mX, mY, mZ ), massa - direção de rotação (mφX, mφY, mφZ ) e a soma de massas. Seria melhor obter uma avaliação gráfica o mais rapidamente possível? As massas também podem ser representadas graficamente em pontos da malha.

    Padronização de formas próprias
    • Visualizador 3D
    • Visualizador 3D | Babylon
    • Realidade virtual
    • Geral
    • Análise modal para o RFEM 6
    • Análise modal para o RSTAB 9
      • Análises dinâmicas e sísmicas
      • Eurocode 8

    Análise modal | Visualização e padronização de formas próprias

    Conforme já aprenderam, os resultados de um caso de carga de Análise modal são apresentados no programa após um cálculo bem-sucedido. Die erste Eigenform ist für Sie also sofort grafisch oder animiert zu sehen. Dabei können Sie die Darstellung der Eigenformnormierung komfortabel anpassen. Erledigen Sie das am besten direkt im Ergebnisnavigator, wo Sie zur Visualisierung der Eigenformen eine von vier Optionen auswählen:

    • Wert des Eigenformvektors uj auf 1 skalieren (berücksichtigt nur die Translationskomponenten)
    • Auswahl der maximalen Translationskomponente des Eigenvektors und Einstellung auf 1
    • Betrachtung der gesamten Eigenform (inklusive der Rotationskomponenten), Auswahl des Maximums und Einstellung auf 1
    • Setzen der modalen Massen mi für jeden Eigenwert auf 1 kg

    Ausführlichere Erläuterungen der Normierung der Eigenformen finden Sie hier: Manual online .

    • Convite para demonstração de produto online destacando funções avançadas do software
      Organizar demonstração de produto online

      Experimente o software Dlubal ao vivo e marque uma demonstração de produto online hoje mesmo!

    • Banner promocional a convidar para subscrição de uma versão de teste gratuita de 90 dias de produtos Dlubal
      Testar versão completa gratuita durante 90 dias

      A maneira mais eficaz de conhecer o software Dlubal é experimentá-lo por si mesmo.

    • Contacte a nossa equipa de vendas para apoio especializado em soluções de software avançadas.
      Contactar equipa de vendas

      Estamos aqui para você!

    Loja online

    Configure o seu pacote de programas individual e obtenha todos os preços online!

    • Família RFEM 6
    • Família RSTAB 9
    Para a loja online

    Calcule o seu preço

    1.510,00 USD
    +110,00 USD
    Análise modal
    Montante total 1.620,00 USD

    Primeiros passos com o RFEM 6

    Ainda não trabalhou com o RFEM ou não trabalhou vezes suficientes? Aqui encontra dicas e sugestões úteis para começar a trabalhar com os programas da Dlubal.

    Mais informação
    Primeiros passos na interface de utilizador do RFEM 6 com menus e barras de ferramentas claros Captura de ecrã a mostrar a interface de utilizador inicial do RFEM 6 com opções de configuração

    Modelos estruturais para download

    Aqui pode encontrar vários modelos de estruturas para o RFEM, RSTAB, RSECTION e RWIND. Perfeito para tutoriais ou inspiração para projetos.

    Modelos para download
    Templates de modelos técnicos descarregáveis para análises de engenharia precisas Vista móvel a mostrar modelos de análise estrutural descarregáveis com miniaturas e etiquetas visíveis
    Software de cálculo e design de estruturas
    Dlubal Software GmbH

    Am Zellweg 2
    93464 Tiefenbach
    Alemanha

    +49 9673 9203-0 [email protected]
    Dlubal Software GmbH

    Querstraße 10
    04103 Leipzig
    Alemanha

    +49 9673 9203-0 [email protected]
    Soluções
    • Estruturas de betão armado
    • Estruturas de aço
    • Estruturas de madeira
    • Ligações de aço
    Produtos
    • RFEM 6
    • RSTAB 9
    • RSECTION 1
    • RWIND 3
    Apoio
    • Perguntas mais frequentes (FAQ)
    • Fazer uma pergunta
    • Mapas de sobrecarga de neve, velocidade do vento e carga sísmica
    • Contactar equipa de vendas
    Notícias
    • Subscrever a newsletter
    • Notícias atuais
    • Vista geral de eventos
    • Formações online
    Recursos
    • Versão de teste completa gratuita
    • Enviar projeto
    • Projetos de clientes
    • Manuais online
    Junte-se à Dlubal
    Comunidade Dlubal YouTube Facebook Pinterest TikTok Instagram
    © 2001-2026 Dlubal Software GmbH | Todos os direitos reservados
    Notas legais
    Sobre nós
    Mapa do site
    Idioma
    • Deutsch
    • English
    • Français
    • Español
    • Português
    • Italiano
    • Česky
    • Polski
    • Pусский
    • 中文(简体)