Community
    Accedi al tuo account

    Registrati all'extranet Dlubal per ottenere il massimo dal software e avere accesso esclusivo ai tuoi dati personali.

    Crea account
    Accedendo, accetti le Condizioni di utilizzo e vendita di Dlubal. Si prega di consultare la nostra Informativa sulla privacy e la nostra Informativa sui cookie.
    0
    Webshop
    Contatta il nostro team di vendita
    Lingua
    • Deutsch
    • English
    • Français
    • Español
    • Português
    • Italiano
    • Česky
    • Polski
    • Pусский
    • 中文(简体)
    • Settori
      • Struttura in calcestruzzo armato
      • Strutture in calcestruzzo precompresso
      • Strutture in acciaio
      • Strutture in legno
      • Strutture in muratura
      • Strutture leggere e in alluminio
      • Edifici
      • Strutture industriali
      • Tubazioni
      • Strutture a ponte
      • Gru e vie di corsa
      • Tralicci e piloni
      • Strutture di vetro
      • Tensostrutture e membrane
      • Strutture costituite da funi
      • Strutture laminate e a sandwich
      • Strutture temporanee
      • Ponteggi e scaffalature
      • Strutture offshore
      • Silo e serbatoi di stoccaggio
      • Impianti di energia rinnovabile
      • Strutture solari e sistemi di montaggio
      • Cantieri navali e corpi galleggianti
      • Tecnologia di trasporto
      • Strutture di perforazione
      • Piscine e parchi acquatici
      • Strutture container
      • Fondazioni su pali trivellati
      • Struttura di scale
      • Centrali energetiche
      • Strutture idrauliche in acciaio
      • Ingegneria meccanica
      • Strutture pneumatiche
      Aree di applicazione
      • Ingegneria strutturale
      • Analisi agli elementi finiti (FEA)
      • Simulazione del vento e generazione dei carichi del vento
      • Analisi delle tensioni
      • Analisi non lineare
      • Analisi di stabilità
      • Analisi di instabilità non lineare
      • Torsione da ingobbamento impedito
      • Analisi dinamica e sismica
      • Dinamica non lineare
      • Analisi pushover
      • Form-finding e modelli di taglio
      • Giunti acciaio
      • Building Information Modeling (BIM)
      • Sezioni piegate a freddo
      • Interazione terreno-struttura
      • Analisi di sistemi per facciate
      • Fondazioni e ingegneria geotecnica
      • Fasi costruttive
      • Protezione al fuoco
      Norme
      • Eurocodici (EC)
      • Norme tedesche (DIN)
      • Norme britanniche (BS EN, BS)
      • Norme Italiane (NTC)
      • Norme statunitensi
      • Norme canadesi (CSA)
      • Norme australiane (AS)
      • Norme svizzere (SIA)
      • Norme cinesi (GB, HK)
      • Norme indiane (IS)
      • Norme messicane (RCDF, CFE Sismo 15)
      • Norme russe (SP)
      • Norme sudafricane (SANS)
      • Norme brasiliane (NBR)
      Servizi online
      • Icona del menu superiore dello strumento Geo-Zone Tool Mappe per carico da neve, le velocità del vento e le zone sismiche.
      • Icona Calcolo cloud Calcoli cloud
      • Icona di Wiki di Analisi Strutturale Wiki di analisi strutturale
      • Icona delle proprietà di acciaio della sezione e le proprietà della sezione in legno Proprietà di sezione dei profili e delle sezioni in acciaio
      Verifica strutturale per impianto fotovoltaico

      Dlubal Software ti aiuta a creare e verificare qualsiasi sistema di montaggio solare. Lavora in modo efficiente con strutture in acciaio, alluminio e calcestruzzo in un unico ambiente.

      Esplora strumenti
      Strutture per impianti solari Strutture solari | Versione mobile
      API Dlubal

      Il nuovo servizio API di Dlubal (gRPC) ti offre un'interfaccia flessibile per il software di analisi strutturale basata su Python e C#, con accesso diretto all'intera gamma di prodotti Dlubal.

      Avvio con API
      Sfondo per il banner del menu principale API Sfondo per il banner del menu principale API
    • Icona rappresentante RFEM 6, un software di analisi agli elementi finiti. RFEM 6 L’unico software di analisi e progettazione strutturale di cui hai bisogno per i tuoi progetti

      RFEM 6 costituisce la base della famiglia di programmi modulari ed è utilizzato per definire strutture, materiali e azioni per strutture a piastre, pareti, gusci e aste, nonché per solidi ed elementi di contatto.

      Scopri di più
      Pulsante dico per l'attivazione della funzione Add-on
      • Analisi aggiuntive
      • Analisi dinamica
      • Soluzioni speciali
      • Verifica
      • Collegamenti
      Icona RSTAB 9 senza bordi RSTAB 9 Software iconico di analisi di telai e tralicci

      RSTAB 9 è un potente software di analisi e verifica per il calcolo di strutture 3D a travi, telai o capriate, che riflette lo stato dell’arte e aiuta gli ingegneri strutturali a soddisfare i requisiti dell’ingegneria civile moderna.

      Scopri di più
      Pulsante dico per l'attivazione della funzione Add-on
      • Analisi aggiuntive
      • Analisi dinamica
      • Soluzioni speciali
      • Verifica
      Icona RSECTION 1 senza bordo RSECTION 1 Calcoli di sezioni trasversali definiti dall'utente

      RSECTION supporta gli ingegneri strutturisti determinando le proprietà delle sezioni trasversali per i più diversi profili e consente un'analisi delle tensioni successiva.

      Per maggiori informazioni
      Icona di RWIND 3 senza bordi RWIND 3 Software CFD per la galleria del vento digitale

      RWIND 3 è una galleria del vento digitale per la simulazione dei flussi del vento attorno a qualsiasi geometria di edificio e per il calcolo dei carichi del vento sulle loro superfici.

      Per maggiori informazioni
      Icona API API di Dlubal La tua porta per la modellazione parametrica e l'automazione

      Il nuovo servizio API Dlubal (gRPC) offre un'interfaccia flessibile per il software di analisi strutturale basata su Python e C#, con accesso diretto all'intera gamma di prodotti Dlubal. Approfittate di un'integrazione fluida e potente nel vostro software Dlubal – ideale per la modellazione parametrica e compiti di ottimizzazione complessi.

      Scopri l'API
      Documentazione API API Documentation
      • Indice
      • Introduzione
      • Applicazioni
      • Oggetti del modello
      • Abbonamenti e prezzi
      • Esempi
      FEM per collegamenti in acciaio

      Progetta e analizza giunti in acciaio utilizzando CBFEM, conforme a EN 1993‑1‑8 e AISC 360, completamente integrato in RFEM 6 per flussi di lavoro strutturali più veloci e precisi.

      Scopri di più
      Collegamenti in acciaio Collegamenti in acciaio
      Comunità Dlubal

      Questa piattaforma offre uno spazio per domande tecniche, discussioni coinvolgenti sull'analisi strutturale e il design, suggerimenti di funzionalità e interazione diretta con il team di Dlubal e altri utenti.

      Entra ora
      Sfondo per tab menu principale della Community di Dlubal Sfondo per tab menu principale della Community di Dlubal
      Prodotti obsoleti
    • Supporto tecnico
      • Domande frequenti (FAQ)
      • Knowledge Base
      • Caratteristiche del prodotto
      • Licensing
      • Fai una domanda
      • Il nostro team di supporto
      • Consigliaci una nuova funzione o un'idea per il programma
      • Domande frequenti su licenze e autorizzazioni
      • Segnalaci un problema o un bug del programma
      • Aggiornamenti del programma
      • Problemi del programma
      • Formule | La matematica è divertente!
      Corsi di formazione
      • Primi passi con RFEM
      • Primi passi con RSTAB
      • Formazione online
      • Formazione presso Dlubal
      • Formazione individuale
      • Video
      • Video di e-learning
      • Webinar - Impara online
      • Corsi online
      Servizio
      • Assistenza / Servizio gratuito
      • Extranet | Account
      • Contratto di servizio
      • Geo-Zone Tool per la determinazione dei carichi
      • Update e Upgrade
      • Versioni precedenti dei programmi
      Vendite
      • Webshop
      • Il nostro team di vendita
      • Contatta il nostro ufficio vendite
      • Prenota una demo online
      • Perché Dlubal Software?
      Assistente AI
      • Mia – la tua assistente AI 24/7
      • Scopri la tua assistente AI personale
      Assistenza e servizio gratuiti

      Hai bisogno di aiuto? Accedi a opzioni di supporto gratuite, tra cui assistenza AI disponibile 24/7, supporto via email e webinar.

      Scopri di più
      Assistenza tecnica e servizio gratuiti Assistenza tecnica e servizi gratuiti
      Trova risposte rapide

      Trova risposte rapide alle domande comuni sul software Dlubal. Cerca o filtra centinaia di FAQ per risolvere i problemi in poco tempo.

      Visualizza FAQ
      Domande frequenti (FAQ) FAQ | Versione per dispositivi mobili
    • News
      • Ultime notizie
      • Nuove caratteristiche del prodotto
      • Iscrizione alla Newsletter
      • Nuovi prodotti rilasciati
      • Dlubal Blog
      Corsi di formazione
      • Corso di formazione online
      • Corso di formazione personalizzato
      Eventi
      • Panoramica eventi
      • Fiere e Congressi
      • Webinar
      Corsi online – Master in ingegneria

      Unisciti ai leader del settore ed esplora soluzioni nell'ingegneria strutturale e nel software. Migliora le tue competenze con le nostre sessioni dal vivo!

      Vedi i prossimi webinar
      3D FEA Software RFEM 6 | First Steps Immagine del menu del banner | News Webinar | Versione Mobile
      Sblocca la potenza dell’innovazione

      Scopri strumenti all'avanguardia e miglioramenti progettati per potenziare il tuo flusso di lavoro ingegneristico.

      Scopri le nuove funzioni
      Explore New Features Immagine da banner di menu | News_ProductFeatures | Versione per dispositivi mobili
    • Scarica la versione completa

      Vuoi provare le capacità dei programmi Dlubal Software? Hai l'opportunità di farlo! La versione completa gratuita di 90 giorni ti consente di testare a fondo tutti i nostri programmi.

      Avvia subito la versione di prova
      Dlubal Free Zone

      Nella sezione gratuita Dlubal è possibile accedere a webinar, articoli e versioni di prova del software– tutto gratuitamente e raccolto in un unico luogo.

      Maggiori informazioni
      Esempi
      • Modelli di analisi strutturale da scaricare
      • Invia il tuo modello di analisi strutturale
      • Esempi introduttivi e tutorial
      • Esempi di verifica
      • Panoramica immagini
      Documenti
      • Manuali online
      • Manuali
      • Volantini, brochure e certificati
      Riferimenti
      • Progetti clienti
      • Perché inviare il tuo progetto?
      • Come presentare un progetto cliente?
      • Invia il tuo progetto
      Modelli gratuiti da scaricare

      Esplora migliaia di modelli strutturali pronti all'uso. Scarica, adatta e usali come modelli per accelerare il tuo processo di progettazione.

      Scopri modelli
      Modelli di analisi strutturale da scaricare Modelli gratuiti da scaricare | Versione mobile
      Free Zone di Dlubal

      Ricevi assistenza esperta ogni volta che ne hai bisogno. Goditi l'assistenza AI gratuita, il supporto via email, i webinar dal vivo e i servizi premium per gli utenti del Service Contract Pro.

      Ricevi assistenza
      Assistenza e servizio gratuiti Assistenza e servizio gratuiti | Versione mobile
    • E-learning
      • RFEM 6 per principianti
      • RFEM 6 per studenti
      • Programmazione con RFEM 6 e Python
      • RFEM 6 con Rhino e Grasshopper
      • RFEM 5 per principianti
      • Modellazione con RFEM 5
      • Video di apprendimento per studenti di analisi strutturale
      • Tutorial rapidi per i programmi Dlubal
      • I migliori trucchi e consigli in RFEM
      • Registrazioni dei corsi di formazione online di Dlubal
      • Webinar registrati
      Studenti e scuole
      • Software di analisi strutturale gratuito per studenti
      • Richiedi o rinnova la versione Student gratuita
      • Richiesta per licenza insegnante gratuita
      • Inviaci la tua tesi
      • Perché inviarci la tua tesi?
      • Tesi di laurea con il software Dlubal
      • Software di analisi strutturale gratuito per scuole
      • Richiedi il pacchetto School
      • Formazione introduttiva gratuita nella tua università
      • Richiedi la tua formazione
      Knowledge Base
      • Primi passi con RFEM
      • Video
      • Manuali online
      • Wiki di analisi strutturale
      • Knowledge Base
      • Domande frequenti (FAQ)
      Infotainment
      • Podcast
      • Dlubal Blog
      • Introduzione all'analisi strutturale e alla progettazione
      Primi pass con RFEM 6

      Primi passi con RFEM 6 e scopri quanto velocemente puoi modellare e calcolare. Personalizza con i componenti aggiuntivi per avere ancora più possibilità.

      Inizia
      3D FEA Software RFEM 6 | First Steps Immagine del menu del banner | News Webinar | Versione Mobile
      Software di analisi strutturale gratuito per studenti

      Migliaia di studenti in tutto il mondo beneficiano già del software Dlubal. Goditi l'accesso gratuito, la formazione e il supporto di esperti durante i tuoi studi.

      Ottieni licenza gratuita
      Software di analisi strutturale per studenti software di analisi strutturale gratuito per studenti
    • Chi siamo
      • Storia e fatti
      • Filosofia aziendale
      • Perché Dlubal Software?
      • Confronto prodotti
      • Politica della qualità
      • Il nostro team
      Contatti
      • Sedi Dlubal nel mondo
      • Rivenditori autorizzati Dlubal
      Riferimenti
      • Recensioni clienti
      • Progetti clienti
      • Casi studio
      • Perché inviare il tuo progetto?
      • Esempi di verifica
      • La tua recensione
      • Partecipazione a progetti di ricerca
      Clienti

      Ti presentiamo i nostri clienti che utilizzano Dlubal Software per i loro progetti. Scopri come i nostri clienti di tutto il mondo utilizzano strumenti avanzati per l'analisi statica e dinamica per implementare soluzioni innovative nella progettazione e nell'ingegneria.

      Scopri i nostri clienti
      Costruire il successo insieme

      Scopri come gli ingegneri leader in tutto il mondo si affidano alle nostre soluzioni per elevare i loro progetti con noi.

      Vedi i nostri clienti
      See Our Customers Immagine dallo strumento Menu banner | Company_OurCustomers_Mobile
      Incontra gli esperti

      I nostri ingegneri dedicati sono qui per assisterti nella modellazione, progettazione e nelle sfide tecniche, in qualsiasi momento e ovunque.

      Collegarsi con l'assistenza
      Our Team Immagine del banner di menu | Azienda_Il nostro team | Versione mobile
    • Carriera
      • Lavori
      • Team
      • Blog del team
      • Approfondimenti
      Opportunità di lavoro
      • Tutte le offerte di lavoro
      • Sviluppo del prodotto
      • Assistenza clienti
      • Vendite
      • Marketing
      • Sviluppo del software
      • Amministrazione
      • Stagisti
      • Altri
      Team
      • Sviluppo dei prodotti
      • Servizio clienti
      • Vendite
      • Marketing
      • Sviluppo software
      • Amministrazione
      Perché Dlubal?
      • Cultura aziendale
      • Vantaggi per dipendenti
      Costruisci il tuo futuro con noi

      Scopri come il nostro team modella il futuro dell'ingegneria. Vivi l'innovazione, la crescita e sfide entusiasmanti.

      Carriera in Dlubal Immagine dal Menu Banner | Carriera in Dlubal Mobile
      Trova il lavoro dei tuoi sogni

      Unisciti a un leader globale nel software di ingegneria e porta la tua carriera a nuovi livelli.

      Scopri le posizioni aperte
      All Open Positions Immagine Banner Menu | Posizioni aperte mobile
    • Webshop
    Prodotti principali
    Icona rappresentante RFEM 6, un software di analisi agli elementi finiti.
    RFEM 6
    Icona RSTAB 9 senza bordi
    RSTAB 9
    Icona di RWIND 3 senza bordi
    RWIND 3
    Icona RSECTION 1 senza bordo
    RSECTION
    Servizi online
    Icon dello strumento GeoZone
    Geo-Zone Tool
    Proprietà della sezione
    Proprietà delle sezioni
    Icona API
    API
    Icona Calcolo cloud
    Calcolo su cloud
    Modelli scaricabili
    Modelli da scaricare
    Icona della community di Dlubal
    Community di Dlubal
    Icona degli articoli della Knowledge Base
    Knowledge Base
    Webinar online
    Webinar
    Accedi al tuo account

    Registrati all'extranet Dlubal per ottenere il massimo dal software e avere accesso esclusivo ai tuoi dati personali.

    Login Crea account
    Prova gratuita di 90 giorni
    Accedi al tuo account

    Registrati all'extranet Dlubal per ottenere il massimo dal software e avere accesso esclusivo ai tuoi dati personali.

    Login Crea account
    • Prodotti
    • Analisi agli Elementi Finiti (FEA)
    • Add-on per RFEM 6
    • Analisi dinamica
    • Analisi modale per RFEM 6
    • Analisi modale per RFEM 6 | Caratteristiche
    Icona RFEM 6 | Dlubal Software Analisi modale
    Manuali online
    • Manuale | Analisi modale
    • Tutorial per RFEM 6
    • RFEM 6 / RSTAB 9 | Primi passi
    }
    calculator icon
    Prezzi
    Analisi modale per RFEM 6 | Caratteristiche

    Analisi modale per RFEM 6 | Caratteristiche

    L'add-on Analisi modale offre un gran numero di funzioni per l'analisi delle vibrazioni naturali disponibili per te. Qui abbiamo descritto le caratteristiche selezionate in dettaglio.

    Banner | Analisi modale per RFEM 6 - Descrizione del prodotto
    Subnavigation
    01
    Prodotto
    02
    Caratteristiche

    Analisi delle vibrazioni naturali

    Totale voci: 10
    Analisi modale delle masse dal caso di carico
    Creazione guidata della classificazione di casi di carico e combinazioni
    Analisi modale delle masse dalla combinazione di carichi
    Nuovo carico del nodo - Massa del tipo di carico
    Trascurare le masse in RFEM 6 / RSTAB 9
    • Visualizzatore 3D
    • 3D Viewer | Babylon
    • Realtà virtuale
    Analisi modale con stato iniziale
    • Visualizzatore 3D
    • 3D Viewer | Babylon
    • Realtà virtuale
    Imperfezioni applicabili nell'analisi modale
    Regolazione della rigidezza del materiale
    Modifica della struttura per l'analisi modale
    • Visualizzatore 3D
    • 3D Viewer | Babylon
    • Realtà virtuale
    Metodi per determinare il numero di forme modali
    Risultati dell'analisi modale in forma grafica e tabellare
    • Visualizzatore 3D
    • 3D Viewer | Babylon
    • Realtà virtuale
    Visualizzazione grafica delle masse nei punti della mesh
    • Visualizzatore 3D
    • 3D Viewer | Babylon
    • Realtà virtuale
    Normalizzazione delle forme modali
    • Visualizzatore 3D
    • 3D Viewer | Babylon
    • Realtà virtuale
    • Generale
    • Analisi modale per RFEM 6
    • Analisi modale per RSTAB 9
      • Analisi dinamica e sismica
      • Eurocode 8

    Analisi modale | Importazione delle masse

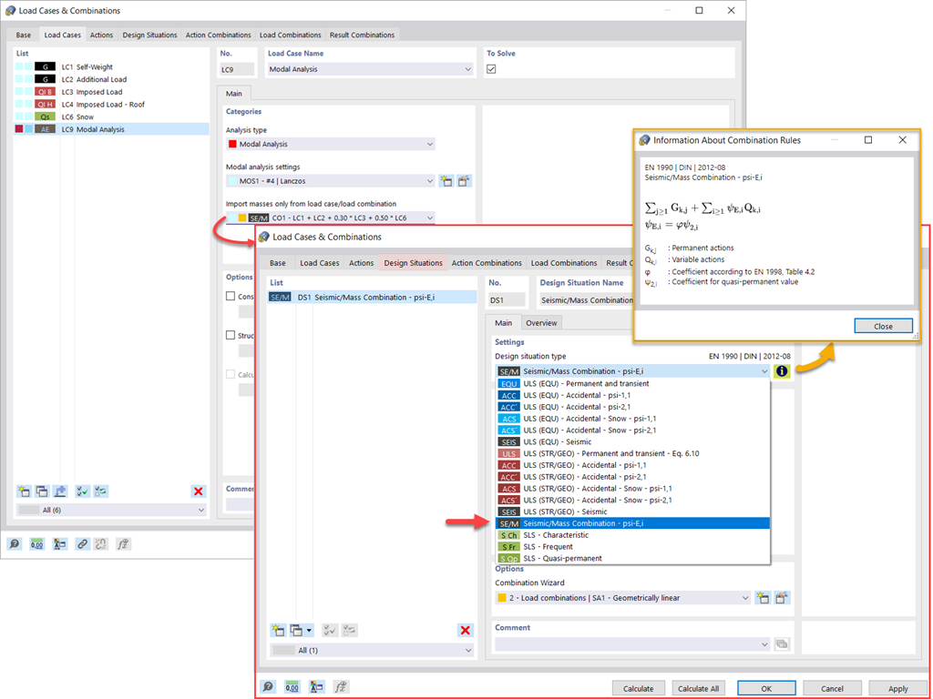
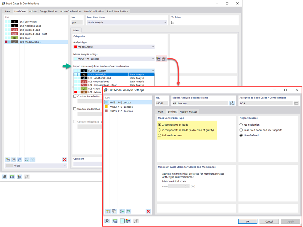
    Sono disponibili diverse opzioni per definire le masse per un'analisi modale. Mentre le masse dovute al peso proprio sono considerate automaticamente, è possibile considerare i carichi e le masse direttamente in un caso di carico del tipo di analisi modale. Hai bisogno di più opzioni? Seleziona se considerare i carichi completi come masse, i componenti del carico nella direzione Z globale o solo i componenti del carico nella direzione della gravità.

    Il programma offre un'opzione aggiuntiva o alternativa per l'importazione delle masse: Una definizione manuale delle combinazioni di carico a partire dalle quali sono le masse considerate nell'analisi modale. Hai selezionato una norma di progetto? È quindi possibile creare una situazione di progetto con il tipo di combinazione di massa sismica. Pertanto, il programma calcola automaticamente una situazione di massa per l'analisi modale secondo la norma di progetto preferita. In altre parole: Il programma crea una combinazione di carico sulla base dei coefficienti di combinazione preimpostati per la norma selezionata. Questo contiene le masse utilizzate per l'analisi modale.

    Nuovo carico del nodo - Massa del tipo di carico
    • Generale
    • Analisi modale per RFEM 6
    • Analisi modale per RSTAB 9
      • Analisi dinamica e sismica
      • Eurocode 8

    Analisi modale | Somma di masse

    Vuoi considerare altri carichi come masse oltre ai carichi statici? Il programma lo consente per carichi dei nodi, delle aste, delle linee e delle superfici. Per questo, è necessario selezionare il tipo di carico di massa quando si definisce il carico di interesse. Definire una massa o i componenti di massa nelle direzioni X, Y e Z per tali carichi. Per le masse nodali, hai un'opzione aggiuntiva per specificare anche i momenti di inerzia X, Y e Z al fine di modellare punti di massa più complessi.

    Trascurare le masse in RFEM 6 / RSTAB 9
    • Visualizzatore 3D
    • 3D Viewer | Babylon
    • Realtà virtuale
    • Generale
    • Analisi modale per RFEM 6
    • Analisi modale per RSTAB 9
      • Analisi dinamica e sismica
      • Eurocode 8

    Analisi modale | Trascurare le masse

    Spesso è necessario trascurare le masse. Questo è particolarmente vero quando si desidera utilizzare l'output dell'analisi modale per l'analisi sismica. Per questo, per il calcolo è necessario il 90% della massa modale efficace in ciascuna direzione. Quindi è possibile trascurare la massa in tutti i vincoli fissi dei nodi e delle linee. Il programma disattiva automaticamente le masse associate.

    È anche possibile selezionare manualmente gli oggetti le cui masse devono essere trascurate per l'analisi modale. Abbiamo mostrato quest'ultimo nell'immagine per una migliore visualizzazione. Viene effettuata una selezione definita dall'utente e gli oggetti con le loro componenti di massa associate vengono selezionati per trascurare le masse.

    Analisi modale con stato iniziale
    • Visualizzatore 3D
    • 3D Viewer | Babylon
    • Realtà virtuale
    Struttura in acciaio con aste tese
    • Visualizzatore 3D
    • 3D Viewer | Babylon
    • Realtà virtuale
    Analisi modale che considera uno stato iniziale
    • Visualizzatore 3D
    • 3D Viewer | Babylon
    • Realtà virtuale
    • Generale
    • Analisi modale per RFEM 6
    • Analisi modale per RSTAB 9
      • Analisi dinamica e sismica
      • Eurocode 8

    Analisi modale | Importazione degli stati iniziali

    Quando si definiscono i dati di input per il caso di carico dell'analisi modale, è possibile considerare un caso di carico le cui rigidezze rappresentano la posizione iniziale per l'analisi modale. Come si fa? Come mostrato nell'immagine, seleziona l'opzione "Considera stato iniziale da". Ora, apri la finestra di dialogo "Impostazioni stato iniziale" e definisci il tipo Rigidezza come stato iniziale. In questo caso di carico, a partire dal quale è lo stato iniziale preso in considerazione, è possibile considerare la rigidezza del sistema strutturale quando le aste tese si rompono. Lo scopo di tutto questo: La rigidezza da questo caso di carico è considerata nell'analisi modale. In questo modo, si ottiene un sistema chiaramente flessibile.

    Imperfezioni applicabili nell'analisi modale
    • Generale
    • Analisi modale per RFEM 6
    • Analisi modale per RSTAB 9
      • Analisi dinamica e sismica
      • Eurocode 8

    Analisi modale | Considerazione delle imperfezioni

    Puoi già vederlo nell'immagine: Le imperfezioni possono anche essere prese in considerazione quando si definisce un caso di carico dell'analisi modale. I tipi di imperfezione che è possibile utilizzare nell'analisi modale sono carichi teorici dal caso di carico, oscillazione iniziale tramite tabella, deformazione statica, modalità di instabilità, forma modale dinamica e gruppo di casi di imperfezione.

    Regolazione della rigidezza del materiale
    • Generale
    • Analisi modale per RFEM 6
    • Analisi modale per RSTAB 9
      • Analisi dinamica e sismica
      • Eurocode 8

    Analisi modale | Variazioni della struttura

    Lo sapevi che? È possibile definire facilmente modifiche strutturali nei casi di carico del tipo di analisi modale. Ciò consente, ad esempio, di regolare individualmente le rigidezze di materiali, sezioni trasversali, aste, superfici, cerniere e vincoli esterni. È anche possibile modificare le rigidezze per alcuni add-on di verifica. Una volta selezionati gli oggetti, le loro proprietà di rigidezza vengono adattate al tipo di oggetto. In questo modo, è possibile definirli in schede separate.

    Vuoi analizzare la rottura di un oggetto (ad esempio, una colonna) nell'analisi modale? Anche questo è possibile senza problemi. Basta passare alla finestra Modifica struttura e disattivare gli oggetti pertinenti.

    Metodi per determinare il numero di forme modali
    • Generale
    • Analisi modale per RFEM 6
    • Analisi modale per RSTAB 9
      • Analisi dinamica e sismica
      • Eurocode 8

    Analisi modale | Metodi per la determinazione del numero di forme modali

    Il tuo obiettivo è determinare il numero di forme modali? Il programma offre due metodi per questo. Da un lato, è possibile definire manualmente il numero delle forme modali più piccole da calcolare. In questo caso, il numero di forme modali disponibili dipende dai gradi di libertà (cioè dal numero di punti di massa liberi moltiplicato per il numero di direzioni in cui agiscono le masse). Tuttavia, è limitato a 9999. D'altra parte, è possibile impostare la frequenza naturale massima nel modo in cui il programma ha determinato automaticamente le forme modali fino a raggiungere la frequenza naturale impostata.

    Risultati dell'analisi modale in forma grafica e tabellare
    • Visualizzatore 3D
    • 3D Viewer | Babylon
    • Realtà virtuale
    • Generale
    • Analisi modale per RFEM 6
    • Analisi modale per RSTAB 9
      • Analisi dinamica e sismica
      • Eurocode 8

    Analisi modale | Output di autovalori, frequenze angolari, frequenze naturali, periodi naturali, masse modali, masse modali efficaci, fattori di massa modale e fattori di partecipazione

    Il calcolo è finito? I risultati dell'analisi modale sono quindi disponibili sia graficamente che in tabelle. Visualizza le tabelle dei risultati per il caso di carico o i casi di carico dell'analisi modale. Pertanto, è possibile vedere a prima vista gli autovalori, le frequenze angolari, le frequenze naturali e i periodi naturali della struttura. Anche le masse modali efficaci, i coefficienti di massa modale e i coefficienti di partecipazione sono visualizzati chiaramente.

    Visualizzazione grafica delle masse nei punti della mesh
    • Visualizzatore 3D
    • 3D Viewer | Babylon
    • Realtà virtuale
    • Generale
    • Analisi modale per RFEM 6
    • Analisi modale per RSTAB 9
      • Analisi dinamica e sismica
      • Eurocode 8

    Analisi modale | Determinazione delle masse nei nodi o nei punti mesh EF

    Hai già scoperto l'output tabellare e grafico delle masse nei punti della mesh? A destra, questo è anche uno dei risultati dell'analisi modale in RFEM 6. In questo modo, è possibile controllare le masse importate che dipendono da varie impostazioni dell'analisi modale. Possono essere visualizzati nella scheda Masse nei punti della mesh della tabella dei risultati. La tabella fornisce una panoramica dei seguenti risultati: Massa - Direzione di traslazione (mX, mY, mZ ), Massa - Direzione di rotazione (mφX, mφY, mφZ ) e Somma delle masse. Sarebbe meglio per te avere una valutazione grafica il più rapidamente possibile? Quindi è anche possibile visualizzare graficamente le masse nei punti della mesh.

    Normalizzazione delle forme modali
    • Visualizzatore 3D
    • 3D Viewer | Babylon
    • Realtà virtuale
    • Generale
    • Analisi modale per RFEM 6
    • Analisi modale per RSTAB 9
      • Analisi dinamica e sismica
      • Eurocode 8

    Analisi modale | Visualizzazione e normalizzazione delle forme modali

    Come'hai già appreso, i risultati di un caso di carico dell'analisi modale vengono visualizzati nel programma dopo un calcolo riuscito. È quindi possibile vedere immediatamente la prima forma modale graficamente o come animazione. È anche possibile regolare facilmente la rappresentazione della normalizzazione della forma modale. Fallo direttamente nel navigatore Risultati, dove hai una delle quattro opzioni per la visualizzazione delle forme modali disponibili per la selezione:

    • Ridimensionamento del valore del vettore della forma modale uj a 1 (considera solo le componenti di traslazione)
    • Selezionando la componente traslazionale massima dell'autovettore e impostandola a 1
    • Considerando l'intero autovettore (comprese le componenti di rotazione), selezionando il massimo e impostandolo a 1
    • Impostazione della massa modale mi per ciascuna forma modale a 1 kg

    Qui puoi trovare una spiegazione dettagliata della normalizzazione della forma modale: Manuale online .

    • Invito a una demo online del prodotto con funzionalità software avanzate
      Organizza una demo online del prodotto

      Prova Dlubal Live: pianifica la tua demo online del prodotto oggi stesso!

    • Banner promozionale per registrazione alla prova gratuita di 90 giorni dei prodotti Dlubal
      Versione completa gratuita per 90 giorni

      Il modo più efficace per conoscere il software Dlubal è provarlo tu stesso.

    • Contatta il nostro team commerciale per supporto esperto su soluzioni software avanzate
      Contatta il team di vendita

      Siamo qui per te!

    Webshop

    Configura il tuo pacchetto di programmi personalizzato e scopri tutti i prezzi online!

    • Famiglia RFEM
    • Famiglia RSTAB
    Vai al webshop

    Calcola il tuo prezzo

    1.510,00 USD
    +110,00 USD
    Analisi modale
    Importo totale 1.620,00 USD

    Primi passi con RFEM 6

    Non avete ancora avuto modo di lavorare con RSECTION, o lo utilizzate solo occasionalmente? Qui troverai suggerimenti e consigli utili per iniziare con i programmi Dlubal.

    Ulteriori informazioni
    Primi passi nell'interfaccia utente di RFEM 6 con menu e barre degli strumenti chiaramente riconoscibili Screenshot che mostra l'interfaccia utente iniziale di RFEM 6 con opzioni di configurazione

    Modelli di analisi strutturale da scaricare

    Esplora un’ampia gamma di modelli di analisi strutturale per RFEM, RSTAB, RSECTION e RWIND. Ideali per tutorial o come fonte di ispirazione per i tuoi progetti.

    Scarica modelli
    Modelli tecnici scaricabili per analisi ingegneristiche precise Vista mobile con modelli di calcolo strutturale scaricabili con miniature e etichette visibili
    Software di analisi e progettazione strutturale
    Dlubal Software Srl

    Via Laura Bassi Veratti, 11/2D
    40137 Bologna
    Italia

    +39 051 95 25 443 [email protected]
    Dlubal Software GmbH

    Am Zellweg 2
    93464 Tiefenbach
    Germania

    +49 9673 9203-0 [email protected]
    Soluzioni
    • Struttura in calcestruzzo armato
    • Strutture in acciaio
    • Strutture in legno
    • Giunti acciaio
    Prodotti
    • RFEM 6
    • RSTAB 9
    • RSECTION 1
    • RWIND 3
    Assistenza tecnica
    • Domande frequenti (FAQ)
    • Fai una domanda
    • Geo-Zone Tool per la determinazione dei carichi
    • Contatta il nostro ufficio vendite
    News
    • Iscrizione alla Newsletter
    • Ultime notizie
    • Panoramica eventi
    • Corso di formazione online
    Risorse
    • Versione trial completa gratuita
    • Invia il tuo progetto
    • Progetti clienti
    • Manuali online
    Unisciti a Dlubal
    Comunità Dlubal YouTube Facebook Pinterest TikTok Instagram
    © 2001-2026 Dlubal Software Srl | Tutti i diritti riservati
    Note legali
    Chi siamo
    Sitemap
    Lingua
    • Deutsch
    • English
    • Français
    • Español
    • Português
    • Italiano
    • Česky
    • Polski
    • Pусский
    • 中文(简体)