Community
    Inicie sesión en su cuenta

    Regístrese en el extranet de Dlubal para aprovechar al máximo el software y tener acceso exclusivo a sus datos personales.

    Crear cuenta
    Al iniciar sesión, acepta las Condiciones de uso y venta de Dlubal. Consulte nuestro Aviso de privacidad y nuestro Aviso de cookies.
    0
    Tienda en línea
    Contacte al equipo de ventas
    Idioma
    • Deutsch
    • English
    • Français
    • Español
    • Português
    • Italiano
    • Česky
    • Polski
    • Pусский
    • 中文(简体)
    • Sectores
      • Estructuras de hormigón armado
      • Estructuras de hormigón pretensado
      • Estructuras de acero
      • Estructuras de madera
      • Estructuras de fábrica
      • Estructuras ligeras y de aluminio
      • Edificios
      • Estructuras industriales
      • Tuberías
      • Estructuras de puentes
      • Grúas y caminos de rodadura para grúas
      • Torres y mástiles
      • Estructuras de vidrio
      • Estructuras con membranas tensadas
      • Estructuras tensadas y de cables
      • Estructuras laminadas y tipo sándwich
      • Estructuras temporales
      • Estructuras de andamios y estanterías
      • Estructuras costa afuera
      • Silos y tanques de almacenamiento
      • Instalaciones de energías renovables
      • Estructuras solares y sistemas de montaje
      • Construcción naval y cuerpos flotantes
      • Estructuras de transportadoras
      • Estructuras de perforación
      • Piscinas y parques acuáticos
      • Estructuras de contenedores
      • Cimentaciones con pilotes perforados
      • Estructuras de escaleras
      • Centrales eléctricas
      • Ingeniería hidráulica de acero
      • Génie mécanique
      • Estructuras neumáticas
      Áreas de aplicación
      • Ingeniería estructural
      • Software de cálculo por elementos finitos (MEF)
      • Simulación de viento y generación de cargas de viento
      • Análisis de tensiones
      • Análisis no lineal
      • Análisis de estabilidad
      • Análisis no lineal de pandeo
      • Análisis de torsión de alabeo
      • Análisis dinámico y sísmico
      • Análisis dinámico no lineal
      • Análisis con el método del empuje incremental ("pushover")
      • Búsqueda de forma y patrones de corte
      • Uniones de acero
      • Planificación orientada al BIM
      • Secciones conformadas en frío
      • Interacción suelo-estructura
      • Análisis de estructuras de fachadas
      • Cimentaciones e ingeniería de cimentación
      • Fases de construcción
      • Protección contra incendios
      Normas
      • Eurocódigos (EC)
      • Normas alemanas (DIN)
      • Normas británicas (BS EN, BS)
      • Normativa Italiana (NTC)
      • Normas estadounidenses
      • Normas canadienses (CSA)
      • Normas australianas (AS)
      • Normas suizas (SIA)
      • Normas chinas (GB, HK)
      • Normas de India (IS)
      • Normas mexicanas (RCDF, CFE Sismo 15)
      • Normas rusas (SP)
      • Normas sudafricanas (SANS)
      • Normas brasileñas (NBR)
      Servicios en línea
      • Icono del menú superior de herramienta de geo-zona Mapas de carga de nieve, velocidad del viento y carga sísmica
      • Icono de cálculo en la nube Cálculos en la nube
      • Icono de wiki sobre análisis estructural Wiki de análisis de estructuras
      • Propiedades de la sección de iconos de secciones de acero y madera Propiedades de secciones transversales de perfiles de acero
      Cálculo estructural para sistemas solares

      Dlubal Software te ayuda a crear y verificar cualquier sistema de montaje solar. Trabaja de manera eficiente con estructuras de acero, aluminio y concreto en un solo entorno.

      Explorar herramientas
      Estructuras solares Estructuras solares | Versión móvil
      API de Dlubal

      El nuevo servicio API de Dlubal (gRPC) te proporciona una interfaz flexible para el software de análisis estructural basado en Python y C#, con acceso directo a toda la gama de productos de Dlubal.

      Comenzar con API
      Fondo para el banner de menú principal de la API Fondo para el banner de menú principal de la API
    • Icono que representa RFEM 6, una aplicación de software de análisis de elementos finitos. RFEM 6 El único software de análisis por elementos finitos que necesita para sus proyectos

      RFEM 6 forma la base de la familia de programas modulares y se utiliza para la definición de estructuras, materiales y cargas para estructuras de placas, superficies, láminas y barras, así como para elementos sólidos y de contacto.

      Más información
      Icono de cambio de módulo Complementos
      • Análisis adicionales
      • Análisis dinámico
      • Soluciones especiales
      • Cálculo y dimensionamiento
      • Uniones
      Icono de RSTAB 9 sin límites RSTAB 9 Software de estructuras de barras icónico

      RSTAB 9 es un software potente de análisis y dimensionamiento en 3D de estructuras de vigas, pórticos o cerchas, que refleja el estado de la técnica actual y ayuda a los ingenieros y consultores de estructuras a cumplir con los requisitos de la ingeniería de estructuras moderna.

      Más información
      Icono de cambio de módulo Complementos
      • Análisis adicionales para RSTAB 9
      • Análisis dinámico
      • Soluciones especiales
      • Cálculo
      Icono de RSECTION 1 sin límites RSECTION 1 Propiedades de secciones transversales definidas por el usuario

      RSECTION apoya a los ingenieros estructurales determinando las propiedades de secciones para una amplia variedad de secciones transversales y permite un análisis de tensiones posterior.

      Más información
      Icono de RWIND 3 sin límites RWIND 3 Software de CFD para túneles de viento digital

      RWIND 3 es un túnel de viento digital para la simulación de flujos de viento alrededor de cualquier geometría de edificio o estructura y para el cálculo de las cargas de viento sobre sus superficies.

      Más información
      Ícono de API API de Dlubal Su puerta de entrada a la modelación paramétrica y automatización

      El nuevo servicio API de Dlubal (gRPC) le ofrece una interfaz flexible para el software de estática basado en Python y C#, con acceso directo a toda la gama de productos de Dlubal. Benefíciese de una integración fluida y potente en su software Dlubal, ideal para la modelización paramétrica y tareas de optimización complejas.

      Explorar API
      Documentación de API Documentación de API
      • Índice
      • Primeros pasos
      • Aplicaciones
      • Objetos del modelo
      • Suscripciones y precios
      • Ejemplos
      AEF para conexiones de acero

      Diseñe y analice las conexiones de acero utilizando CBFEM, conforme a EN 1993‑1‑8 y AISC 360, totalmente integrado en RFEM 6 para flujos de trabajo estructurales más rápidos y precisos.

      Saber más
      Conexiones de acero Conexiones de acero
      Herramienta de Zona Geográfica

      El servicio en línea de Dlubal proporciona mapas de zonas para la determinación rápida de cargas de nieve, velocidades del viento y datos sísmicos.

      Zonas de carga
      Herramienta de visualización de la zona geográfica que muestra mapas de nieve, viento y sismicidad con ilustraciones para evaluaciones de cargas ambientales. Ilustración de mapas de geo-zonas de nieve, viento y sismicidad en una versión móvil que muestra varias regiones y datos.
      Productos anteriores
    • Soporte
      • Preguntas frecuentes (FAQ)
      • Base de conocimientos
      • Características de los productos
      • Licencias
      • Formular una pregunta particular
      • Nuestro equipo de soporte
      • Enviar característica o idea del programa
      • Preguntas frecuentes sobre licencias y autorizaciones
      • Informar de algún problema o error en el programa
      • Actualizaciones del programa
      • Problemas del programa
      • Fórmulas | ¡Las matemáticas son divertidas!
      Formación
      • Primeros pasos con RFEM
      • Primeros pasos con RSTAB
      • Formación en línea
      • Formación en Dlubal
      • Cursos de formación individuales
      • Vídeos
      • Vídeos de aprendizaje en línea
      • Webinarios - Aprenda en línea
      • Cursos en línea
      Servicio
      • Soporte técnico y servicio gratuitos
      • Extranet | Mi cuenta
      • Contrato de servicio
      • Herramienta de zonas geográficas para la determinación de cargas
      • Actualizaciones y nuevas versiones
      • Versiones anteriores de los programas
      Ventas
      • Tienda en línea
      • Nuestro equipo de ventas
      • Contactar con nuestro equipo de ventas
      • Solicitar demostración de producto en línea
      • ¿Por qué Dlubal Software?
      Asistente de soporte de IA
      • Mia, su asistente de inteligencia artificial las 24 horas
      • Descubra su asistente personal de IA
      Soporte técnico y servicio gratuitos

      ¿Necesitas ayuda? Accede a opciones de soporte gratuitas que incluyen asistencia de IA 24/7, soporte por correo electrónico y seminarios web.

      Ver más
      Soporte técnico y servicio gratuitos Soporte técnico y servicio gratuitos
      Encuentra respuestas rápidamente

      Encuentra respuestas rápidas a preguntas comunes sobre Dlubal Software. Busca o filtra cientos de preguntas frecuentes para resolver problemas en poco tiempo.

      Ver FAQ
      Preguntas frecuentes (FAQ) Preguntas frecuentes | Versión móvil
    • Novedades
      • Noticias actuales
      • Nuevas características de productos
      • Suscribirse al boletín de noticias
      • Nuevos programas
      • Blog de Dlubal
      Formación
      • Cursos de formación en línea
      • Formación individual
      Eventos
      • Resumen de eventos
      • Ferias y congresos
      • Webinarios
      Domina la ingeniería con seminarios web

      Únete a los líderes de la industria y explora soluciones en ingeniería estructural y software. ¡Mejora tus habilidades con nuestras sesiones en vivo!

      Ver seminarios web siguientes
      3D FEA Software RFEM 6 | First Steps Imagen de menú de banner | Seminarios web de noticias | Versión para móviles
      Desbloquea el poder de la innovación

      Descubre herramientas de vanguardia y mejoras diseñadas para impulsar tu flujo de trabajo de ingeniería.

      Explorar nuevas funciones
      Explore New Features Imagen del Banner de Menú | Novedades_CaracterísticasDelProducto | Versión Móvil
    • Descargar versión completa

      ¿Quiere probar las capacidades de los programas de Dlubal Software? ¡Tienes la oportunidad! Con la versión completa gratuita de 90 días, puede probar todos nuestros programas completamente y sin compromiso.

      Comenzar ahora con la versión de prueba
      Zona gratuita de Dlubal

      En la zona gratuita de Dlubal puede acceder a webinarios, artículos y versiones de prueba del software, todo de manera gratuita y en un solo lugar.

      Más información
      Ejemplos
      • Modelos de análisis estructural para descargar
      • Enviar modelo de análisis estructural
      • Ejemplos introductorios y tutoriales
      • Ejemplos de verificación
      • Vista general de imágenes
      Documentos
      • Manuales en línea
      • Manuales
      • Folletos, catálogos y certificados
      Referencias
      • Proyectos de clientes
      • ¿Por qué enviar su proyecto?
      • ¿Cómo presentar un proyecto de cliente?
      • Enviar un proyecto de cliente
      Modelos gratis para descargar

      Explora miles de modelos estructurales listos para usar. Descárgalos, adáptalos y úsalos como plantillas para acelerar tu proceso de diseño.

      Descubrir modelos
      Modelos de análisis estructural para descargar Modelos gratuitos para descargar | Versión móvil
      Espacio libre de Dlubal

      Obtén ayuda experta siempre que la necesites. Disfruta de asistencia gratuita de IA, soporte por correo electrónico, webinars en vivo y servicios premium para usuarios del Contrato de Servicio Pro.

      Obtener soporte
      Soporte técnico y servicio gratuitos Soporte técnico y servicio gratuitos | Versión móvil
    • Aprendizaje electrónico
      • RFEM 6 para principiantes
      • RFEM 6 para estudiantes
      • Programación con RFEM 6 y Python
      • RFEM 6 con Rhino y Grasshopper
      • RFEM 5 para principiantes
      • Modelado con RFEM 5
      • Lecciones de análisis de estructuras para estudiantes
      • Vídeo tutoriales cortos para los programas de Dlubal
      • Los mejores consejos y trucos en RFEM
      • Grabaciones de cursos en línea
      • Webinarios celebrados y grabados
      Estudiantes y universidades
      • Software de análisis estructural gratuito para estudiantes
      • Solicitar o renovar licencia de estudiante gratuita
      • Solicitud de licencia para profesores gratuita
      • Enviar tesis
      • ¿Por qué enviar tu tesis?
      • Tesis de graduación con el software de análisis estructural de Dlubal
      • Software de análisis de estructuras gratuito para universidades técnicas
      • Solicitar paquete para universidades técnicas
      • Curso introductorio gratuito en su universidad
      • Solicitar fecha de un curso
      Plataforma de conocimientos
      • Primeros pasos con RFEM
      • Vídeos
      • Manuales en línea
      • Wiki de ingeniería de estructuras
      • Base de datos de conocimientos
      • Preguntas frecuentes (FAQ)
      Infoentretenimiento
      • Pódcast
      • Blog de Dlubal
      • Introducción al análisis y diseño de estructuras
      Primeros pasos con RFEM 6

      Da tus primeros pasos con RFEM 6 y descubre lo rápido que puedes modelar y calcular. Personaliza con complementos para aún más posibilidades.

      Comenzar
      3D FEA Software RFEM 6 | First Steps Imagen de menú de banner | Seminarios web de noticias | Versión para móviles
      Software de análisis de estructuras gratuita para estudiantes

      Miles de estudiantes en todo el mundo ya se benefician del software de Dlubal. Disfruta de acceso gratuito, formación y soporte experto durante tus estudios.

      Obtener licencia gratuita
      Software de análisis de estructuras gratuito para estudiantes Software de análisis de estructuras gratis para estudiantes
    • Acerca de la empresa
      • Historia y hechos
      • Filosofía de la empresa
      • ¿Por qué Dlubal Software?
      • Comparación de productos
      • Política de calidad
      • Nuestro equipo
      Contacto
      • Oficinas de Dlubal en todo el mundo
      • Distribuidores autorizados de Dlubal
      Referencias
      • Opiniones de clientes
      • Proyectos de clientes
      • Casos de aplicación
      • ¿Por qué enviar su proyecto de cliente?
      • Ejemplos de verificación
      • Su reseña
      • Participación en proyectos de investigación
      Nuestros clientes

      Presentamos a los clientes que realizan sus proyectos con Dlubal Software. Descubra cómo nuestros clientes en todo el mundo implantan soluciones innovadoras en la construcción e ingeniería utilizando herramientas avanzadas para análisis estáticos y dinámicos.

      Ver clientes
      Éxito en la construcción juntos

      Descubra cómo los ingenieros líderes de todo el mundo confían en nuestras soluciones para elevar sus proyectos con nosotros.

      Ver nuestros clientes
      See Our Customers Imagen de banner de menú | Empresa_NuestrosClientes_Móvil
      Conozca a los expertos

      Nuestros ingenieros dedicados están aquí para ayudarte con la modelación, el diseño y los desafíos técnicos, en cualquier momento y lugar.

      Conectar con el soporte técnico
      Our Team Imagen de banner de menú | Empresa_Nuestro equipo | Versión móvil
    • Carrera
      • Empleos
      • Equipos
      • Blog del personal
      • Información
      Empleos
      • Todas las ofertas de trabajo
      • Desarrollo de productos
      • Soporte al cliente
      • Ventas
      • Marketing
      • Desarrollo de software
      • Administración
      • Estudiantes en prácticas
      • Otros
      Equipos
      • Desarrollo de productos
      • Atención al cliente
      • Ventas
      • Marketing
      • Desarrollo de software
      • Administración
      Por qué elegir Dlubal
      • Cultura empresarial
      • Beneficios para empleados
      Construya su futuro con nosotros

      Revela cómo nuestro equipo da forma al futuro de la ingeniería. Experimenta la innovación, el crecimiento y desafíos emocionantes.

      Carrera en Dlubal Imagen en banner de menú en la móvil | Carrera en Dlubal
      Encuentra el trabajo de tus sueños

      Únete a un líder mundial en software de ingeniería y lleva tu carrera a nuevos niveles.

      Explore las vacantes disponibles
      All Open Positions Imagen de banner de menú | Puestos vacantes para móvil
    • Tienda en línea
    Productos principales
    Icono que representa RFEM 6, una aplicación de software de análisis de elementos finitos.
    RFEM 6
    Icono de RSTAB 9 sin límites
    RSTAB 9
    Icono de RWIND 3 sin límites
    RWIND 3
    Icono de RSECTION 1 sin límites
    RSECTION
    Servicios en línea
    Icono de herramienta Geo-Zone
    Herramienta Geo-Zone Tool
    Propiedades de sección
    Propiedades de sección
    Ícono de API
    API
    Icono de cálculo en la nube
    Cálculo en la nube
    Modelos descargables
    Modelos para descargar
    Icono de la comunidad de Dlubal
    Comunidad de Dlubal
    Icono de artículos de la base de datos de conocimientos
    Base de datos de conocimiento
    Seminarios web en línea
    Seminarios web
    Inicie sesión en su cuenta

    Regístrese en el extranet de Dlubal para aprovechar al máximo el software y tener acceso exclusivo a sus datos personales.

    Iniciar sesión Crear cuenta
    Prueba gratuita de 90 días
    Inicie sesión en su cuenta

    Regístrese en el extranet de Dlubal para aprovechar al máximo el software y tener acceso exclusivo a sus datos personales.

    Iniciar sesión Crear cuenta
    • Productos
    • Análisis por elementos finitos (AEF)
    • Complementos para RFEM 6
    • Análisis dinámico
    • Análisis modal para RFEM 6
    • Análisis modal para RFEM 6 | Características
    Icono de RFEM 6 | Dlubal Software Análisis modal
    Manuales en línea
    • Manual | Análisis modal
    • Tutorial para RFEM 6
    • RFEM 6 / RSTAB 9 | Primeros pasos
    }
    calculator icon
    Precios
    Análisis modal para RFEM 6 | Características

    Análisis modal para RFEM 6 | Características

    El complemento Análisis modal le ofrece una gran variedad de funciones para el análisis de vibraciones naturales. Hemos descrito las características seleccionadas en detalle aquí.

    Banner | Análisis modal para RFEM 6 - Descripción del producto
    Subnavigation
    01
    Producto
    02
    Características

    Análisis de vibraciones naturales

    Total de artículos: 10
    Análisis modal de masas a partir del caso de carga
    Asistente para clasificación y combinación de casos de carga
    Análisis modal de masas a partir de una combinación de carga
    Nueva carga en nudo - Tipo de carga Masa
    Omisión de masas en RFEM 6 / RSTAB 9
    • Visor 3D
    • Visor 3D | Babylon
    • Realidad virtual
    Análisis modal con estado inicial
    • Visor 3D
    • Visor 3D | Babylon
    • Realidad virtual
    Imperfecciones aplicables en el análisis modal
    Ajuste de la rigidez del material
    Modificación estructural para el análisis modal
    • Visor 3D
    • Visor 3D | Babylon
    • Realidad virtual
    Métodos para determinar el número de deformadas del modo
    Resultados del análisis modal gráficamente y en tablas
    • Visor 3D
    • Visor 3D | Babylon
    • Realidad virtual
    Representación gráfica de masas en puntos de malla
    • Visor 3D
    • Visor 3D | Babylon
    • Realidad virtual
    Estandarización de deformadas del modo
    • Visor 3D
    • Visor 3D | Babylon
    • Realidad virtual
    • General
    • Análisis modal para RFEM 6
    • Análisis modal para RSTAB 9
      • Análisis dinámico y sísmico
      • Eurocode 8

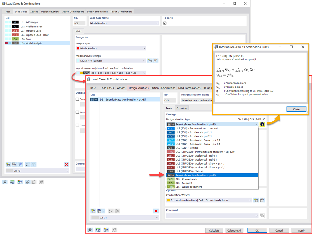
    Análisis modal | Importación de masas

    Tiene varias opciones disponibles para definir masas para un análisis modal. Si bien las masas debidas al peso propio se consideran automáticamente, puede considerar las cargas y masas directamente en un caso de carga del tipo de análisis modal. ¿Necesita más opciones? Seleccione si se deben considerar las cargas completas como masas, los componentes de carga en la dirección Z global o solo los componentes de la carga en la dirección de la gravedad.

    El programa le ofrece una opción adicional o alternativa para la importación de masas: Una definición manual de las combinaciones de carga a partir de las cuales las masas son consideradas en el análisis modal. ¿Ha seleccionado una norma de cálculo? Entonces puede crear una situación de proyecto con el tipo de combinación de Masa sísmica. Por lo tanto, el programa calcula automáticamente una situación de masa para el análisis modal según la norma de cálculo preferida. En otras palabras: El programa crea una combinación de carga sobre la base de los coeficientes de combinación preestablecidos para la norma seleccionada. Esta contiene las masas utilizadas para el análisis modal.

    Nueva carga en nudo - Tipo de carga Masa
    • General
    • Análisis modal para RFEM 6
    • Análisis modal para RSTAB 9
      • Análisis dinámico y sísmico
      • Eurocode 8

    análisis modal | Adición de masas

    ¿Desea considerar otras cargas como masas además de las cargas estáticas? El programa lo permite para cargas en nudos, barras, líneas y superficies. Para esto, necesita seleccionar el Tipo de carga de masa al definir la carga de interés. Defina una masa o componentes de masa en las direcciones X, Y y Z para tales cargas. Para las masas en nudos, tiene una opción adicional para especificar también los momentos de inercia X, Y y Z para modelar puntos de masa más complejos.

    Omisión de masas en RFEM 6 / RSTAB 9
    • Visor 3D
    • Visor 3D | Babylon
    • Realidad virtual
    • General
    • Análisis modal para RFEM 6
    • Análisis modal para RSTAB 9
      • Análisis dinámico y sísmico
      • Eurocode 8

    análisis modal | Omisión de masas

    A menudo es necesario omitir las masas. Este es particularmente el caso cuando desea utilizar la salida del análisis modal para el análisis sísmico. Para esto, se requiere el 90% de la masa modal eficaz en cada dirección para el cálculo. Por lo tanto, puede omitir la masa en todos los apoyos fijos en nudos y en línea. El programa desactiva automáticamente las masas asociadas.

    También puede seleccionar manualmente los objetos cuyas masas se van a omitir para el análisis modal. Hemos mostrado esto último en la imagen para una mejor vista. Se realiza una selección definida por el usuario y se seleccionan los objetos con sus componentes de masa asociados para omitir las masas.

    Análisis modal con estado inicial
    • Visor 3D
    • Visor 3D | Babylon
    • Realidad virtual
    Estructura de acero con barras a tracción
    • Visor 3D
    • Visor 3D | Babylon
    • Realidad virtual
    Análisis modal con la consideración de un estado inicial
    • Visor 3D
    • Visor 3D | Babylon
    • Realidad virtual
    • General
    • Análisis modal para RFEM 6
    • Análisis modal para RSTAB 9
      • Análisis dinámico y sísmico
      • Eurocode 8

    análisis modal | Importación de estados iniciales

    Al definir los datos de entrada para el caso de carga del análisis modal, puede considerar un caso de carga cuyas rigideces representan la posición inicial para el análisis modal. ¿Cómo se hace? Como se muestra en la imagen, seleccione la opción "Considerar el estado inicial desde". Ahora, abra el cuadro de diálogo "Configuración del estado inicial" y defina el tipo Rigidez como el estado inicial. En este caso de carga, a partir del cual se tiene en cuenta el estado inicial, puede considerar la rigidez del sistema estructural cuando fallan las barras traccionadas. El propósito de todo esto: La rigidez de este caso de carga se considera en el análisis modal. De este modo, se obtiene un sistema claramente flexible.

    Imperfecciones aplicables en el análisis modal
    • General
    • Análisis modal para RFEM 6
    • Análisis modal para RSTAB 9
      • Análisis dinámico y sísmico
      • Eurocode 8

    análisis modal | Consideración de imperfecciones en RFEM 5 y RSTAB 8

    Ya se puede ver en la imagen: Las imperfecciones también se pueden tener en cuenta al definir un caso de carga de análisis modal. Los tipos de imperfección que puede usar en el análisis modal son las cargas ficticias del caso de carga, la verticalidad inicial mediante la tabla, la deformación estática, el modo de pandeo, la deformada del modo dinámico y el grupo de casos de imperfección.

    Ajuste de la rigidez del material
    • General
    • Análisis modal para RFEM 6
    • Análisis modal para RSTAB 9
      • Análisis dinámico y sísmico
      • Eurocode 8

    Análisis modal | Modificaciones estructurales

    ¿Sabía que ...? Puede definir fácilmente modificaciones estructurales en casos de carga del tipo Análisis modal. Esto le permite, por ejemplo, ajustar individualmente la rigidez de los materiales, secciones, barras, superficies, articulaciones y apoyos. También puede modificar las rigideces para algunos complementos de cálculo. Una vez que selecciona los objetos, sus propiedades de rigidez se adaptan al tipo de objeto. De esta forma, puede definirlos en pestañas separadas.

    ¿Desea analizar el fallo de un objeto (por ejemplo, un pilar) en el análisis modal? Esto también es posible sin ningún problema. Simplemente cambie a la ventana Modificación estructural y desactive los objetos relevantes.

    Métodos para determinar el número de deformadas del modo
    • General
    • Análisis modal para RFEM 6
    • Análisis modal para RSTAB 9
      • Análisis dinámico y sísmico
      • Eurocode 8

    análisis modal | Métodos para determinar el número de deformadas de los modos

    ¿Su objetivo es determinar el número de deformadas del modo? El programa le ofrece dos métodos para esto. Por un lado, puede definir manualmente el número de las deformadas del modo más pequeñas que se van a calcular. En este caso, el número de deformadas del modo disponibles depende de los grados de libertad (es decir, el número de puntos de masa libre multiplicado por el número de direcciones en las que actúan las masas). Sin embargo, está limitado a 9999. Por otro lado, puede establecer la frecuencia natural máxima de la forma en que el programa determina las formas del modo automáticamente hasta alcanzar la frecuencia natural establecida.

    Resultados del análisis modal gráficamente y en tablas
    • Visor 3D
    • Visor 3D | Babylon
    • Realidad virtual
    • General
    • Análisis modal para RFEM 6
    • Análisis modal para RSTAB 9
      • Análisis dinámico y sísmico
      • Eurocode 8

    análisis modal | Salida de valores propios, frecuencias angulares, frecuencias naturales, períodos naturales, masas modales, masas modales eficaces, factores de masa modales y factores de participación

    ¿Ha finalizado el cálculo? Los resultados del análisis modal están disponibles tanto gráficamente como en tablas. Muestre las tablas de resultados para el caso de carga o los casos de carga del análisis modal. Por lo tanto, puede ver los valores propios, las frecuencias angulares, las frecuencias naturales y los períodos naturales de la estructura a primera vista. Las masas modales eficaces, los factores de masa modales y los factores de participación también se muestran claramente.

    Representación gráfica de masas en puntos de malla
    • Visor 3D
    • Visor 3D | Babylon
    • Realidad virtual
    • General
    • Análisis modal para RFEM 6
    • Análisis modal para RSTAB 9
      • Análisis dinámico y sísmico
      • Eurocode 8

    análisis modal | Determinación de masas en nudos o puntos de malla de EF

    ¿Ya ha descubierto la salida tabular y gráfica de masas en puntos de malla? Bien, este es también uno de los resultados del análisis modal en RFEM 6. De esta forma, puede comprobar las masas importadas que dependen de varias configuraciones del análisis modal. Se pueden mostrar en la pestaña Masas en puntos de malla de la tabla Resultados. La tabla le proporciona una vista general de los siguientes resultados: Masa - Dirección de traslación (mX, mY, mZ ), Masa - Dirección de giro (mφX, mφY, mφZ ) y la Suma de masas. ¿Sería mejor para usted tener una evaluación gráfica lo más rápido posible? Luego, también puede mostrar gráficamente las masas en puntos de malla.

    Estandarización de deformadas del modo
    • Visor 3D
    • Visor 3D | Babylon
    • Realidad virtual
    • General
    • Análisis modal para RFEM 6
    • Análisis modal para RSTAB 9
      • Análisis dinámico y sísmico
      • Eurocode 8

    Análisis modal | Visualización y normalización de modos de vibración

    Como'ya ha aprendido, los resultados de un caso de carga de análisis modal se muestran en el programa después de un cálculo con éxito. Die erste Eigenform ist für Sie also sofort grafisch oder animiert zu sehen. Dabei können Sie die Darstellung der Eigenformnormierung komfortabel anpassen. Erledigen Sie das am besten direkt im Ergebnisnavigator, wo Sie zur Visualisierung der Eigenformen eine von vier Optionen auswählen:

    • Wert des Eigenformvektors uj auf 1 skalieren (berücksichtigt nur die Translationskomponenten)
    • Auswahl der maximalen Translationskomponente des Eigenvektors und Einstellung auf 1
    • Betrachtung der gesamten Eigenform (inklusive der Rotationskomponenten), Auswahl des Maximums und Einstellung auf 1
    • Setzen der modalen Massen mi für jeden Eigenwert auf 1 kg

    Ausführlichere Erläuterungen der Normierung der Eigenformen finden Sie hier: Manual en línea .

    • Invitación a una demostración de producto online sobre funcionalidades avanzadas del software
      Solicitar una demostración del producto en línea

      Experimente Dlubal en vivo: ¡solicite su demostración de producto en línea hoy mismo!

    • Cartel promocional que invita a registrarse para una prueba gratuita de 90 días de los productos de Dlubal.
      Versión completa gratis durante 90 días

      La manera más efectiva de conocer el software de Dlubal es probarlo usted mismo.

    • Contacta con nuestro equipo de ventas para recibir asesoramiento experto sobre soluciones de software avanzadas.
      Contactar con el equipo de ventas

      ¡Estamos aquí para usted!

    Tienda en línea

    ¡Configure su paquete de programas individual y descubra todos los precios en línea!

    • Familia de RFEM 6
    • Familia de RSTAB 9
    Ir a la tienda en línea

    Calcule su precio

    1.510,00 USD
    +110,00 USD
    Análisis modal
    Importe total 1.620,00 USD

    Primeros pasos con RFEM 6

    ¿Aún no ha trabajado con RFEM o no muy a menudo? Aquí encontrará consejos útiles que le facilitarán la introducción a los programas de Dlubal.

    Más información
    Primeros pasos en la interfaz de usuario de RFEM 6 con menús y barras de herramientas claramente visibles Captura de pantalla de la interfaz inicial de RFEM 6 con opciones de configuración.

    Modelos de análisis estructural para descargar

    Explore una amplia gama de modelos de análisis estructural para RFEM, RSTAB, RSECTION y RWIND. Perfecto para tutoriales o inspiración para proyectos.

    Descargar modelos
    Plantillas de modelos técnicos descargables para un análisis de ingeniería preciso. Vista móvil que muestra modelos de análisis estructural descargables con miniaturas y etiquetas visibles.
    Software de cálculo de estructuras y diseño
    Dlubal Software GmbH

    Am Zellweg 2
    93464 Tiefenbach
    Alemania

    Contáctenos
    +34 960 13 67 00 (hablamos español) [email protected]
    Soluciones
    • Estructuras de hormigón armado
    • Estructuras de acero
    • Estructuras de madera
    • Uniones de acero
    Productos
    • RFEM 6
    • RSTAB 9
    • RSECTION 1
    • RWIND 3
    Soporte
    • Preguntas frecuentes (FAQ)
    • Formular una pregunta particular
    • Mapas de carga de nieve, velocidad del viento y carga sísmica
    • Contactar con nuestro equipo de ventas
    Novedades
    • Suscribirse al boletín de noticias
    • Noticias actuales
    • Resumen de eventos
    • Cursos de formación en línea
    Recursos
    • Versión completa de prueba gratis
    • Enviar un proyecto de cliente
    • Proyectos de clientes
    • Manuales en línea
    Unirse a Dlubal
    Comunidad de Dlubal YouTube Facebook X LinkedIn Pinterest TikTok Instagram
    © 2001-2026 Dlubal Software GmbH | Todos los derechos reservados
    Nota legal
    Acerca de la empresa
    Mapa del sitio
    Idioma
    • Deutsch
    • English
    • Français
    • Español
    • Português
    • Italiano
    • Česky
    • Polski
    • Pусский
    • 中文(简体)