Community
    Přihlásit se ke svému účtu

    Zaregistrujte se do extranetu Dlubal, abyste získali většinu softwaru a měli exkluzivní přístup k vašim osobním údajům.

    Vytvořit účet
    Přihlášením vyjadřujete souhlas se Všeobecnými obchodními podmínkami společnosti Dlubal Software. Přečtěte si prosím naše Prohlášení o ochraně osobních údajů a naše Prohlášení o používání cookies.
    0
    E-shop
    Kontaktovat prodejní tým
    Jazyk
    • Deutsch
    • English
    • Français
    • Español
    • Português
    • Italiano
    • Česky
    • Polski
    • Pусский
    • 中文(简体)
    • Odvětví
      • Železobetonové konstrukce
      • Předpjaté betonové konstrukce
      • Ocelové konstrukce
      • Dřevěné konstrukce
      • Zděné konstrukce
      • Hliníkové a lehké konstrukce
      • Budovy
      • Průmyslové konstrukce a zařízení
      • Potrubní systémy
      • Mostní konstrukce
      • Jeřáby a jeřábové dráhy
      • Věže a stožáry
      • Skleněné konstrukce
      • Membránové a textilní konstrukce
      • Lanové a napínací konstrukce
      • Laminátové a sendvičové konstrukce
      • Dočasné stavby
      • Lešenářské a regálové konstrukce
      • Příbřežní konstrukce
      • Sila, vodojemy a zásobní nádrže
      • Stavby pro získávání obnovitelných zdrojů energie
      • Solární konstrukce a montážní systémy
      • Lodní konstrukce a plovoucí tělesa
      • Dopravníkové konstrukce
      • Vrtací konstrukce
      • Bazény, aquaparky a koupaliště
      • Kontejnerové stavby
      • Vrtané piloty
      • Schodišťové konstrukce
      • Elektrárny
      • Ocelové vodní stavby
      • Strojní konstrukce
      • Pneumatické konstrukce
      Oblasti použití
      • Statika konstrukcí
      • Výpočty metodou konečných prvků (MKP)
      • Simulace větru a generování zatížení větrem
      • Analýza napětí
      • Nelineární výpočty
      • Posouzení stability
      • Nelineární analýza boulení
      • Analýza vázaného kroucení
      • Dynamická a seizmická analýza
      • Nelineární dynamika
      • Pushover analýza
      • Form-finding a střihové vzory
      • Ocelové přípoje
      • Projektování metodou BIM
      • Profily tvarované za studena
      • Interakce konstrukce s podložím
      • Statika fasádních systémů
      • Základy a základové konstrukce
      • Fáze výstavby
      • Požární odolnost
      Normy
      • Eurokódy (EC)
      • Německé normy (DIN)
      • Britské normy (BS EN, BS)
      • Italské normy (NTC)
      • Americké normy
      • Kanadské normy (CSA)
      • Australské normy (AS)
      • Švýcarské normy (SIA)
      • Čínské normy (GB, HK)
      • Indické normy (IS)
      • Mexické normy (RCDF, CFE Sismo 15)
      • Ruské normy (SP)
      • Jižněafrické normy (SANS)
      • Brazilské normy (NBR)
      Online služby
      • Nástroj pro stanovení oblastí zatížení – ikona horního menu Mapy zatížení sněhem, rychlosti větru a seizmického zatížení
      • Ikona pro výpočet v cloudu Výpočty v cloudu
      • Ikona Statická analýza Wiki Wiki pro statiku
      • Ikona Průřezové charakteristiky ocelových a dřevěných průřezů Průřezové charakteristiky ocelových průřezů
      Statický výpočet konstrukce pro solární systémy

      Dlubal Software vám pomáhá vytvářet a ověřovat různé solární montážní systémy. Pracujte efektivně s ocelovými, hliníkovými a betonovými konstrukcemi v jediné aplikaci.

      Prozkoumat nástroje
      Solární konstrukce Solární konstrukce | Mobilní verze
      Dlubal API

      Nová Dlubal API služba (gRPC) vám poskytuje flexibilní rozhraní pro software pro statickou analýzu založený na Pythonu a C# s přímým přístupem ke kompletnímu sortimentu produktů Dlubal.

      Začněte s API
      Pozadí pro hlavní menu banneru API Pozadí pro hlavní menu banneru API
    • Ikona reprezentující RFEM 6, softwarovou aplikaci pro výpočty pomocí metody konečných prvků. RFEM 6 Jediný program pro statické výpočty, který potřebujete

      RFEM 6 slouží jako základ modulární rodiny programů a používá se k definování konstrukcí, materiálů a účinků pro deskové, stěnové, skořepinové a nosníkové konstrukce, jakož i pro tělesa a kontaktní prvky.

      Více informací
      Ikona přepnutí addonu Addony
      • Doplňkové analýzy
      • Dynamická analýza
      • Speciální řešení
      • Dimenzování
      • Přípoje
      Ikona programu RSTAB 9 bez ohraničení RSTAB 9 Ikonický program pro rámové a příhradové konstrukce

      RSTAB 9 je výkonný program pro analýzu 3D prutových konstrukcí, který statikům pomáhá vyhovět požadavkům moderního stavebního inženýrství a odráží nejnovější trendy v oboru.

      Více informací
      Ikona přepnutí addonu Addony
      • Doplňková analýza
      • Dynamická analýza
      • Speciální řešení
      • Navrhování
      Ikona RSECTION 1 bez ohraničení RSECTION 1 Výpočty uživatelských průřezů

      RSECTION podporuje stavební inženýry tím, že určuje průřezové charakteristiky pro širokou škálu průřezů a umožňuje následnou analýzu napětí.

      Více informací
      Ikona RWIND 3 bez ohraničení RWIND 3 CFD software pro digitální větrné tunely

      RWIND 3 je digitální větrný tunel pro simulaci proudění větru kolem libovolných geometrických tvarů budov a pro výpočet větrných zatížení na jejich povrchy.

      Více informací
      Ikona API Dlubal API Vaše brána do parametrického modelování a automatizace

      Nová Dlubal API služba (gRPC) vám nabízí flexibilní rozhraní pro statický software na bázi Pythonu a C#, s přímým přístupem k celé škále produktů Dlubal. Využijte plynulou a výkonnou integraci do vašeho Dlubal softwaru – ideální pro parametrické modelování a komplexní optimalizační úlohy.

      Objevte API
      Dokumentace API Dokumentace API
      • Index
      • Začínáme
      • Aplikace
      • Objekty modelu
      • Předplatné a ceny
      • Příklady
      MKP pro ocelové spoje

      Navrhujte a analyzujte ocelové spoje pomocí CBFEM, v souladu s EN 1993‑1‑8 a AISC 360, plně integrované v programu RFEM 6 pro rychlejší a přesnější konstrukční pracovní postupy.

      Více informací
      Ocelové spoje Ocelové spoje
      Nástroj Geo-zóny

      Online služba Dlubal poskytuje mapy oblastí pro rychlé stanovení sněhových zatížení, rychlostí větru a seizmických údajů.

      Kontrolovat zatížení zón
      Nástroj Geo-zone vizuálně zobrazuje mapy sněhu, větru a seizmické mapy s ilustracemi pro posouzení zatížení prostředím. Ilustrace map geo-zón sněhu, větru a seizmické aktivity v mobilní verzi zobrazující různé regiony a data.
      Starší produkty
    • Podpora
      • Často kladené dotazy (FAQ)
      • Databáze znalostí
      • Funkce programů
      • Licencování
      • Položit individuální dotaz
      • Náš tým technické podpory
      • Navrhnout novou funkci programu nebo vlastní nápad
      • Řešení problémů s licencováním & autorizací
      • Nahlásit problém nebo chybu
      • Aktualizace programu
      • Problémy v programu
      • Vzorce | Matematika je zábava!
      Školení
      • První kroky s programem RFEM
      • První kroky s programem RSTAB
      • Online školení
      • Školení ve firmě Dlubal
      • Individuální školení
      • Videa
      • E-learningová videa
      • Webináře – Informace a vzdělávání online
      • Online kurzy
      Servis
      • Bezplatná podpora / servis
      • Extranet | Můj účet
      • Servisní smlouva
      • Geo-Zone Tool pro stanovení zatížení
      • Aktualizace a upgrady
      • Starší verze programů
      Prodej
      • E-shop
      • Náš obchodní tým
      • Kontaktovat obchodní oddělení
      • Domluvte si online prezentaci
      • Proč Dlubal Software
      Asistentka podpory s využitím AI
      • Mia – Vaše nonstop AI asistentka
      • Seznamte se se svou osobní AI asistentkou
      Bezplatná podpora a servis

      Potřebujete pomoc? Využijte bezplatné možnosti podpory, včetně 24/7 AI asistence, e-mailové podpory a webinářů.

      Další informace
      Bezplatná podpora a servis Bezplatná podpora a servis
      Rychle najít odpovědi

      Najděte rychlé odpovědi na časté otázky týkající se softwaru Dlubal. Vyhledejte nebo filtrujte stovky často kladených dotazů a vyřešte svůj problém během chvilky.

      Zobrazit FAQ
      Často kladené dotazy (FAQ) FAQ | Mobilní verze
    • Novinky
      • Aktuální novinky
      • Nové funkce v produktech
      • Přihlásit se k odběru novinek
      • Nové programy
      • Dlubal blog
      Školení
      • Online školení
      • Individuální školení
      Události
      • Přehled událostí
      • Veletrhy/Semináře
      • Webinář
      Ovládněte statiku pomocí webinářů

      Připojte se ke špičkám v oboru a objevte řešení v oblasti stavebního inženýrství a softwaru. Rozšiřte své dovednosti díky našim přednáškám naživo!

      Sledujte další webináře
      3D FEA Software RFEM 6 | First Steps Obrázek v záhlaví nabídky | Novinky Webináře | Mobilní verze
      Využijte sílu inovací

      Objevte nejmodernější nástroje a vylepšení pro efektivnější práci v oblasti inženýrství.

      Prozkoumejte nové funkce
      Prozkoumejte nové funkce Obrázek banneru nabídky | Novinky_Vlastnosti produktu | Mobilní verze
    • Stáhnout plnou verzi

      Chcete si vyzkoušet sílu programů Dlubal? Je to vaše příležitost! S bezplatnou 90denní plnou verzí si můžete všechny naše programy plně otestovat.

      Spustit zkušební verzi nyní
      Bezplatná zóna Dlubal

      V bezplatné zóně Dlubal máte přístup k webinářům, článkům a možnostem vyzkoušení softwaru – vše zdarma a přehledně na jednom místě.

      Více informací
      Příklady
      • Statické modely ke stažení
      • Poskytnout statický model
      • Úvodní příklady a tutoriály
      • Verifikační příklady
      • Přehled obrázků
      Dokumenty
      • Online manuály
      • Příručky
      • Letáky, brožury a certifikáty
      Reference
      • Projekty zákazníků
      • Proč u nás zveřejnit svůj projekt?
      • Jak mohu postoupit svůj projekt ke zveřejnění?
      • Zveřejnit projekt
      Modely ke stažení zdarma

      Prozkoumejte tisíce hotových konstrukčních modelů. Stáhněte je, přizpůsobte si je a použijte jako šablony, které urychlí váš proces navrhování.

      Objevte modely
      Statické modely ke stažení Bezplatné modely ke stažení | Mobilní verze
      Bezplatná zóna Dlubal

      Získejte odbornou pomoc, kdykoli ji potřebujete. Využijte bezplatnou podporu pomocí umělé inteligence, e-mailovou podporu, webináře naživo a prémiové služby pro uživatele Servisní smlouvy Pro.

      Získejte podporu
      Bezplatná podpora a servis Bezplatná podpora a servis | Mobilní verze
    • E-learning
      • RFEM 6 pro začátečníky
      • RFEM 6 pro studenty
      • Programování v programu RFEM 6 a Python
      • RFEM 6 s programem Rhino & Grasshopper
      • RFEM 5 pro začátečníky
      • Modelování s programem RFEM 5
      • Videolekce statiky pro studenty
      • Krátké tutoriály k programům Dlubal
      • Nejlepší tipy a triky v programu RFEM
      • Záznamy online Dlubal školení
      • Záznamy Dlubal webinářů
      Studenti a školy
      • Programy pro statické výpočty studentům zdarma
      • Vyžádání nebo prodloužení studentské verze zdarma
      • Žádost o bezplatnou verzi pro pedagogy
      • Zveřejnit diplomovou práci
      • Proč u nás zveřejnit svou diplomovou práci?
      • Závěrečné práce s programem Dlubal Software
      • Software pro statiku školám zdarma
      • Vyžádat nabídku
      • Úvodní školení pro vysoké školy zdarma
      • Zažádat o termín školení
      Platforma znalostí
      • První kroky s programem RFEM
      • Videa
      • Online manuály
      • Wiki pro statiku
      • Databáze znalostí
      • Často kladené dotazy (FAQ)
      Infotainment
      • Podcast
      • Dlubal blog
      • Úvod do statické analýzy
      První kroky s programem RFEM 6

      Udělejte své první kroky s RFEM 6 a zjistěte, jak rychle můžete modelovat a počítat. Přizpůsobte si ho přidáním modulů pro ještě více možností.

      Začít
      3D FEA Software RFEM 6 | First Steps Obrázek v záhlaví nabídky | Novinky Webináře | Mobilní verze
      Programy pro statickou analýzu pro studenty zdarma

      Tisíce studentů po celém světě již těží z Dlubal Software. Využívejte bezplatný přístup, školení a odbornou podporu po celou dobu svých studií.

      Získat bezplatnou licenci
      Software pro statické výpočty zdarma pro studenty Software pro statické výpočty pro studenty zdarma
    • O společnosti
      • Historie a čísla
      • Filozofie naší společnosti
      • Proč Dlubal Software?
      • Srovnání produktů
      • Politika kvality
      • Náš tým
      Kontakt
      • Pobočky Dlubal po celém světě
      • Autorizovaní distributoři produktů Dlubal
      Reference
      • Recenze uživatelů
      • Projekty zákazníků
      • Případové studie
      • Proč u nás zveřejnit svůj projekt?
      • Verifikační příklady
      • Vaše recenze
      • Účast na výzkumných projektech
      Naši zákazníci

      Představujeme naše zákazníky, kteří realizují své projekty s Dlubal Software. Zjistěte, jak naši zákazníci po celém světě implementují inovativní řešení ve stavebnictví a inženýrství pomocí pokročilých nástrojů pro statické a dynamické analýzy.

      Podívejte se na naše zákazníky
      Budujme úspěch společně

      Zjistěte, jak špičkoví inženýři z celého světa důvěřují našim řešením a spolupracují s námi na zdokonalování svých projektů.

      Podívejte se na naše zákazníky
      Zobrazit naše zákazníky Obrázek v záhlaví nabídky | Společnost_Naši zákazníci_Mobilní zařízení
      Sejděte se s odborníky

      Naši specializovaní inženýři jsou vám k dispozici, aby vám pomohli s modelováním, posouzením a technickými výzvami – kdykoli a kdekoli.

      Spojte se s podporou
      Náš tým Obrázek v záhlaví nabidky | Společnost_Náš tým | Mobilní verze
    • Kariéra
      • Pracovní nabídky
      • Týmy
      • Blog zaměstnanců
      • Postřehy
      Pracovní nabídky
      • Všechny pracovní nabídky
      • Vývoj produktů
      • Zákaznická podpora
      • Prodej
      • Marketing
      • Vývoj softwaru
      • Administrativa
      • Stážisté
      • Ostatní
      Týmy
      • Vývoj produktů
      • Zákaznický servis
      • Obchod
      • Marketing
      • Vývoj softwaru
      • Administrativa
      Proč Dlubal?
      • Firemní kultura
      • Zaměstnanecké výhody
      Budujte svou budoucnost s námi

      Zjistěte, jak náš tým utváří budoucnost stavebnictví. Zažijte inovace, růst a zajímavé výzvy.

      Kariéra ve společnosti Dlubal Obrázek v záhlaví nabídky | Kariéra ve společnosti Dlubal Mobile
      Najděte svou vysněnou práci

      Přidejte se k přednímu světovému výrobci softwaru pro statické výpočty a posuňte svou kariéru na novou úroveň.

      Prohlédněte si aktuální nabídky práce
      Všechny pracovní nabídky Obrázek banneru nabídky | Volná pracovní místa Mobilní zařízení
    • E-shop
    Hlavní produkty
    Ikona reprezentující RFEM 6, softwarovou aplikaci pro výpočty pomocí metody konečných prvků.
    RFEM 6
    Ikona programu RSTAB 9 bez ohraničení
    RSTAB 9
    Ikona RWIND 3 bez ohraničení
    RWIND 3
    Ikona RSECTION 1 bez ohraničení
    RSECTION
    Online služby
    Ikona nástroje pro stanovení oblastí zatížení
    Nástroj pro stanovení oblastí zatížení
    Průřezové charakteristiky
    Průřezové charakteristiky
    Ikona API
    API
    Ikona výpočtu v cloudu
    Výpočty v cloudu
    Modely ke stažení
    Modely ke stažení
    Ikona komunity Dlubal
    Komunita Dlubal
    Ikona článků databáze znalostí
    Databáze znalostí
    Online webináře
    Webináře
    Přihlásit se ke svému účtu

    Zaregistrujte se do extranetu Dlubal, abyste získali většinu softwaru a měli exkluzivní přístup k vašim osobním údajům.

    Přihlásit se Vytvořit účet
    Trial verze 90 dní zdarma
    Přihlásit se ke svému účtu

    Zaregistrujte se do extranetu Dlubal, abyste získali většinu softwaru a měli exkluzivní přístup k vašim osobním údajům.

    Přihlásit se Vytvořit účet
    • Produkty
    • Metoda konečných prvků (MKP)
    • Addony pro RFEM 6
    • Dynamická analýza
    • Modální analýza pro RFEM 6
    • Modální analýza pro RFEM 6 | Základní funkce
    Ikona RFEM 6 | Dlubal Software Modální analýza
    Online manuály
    • Manuál | Modální analýza
    • Tutoriál pro RFEM 6
    • RFEM 6 / RSTAB 9 | Začínáme
    }
    calculator icon
    Ceny
    Modální analýza pro RFEM 6 | Základní funkce

    Modální analýza pro RFEM 6 | Základní funkce

    Addon Modální analýza vám nabízí řadu funkcí pro analýzu vlastního kmitání. Vybrané funkce jsme vám zde blíže popsali.

    Banner | Modální analýza pro RFEM 6 - Popis produktu
    Subnavigation
    01
    Produkt
    02
    Základní funkce

    Analýza vlastního kmitání

    Celkový počet: 10
    Modální analýza hmot ze zatěžovacího stavu
    Klasifikace zatěžovacích stavů & generátor kombinací
    Modální analýza hmot z kombinace zatížení
    Nové zatížení na uzel - typ zatížení Hmota
    Zanedbání hmot v programu RFEM 6 / RSTAB 9
    • 3D prohlížeč
    • 3D prohlížeč | Babylon
    • Virtuální realita
    Modalní analýza s počátečním stavem
    • 3D prohlížeč
    • 3D prohlížeč | Babylon
    • Virtuální realita
    Imperfekce použitelné v modální analýze
    Úprava tuhosti materiálu
    Úprava konstrukce pro modální analýzu
    • 3D prohlížeč
    • 3D prohlížeč | Babylon
    • Virtuální realita
    Metody stanovení počtu vlastních tvarů
    Výsledky modální analýzy v grafické a tabulkové formě
    • 3D prohlížeč
    • 3D prohlížeč | Babylon
    • Virtuální realita
    Grafické zobrazení hmot v bodech sítě
    • 3D prohlížeč
    • 3D prohlížeč | Babylon
    • Virtuální realita
    Standardizace vlastních tvarů
    • 3D prohlížeč
    • 3D prohlížeč | Babylon
    • Virtuální realita
    • Obecné
    • Modální analýza pro RFEM 6
    • Modální analýza pro RSTAB 9
      • Dynamická a seizmická analýza
      • Eurocode 8

    Modální analýza | Import hmot

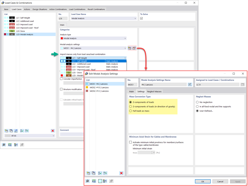
    Pro zadání hmot pro modální analýzu máte několik možností. Zatímco hmoty vlastní tíhy se zohledňují automaticky, zatížení a hmoty lze zohlednit přímo v zatěžovacím stavu pro modální analýzu. Potřebujete více možností? Vyberte, zda se mají hmoty konvertovat jako plná zatížení, složky zatížení v globálním směru Z nebo pouze složky zatížení ve směru gravitace.

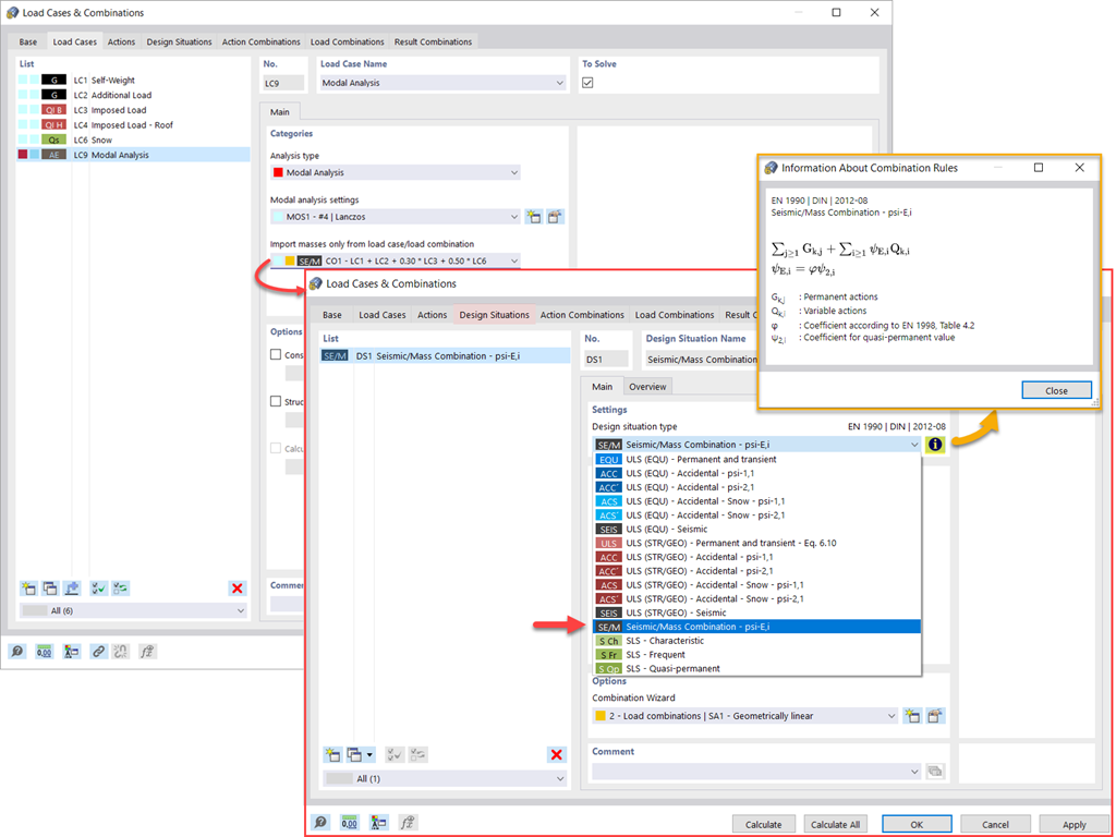
    Program vám nabízí dodatečnou nebo alternativní možnost pro převod hmot: ruční zadání kombinací zatížení, ze kterých se zohledňují hmoty v modální analýze. Vybrali jste si návrhovou normu? Následně lze vytvořit návrhovou situaci pomocí kombinace typu zemětřesení hmota. Program tak automaticky spočítá situaci s hmotami pro modální analýzu podle požadované normy. Jinými slovy: program vytvoří kombinaci zatížení na základě předem nastavených kombinačních součinitelů podle vybrané normy. Ta obsahuje hmoty pro modální analýzu.

    Nové zatížení na uzel - typ zatížení Hmota
    • Obecné
    • Modální analýza pro RFEM 6
    • Modální analýza pro RSTAB 9
      • Dynamická a seizmická analýza
      • Eurocode 8

    Modální analýza | Přidávání hmot

    Mají se kromě statických zatížení uvažovat i jiná zatížení jako hmoty? Program vám to umožňuje pro zatížení na uzly, pruty, linie a plochy. Nejdříve musíte při zadávání požadovaného zatížení vybrat jako typ zatížení Hmotnost. Pro taková zatížení definujte hmotnost nebo komponenty hmoty ve směru X, Y a Z. Pro hmoty v uzlech můžete také zadat momenty setrvačnosti X, Y a Z pro modelování složitějších hmotných bodů.

    Zanedbání hmot v programu RFEM 6 / RSTAB 9
    • 3D prohlížeč
    • 3D prohlížeč | Babylon
    • Virtuální realita
    • Obecné
    • Modální analýza pro RFEM 6
    • Modální analýza pro RSTAB 9
      • Dynamická a seizmická analýza
      • Eurocode 8

    Modální analýza | Zanedbání hmot

    Hmoty je často třeba zanedbat. To platí zejména v případech, kdy je výstupem modální analýzy seizmická analýza. V té je pro výpočet zapotřebí 90% účinné modální hmoty v každém směru. Můžete tak zanedbat hmoty ve všech pevných uzlových a liniových podporách. Program za vás deaktivuje příslušné hmoty automaticky.

    Objekty, jejichž hmoty se mají pro modální analýzu zanedbat, můžete také vybrat ručně. Poslední možnost je pro lepší představu na obrázku. Je zde nastaveno uživatelské zadání a objekty a jejich příslušné složky hmoty jsou vybrány pro zanedbání hmot.

    Modalní analýza s počátečním stavem
    • 3D prohlížeč
    • 3D prohlížeč | Babylon
    • Virtuální realita
    Ocelová konstrukce s tahovými pruty
    • 3D prohlížeč
    • 3D prohlížeč | Babylon
    • Virtuální realita
    Modální analýza se zohledněním počátečního stavu
    • 3D prohlížeč
    • 3D prohlížeč | Babylon
    • Virtuální realita
    • Obecné
    • Modální analýza pro RFEM 6
    • Modální analýza pro RSTAB 9
      • Dynamická a seizmická analýza
      • Eurocode 8

    Modální analýza | Import počátečních stavů

    Při zadávání vstupních údajů pro zatěžovací stav typu modální analýza lze zohlednit zatěžovací stav, jehož tuhosti představují výchozí polohu pro modální analýzu. Jak to uděláte? Vyberte, jako na obrázku, možnost 'Uvážit počáteční stav z...'. Otevřete dialog 'Nastavení pro počáteční stav' a vybereme Tuhost jako typ počátečního stavu. V tomto zatěžovacím stavu, od kterého se bere počáteční stav, můžete zohlednit tuhost konstrukce s neúčinnými tahovými pruty. Cíl toho všeho: tuhost z tohoto zatěžovacího stavu se zohlední při modální analýze. To vám dává jednoznačně flexibilnější systém.

    Imperfekce použitelné v modální analýze
    • Obecné
    • Modální analýza pro RFEM 6
    • Modální analýza pro RSTAB 9
      • Dynamická a seizmická analýza
      • Eurocode 8

    Modální analýza | Zohlednění imperfekcí

    Už to vidíte na obrázku: Při zadávání zatěžovacího stavu typu modální analýza lze zohlednit také imperfekce. Jako typy imperfekcí, které můžete použít v modální analýze, lze uvést fiktivní zatížení ze zatěžovacího stavu, počáteční naklonění pomocí tabulky, statickou deformaci, tvar vybočení, dynamický vlastní tvar a skupinu imperfekčních stavů

    Úprava tuhosti materiálu
    • Obecné
    • Modální analýza pro RFEM 6
    • Modální analýza pro RSTAB 9
      • Dynamická a seizmická analýza
      • Eurocode 8

    Modální analýza | Změny konstrukce

    Věděli jste, že...? V zatěžovacích stavech typu modální analýza můžete snadno definovat změny konstrukce. Můžete tak například individuálně upravit tuhosti materiálů, průřezů, prutů, ploch, kloubů a podpor. Tuhosti můžete upravovat také pro některé addony pro posouzení. Jakmile vyberete objekty, jejich tuhosti se přizpůsobí typu objektu. Můžete je tak definovat v samostatných záložkách.

    Chcete ve své modální analýze simulovat neúčinnost objektu, například sloupu? I to je bez problémů možné. Jednoduše přejděte do dialogu Upravit změnu konstrukce, v kterém vybrané objekty deaktivujete.

    Metody stanovení počtu vlastních tvarů
    • Obecné
    • Modální analýza pro RFEM 6
    • Modální analýza pro RSTAB 9
      • Dynamická a seizmická analýza
      • Eurocode 8

    Modální analýza | Metody stanovení počtu vlastních tvarů

    Je vaším cílem určit počet vlastních tvarů? Program vám k tomu nabízí dvě možnosti. První z nich je vaše zadání počtu nejmenších vlastních tvarů, které se mají vypočítat. V takovém případě počet dostupných vlastních tvarů závisí na stupních volnosti (tzn. na počtu volných hmotných bodů vynásobených počtem směrů, v nichž hmoty působí). Je však omezen na 9999. Další možností je nastavit maximální vlastní frekvenci tak, aby se vlastní tvary vytvářely automaticky až do dosažení nastavené vlastní frekvence.

    Výsledky modální analýzy v grafické a tabulkové formě
    • 3D prohlížeč
    • 3D prohlížeč | Babylon
    • Virtuální realita
    • Obecné
    • Modální analýza pro RFEM 6
    • Modální analýza pro RSTAB 9
      • Dynamická a seizmická analýza
      • Eurocode 8

    Modální analýza | Zobrazení vlastních čísel, úhlových frekvencí, vlastních frekvencí, vlastních period, modálních hmot, účinných modálních hmot, součinitelů modálních hmot a součinitelů kombinace.

    Je výpočet kompletní? Výsledky modální analýzy jsou pro vás k dispozici jak graficky, tak v tabulkách. Nechte si zobrazit výsledkové tabulky pro zatěžovací stav(y) Modální analýzy. Tak se můžete podívat na vlastní čísla, vlastní úhlové frekvence, vlastní frekvence a vlastní periody konstrukce. Přehledně se zobrazí také efektivní modální hmoty, součinitele modálních hmot a součinitele kombinace.

    Grafické zobrazení hmot v bodech sítě
    • 3D prohlížeč
    • 3D prohlížeč | Babylon
    • Virtuální realita
    • Obecné
    • Modální analýza pro RFEM 6
    • Modální analýza pro RSTAB 9
      • Dynamická a seizmická analýza
      • Eurocode 8

    Modální analýza | Stanovení hmot v uzlech nebo bodech sítě prvků

    Objevili jste již tabulkové a grafické zobrazení hmot v bodech sítě? Ano, to je také jeden z výsledků modální analýzy v programu RFEM 6. Tímto způsobem zkontrolujete importované hmoty, které závisí na různých nastaveních modální analýzy. Lze je zobrazit v záložce Hmoty v bodech sítě ve výsledkové tabulce. Tabulka vám poskytuje přehled následujících výsledků: hmota - posuvný směr (mX, mY, mZ), hmota - rotační směr (mφX, mφY, mφZ) a součet hmot. Bylo by pro vás nejlepší mít co nejdříve grafické vyhodnocení? Hmoty můžete také zobrazit v bodech sítě také graficky.

    Standardizace vlastních tvarů
    • 3D prohlížeč
    • 3D prohlížeč | Babylon
    • Virtuální realita
    • Obecné
    • Modální analýza pro RFEM 6
    • Modální analýza pro RSTAB 9
      • Dynamická a seizmická analýza
      • Eurocode 8

    Modální analýza | Vizualizace a normování vlastních tvarů

    Již víte, že výsledky zatěžovacího stavu typu modální analýzu se po úspěšném výpočtu zobrazí v programu. První vlastní tvar tak můžete okamžitě vidět graficky nebo jako animaci. Zobrazení normování vlastních tvarů přitom můžete snadno upravit. To lze provést přímo v navigátoru Výsledky, kde vyberete jednu ze čtyř možností pro vizualizaci vlastních tvarů:

    • normování hodnoty vektoru vlastního tvaru uj na 1 (zohlední pouze složky posunu)
    • výběr maximální složky posunu vlastního vektoru a nastavení na 1
    • zohlednění celého vlastního tvaru (včetně složek natočení), vyběr maxima a nastavení na 1
    • nastavení modální hmoty mi pro každé vlastní číslo na 1 kg

    Podrobnější vysvětlení normování vlastních tvarů najdete zde: Online manuál .

    • Pozvání na online představení produktu zaměřené na pokročilou funkcionalitu softwaru
      Dohodnout online prezentaci produktů

      Vyzkoušejte si Dlubal naživo a sjednejte si online demo!

    • Propagační banner zvoucí k registraci na bezplatnou 90denní zkušební verzi produktů Dlubal
      Plná verze zdarma na 90 dní

      Nejefektivnější způsob, jak poznat software Dlubal, je vyzkoušet si ho sám.

    • Kontaktujte náš prodejní tým pro odbornou podporu pokročilých softwarových řešení.
      Kontaktovat obchodní tým

      Jsme tu pro vás!

    E-shop

    Sestavte si svůj individuální balíček programů! Veškeré ceny najdete v online přehledu.

    • Rodina RFEM 6
    • Rodina RSTAB 9
    Přejděte do e-shopu

    Spočítejte si cenu

    1 510,00 USD
    +110,00 USD
    Modální analýza
    Celková částka 1 620,00 USD

    Začínáme s programem RFEM 6

    Ještě jste nepracovali nebo jste nepracovali příliš často s RFEM? Zde naleznete užitečné informace a tipy, které vám usnadní práci s programy Dlubal.

    Další informace
    Začínáme v uživatelském rozhraní RFEM 6 s jasně viditelnými nabídkami a panely nástrojů Snímek obrazovky ukazující počáteční uživatelské prostředí programu RFEM 6 s možnostmi nastavení

    Statické modely ke stažení

    Prohlédněte si rozsáhlou řadu modelů pro statické výpočty pro programy RFEM, RSTAB, RSECTION a RWIND. Ideální pro tutoriály nebo inspiraci pro projekty.

    Stáhnout modely
    Šablony statických modelů ke stažení pro přesnou inženýrskou analýzu. Mobilní zobrazení s konstrukčními modely ke stažení a s viditelnými náhledy a popisky.
    Software pro navrhování a statické výpočty konstrukcí
    Dlubal Software s.r.o.

    Anglická 28
    120 00 Praha
    Česká republika

    +420 227 203 203 [email protected]
    Dlubal Software GmbH

    Am Zellweg 2
    93464 Tiefenbach
    Německo

    +49 9673 9203-0 [email protected]
    Řešení
    • Železobetonové konstrukce
    • Ocelové konstrukce
    • Dřevěné konstrukce
    • Ocelové přípoje
    Produkty
    • RFEM 6
    • RSTAB 9
    • RSECTION 1
    • RWIND 3
    Podpora
    • Často kladené dotazy (FAQ)
    • Položit individuální dotaz
    • Mapy zatížení sněhem, rychlosti větru a seizmického zatížení
    • Kontaktovat obchodní oddělení
    Novinky
    • Přihlásit se k odběru novinek
    • Aktuální novinky
    • Přehled událostí
    • Online školení
    Zdroje
    • Plná zkušební verze zdarma
    • Zveřejnit projekt
    • Projekty zákazníků
    • Online manuály
    Přidejte se i Vy k Dlubal
    Komunita Dlubal YouTube Facebook Pinterest TikTok Instagram
    © 2001–2026 Dlubal Software GmbH | Všechna práva vyhrazena
    Právní poučení
    O společnosti
    Mapa stránek
    Jazyk
    • Deutsch
    • English
    • Français
    • Español
    • Português
    • Italiano
    • Česky
    • Polski
    • Pусский
    • 中文(简体)