983x
003574
5.12.2023

Zatížení při form-findingu

Definice zatížení pro form-finding se určuje prostřednictvím příslušných zatížení objektů. Můžete definovat zatížení na plochu, zatížení prutů a zatížení objemu.

Zatížení ploch a prutů jsou druhu zatížení form-finding. Pro objemové zatížení zvolte druh zatížení plyn.

Pro objekty rozdělené v modelu, ale v podstatě související, existují také zatížení sady prutů, zatížení sady ploch i zatížení sady objemů. Koncept těchto zatížení odpovídá pravidelným zatížením, takže je není nutné výslovně uvádět.

Tip

Pomocí zatížení sady prutů, zatížení sady ploch stejně jako zatížení sady objemů lze realizovat plynulé form-finding pro oddělené objekty.

Zatížení prutů

Zatížení prutů druhu zatížení form-finding mohou být definována geometricky nebo jako síla.

Zatížení prutů - Typ definice geometricky

Typ definice Geometricky umožňuje definovat formu pomocí následujících možností:

  • Délka (Lc)
  • Nezatížená délka (Lmfg)
  • Prověšení (S)
  • Maximální vertikální prověšení (Smax | směr zatížení ZL)
  • Vertikální prověšení na nízkém bodu (Slow | směr zatížení ZL)

U všech geometrických zatížení máte možnost je stanovit relativně nebo absolutně. Změna mezi absolutní a relativní definicí může být provedena kliknutím na symbol Relativní/absolutní zadání . Označení zatížení zahrnuje v případě relativní definice zkratku rel.

Pro všechna geometrická zatížení může být definována vnitřní síla jako tah nebo tlak. Je důležité si uvědomit, že lana mohou přijímat pouze tah díky svému definování. Na druhé straně u nosníku může být nalezena forma tahového nebo tlakového zatížení.

Tip

Pro geometrické form-finding čistých prutových systémů je nutné působení dalšího zatížení. Bez dalšího zatížení (1) neexistuje žádný předem daný směr geometrického prověšení. S dodatečným zatížením (2), např. vlastní váhou, je dán předem směr.

Zatížení prutů - Typ definice síla

Typ definice Síla umožňuje definovat formu pomocí následujících možností:

  • Průměrná síla v prutu (Tavg)
  • Maximální síla v prutu (Tmax)
  • Minimální síla v prutu (Tmin)
  • Horizontální tahová složka (Fx)
  • Tah na konci i (Ti | Počátek prutu)
  • Tah na konci j (Tj | Konec prutu)
  • Minimální tah na konci i (Tmin, i | Počátek prutu)
  • Minimální tah na konci j (Tmin, j | Konec prutu)
  • Hustota síly (FD)

Zatížení ploch

Zatížení ploch mohou mít definici form-findingu jako Sílu nebo Napětí. Můžete si vybrat mezi standardní metodou a projekční metodou . Navíc je v rámci standardní metody k dispozici definice form-findingu jako Prověšení.

Tip

Obecně platí, že projekční metoda (radiální) je výhodná pro vysoké kuželovité formy, zatímco standardní metoda se hodí pro bodově podepřené a obloukově podepřené nebo pneumaticky stabilizované membrány.

Je důležité zmínit, že pro použití ortotropní povrchové předpětí by mělo být v dialogu "Upravit plochy" zaškrtnuto políčko specifické osy a vstupní parametry ploch by měly být přizpůsobeny.

Tip

Ověřte místní osy ploch v případě ortotropního povrchového předpětí.

Zatížení ploch - Standardní metoda

Standardní metoda popisuje vektor, který se může volně pohybovat v prostoru až do cílové polohy.

Zatížení ploch - Prověšení Standardní metoda

S definicí prověšení máte možnost určit vychýlení membrány a tím především modelovat polštáře. Určíte, jak daleko může být plocha vychýlena, přičemž příslušná definice síly bude automaticky a iterativně zjištěna. Musíte pouze definovat poměr sil v nx a ny.

Prověšení může být stanoveno na následující imaginární roviny:

  • Základna
  • Souřadnicový systém
  • Plocha

Základna odkazuje na samotnou plochu. Používá se základní rovina. U zakřivené plochy jsou to zpravidla podepřené okraje.

Souřadnicový systém odkazuje na definovaný souřadnicový systém. Zde je směrodatná osa Z (u otočeného souřadnicového systému osa W). Prověšení se měří jako vzdálenost od plochy k ose.

Prověšení může být také definováno ve vztahu k jiné ploše.

V následujícím modelu jsou uvedeny různé modelace.

Zatížení ploch - Projekční metoda

Projekční metoda může být v RFEM 6 definována ortogonálně nebo radiálně.

Pro porovnání ortogonální a radiální projekční metody následuje soubor modelu.

Zatížení ploch jsou definována takto:

Porovnání ortogonální a radiální projekční metody
  1. Číslo
  1. Distribuce zatížení
  1. Definice síly [kN/m]
  1. Definice síly [kN/m]
  1. Forma
  1. Základ
  1. 1
  1. Ortogonální
  1. nx = 2
  1. ny = 2
  1. kruhová
  1. stejné předpětí v X a Y
  1. 2
  1. Ortogonální
  1. nx = 2
  1. ny = 10
  1. eliptická
  1. vyšší předpětí v Y
  1. 3
  1. Ortogonální
  1. nx = 10
  1. ny = 2
  1. eliptická
  1. vyšší předpětí v X
  1. 4
  1. Radiální
  1. nr = 2
  1. nt = 2
  1. kruhová
  1. stejné předpětí v r a t
  1. 5
  1. Radiální
  1. nr = 2
  1. nt = 10
  1. kruhová, ostrý kužel
  1. vyšší předpětí v t
  1. 6
  1. Radiální
  1. nr = 10
  1. nt = 2
  1. kruhová, slabý kužel
  1. vyšší předpětí v r

Zatížení ploch - Ortogonální projekční metoda

Ortogonální projekční metoda popisuje vektor částečně pohyblivý v prostoru a fixovaný na globálními XY souřadnicemi.

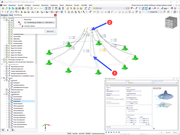
Zatížení ploch - Radiální projekční metoda

Radiální projekční metoda popisuje vektor částečně pohyblivý v prostoru a fixovaný na definovaných radiálních a tangenciálních osách.

Pro radiální projekční metodu musíte definovat osu. Můžete k tomu snadno chytit 2 body ve vašem modelu pomocí tlačítka Vybrat 2 body v grafice . Obvykle se jedná o svislou osu uprostřed vaší kuželové membrány.

Zatížení objemu

Objemová zatížení druhu plyn mohou být definována na základě různých chování plynů.

Zatížení objemu - Druh zatížení plyn

Druh zatížení plyn umožňuje definovat formu na základě následujících chování plynů:

  • Výsledný přetlak (po)
  • Zvýšení přetlaku (Δpo)
  • Výsledný objem (V)
  • Zvýšení objemu (ΔV)

Označení jsou definována takto:

Objem plynu
  1. Zkratka
  1. Označení
  1. p
  1. Tlak plynu
  1. pp
  1. Počáteční tlak plynu (atmosférický tlak)
  1. po
  1. Přetlak plynu
  1. Δpo
  1. Zvýšení přetlaku plynu
  1. pa
  1. Aktuální tlak plynu (odpovídá pp bez počátečního stavu/ stavu výstavby)
  1. V
  1. Objem plynu
  1. Va
  1. Aktuální objem plynu
  1. ΔV
  1. Zvýšení objemu
  1. T
  1. Teplota plynu
  1. Tp
  1. Počáteční teplota plynu
Nadřazená kapitola