934x
003574
5. Dezember 2023

Formfindungslasten

Die Definition der Formfindungslasten findet über die entsprechenden Objektlasten statt. Sie können Flächenlasten, Stablasten und Volumenlasten definieren.

Die Flächenlasten und Stablasten sind von der Lastart Formfindung. Für die Volumenlasten wählen Sie die Lastart Gas.

Für im Modell geteilte, aber eigentlich zusammenhängende, Objekte gibt es auch Stabsatzlasten, Flächensatzlasten sowie Volumensatzlasten. Das Konzept dieser Lasten entspricht denen der regulären Lasten, sodass diese nicht noch einmal explizit aufgeführt werden.

Tipp

Mit Stabsatzlasten, Flächensatzlasten und auch Volumensatzlasten kann eine kontinuierliche Formfindung für getrennte Objekte realisiert werden.

Stablasten

Stablasten der Lastart Formfindung können geometrisch oder als Kraft definiert werden.

Stablasten - Definitionstyp geometrisch

Der Definitionstyp Geometrisch ermöglicht die Definition der Form anhand der folgenden Möglichkeiten:

  • Länge (Lc)
  • Unbelastete Länge (Lmfg)
  • Durchhang (S)
  • Maximaler vertikaler Durchhang (Smax | Lastrichtung ZL)
  • Vertikaler Tiefpunktdurchhang (Slow | Lastrichtung ZL)

Bei allen geometrischen Lasten haben Sie die Möglichkeit diese relativ oder absolut festzulegen. Ein Wechsel zwischen absoluter und relativer Definition kann durch einem Klick auf das Symbol Relative/absolute Eingabe durchgeführt werden. Die Bezeichnung der Last beinhaltet bei relativer Definition das Kürzel rel.

Für alle geometrischen Lasten kann die Schnittgrößendefinition auf Zug oder Druck festgelegt werden. Hierbei ist zu beachten, dass Seile aufgrund der Definition nur Zug aufnehmen können. Für einen Balkenstab hingegen kann eine Form unter Zug oder auch Druck gefunden werden.

Tipp

Für die geometrische Formfindung reiner Stabsysteme muss eine zusätzliche Belastung wirken. Ohne zusätzliche Belastung (1) gibt es keine vorgegebene Richtung für den geometrischen Durchhang. Mit zusätzlicher Belastung (2), z. B. Eigengewicht, ist eine Richtung vorgegeben.

Stablasten - Definitionstyp Kraft

Der Definitionstyp Kraft ermöglicht die Definition der Form anhand der folgenden Möglichkeiten:

  • Durchschnittliche Kraft im Stab (Tavg)
  • Maximale Kraft im Stab (Tmax)
  • Minimale Kraft im Stab (Tmin)
  • Horizontale Zugkomponente (Fx)
  • Zug am Ende i (Ti | Stabanfang)
  • Zug am Ende j (Tj | Stabende)
  • Mindestzug am Ende i (Tmin, i | Stabanfang)
  • Mindestzug am Ende j (Tmin, j | Stabende)
  • Kraftdichte (FD)

Flächenlasten

Flächenlasten können die Formfindungsdefinition Kraft oder Spannung haben. Sie haben die Auswahl zwischen der Standardmethode und der Projektionsmethode . Zusätzlich steht Ihnen in der Standardmethode die Formfindungsdefinition Durchhang zur Verfügung.

Tipp

Generell gilt, dass die Projektionsmethode (radial) für hohe Kegelformen vorteilhaft ist, während sich die Standardmethode für punktgestützte und bogengestützte oder pneumatisch stabilisierte Membranen eignet.

Es ist wichtig zu erwähnen, dass zum Ansatz einer orthotropen Flächenvorspannung das Häkchen bei spezifische Achsen im Dialog Flächen bearbeiten gesetzt werden sollte und die Eingabeparameter der Flächen entsprechend anzupassen sind.

Tipp

Kontrollieren Sie die lokalen Flächenachsen bei einer orthotropen Flächenvorspannung.

Flächenlast - Standardmethode

Die Standardmethode beschreibt einen Vektor, der sich frei im Raum bis zur Zielposition bewegen kann.

Flächenlast - Durchhang Standardmethode

Mit der Definition des Durchhangs ist es Ihnen möglich, die Auslenkung einer Membran vorzugeben und somit vor allem auch Kissen zu modellieren. Sie geben vor, wie weit die Fläche ausgelenkt werden kann und die zugehörige Kraftdefinition wird automatisch iterativ ermittelt. Sie müssen lediglich ein Verhältnis der Kräfte in nx und ny definieren.

Der Durchhang kann dabei auf die folgenden imaginären Ebenen bezogen werden:

  • Basis
  • Koordinatensystem
  • Fläche

Basis bezieht sich auf die Fläche selbst. Es wird die Basisebene verwendet. Bei einer gekrümmten Fläche sind das in der Regel die gelagerten Ränder.

Koordinatensystem bezieht sich auf ein definiertes Koordinatensystem. Maßgebend ist hier die Z-Achse (bei einem gedrehten Koordinatensystem die W-Achse). Der Durchhang wird als Stichmaß von Fläche zur Achse gemessen.

Der Durchhang kann ebenso mit dem Bezug zu einer anderen Fläche definiert werden.

In dem folgenden Modell sind verschiedene Modellierungen aufgeführt.

Flächenlast - Projektionsmethode

Die Projektionsmethode kann in RFEM 6 orthogonal oder auch radial definiert werden.

Für den Vergleich der orthogonalen und radialen Projektionsmethode folgend eine Modelldatei.

Die Flächenlasten sind wie folgt definiert:

Vergleich der orthogonalen und radialen Projektionsmethode
Nummer Lastverteilung Kraftdefinition [kN/m] Kraftdefinition [kN/m] Form Grund
1 Orthogonal nx = 2 ny = 2 kreisförmig gleiche Vorspannung in X und Y
2 Orthogonal nx = 2 ny = 10 elliptisch höhere Vorspannung in Y
3 Orthogonal nx = 10 ny = 2 elliptisch höhere Vorspannung in X
4 Radial nr = 2 nt = 2 kreisförmig gleiche Vorspannung in r und t
5 Radial nr = 2 nt = 10 kreisförmig, starker Konus höhere Vorspannung in t
6 Radial nr = 10 nt = 2 kreisförmig, schwacher Konus höhere Vorspannung in r

Flächenlast - orthogonale Projektionsmethode

Die orthogonale Projektionsmethode beschreibt einen partiell im Raum beweglich und auf die globalen XY-Koordinaten fixierten Vektor.

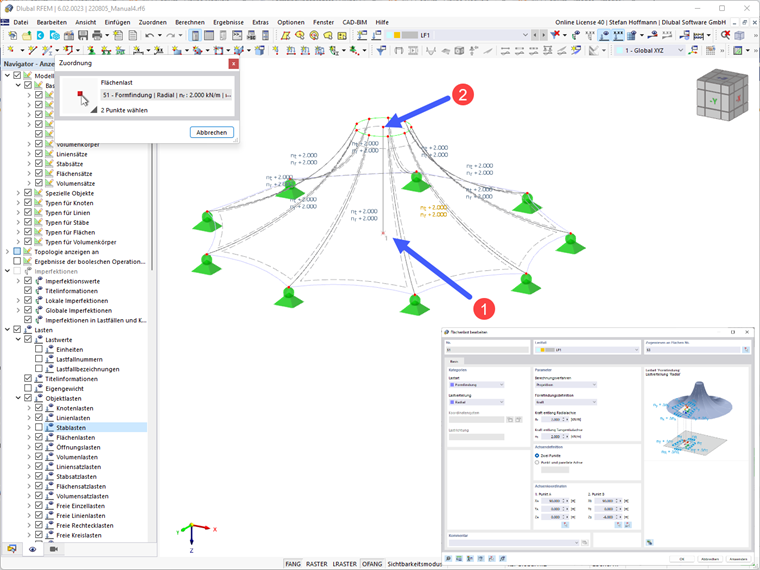
Flächenlast - radiale Projektionsmethode

Die radiale Projektionsmethode beschreibt einen partiell im Raum beweglich und auf die definierten Radialachsen und Tangentialachsen fixierten Vektor.

Für die radiale Projektionsmethode müssen Sie die Achse definieren. Sie können dazu bequem 2 Punkte in Ihrem Modell mit der Schaltfläche 2 Punkte in Grafik wählen fangen. In der Regel ist das eine senkrechte Achse im Mittelpunkt Ihrer Kegelmembran.

Volumenlasten

Volumenlasten der Lastart Gas können anhand verschiedener Gasverhalten definiert werden.

Volumenlasten - Lastart Gas

Die Lastart Gas ermöglicht die Definition der Form anhand der folgenden Gasverhalten:

  • Resultierender Überdruck (po)
  • Überdrucksteigerung (Δpo)
  • Resultierendes Volumen (V)
  • Volumensteigerung (ΔV)

Die Bezeichnungen sind wie folgt definiert:

Gasvolumen
Kürzel Bezeichnung
p Gasdruck
pp Gas-Anfangsdruck (atmosphärischer Druck)
po Gasüberdruck
Δpo Gas-Überdrucksteigerung
pa aktueller Gasdruck (entspricht pp ohne Anfangszustand/ Bauzustand)
V Gasvolumen
Va aktuelles Gasvolumen
ΔV Volumensteigerung
T Gastemperatur
Tp Gas-Anfangstemperatur
Übergeordnetes Kapitel