983x
003574
2023-12-05

Carichi di Form-Finding

La definizione dei carichi di form-finding avviene tramite i corrispondenti carichi sugli oggetti. È possibile definire carichi su superfici, carichi su aste e carichi su volumi.

I carichi su superfici e i carichi su aste appartengono alla tipologia di carico Form-Finding. Per i carichi volumetrici, selezionare la tipologia di carico Gas.

Per oggetti divisi nel modello ma che sono effettivamente collegati, esistono anche carichi di set di aste, carichi di set di superfici e carichi di set di volumi. Il concetto di questi carichi corrisponde a quello dei carichi regolari, pertanto non devono essere elencati di nuovo.

Suggerimento

Con i carichi di set di aste, carichi di set di superfici e anche carichi di set di volumi è possibile realizzare un form-finding continuo per oggetti separati.

Carichi su aste

I carichi su aste della tipologia di carico Form-Finding possono essere definiti geometricamente o come forza.

Carichi su aste - Tipo di definizione geometrica

Il tipo di definizione Geometrica permette la definizione della forma tramite le seguenti opzioni:

  • Lunghezza (Lc)
  • Lunghezza non caricata (Lmfg)
  • Freccia (S)
  • Massima freccia verticale (Smax | Direzione del carico ZL)
  • Freccia al punto più basso verticale (Slow | Direzione del carico ZL)

Per tutti i carichi geometrici è possibile definirli in modo relativo o assoluto. Il passaggio tra la definizione assoluta e relativa può essere effettuato cliccando sull'icona Input relativo/assoluto . La denominazione del carico include la sigla rel nella definizione relativa.

Per tutti i carichi geometrici, la definizione dello sforzo interno può essere impostata su trazione o compressione. È importante notare che le funi possono sopportare solo la trazione a causa della loro definizione. Per una trave, invece, è possibile trovare una forma sia sotto trazione sia sotto compressione.

Suggerimento

Per il form-finding geometrico di sistemi di aste pure è necessario un carico aggiuntivo. Senza carico aggiuntivo (1) non esiste una direzione prestabilita per la freccia geometrica. Con un carico aggiuntivo (2), ad esempio il peso proprio, viene data una direzione.

Carichi su aste - Tipo di definizione forza

Il tipo di definizione Forza permette la definizione della forma tramite le seguenti opzioni:

  • Forza media nell'asta (Tavg)
  • Forza massima nell'asta (Tmax)
  • Forza minima nell'asta (Tmin)
  • Componente di trazione orizzontale (Fx)
  • Trazione all'estremità i (Ti | Inizio asta)
  • Trazione all'estremità j (Tj | Fine asta)
  • Minima trazione all'estremità i (Tmin, i | Inizio asta)
  • Minima trazione all'estremità j (Tmin, j | Fine asta)
  • Densità di forza (FD)

Carichi su superfici

I carichi su superfici possono avere la definizione di form-finding Forza o Tensione. È possibile scegliere tra il metodo standard e il metodo di proiezione . Inoltre, nel metodo standard è disponibile la definizione di form-finding Freccia.

Suggerimento

In generale, il metodo di proiezione (radiale) è vantaggioso per forme coniche elevate, mentre il metodo standard è adatto per membrane supportate da punti e archi o stabilizzate pneumaticamente.

È importante menzionare che per l'impostazione di una pretensione ortotropica della superficie, è consigliabile selezionare la casella assi specifiche nel dialogo di modifica delle superfici e adattare i parametri di input delle superfici di conseguenza.

Suggerimento

Controllare gli assi locali delle superfici con una pretensione ortotropica della superficie.

Carico su superficie - Metodo standard

Il metodo standard descrive un vettore che può muoversi liberamente nello spazio fino alla posizione desiderata.

Carico su superficie - Freccia Metodo standard

Con la definizione della freccia è possibile specificare lo spostamento di una membrana e quindi modellare anche cuscini. Si specifica quanto può essere spostata la superficie e la definizione della forza pertinente viene determinata automaticamente in modo iterativo. È necessario solo definire un rapporto delle forze in nx e ny.

La freccia può essere riferita ai seguenti piani immaginari:

  • Base
  • Sistema di coordinate
  • Superficie

Base si riferisce alla superficie stessa. Viene usato il piano base. Per una superficie curva, generalmente si tratta dei bordi supportati.

Sistema di coordinate si riferisce a un sistema di coordinate definito. L'asse di riferimento è l'asse Z (in un sistema di coordinate ruotato è l'asse W). La freccia viene misurata come l'altezza dalle superficie all'asse.

La freccia può essere inoltre definita in riferimento a un'altra superficie.

Nel modello seguente sono presentate diverse modellazioni.

Carico su superficie - Metodo di proiezione

Il metodo di proiezione può essere definito ortogonalmente o anche radialmente in RFEM 6.

Per il confronto tra il metodo di proiezione ortogonale e radiale, vedere un file di modello di seguito.

I carichi su superfici sono definiti come segue:

Confronto tra il metodo di proiezione ortogonale e radiale
Numero Distribuzione del carico Definizione della forza [kN/m] Definizione della forza [kN/m] Forma Motivo
1 Ortogonal nx = 2 ny = 2 circolare uguale pretensione in X e Y
2 Ortogonal nx = 2 ny = 10 ellittica maggiore pretensione in Y
3 Ortogonal nx = 10 ny = 2 ellittica maggiore pretensione in X
4 Radiale nr = 2 nt = 2 circolare uguale pretensione in r e t
5 Radiale nr = 2 nt = 10 circolare, cono forte maggiore pretensione in t
6 Radiale nr = 10 nt = 2 circolare, cono debole maggiore pretensione in r

Carico su superficie - Metodo di proiezione ortogonale

Il metodo di proiezione ortogonale descrive un vettore parzialmente mobile nello spazio e fissato sugli assi globali XY.

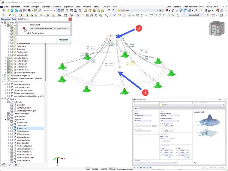
Carico su superficie - Metodo di proiezione radiale

Il metodo di proiezione radiale descrive un vettore parzialmente mobile nello spazio e fissato sugli assi radiali e tangenziali definiti.

Per il metodo di proiezione radiale è necessario definire l'asse. È possibile catturare comodamente 2 punti nel modello utilizzando l'icona Seleziona 2 punti nell'area grafica . Di solito si tratta di un asse verticale nel punto centrale della vostra membrana a cono.

Carichi volumetrici

I carichi volumetrici della tipologia di carico Gas possono essere definiti in base a diversi comportamenti gassosi.

Carichi volumetrici - Tipologia di carico Gas

La tipologia di carico Gas permette la definizione della forma in base ai seguenti comportamenti gassosi:

  • Sovrapressione risultante (po)
  • Incremento della sovrapressione (Δpo)
  • Volume risultante (V)
  • Incremento del volume (ΔV)

Le denominazioni sono definite come segue:

{| |+Volume del gas !Sigla !Denominazione |- |p |Pressione del gas |- |pp |Pressione iniziale del gas (pressione atmosferica) |- |po |Sovrapressione del gas |- |Δpo |Incremento della sovrapressione del gas |- |pa |Pressione corrente del gas (equivale a pp senza stato iniziale/ stato di costruzione) |- |V |Volume del gas |- |Va |Volume del gas corrente |- |ΔV |Incremento del volume |- |T |Temperatura del gas |- |Tp |Temperatura iniziale del gas |-

Capitolo principale