821x
003574
05.12.2023

Charges pour la recherche de forme

La définition des charges de formfinding se fait via les charges objet correspondantes. Vous pouvez définir des charges de surface, de barre et de volume.

Les charges de surface et de barre sont de type de charge Formfinding. Pour les charges de volume, choisissez le type de charge Gaz.

Pour les objets divisés dans le modèle mais qui sont en réalité connectés, il existe également des charges sur ensembles de barres, ensembles de surfaces, et ensembles de volumes. Le concept de ces charges est équivalent à celui des charges régulières, elles ne seront donc pas détaillées explicitement.

Astuce

Avec des charges sur ensembles de barres, ensembles de surfaces et également sur ensembles de volumes, il est possible de réaliser un formfinding continu pour des objets séparés.

Charges de barre

Les charges de barre du type de charge Formfinding peuvent être définies géométriquement ou comme une force.

Charges de barre - Type de définition géométrique

Le type de définition géométrique permet de définir la forme selon les possibilités suivantes :

  • Longueur (Lc)
  • Longueur déchargée (Lmfg)
  • Flèche (S)
  • Flèche verticale maximale (Smax | Direction de la charge ZL)
  • Flèche au point bas vertical (Slow | Direction de la charge ZL)

Pour toutes les charges géométriques, vous avez la possibilité de les définir de manière relative ou absolue. Un changement entre définition absolue et relative peut être effectué en cliquant sur le symbole Entrée relative/absolue . La désignation de la charge inclut l'abréviation rel pour une définition relative.

Pour toutes les charges géométriques, la définition de l'effort interne peut être définie en traction ou en compression. Il est important de noter que les câbles ne peuvent prendre que de la traction en raison de la définition. Pour une poutre, cependant, une forme peut être trouvée en traction ou en compression.

Astuce

Pour le formfinding géométrique des systèmes de barres purs, une charge supplémentaire doit être appliquée. Sans charge supplémentaire (1), il n'y a pas de direction prédéfinie pour la flèche géométrique. Avec une charge supplémentaire (2), par exemple le poids propre, une direction est prédéfinie.

Charges de barre - Type de définition force

Le type de définition force permet de définir la forme selon les possibilités suivantes :

  • Force moyenne dans la barre (Tavg)
  • Force maximale dans la barre (Tmax)
  • Force minimale dans la barre (Tmin)
  • Composante de traction horizontale (Fx)
  • Traction à l'extrémité i (Ti | Début de la barre)
  • Traction à l'extrémité j (Tj | Fin de la barre)
  • Traction minimale à l'extrémité i (Tmin, i | Début de la barre)
  • Traction minimale à l'extrémité j (Tmin, j | Fin de la barre)
  • Densité de force (FD)

Charges de surface

Les charges de surface peuvent avoir la définition de formfinding force ou tension. Vous avez le choix entre la méthode standard et la méthode de projection . De plus, dans la méthode standard, la définition de formfinding flèche est disponible.

Astuce

Il est généralement admis que la méthode de projection (radiale) est avantageuse pour les hautes formes coniques, tandis que la méthode standard convient aux membranes supportées par des points, des arcs ou stabilisées pneumatiquement.

Il est important de mentionner que pour l'introduction d'une précontrainte orthotrope de surface, il convient de cocher la case axes spécifiques dans le dialogue Modifier surface et d'ajuster les paramètres d'entrée de la surface en conséquence.

Astuce

Contrôlez les axes locaux de surface pour une précontrainte orthotrope de surface.

Charge de surface - Méthode standard

La méthode standard décrit un vecteur qui peut se déplacer librement dans l'espace jusqu'à la position cible.

Charge de surface - Flèche Méthode standard

Avec la définition du flèche, vous pouvez spécifier le déplacement d'une membrane, et ainsi modéliser des coussins. Vous spécifiez jusqu'où la surface peut être déviée, et la définition de force associée est déterminée automatiquement de manière itérative. Vous devez seulement définir un rapport des forces en nx et ny.

Le flèche peut être référencé aux plans imaginaires suivants :

  • Base
  • Système de coordonnées
  • Surface

La base se réfère à la surface elle-même. Le plan de base est utilisé. Pour une surface courbée, il s'agit généralement des bords supportés.

Le système de coordonnées se réfère à un système de coordonnées défini. L'axe Z (pour un système de coordonnées tourné, l'axe W) est ici prépondérant. Le flèche est mesuré en tant que portée de la surface à l'axe.

Le flèche peut également être défini par rapport à une autre surface.

Dans le modèle suivant, différentes modélisations sont présentées.

Charge de surface - Méthode de projection

La méthode de projection peut être définie orthogonalement ou radialement dans RFEM 6.

Pour comparer la méthode de projection orthogonale et radiale, un fichier de modèle est fourni.

Les charges de surface sont définies comme suit :

Comparaison de la méthode de projection orthogonale et radiale
  1. Numéro
  1. Répartition de la charge
  1. Définition de la force [kN/m]
  1. Définition de la force [kN/m]
  1. Forme
  1. Raison
  1. 1
  1. Orthogonale
  1. nx = 2
  1. ny = 2
  1. Circulaire
  1. même précontrainte en X et Y
  1. 2
  1. Orthogonale
  1. nx = 2
  1. ny = 10
  1. Elliptique
  1. précontrainte plus élevée en Y
  1. 3
  1. Orthogonale
  1. nx = 10
  1. ny = 2
  1. Elliptique
  1. précontrainte plus élevée en X
  1. 4
  1. Radiale
  1. nr = 2
  1. nt = 2
  1. Circulaire
  1. même précontrainte en r et t
  1. 5
  1. Radiale
  1. nr = 2
  1. nt = 10
  1. Circulaire, cône fort
  1. précontrainte plus élevée en t
  1. 6
  1. Radiale
  1. nr = 10
  1. nt = 2
  1. Circulaire, cône faible
  1. précontrainte plus élevée en r

Charge de surface - Méthode de projection orthogonale

La méthode de projection orthogonale décrit un vecteur partiellement mobile dans l'espace et fixé aux coordonnées globales XY.

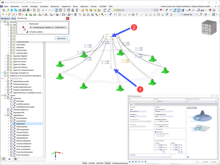
Charge de surface - Méthode de projection radiale

La méthode de projection radiale décrit un vecteur partiellement mobile dans l'espace et fixé aux axes radiaux et tangentiels définis.

Pour la méthode de projection radiale, vous devez définir l'axe. Vous pouvez facilement capturer 2 points dans votre modèle avec le bouton Sélectionner graphiquement 2 points . Il s'agit généralement d'un axe vertical au centre de votre membrane conique.

Charges de volume

Les charges de volume du type de charge Gaz peuvent être définies selon différents comportements du gaz.

Charges de volume - Type de charge Gaz

Le type de charge Gaz permet de définir la forme selon les comportements de gaz suivants :

  • Surpression résultante (po)
  • Augmentation de la surpression (Δpo)
  • Volume résultant (V)
  • Augmentation de volume (ΔV)

Les abréviations sont définies comme suit :

{| |+ Volume de gaz ! Abréviation ! Désignation |- | p | Pression de gaz |- | pp | Pression initiale du gaz (pression atmosphérique) |- | po | Surpression du gaz |- | Δpo | Augmentation de la surpression du gaz |- | pa | Pression actuelle du gaz (équivaut à pp sans état initial/état de construction) |- | V | Volume de gaz |- | Va | Volume actuel de gaz |- | ΔV | Augmentation du volume |- | T | Température du gaz |- | Tp | Température initiale du gaz |-

Chapitre parent