196x
005983
2025-03-04

Документация

Результаты расчета на устойчивость можно обрабатывать вместе с результатами основной программы и других аддонов. Часто используемые функции:

Распечатать

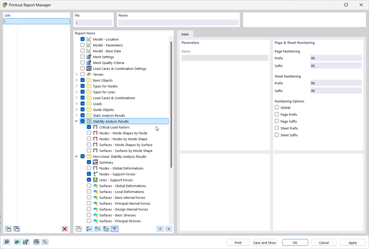
... позволяет наглядно изобразить входные данные и результаты в табличной и графической форме. Стандартные шаги таковы:

  • создать новый протокол результатов и выбрать соответствующее содержание ('Позиции протокола').
  • перенести выбранную графику в протокол результатов
  • создавать и редактировать серийные отпечатки; смотри FAQ

Печать серии изображений результатов:

Вы можете получить доступ ко всем функциям печати, выбрав в строке меню возможность → Файл или нажав на кнопку «Печать» Кнопка Печатать список на верхней панели инструментов.

Более подробную информацию об использовании протокола результатов для проектной документации можно найти в RFEM manual.

Экспорт

... позволяет переносить данные модели и результаты в другие форматы. Одна из возможностей передачи данных в табличной форме, например, в виде файла xlsx, доступна в строке меню → Экспорт → Таблицы.

Экспорт таблиц :

Более подробную информацию об экспорте данных можно найти в RFEM Руководство пользователя.

Исходная глава