205x
005983
2025-03-04

Documentation

The results of a stability analysis can be processed together with the results of the main program and other add-ons. Frequently used functions are:

Print

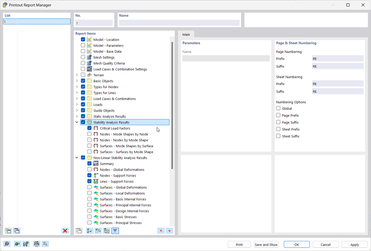
… allows for a clear display of the input data and results in tables and graphics. The usual steps are:

  • Create new printout report and select relevant contents ("report items").
  • Transfer selected graphics to the printout report
  • Create and edit multi-prints; see FAQ

Image of printing results:

You can access all print functions via the menu bar → File or by using the Print button List Button for Print in the upper toolbar.

For more information on using printout reports for project documentation, refer to the RFEM manual.

Export

… allows you to transfer model and result data to other formats. The option to transfer the data in tabular form—for example, as an xlsx file—is available via the menu bar → Export → Tables.

Image of exporting tables:

For more information on exporting data, refer to the RFEM manual.

Parent Chapter